Chiller To Lg Multisite Pbase10 Modbus Integration User Manual
LG CHILLER MODBUS INTEGRATION INTO LG MS-E10 CONTROLLER
Scope & Target Audience
This document is intended to serve as a quick guide for an experienced LG Niagara Systems Integrator (SI) and Controls Engineers to install the LG Modbus Chiller Device into LG MultiSITE PBASE 10 (MS-E10) controller.
INSTALLATION
- Obtain a copy of LG’s MultiSITE Supervisor 4.10 install pack from your authorized representative.
- Unzip the Zip file provided and copy the station folder beginning with name LGModbusChillerStation to your Niagara station USER HOME as shown below.

- Save the Jar files into the Modules folder of your MultiSITE Supervisor 4.10 install as shown below

- Establish platform connection and then go to TCP/IP settings and change the LinkSettings to Standard if it is not already set (applicable to MS-E10 only).
- Commission the controller to current Niagara version.
- Copy the provided station template LGModbusChillerStation to the target PBASE10 (MS-E10) during commissioning. You will be required to enter station’s passphrase to copy the station. The passphrase is ControlsLab123!.
- Make sure to select lgcontrols Jar file(s) during commissioning.
- Watch the commission finish and station restart.
- Login to the station using the credentials supplied. Station default username is system_admin and the default password is digital21.
- Navigate to the ModbusAsync network and notice there is one LG Chiller already pre-added with Modbus address 1. Note that this Chiller device is fully populated with Max Number of registers (supported by MS-E10) pre-added.
- Add additional devices as needed using the New button on ModbusAsync Network.
- If you are using the Template station, it should already have one LG Chiller Modbus pre-added in the Modbus Device Manager.
- From the Modbus Device Manager, adding a new device creates a new device with very basic frozen points that cannot be deleted and also adds some dynamic points that can be deleted by the user. Below is the workbench view to add a new LG Chiller device.
- In the Type to Add, leave as LgChiller.
- Number to Add specifies the number of LG Chiller devices to be added.
- Starting Address specifies the Modbus device address of the 1st device.

- The newly added device would contain basic points without the cycle point
- Cycle Setting – Go to the property sheet of the newly added Modbus device. Changing the cycle setting will appropriately add/delete respective cycle points. If the Cycle information is changed from 20Ton to 40 or 60Ton and vice-versa, then the additional cycle points will be added or removed as applicable.

- Cycle Setting – Go to the property sheet of the newly added Modbus device. Changing the cycle setting will appropriately add/delete respective cycle points. If the Cycle information is changed from 20Ton to 40 or 60Ton and vice-versa, then the additional cycle points will be added or removed as applicable.
- Auto Add Dynamic Points on Start (True/False) – This property specifies the behavior upon station start in regards to adding/checking for standard driver defined dynamic points.
- If the user decides to delete all or some of the dynamic points, then this property must be set to “false” prior to re-starting the station after making necessary additions/deletions.
- If this property is set to true and station restarted, then the driver automatically adds certain dynamic points.
- Navigating to Modbus Points Manager. Right clicking on writable points and adjusting the value to the desired value initiates a write action that is sent to the LG Chiller. See example below.

- On the slot sheet of the LG Chiller Modbus Device, you will notice a frozen action slot called “addDynamicPoints”. This is a frozen action slot type. If a user deletes some or all of the driver defined dynamic points, then by invoking this action, those dynamic points can be added back into the driver without having to go through a station re-start.

- The slot needs to be unhidden first and then the action can be invoked from the Nav tree as shown below

- Even if the Auto Add Dynamic Points on Start property is set to “False” and this action invoked manually by the user, the driver adds the dynamic points. Use case for this may be instances where the user may want to keep some of the dynamic objects and delete the rest. In lieu of the ones deleted, the SI may choose to add some custom registers and at all times maintain the global point capacity.
- When the Auto Add Dynamic Points on Start property is set to false, the driver will no longer attempt to add any dynamic points on start. The driver now has maximum flexibility to use standard registers and also add custom registers.
- The slot needs to be unhidden first and then the action can be invoked from the Nav tree as shown below
LG CHILLER BACNET EXPORT
- The LG Modbus Chiller application in MultiSITE Supervisor offers out of the box and on-demand functionality to export the Modbus registers as BACnet objects. These BACnet objects can then be read and written to by a third party BMS Controller or supervisor.
- From the Nav tree view of the LG Chiller device, right click and then go to ActionsExport To BACnet.

- Resultant exported objects should look similar to below. See Appendix I for list of supported LG Chiller modbus to BACnet export points.

- Invoking that action will cause an export of ALL the registers that are of frozen slot type. In addition, if there are other Modbus registers that are dynamic slot built-in as part of the LG Chiller Modbus driver, then these registers will also be exported.
- Only those Modbus objects that are user added will not be exported to BACnet.
- If many changes are made to dynamic points or cycle information, it is recommended to do a new BACnet export by deleting the export objects from the export table and re-invoking “Export To BACnet” action from the LG Chiller device.
- In addition, the three error code points (FailureCode, RefrigerantFailureInfo, CycleFailureInfo) will attach BACnet compliant Numeric Cov Trend logs to them when the exportToBacnet action is invoked. The corresponding BACnet objectIDs for one LG Chiller are shown below. These can be seen on the ExportTable by accessing Bacnet Niagara Log Export Manager. These logs can then be imported on a BACnet capable BMS controller. User may need to apply appropriate execution rates to periodically retrieve the log entries into the BMS controller.
TCP/IP DEFAULTS
- LAN1 Adapter is usually set to DHCP to be accessible on the company network or remotely. The link type must be set to “Standard” for MS-E10 devices.
- LAN2 is set to local as shown below. Example controller is set to 192.168.1.48 (Interface2) as seen from TCP/IP Configuration on the MS-E10 or platform.

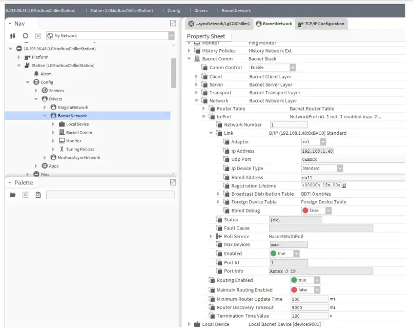
BACNET NETWORK DEFAULTS
LG Chiller Modbus Station template comes pre-added with BACnet Network with factory defaults. They are shown below. Settings in bold are already part of the factory station template. The others are platform settings which need to be set during commissioning


DISCOVERING THE LG CHILLER MODBUS MS-E10 FROM BMS OR BACNET SUPERVISOR
- The steps in this section are applicable for a Niagara based BMS controller. A Systems Integrator may also integrate the LG MS-E10 Chiller device into any BMS system that supports BACnet/IP.
- A BMS controller or supervisor with BACnet/IP capability may be used to communicate with the LG MS-E10 running LGChillerModbusStation. Discovering BACnet/IP devices from the BMS Controller displays the LG MS-E10 BACnet device. The example below is from a controller’s BACnet network.

- Add the device to the database.

- Go to Points and initiate BACnet discovery as shown below

- Add the points to the database using the correct Write permissions as shown below.

- Writable points can now be commanded at the correct priority level. Supported priority levels are 1 through 14.
LG Electronics, U.S.A., Inc.
Air Conditioning Technologies
4300 North Point Parkway
Alpharetta, Georgia 30022
www.lghvac.com
































