SOM-5899
9th/8th Gen Intel® Xeon®/Core™ Processors COM Express Basic Module Type 6

Features
- Intel 9th/8thGen Xeon®/Core™ Hexa/Quad Cores + PCH QM370/CM246
- Dual-channel DDR4, Max 96GB (ECC optional)
- High-Speed I/O: 4 USB3.1 (Gen2), 8 PCIex1(Gen3), 4 SATA (Gen3)
- Three Independent Symmertrical Displays (Up to 4K)
- Supports iManager, WISE-Device-On, Embedded Software APIs, and Edge AI Suite

Specifications


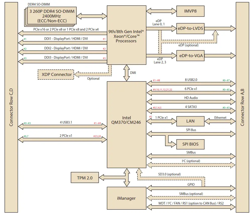
Block Diagram

*Display Configuration Table
| DDI 1 | DDI 2 | DDI 3 | LVDS/eDP | VGA | |
| Default | DP++ | DP++ | HDMI/DVI | LVDS | VGA |
| Option 1 | DP++ | DP++ | HDMI/DVI | eDP (2-lane) | VGA |
| Option | DP++ | DP++ | DP++ | eDP (4-lane) | None |
Support maximum 3 independent displays simultaneously.
Ordering Information

Packing List
| Part No. | Description | Quantity |
| – | SOM-5899 CPU Module | 1 |
| 1960081253T001 | Heatspreader of SOM-5899 | 1 |
Development Board
| Part No. | Description |
| SOM-DB5830-00A1 | COMe Devel. Board COMe R3.0 Type6 pin-out (SOM-DB5830) |
Optional Accessories
| Part No. | Description |
| 1960048820N001 | Semi-Cooler 125 x 95 x 33 mm with 12V fan |
| 1960094209T001 | QFCS 125 x 95 x 26.29 mm |
* Test conditions follow Advantech regulations and procedures.
* QFCS: Quadro Flow Cooling System
Embedded OS
| OS | Part No. | Description |
| Win10 (HL) | 20706WX9HS0037 | Img Win10 IoT Ent_LTSB 64 bit (Xeon & Core i7) |
| Win10 (VL) | 20706WX9VS0040 | Img Win10 IoT Ent_LTSB 64 bit (Core i5 & i3) |
Computer On Modules

















