MICROCHIP MEC142x Family Devices MECC Evaluation Board

Preface
NOTICE TO CUSTOMERS
All documentation becomes dated, and this manual is no exception. Microchip tools and documentation are constantly evolving to meet customer needs, so some actual dialogs and/or tool descriptions may differ from those in this document. Please refer to our web site (www.microchip.com) to obtain the latest documentation available.
Documents are identified with a “DS” number. This number is located on the bottom of each page, in front of the page number. The numbering convention for the DS number is “DSXXXXXA”, where “XXXXX” is the document number and “A” is the revision level of the document.
For the most up-to-date information on development tools, see the MPLAB® IDE online help. Select the Help menu, and then Topics to open a list of available online help files.
INTRODUCTION
This chapter contains general information that will be useful to know before using the MEC142x family devices MECC evaluation board. Items discussed in this chapter include:
- Document Layout
- Audience
- Reference Documents
- Glossary
- The Microchip Web Site
- Development Systems Customer Change Notification Service
- Customer Support
- Document Revision History
DOCUMENT LAYOUT
This document describes how to use the MEC142x family devices MECC evaluation board (ASSY-6825 Rev. A) to mate with Intel Skylake mobile reference board’s MECC connector or use as standalone development board. The User Guide layout is as follows:
- Chapter 1. “Overview” – An introduction and overview of the MEC142x MECC Board.
- Chapter 2. “Evaluation Boards” – Includes hardware setup information and demonstration procedures.
- Appendix A. “Intel Skylake Platform Rework Instructions” – Provides the rework steps for the Intel Skylake RVP motherboard, eSPI configuration with the MEC142x MECC Add-In Board.
AUDIENCE
This document is written for developers who are familiar with testing and design of Intel personal computer mobile systems, or generic embedded controller applications envi-ronment. The purpose of this document is to describe the functions and use of the MEC142x family devices MECC evaluation board when connected to Intel’s latest gen-eration reference validation platform (RVP) that supports the MECC connector to per-form the appropriate drivers, BIOS, and components development and validation, or running standalone for other embedded controller applications.
REFERENCE DOCUMENTS
- DS00002343 – MEC142x Data Sheet
- DS00002012 – eSPI Controller Data Sheet
- ASSY. 6825A – MEC142x 128 VTQFP eSPI MECC Card, Rev. A1.0 Schematics
- MPLABX IDE Tools Documentation
- Intel eSPI Specification, June 2013, Revision 0.75 (Doc#: 327432-003)
- Intel Skylake Platform Design Guide, June 2014, Revision 0.9 (Doc#: 543016)
- Intel Skylake Ultrabook Platform Y-Series RVP3 CRB Schematic, March 2014, Revision 0.72 (Doc#: 544250)
- Intel Skylake Y EC AIC Enable Document for rework instructions to enable eSPI
GLOSSARY
This section describes glossary terms and acronyms used in this document.
| TERM | DEFINITION |
| EVB | Evaluation Board |
| MECC | Modular Embedded Controller Card |
| ASSY. | Assembly Number Assigned to the Microchip EVB |
| ACPI | Advanced Configuration and Power Interface |
| BIOS | Basic Input/Output System |
| ASL | ACPI Source Language |
| EC | Embedded Controller |
| AIC | Add-In Card |
| LPC | Low Pin Count |
| eSPI | Enhanced Serial Peripheral Interface |
THE MICROCHIP WEB SITE
Microchip provides online support via our web site at www.microchip.com. This web site is used as a means to make files and information easily available to customers. Accessible by using your favorite Internet browser, the web site contains the following information:
- Product Support – Data sheets and errata, application notes and sample programs, design resources, user’s guides and hardware support documents, latest software releases and archived software
- General Technical Support – Frequently Asked Questions (FAQs), technical support requests, online discussion groups, Microchip consultant program member listing
- Business of Microchip – Product selector and ordering guides, latest Microchip press releases, listing of seminars and events, listings of Microchip sales offices, distributors and factory representatives
DEVELOPMENT SYSTEMS CUSTOMER CHANGE NOTIFICATION SERVICE
Microchip’s customer notification service helps keep customers current on Microchip products. Subscribers will receive e-mail notification whenever there are changes, updates, revisions or errata related to a specified product family or development tool of interest.
To register, access the Microchip web site at www.microchip.com, click on Customer Change Notification and follow the registration instructions.
The Development Systems product group categories are:
- Compilers – The latest information on Microchip C compilers, assemblers, linkers and other language tools. These include all MPLAB C compilers; all MPLAB assemblers (including MPASM assembler); all MPLAB linkers (including MPLINK object linker); and all MPLAB librarians (including MPLIB object librarian).
- Emulators – The latest information on Microchip in-circuit emulators.This includes the MPLAB REAL ICE and MPLAB ICE 2000 in-circuit emulators.
- In-Circuit Debuggers – The latest information on the Microchip in-circuit debuggers. This includes MPLAB ICD 3 in-circuit debuggers and PICkit 3 debug express.
- MPLAB IDE – The latest information on Microchip MPLAB IDE, the Windows Integrated Development Environment for development systems tools. This list is focused on the MPLAB IDE, MPLAB IDE Project Manager, MPLAB Editor and MPLAB SIM simulator, as well as general editing and debugging features.
- Programmers – The latest information on Microchip programmers. These include production programmers such as MPLAB REAL ICE in-circuit emulator, MPLAB ICD 3 in-circuit debugger and MPLAB PM3 device programmers. Also included are nonproduction development programmers such as PICSTART Plus and PIC-kit 2 and 3.
CUSTOMER SUPPORT
Users of Microchip products can receive assistance through several channels:
- Distributor or Representative
- Local Sales Office
- Field Application Engineer (FAE)
- Technical Support
Customers should contact their distributor, representative or field application engineer (FAE) for support. Local sales offices are also available to help customers. A listing of sales offices and locations is included in the back of this document.
Technical support is available through the web site at: http://www.microchip.com/support
DOCUMENT REVISION HISTORY
| Revision | Section/Figure/Entry | Correction |
| DS50003279A (04-13-22) | Document Release | |
Overview
INTRODUCTION
The MEC142x family devices MECC evaluation board (ASSY 6825A) is mainly designed to be used with the Intel Skylake Y-Series RVP platform. The MECC board is a vehicle to support the development of BIOS, drivers, firmware, and so forth. This evaluation board can be also used as a standalone embedded controller development board for embedded and industrial computing applications.
The purpose of this document is to describe the functions of the MEC142x MECC eSPI Plug-In card as well as the setup procedures for full system development, to validate applications, or to power-up as standalone board for application development.
There are several on-board LPC devices on the Intel Skylake RVP platform. There is also an on-board MECC (AIC) connector to provide the capability for other vendors to develop and test their LPC/eSPI devices. The MEC142x family devices MECC evaluation board is designed to plug into the MECC connector to demonstrate the operation of the MEC142x family devices on this platform. This user manual focuses on the Key-board Controller and Embedded Controller functions available on the plug-in card.

INTEL PLATFORM SETUP REQUIREMENTS
- Hardware
- Intel Skylake Y-Series RVP Platform (with eSPI support)
- Microchip MEC142x family device MECC Card (ASSY 6825A)
- SPI Flash Programmer
- Dediprog SF100 (http://www.dediprog.com/pd/spi-flash-solution/sf100)
- Skylake specific LCD Display or eDP support LCD Monitor
- 2.5” Notebook SATA HDD
- USB or PS/2 Keyboard & Mouse
- Optional – Select one of the Microchip Debugger Tools
- PICKit3 (Part#: PG164130)
- ICD3 (Part#: DV164035)
- Real ICE (Part#: DV244005)
- RJ11 to ICSP Adapter (Part#: AC164110) – Required for ICD3 or Real ICE
- Software
- Microchip MPLABX IDE v2014-08-22 or later
- Microchip XC32 PRO Compiler v1.33 or later
- SPI Flash Programming Utility (ex: Dediprog utility)
- Microchip MEC142x SPI Flash Generator Utility
- Microchip MEC142x Firmware Sample Code
- BIOS Support
Please contact Intel or your BIOS vendors if you need any BIOS related information or support.
STANDALONE SETUP REQUIREMENTS
- Hardware
- Microchip MEC142x family device MECC Card (ASSY 6825A)
- External +3.3V Power Supply
- SPI Flash Programmer
- Dediprog SF100 (http://www.dediprog.com/pd/spi-flash-solution/sf100)
- Optional – Select one of the Microchip Debugger Tools
- PICKit3 (Part#: PG164130)
- ICD3 (Part#: DV164035)
- Real ICE (Part#: DV244005)
- RJ11 to ICSP Adapter (Part#: AC164110) – Required for ICD3 or Real ICE
- Software
- Microchip MPLABX IDE v2014-08-22 or later
- Microchip XC32 PRO Compiler v1.33 or later
- SPI Flash Programming Utility (ex: Dediprog utility)
- Microchip MEC142x SPI Flash Generator Utility
- Microchip MEC142x Firmware Sample Code
Evaluation Boards
This chapter describes the MEC142x family device MECC card (ASSY 6825A) detailed information.
FEATURES
The MEC142x MECC Evaluation Board has the following components and features:
- MEC142x MECC Evaluation Board (ASSY. 6825A)
- MEC142x Embedded Controller
- 32 KHz Crystal
- SPI Flash (W25Q128FV)
- UART Transceiver
- Power LED
- Connectors / Headers:
- Intel MECC (AIC) Connector
- eSPI Access Header
- Powers Isolation Headers
- SPI Flash Programming header (for Dediprog SF100 pin-out)
- Two pins UART header
- Unused GPIO headers
- JTAG/ICSP debugger headers
- HARDWARE SETUP
- Intel Skylake Y-Serial RVP
- Plug-In LCD Display or Monitor
- Plug-In USB or PS/2 Keyboard and Mouse
- Plug-In USB DVD-ROM if required to install Windows
- Plug-In 2.5” SATA HDD
- Plug-In Skylake platform power adapter
- Press the power button to make sure the platform is boot-able to UEFI Shell or Windows 8.x
- MEC142x MECC Evaluation Board (ASSY 6825A)
- Refer to Table 2-1 for jumper settings.
- Intel Skylake Y-Serial RVP
TABLE 2-1: JUMPER SETTINGS ON MEC142X MECC BOARD (ASSY 6825A)
| Jumper | Function | Setting |
| JP1 | VTR_33_18 Power Select | <1-2> for +1.8V <2-3> for +3.3V (Default) |
| JP2 | ADC_DAC_VREF to +3.3V | <IN> Connected (Default) <OUT> Disconnected |
| JP4 | PECI VREF_CPU power select | <1-2> Connect to Intel platform (Default) <2-3> Connect to ground |
| JP5 | VTR to +3.3V | <IN> Connected (Default) <OUT> Disconnected |
| JP6 | VBAT power select | <1-2> Connect to Intel platform (Default) <2-3> Connect to VTR or Coin Battery |
| JP7 | TFDP or UART signals select | <1-3 & 2-4> Connect to Pegasus TFDP header <3-5 & 4-6> Connect to UART header (Default) |
| JP8 | +3.3V to V3.3V_EC_CORE | <IN> Connected (Default) <OUT> Disconnected |
| JP9 | nRESET_IN Group Option | <IN> Connected to ground (use for SPI flash program) <OUT> Disconnected (Normal Operation) |
| JP10 | System +3.3S to EC V3.3S power well | <IN> Connected (Default) <OUT> Disconnected |
| JP11 | System +3.3A_RTC to EC V3.3A_RTC power well | <IN> Connected (Default) <OUT> Disconnected |
| JP13 | System 1.8V_ESPI to EC RSVD_1.8V_ESPI power (Reserved for internal only) | <IN> Connected <OUT> Disconnected (Default) |
| JP14 | Grounded ICSP_MCLR | <IN> Grounded <OUT> Not grounded (Default) |
| J1 | Microchip ICSP Header | Connect to Microchip PICKit3 or ICD3 or Real ICE debugger |
| J2 | SPI programming header | Connect to Dediprog SF100 SPI flash programmer |
| J3 | Two pins UART header | Connect to UART (Null-modem) Cable |
| J4 | Trace FIFO Debugger header | Connect to Microchip Pegasus board |
| J5 | Ground the +5V Target Power | Not Used – Do Not Connect |
| J7 | 1×6 JTAG Header (Reserved for internal only) | Not Used – Do Not Connect |
| J8 | eSPI Access Header | Not Used – Do Not Connect |
| J9 | Unused GPIOs Header | Not Used – Do Not Connect |
| J10 | Empty Header | Not Used – Do Not Connect |
| TP1 | +V3.3A | Test Point for V3.3A power |
| TP2 | EC_SPI_OE N | Test Point for System EC_SPI_OE_N signal |
| TP4, TP5, | Ground | Test Points to ground |
| TP6 | VREF_ADC | Test Point for VREF_ADC power |
SOFTWARE SETUP
Microsoft Windows on Intel SkyLake Platform
- Make sure the Intel Skylake platform is boot-able and able to complete the Micro-soft Windows installation accordingly, and able to boot to the Windows.
- Please contact your Intel representative if you need any further assistance.
Microchip MPLABX IDE
- Install the beta version 2014-08-22 or later.
- Double click on the installation file, MPLABX-v2014-08-22-windows-installer.exe under the developer’s windows machine.
- Follow the instructions to complete the installation.
- Please contact your Microchip representative if you need any further assistance.
Microchip XC32 PRO Compiler
- Install the beta version 1.33 (that supports the MEC142x family devices) or later.
- Double click on the installation file, xc32-v1.33-full-install-windows-installer.exe under the developer’s windows machine after installing the MPLABX.
- Follow the instructions to complete the installation.
- At the end of installation, please follow the instruction to activate the XC32 PRO license key.
- User can use xclm.exe in the compiler directory (ex: C:\Program Files (x86)\Microchip\xc32\v1.33\bin) to check the status by “xclm -status” com-mand.
- Please contact your Microchip representative if you need any further assistance.
HARDWARE CONNECTION
Intel Skylake Y-Serial RVP Connection
This section shows the hardware connection between Intel Skylake RVP platform and the Microchip MEC142x family device MECC evaluation board along with other com-ponents.

- Connect Microchip ICD3 to the MECC J1 with RJ-11 to ICSP adapter
- Connect Dediprog SF100 to J2 for SPI flash programming
Standalone MEC142x MECC Card Connection
In the standalone setup, on top of steps 1 to 3 as described above for debug and devel-opment tools connections, we need to connect the power from external +3.3V power source since we don’t have the sources from Intel platform. - Connect MEC142x MECC Card JP8 Pin 1 (3.3_EC_CORE) to an external +3.3V power supply.
- Connect a solid good ground source from the same power supply to the MEC142x MECC Card ground pin such as TP38 Pin 2, or TP4, or TP5, etc.
MPLABX IDE BRING UP
- Launch the IDE – from Start All Programs Microchip MPLAB X IDE

- Open Existing project – MPLabx IDE File Open Project, Navigate the browser to the project setting files
which have the project name with .X

MPLABX IDE DASHBOARD
MPLABX IDE Window DashBoard will give details of the project for:
- Compiler Toolchain
- Memory Used
- Debug tool
- Debug resources

PROJECT CLEAN AND BUILD
To compile the project, right click on project name and choose either “Build”, “Clean and Build”, or “Clean” option. From Menu bar MPLABX IDE Run Build Main Project / Clean and Build.

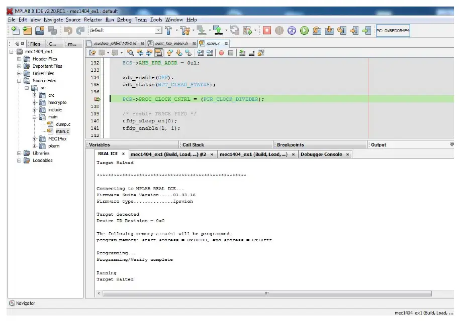
BUILD PROJECT FOR DEBUGGING
To debug the project with ICD3, make sure the connection is correct and the proper Drivers are installed for the Debugger.
From the Menu Bar select
or From MPLABX IDE 
Project will be rebuilt with debug option.

A successful build, if Real Ice is connected, will establish the connection and download the code to the target board for debugging.

Breakpoints
Breakpoints can be set before launching the debug option or while target device is halted. From Dashboard menu we can see the breakpoints available / used.

Set the break point as required – the break points can be viewed from Menu bar Win-dows Debugging Breakpoints or short cut key Alt + Shift + 5.

Previously set Break points can be enabled or disabled using the select option.

Enter Debug Task
Select Debug Project (project name xxx) from Menu Bar, IDE will connect ICE and proj-ect code into chip, then initiate to execute the code, code will be halted at the break-point which use previous settings.

User can debug code via “step over”, “step into” or “continue”.

View Memory or CPU Register Information
As user hits “Pause” to halt code execution, and select “Windows > PIC memory view CPU registers”, the registers windows will be shown as:

User can view other memory information, e.g. Data or code memory etc.
View Variable
For viewing or examining variables Menu bar Windows Debugging Variables or short cut Alt+ Shift + 1.

Exit Debug Task
Select “Finish debugger session”, IDE will terminate debugging task, and return to edi-tor windows.

BUILD PROJECT FOR SPI FLASH IMAGE
Please refer to the MEC1428 Firmware Example Code Readme.txt for more detailed information.
Steps are shown as below:
- Extract firmware binary from XC32 ELF output (refer to Section 2.7 “Project Clean and build”). Use XC32 OBJCOPY utility,
xc32-obcopy -O binary <ELF-File-Name> <Binary-File-Name> - Make sure TOML configuration file (ex: spi16M_cfg.toml) has the proper values for the firmware binary.
- If you are loading into the start of MEC1428 Code SRAM then use 0xBF-CF0000 for Load Address.
- With the example projects linker file, the _reset entry point is also at 0xBF-CF0000 and use this value for Entry Point Address.
Note: If you use the default MEC1428 XC32 linker file or change the location of _reset in the custom linker file, please remember to adjust value(s) in the TOML file!!!!
- Run the SPI generator,
mec14xx_spi_gen -p MEC1428 -i <TOML file name> -o <output binary file name>
Program SPI Image to MECC Board SPI Flash
Now, we should have a SPI firmware image (16MB binary) from the build process as described above. Do the following to program the SPI image to the MECC board exter-nal SPI Flash image:
- The MEC142x MECC Board has onboard 3V 128M-bit (16MB) SPI Flash (part#: Winbond W25Q128FV). If this is being replaced, please follow the example code then rebuild the binary with correct configuration.
- Connect the Dediprog SF100 (or SF600) to the MEC142x MECC Board J2 header.
- Plug-In a jumper to JP9 to hold the MEC142x in RESET state.
- Plug-In the MEC142x MECC Board to the Intel Skylake RVP Platform or jumper wire JP8 Pin 1 (3.3_EC_CORE) to an external +3.3V power supply & ground pins (more is better) from MECC Board to power source.
- Turn on the Intel Skylake RVP Platform or the external +3.3V power supply.
- Run the Dediprog programming utility, “dedipro.exe”, the chip selection window. will pop-up as shown below, please select the “W25Q128FV”.

- The Info sessions on the right side should be shown as below:

- Go to “File” –> “Find” and select the 16MB firmware application binary file, set the data format as “Raw binary” as shown below:

- Go to “Config” –> “Flash Option”, make sure “Unprotect block automatically when block(s) protected” option is selected.

- Click to the “Batch”, the SPI flash programming will start, and should complete successfully as shown below.

- The firmware is now stored in the external SPI flash device. Please remove the JP9, and do a power cycle (please make sure to wait long enough to have power supply discharge before re-powering the MECC board). The new firmware should be loaded by the MEC142x internal ROM to the internal SRAM and start executing.
Please contact your Microchip representative if you need any further information or assistance.
Intel Skylake Platform Rework Instructions
This section provides the rework steps for the Intel Skylake RVP motherboard, eSPI configuration with the MEC142x MECC Add-In Board.
Please refer to Intel “SKL_Y_EC_AIC_ENABLE.pdf” file, and Skylake Reference Sche-matic, “544250_544250_SKL_Y_LPDDR3_RVP3_CRB_Schem_Rev0_72.pdf” docu-ments.
Note: Highlighted items differ from Intel’s instructions.
| Intel Step Nos. | Parts | See Silkscreen Sheet # | Rework Action | Component: Value / Form / Tolerance | Notes |
| 1, 2, 3 | none | (n/a) | (None) | (n/a) | (Jumper settings only: Open J2B5, J2E1; Close J2B7.) |
| 4, 5 | R4D12 | B2 or B3 | Move resistor to position R4D11. | 22-ohm / 402 / 5% | 3 pads at right angles: Rotate the resistor to the other ori- entation. |
| 6, 7 | R3D17 | B2 or B3 | Move resistor to position R3D16 | 0-ohm / 402 | 3 pads in a line. Shift resistor to other position. |
| 8, 9 | R5E23 | C2 | Move resistor to position R5E22 | 0.05-ohm / 603 / 1% | 3 pads in a line. Shift resistor to other position. |
| 10 | R8F35 | C1 | Replace 150K resistor w/ 4.7K resistor. | (FYI was 150K / 402 / 5%) now 4.7K / 402 / 5% | New 4.7K resistor needed, not supplied. |
| 11 | R4E24, R4E6, R4E13, R4E12, R4E5, R3D32 | B2 | Remove resistors. | (FYI 0-ohm / 402) | |
| 12 | R4D17, R4D15, R4D18, R4D16, R4D19, R4D13 | B3 | Remove resistors. | (FYI 0-ohm / 402) | |
| 13, 14 | (n/a) | (n/a) | (None) | (n/a) | Rework not required |
| 14a (new) | R3E2 | B3 | Remove resistor. | (FYI – 10K / 402 / 5%) | Rework required |
| 15 | R5E65, R4E4, R2N11 | C2 B2 Underside | Remove resistors. | (FYI – 10K / 402 / 5%) | |
| 16 | R5F30 | C2 | Remove resistor. | (FYI – 8.2K / 402 / 5%) |
MEC142x Family Devices MECC Evaluation Board User’s Guide
Note the following details of the code protection feature on Microchip products:
- Microchip products meet the specifications contained in their particular Microchip Data Sheet.
- Microchip believes that its family of products is secure when used in the intended manner, within operating specifications, and under normal conditions.
- Microchip values and aggressively protects its intellectual property rights. Attempts to breach the code protection features of Microchip product is strictly prohibited and may violate the Digital Millennium Copyright Act.
- Neither Microchip nor any other semiconductor manufacturer can guarantee the security of its code. Code protection does not mean that we are guaranteeing the product is “unbreakable”. Code protection is constantly evolving. Microchip is committed to continuously improving the code protection features of our products.
This publication and the information herein may be used only with Microchip products, including to design, test, and integrate Microchip products with your application. Use of this information in any other manner violates these terms. Information regarding device applications is provided only for your convenience and may be superseded by updates. It is your responsibility to ensure that your application meets with your specifications. Contact your local Microchip sales office for additional support or, obtain additional support at https://www.microchip.com/en-us/support/design-help/client-support-services.
THIS INFORMATION IS PROVIDED BY MICROCHIP “AS IS”. MICROCHIP MAKES NO REPRESENTATIONS OR WAR- RANTIES OF ANY KIND WHETHER EXPRESS OR IMPLIED, WRITTEN OR ORAL, STATUTORY OR OTHERWISE, RELATED TO THE INFORMATION INCLUD-ING BUT NOT LIMITED TO ANY IMPLIED WARRANTIES OF NON- INFRINGEMENT, MERCHANTABILITY, AND FITNESS FOR A PARTICULAR PURPOSE, OR WARRANTIES RELATED TO ITS CONDITION, QUALITY, OR PERFORMANCE.
IN NO EVENT WILL MICROCHIP BE LIABLE FOR ANY INDI- RECT, SPECIAL, PUNITIVE, INCIDENTAL, OR CONSEQUENTIAL LOSS, DAM-AGE, COST, OR EXPENSE OF ANY KIND WHATSOEVER RELATED TO THE INFORMATION OR ITS USE, HOWEVER CAUSED, EVEN IF MICROCHIP HAS BEEN ADVISED OF THE POSSIBILITY OR THE DAMAGES ARE FORESEEABLE. TO THE FULLEST EXTENT ALLOWED BY LAW, MICROCHIP’S TOTAL LIABILITY ON ALL CLAIMS IN ANY WAY RELATED TO THE INFORMATION OR ITS USE WILL NOT EXCEED THE AMOUNT OF FEES, IF ANY, THAT YOU HAVE PAID DIRECTLY TO MICROCHIP FOR THE INFORMATION.
Use of Microchip devices in life support and/or safety applications is entirely at the buyer’s risk, and the buyer agrees to defend, indemnify and hold harmless Microchip from any and all damages, claims, suits, or expenses resulting from such use. No licenses are conveyed, implicitly or otherwise, under any Microchip intellectual property rights unless otherwise stated.
Trademarks
The Microchip name and logo, the Microchip logo, Adaptec, AnyRate, AVR, AVR logo, AVR Freaks, BesTime, BitCloud, CryptoMemory, CryptoRF, dsPIC, flexPWR, HELDO, IGLOO, JukeBlox, KeeLoq, Kleer, LANCheck, LinkMD, maXStylus, maXTouch, MediaLB, megaAVR, Microsemi, Microsemi logo, MOST, MOST logo, MPLAB, OptoLyzer, PIC, picoPower, PICSTART, PIC32 logo, PolarFire, Prochip Designer, QTouch, SAM-BA, SenGenuity, SpyNIC, SST, SST Logo, SuperFlash, Symmetricom, SyncServer, Tachyon, TimeSource, tinyAVR, UNI/O, Vectron, and XMEGA are registered trademarks of Microchip Technology Incorporated in the U.S.A. and other countries.
AgileSwitch, APT, ClockWorks, The Embedded Control Solutions Company, EtherSynch, Flashtec, Hyper Speed Control, HyperLight Load, IntelliMOS, Libero, motorBench, mTouch, Powermite 3, Precision Edge, ProASIC, ProASIC Plus, ProASIC Plus logo, Quiet- Wire, SmartFusion, SyncWorld, Temux, TimeCesium, TimeHub, TimePictra, TimeProvider, TrueTime, WinPath, and ZL are registered trademarks of Microchip Technology Incorporated in the U.S.A.
Adjacent Key Suppression, AKS, Analog-for-the-Digital Age, Any Capacitor, AnyIn, AnyOut, Augmented Switching, BlueSky, BodyCom, CodeGuard, CryptoAuthentication, CryptoAutomotive, CryptoCompanion, CryptoController, dsPICDEM, dsPICDEM.net, Dynamic Average Matching, DAM, ECAN, Espresso T1S, EtherGREEN, GridTime, IdealBridge, In-Circuit Serial Programming, ICSP, INICnet, Intelligent Paralleling, Inter-Chip Connectivity, JitterBlocker, Knob-on-Display, maxCrypto, maxView, memBrain, Mindi, MiWi, MPASM, MPF, MPLAB Certified logo, MPLIB, MPLINK, MultiTRAK, NetDetach, NVM Express, NVMe, Omniscient Code Generation, PICDEM, PICDEM.net, PICkit, PICtail, PowerSmart, PureSilicon, QMatrix, REAL ICE, Ripple Blocker, RTAX, RTG4, SAM-ICE, Serial Quad I/O, simpleMAP, SimpliPHY, SmartBuffer, SmartHLS, SMART-I.S., storClad, SQI, SuperSwitcher, SuperSwitcher II, Switchtec, SynchroPHY, Total Endurance, TSHARC, USBCheck, VariSense, VectorBlox, VeriPHY, ViewSpan, WiperLock, XpressConnect, and ZENA are trademarks of Microchip Technology Incorporated in the U.S.A. and other countries.
SQTP is a service mark of Microchip Technology Incorporated in the U.S.A.
The Adaptec logo, Frequency on Demand, Silicon Storage Technology, Symmcom, and Trusted Time are registered trademarks of Microchip Technology Inc. in other countries.
GestIC is a registered trademark of Microchip Technology Germany II GmbH & Co. KG, a subsidiary of Microchip Technology Inc., in other countries.
All other trademarks mentioned herein are property of their respective companies.
© 2022, Microchip Technology Incorporated and its subsidiaries.
All Rights Reserved.
ISBN: 9781668302309
For information regarding Microchip’s Quality Management Systems, please visit www.microchip.com/quality.
Worldwide Sales and Service
AMERICAS
Corporate Office
2355 West Chandler Blvd. Chandler, AZ 85224-6199 Tel: 480-792-7200
Fax: 480-792-7277 Technical Support: http://www.microchip.com/support
Web Address: www.microchip.com
Atlanta
Duluth, GA
Tel: 678-957-9614
Fax: 678-957-1455
Austin, TX
Tel: 512-257-3370
Boston
Westborough, MA
Tel: 774-760-0087
Fax: 774-760-0088
Chicago
Itasca, IL
Tel: 630-285-0071
Fax: 630-285-0075
Dallas
Addison, TX
Tel: 972-818-7423
Fax: 972-818-2924
Detroit
Novi, MI
Tel: 248-848-4000
Houston, TX
Tel: 281-894-5983
Indianapolis
Noblesville, IN
Tel: 317-773-8323
Fax: 317-773-5453
Tel: 317-536-2380
Los Angeles
Mission Viejo, CA
Tel: 949-462-9523
Fax: 949-462-9608
Tel: 951-273-7800
Raleigh, NC
Tel: 919-844-7510
New York, NY
Tel: 631-435-6000
San Jose, CA
Tel: 408-735-9110
Tel: 408-436-4270
Canada – Toronto
Tel: 905-695-1980
Fax: 905-695-2078
Australia – Sydney
Tel: 61-2-9868-6733
China – Beijing
Tel: 86-10-8569-7000
ASIA/PACIFIC
China – Chengdu
Tel: 86-28-8665-5511
India – Bangalore
Tel: 91-80-3090-4444
India – New Delhi
Tel: 91-11-4160-8631
India – Pune
Tel: 91-20-4121-0141
Japan – Osaka
Tel: 81-6-6152-7160
Japan – Tokyo
Tel: 81-3-6880- 3770
Korea – Daegu
Tel: 82-53-744-4301
Korea – Seoul
Tel: 82-2-554-7200
Malaysia – Kuala Lumpur
Tel: 60-3-7651-7906
Malaysia – Penang
Tel: 60-4-227-8870
Thailand – Bangkok
Tel: 66-2-694-1351
EUROPE
Austria – Wels
Tel: 43-7242-2244-39
Fax: 43-7242-2244-393
Denmark – Copenhagen
Tel: 45-4485-5910
Fax: 45-4485-2829
Germany – Garching
Tel: 49-8931-9700
Germany – Haan
Tel: 49-2129-3766400
Italy – Milan
Tel: 39-0331-742611
Fax: 39-0331-466781




















