Cambium-AeroScout Healthcare
Solution Configuration
User Guide
Cambium-AeroScout Healthcare Solution Configuration

Reservation of Rights
Cambium reserves the right to make changes to any products described herein to improve reliability, function, or design, and reserves the right to revise this document and to make changes from time to time in content hereof with no obligation to notify any person of revisions or changes. Cambium recommends reviewing the Cambium Networks website for the latest changes and updates to products. Cambium does not assume any liability arising out of the application or use of any product, software, or circuit described herein; neither does it convey a license under its patent rights or the rights of others.
This publication may contain references to, or information about Cambium products (machines and programs), programming, or services that are not announced in your country. Such references or information must not be construed to mean that Cambium intends to announce such Cambium products, programming, or services in your country.
Copyrights
This document, Cambium products, and 3rd Party software products described in this document may include or describe copyrighted Cambium and other 3rd Party supplied computer programs stored in semiconductor memories or other media. Laws in the United States and other countries preserve for Cambium, its licensors, and other 3rd Party supplied software certain exclusive rights for copyrighted material, including the exclusive right to copy, reproduce in any form, distribute and make derivative works of the copyrighted material. Accordingly, any copyrighted material of Cambium, its licensors, or the 3rd Party software supplied material contained in the Cambium products described in this document may not be copied, reproduced, reverse engineered, distributed, merged, or modified in any manner without the express written permission of Cambium. Furthermore, the purchase of Cambium products shall not be deemed to grant either directly or by implication, estoppel, or otherwise, any license under the copyrights, patents, or patent applications of Cambium or other 3rd Party supplied software, except for the normal non-exclusive, royalty-free license to use that arises by operation of law in the sale of a product.
Restrictions
Software and documentation are copyrighted materials. Making unauthorized copies is prohibited by law.
No part of the software or documentation may be reproduced, transmitted, transcribed, stored in a retrieval system, or translated into any language or computer language, in any form or by any means, without prior written permission of Cambium. License Agreements The software described in this document is the property of Cambium and its licensors. It is furnished by express license agreement only and may be used only in accordance with the terms of such an agreement.
License Agreements
The software described in this document is the property of Cambium and its licensors. It is furnished by express license agreement only and may be used only in accordance with the terms of such an agreement.
High Risk Materials
Cambium and its supplier(s) specifically disclaim any express or implied warranty of fitness for any highrisk activities or uses of its products including, but not limited to, the operation of nuclear facilities, aircraft navigation or aircraft communication systems, air traffic control, life support, or weapons systems (“High-Risk Use”). This product is not restricted in the EU. Any High Risk is unauthorized, is made at your own risk and you shall be responsible for any losses, damage, or claims arising out of any High-Risk Use.
Trademark
AeroScout is a trademark of Stanley Black & Decker, Inc. or its affiliates. Other brand products and service names are trademarks or registered trademarks of their respective holders.
© 2022 Cambium Networks Limited. All rights reserved
Abbreviations and Terms
| Terms | Description |
| AES | AeroScout Engine Server |
| AEM | AeroScout Engine Manager |
| AP | Access Point |
| WLAN | Wireless Local Area Network |
| UDP | User Datagram Protocol |
| CLI | Command line Interface |
| IP | Internet Protocol |
| MAC | Media Access Control (Hardware Address) |
| RFID | Radio Frequency Identification |
| RTLS | Real Time Location System |
| Tag | AeroScout Tag |
Revision History
| Date | Version # | Author(s) |
| 19/03/2021 | 1.0 | Anandakrishnan V |
| 4/8/2021 | 1.1 | Marc H |
| 10/8/2021 | 1.2 | Marc H |
| 25/08/21 | 1.3 | Marc H |
| 1/9/2021 | 1.4 | Marc H |
Introduction
STANLEY Healthcare provides a Unified Visibility solution that utilizes the power of Cambium Networks Enterprise Wi-Fi 6 Access Points to provide significant business and patient experience benefits through Real-time Location, Active RFID, sensors, and telemetry. Cambium Networks Wi-Fi 6 APs provide the network bandwidth necessary for STANLEY Healthcare solutions to accurately track the real-time location and status of valuable assets such as equipment or people. Cambium Networks Wi-Fi products provide a single, unified wireless network throughout the healthcare facility. STANLEY Healthcare’s solutions leverage the Wi-Fi network to enable customers to accurately track and monitor valuable assets ultimately using this visibility information to make everyday decisions, improve operational efficiency and provide security for patients and staff.
Cambium Networks empowers millions of people with wireless connectivity worldwide. Our wireless portfolio is used by commercial and government network operators as well as broadband service providers to connect people, places, and things. With a single network architecture spanning fixed wireless and Wi-Fi, Cambium Networks enables operators to achieve maximum performance with minimal spectrum. End-to-end cloud management transforms networks into dynamic environments that evolve to meet changing needs with minimal physical human intervention. Cambium Networks empowers a growing ecosystem of partners who design and deliver gigabit wireless solutions that just work.
Cambium Networks provides industry-leading solutions used in many areas such as:
- Education
- Enterprise
- Federal Government
- Healthcare
- Hospitality
- Industrial
- Oil and Gas
- Public Wi-Fi
- Retail
- Service Providers
- Smart Cities
Solution Overview
STANLEY AeroScout systems use Cambium Wi-Fi networks as core infrastructure. All wireless visibility solutions require Wi-Fi infrastructure devices to pass wireless signals from tags or sensors to the network. AeroScout enhances this capability by enabling real-time tracking of thousands of tagged devices and people, e.g., staff and at-risk patients. Using Cambium Networks wireless APs as wireless readers, organizations can locate and track their assets and people with AeroScout tags and software using a single unified wireless network for data, voice, and location services.
Cambium Networks Enterprise Wi-Fi Access Points
Cambium Networks XV APs, cnMaestro X, and XMS-Cloud management systems deliver Enterprise-grade Wi-Fi with Single Pane of Glass visibility to manage 802.11 Wi-Fi. Edge intelligent 802.11 APs are RF aware, provide seamless roaming and make intelligent decisions at the most impacted access point. Edge intelligent networks support more devices and more content, at higher bit rates.
Cambium Networks Wi-Fi 6 APs, the XV3-8, and XV2-2 deliver all the features available in the 802.11ax specification such as:
- Multi-user OFDMA – more efficient for small to large packet sizes
- 8×8 MU-MIMO – offers targeted beam steering and 2x capacity
- Spectrum reuse – allows multiple networks to overlap
- Target Wait Time – schedules sleep and wake uptime
- Preamble 3dB and longer OFDM symbol – extend the outdoor range
- 1024 QAM and 2.4GHz band operation
XV3-8–Indoor Wi-Fi 6 Access Point
The XV3-8 features a total of five radios to deliver a next-generation network with edge services with high capacity and high density. Three data radios can be configured as two 5GHz 4×4 plus one 2.4GHz 4×4, or the two 5GHz radios can be combined into a single 5GHz 8×8 radio with the maximum power and performance of the 802.11ax standard. A dedicated network scanning radio provides continuous network monitoring to enhance security protocols, detailed network reports, and automatic RF optimizations. Add the Bluetooth Smart 4.1 IoT radio for BLE-based location services and you get a multi-radio, highcapacity Wi-Fi 6 AP designed for the most demanding networks in the enterprise, healthcare, education, retail, and public venues.
XV2-2–Indoor Wi-Fi 6 Access Point
The XV2-2 is a dual-radio Wi-Fi 6 access point designed to deliver next-generation networks with edge services at a value-based price. While delivering all the features available in the 802.11ax specification, the XV2-2 is fully backward compatible with existing Wi-Fi technology and enables a massive growth of low power, low-bitrate IoT devices to add infrastructure intelligence into any market.
XMS-Cloud Management System
XMS-Cloud is a powerful management solution for deploying and managing Cambium Networks Wi-Fi and Switching portfolios with complete control and visibility. It provides zero-touch activation to automate software upgrades, patches, and licenses. IT enjoys the benefits of a superior console interface where all services are integrated at no extra cost. The system supports Wi-Fi devices, including IoT endpoints, regardless of the operating system. DPI technology lets network administrators control more than 2,400 applications at the network’s edge where they can be allowed, blocked, or throttled to achieve predictable performance, even under heavy network load. Integrated into the system is EasyPass, a suite of 8 different access portals which include Microsoft and Google portals, On-boarding, Guest, and Personal Wi-Fi portals.
cnMaestro X Management System
cnMaestro X is a simple, yet sophisticated cloud-first, next-generation network management solution for Cambium Networks wireless and wired solutions. The system can run in the cloud, or onsite, in your existing VM environment. cnMaestro X offers single-pane-of-glass management to deliver secure, end-toend network and wireless lifecycle management with zero-touch provisioning, monitoring, and troubleshooting capabilities. Advanced features include an MSP Dashboard, Restful APIs, Webhooks, Support for Software Defined Radios, Support for 1,024 Enterprise Wi-Fi PSKs, and Advanced Captive Portal capabilities including paid gateways. The powerful set of tools simplifies operations, troubleshooting, and ongoing maintenance.
Active RFID tags
Active RFID tags contain their batteries and transmit their ID signal at regular intervals, without requiring an external trigger. Tags send a periodic beacon that is used to identify their location.
AeroScout Location Engine
AeroScout utilizes a Location Engine to determine the position of Wi-Fi tags. The Location Engine delivers accurate and reliable location data for assets and people with STANLEY Healthcare Wi-Fi tags.
The AeroScout Location Engine determines location using signal strength measurements (RSSI) collected by the Cambium Wi-Fi APs, which can simultaneously serve location sensors and provide network access. It is an integral component of STANLEY Healthcare’s AeroScout RTLS solutions.
Configuration – Cambium and AeroScout
Configuring the AeroScout server in XMS-Cloud
- Open a Profile and go to the Access Points page and click the Show Advanced link.

- Go to AeroScout, select Yes, and enter the Server IP address and Port for your AeroScout server. (Port 12092 is the default).

Configuring the AeroScout server in cnMaestro X
- On the cnMaestro X Home page, go to Shared Settings > AP Groups and WLANs

- Open an existing AP Group

- On the Services tab, locate and expand the Stanley-AeroScout section

- Select Enable Wi-Fi, Enable Bluetooth, and enter the IP address of the AeroScout server.

Configuring the Cambium AP Using the Command Line Interface (CLI)
- AeroScout commands available on the AP
o ble-tag – Run the command to send the RFID tag information to the AeroScout RTLS Engine via BLE
o wifi-tag – Run the command to send the RFID tag information to the AeroScout RTLS Engine via Wi-Fi
o server – IP address of the AeroScout Location Engine
o server-port – port the Location Engine will listen to incoming location reports default UDP port is 12092
- AeroScout sample configuration

- Run the SAVE command to apply the configuration
Configuring AeroScout Engine Manager
- Open AeroScout Engine Manager.
- On the map, right-click the physical location of the AP and select Add > Add Access Point. The Access Point Properties dialog window opens.

- Enter the following information
Name Give the AP a recognizable name Vendor Select Cambium Networks from the drop-down menu IP Address Enter the AP’s IP address MAC Enter the AP’s MAC addres o Co-ordinates In Z Co-ordinates, enter the height at which the AP is mounted in meters.
- Click OK
Version Compatibility and Configuration Suggestion
Firmware Version details
| AeroScout Engine Manager | 55 MR2 |
| Cambium Access Point | 6.3-r10 for Wi-Fi Support |
| 6.4-rx for BLE support (Coming soon) | |
| cnMaestro X (On-Premises) | 3.0.4 |
| cnMaestro X Cloud | Updated by Cambium |
| XMS-Cloud | Updated by Cambium |
Supported TAG formats
Cambium and AeroScout joint solutions work with both IBSS and WDS tag formats.
Note
The CCX format is not supported.
Supported AP Models
Cambium Networks XV2-2 and XV3-8.
Cambium AP configuration suggestions
- OCS scan should be disabled
- A minimum of one WLAN should be enabled for AP to listen to TAGs
- Tags will work only on 2.4 GHz
- Schedule Access and Monitor Host features should be disabled if a single WLAN profile is configured
- When using Packet Capture on the home channel, Wi-Fi Tag messages may be dropped
- Wi-Fi Tag messages can be lost while using Spectrum Analyzer and Wi-Fi Analyzer
Cambium AP deployment suggestions
When mounting APs to the ceiling or walls, ensure that all the APs throughout the building are mounted at approximately the same height, and within the range of 2.5 – 3.5 meters off the ground. Since RTLS works by measuring the received strength of packets, APs should not be placed inside of ceiling tiles or in/behind solid objects. The physical orientation of the APs does not affect the accuracy, so they can be mounted in whichever way is the easiest.
Once the APs have been deployed, wireless coverage will need to be validated, which can be done by using a site survey tool such as Ekahau. For Wi-Fi location, the survey needs to confirm that there is at least an RSSI >=-67dBm and a Signal Noise Ratio (SNR) of 25 or higher to three APs at any point throughout the floorplan. Client devices that do not meet these guidelines may be difficult to locate accurately inside the network perimeter.
Troubleshooting
General
- If the AP does not show the status of “online”, verify that the AP IP address and MAC address are entered correctly in the Engine Manager.
- Run the below CLI commands to verify the AP IP and MAC address
- To verify the AP MAC address
cnMaestro X Remote CLI Command: Show version
- To verify the AP IP address
cnMaestro X Remote CLI Command: show IP interface brief.
Show/Debug commands on the AP
- CLI command to verify the rtls feature is enabled
cnMaestro X Remote CLI Command: show rtls aeroscout configuration
- CLI command to verify the Wi-Fi Tag packets are sent to the AES server
cnMaestro X Remote CLI Cdmmand: show rtls aeroscout wifi-tag-summary
- CLI command to verify the BLE Tag packets are sent to the AES server
cnMaestro X Remote CLI Command: show rtls aeroscout ble-tag-summary
- CLI command to verify the Tag message is seen on AP and sent to the AES server and to verify the format.
cnMaestro X Remote CLI Command: service debug rfmd logging-level trace
cnMaestro X Remote CLI Command: save
- Once the configuration is saved, the CLI command to view the tag messages
cnMaestro X Remote CLI Command: service show debug-logs rfmd
Verification on the AES server
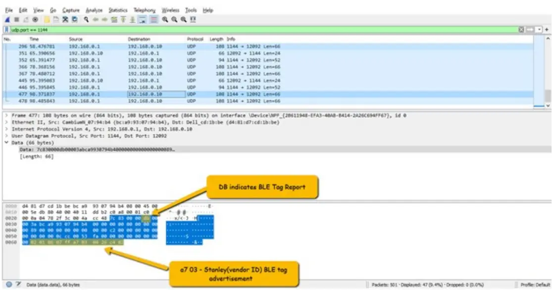
Run Wireshark on the AES server to verify the d5 message (tag report) received on the AES server.
Stanley BLE tag advertisement packet.
Cambium Networks
Cambium Networks delivers wireless communications that work for businesses, communities, and cities worldwide. Millions of our radios are deployed to connect people, places and things with a unified wireless fabric that spans multiple standards and frequencies of fixed wireless and Wi-Fi, all managed centrally via the cloud. Our multi-gigabit wireless fabric offers a compelling value proposition over traditional fiber and alternative wireless solutions. We work with our Cambium certified ConnectedPartners to deliver purposebuilt networks for service provider, enterprise, industrial, and government connectivity solutions in urban, suburban, and rural environments, with wireless that just works.
| Support website | https://support.cambiumnetworks.com |
| Support enquiries | |
| Technical training | https://learning.cambiumnetworks.com/learn |
| Main website | http://www.cambiumnetworks.com |
| Sales enquiries | [email protected] |
| Warranty | https://www.cambiumnetworks.com/support/standard-warranty/ |
| Telephone number list | http://www.cambiumnetworks.com/contact-us/ |
| User Guides | http://www.cambiumnetworks.com/guides |
| Address | Cambium Networks Limited, Unit B2, Linhay Business Park, Eastern Road, Ashburton, Devon, TQ13 7UP United Kingdom |
www.cambiumnetworks.com
Cambium Networks and the stylized circular logo are trademarks of Cambium Networks, Ltd.
All other trademarks are the property of their respective owners.
Copyright © 2022 Cambium Networks, Ltd.
All rights reserved.
References
Cambium Networks | Wireless Solutions that Just Work
Cambium Networks | Wireless Solutions that Just Work
Contact Us Address & Phone Information | Cambium Networks
Search our Resources - Case Studies, Brochures and more | Cambium
Loading
Home / Cambium Networks Support
Home / Cambium Networks Support
Product Warranty - Cambium Networks



































