FemtoClock® 2 GUI User Guide
User Guide
RC22504A FemtoClock 2 Synthesizer
This guide assists those using the Renesas IC Toolbox software to configure and control a FemtoClock2 device.
This includes (but is not limited to) the RC22504 and RC32504 devices.
Installation and Setup
Ensure that the latest version of the Renesas IC Toolbox software is installed. New versions are released frequently and can provide a better experience with new functionality. The Renesas IC Toolbox software can be located on the FemtoClock®2 Evaluation Kit page.
Each device that is compatible with the Renesas IC Toolbox software has its own individual installer. This is a convenient executable file that installs to a computer that already has the Renesas IC Toolbox software. The
The FemtoClock2 installer can be located on the FemtoClock®2 Evaluation Kit page. Always check for newer versions as new features are frequently added.
Download the installer and follow the prompts before proceeding through this document.
Loading and Creating Configurations
2.1 Creating a New Configuration
To create a new configuration, open the Renesas IC Toolbox software and click the New button.

In the “Select Product Family” section, select FemtoClock2. From the “Select Product” section, select the working device. Click the OK button to open up the new configuration. It may take a couple of minutes to open for the first time.

Note: Some variations between devices may show up in this guide. The intent of this guide is to encompass an overview of the entire device family.
2.2 Loading a Settings File
Loading a settings file is similar to creating a new one. To load an existing settings file, click on the Browse button just after opening the Renesas IC Toolbox software. This will take the user to a file browser.
Note: Recently used settings files are under the “Recent Files” section.

Navigate to the directory that stores the settings file and select it. Renesas IC Toolbox settings files have the file type ‘.rbs’.

Wizard Setup
When creating a new configuration, the wizard page will be the first thing seen. For FemtoClock2 devices, there are three separate wizard pages: Inputs, DPLL, and Outputs. Each section pertains to a different portion of the device that needs to be configured for proper functionality.
Note: Some FemtoClock2 devices may not have a DPLL.
Users can navigate to individual sections by using the Next and Previous buttons in the lower right corner of the screen or the drop-down menu in the upper right. Select the Finish button to enter to the control panel page.

3.1 Inputs
There are two sections to make note of when configuring the inputs: Crystal and CLKIN. The Crystal section is used when creating a configuration that is either in synthesizer mode and uses a clock at the XIN pin, or in any Jitter Attenuator mode. The same applies to the CLKIN section. Device mode is through the “Operation Mode” dropdown menu. Device modes include Synthesizer, Jitter Attenuator, and DCO.

Descriptions of each mode can be found on the right-side panel of the page.
Note: Some devices may not have both Jitter Attenuator and Synthesizer modes together.
When using Synthesizer mode, the user has the ability to select the APLL reference through the “APLL Reference” drop-down menu.

3.2 DPLL
If the device is configured for jitter attenuator mode, the DPLL section will become available. The DPLL section allows users to manually adjust bandwidth, decimator, gain peaking, and phase slope limit values. Alternatively, the user can select a predefined SyncE profile that will automatically populate the adjustable settings.
Descriptions of each section and the SyncE profiles are on the right of the page.

3.3 Outputs
The outputs section allows users to set output frequencies and adjust the overall VCO frequency. Outputs can be further configured by clicking on the symbol next to the output field. This will give the user the ability to enable/disable the output, select the output type, and adjust the signal settings.

The side panel consists of five separate buttons. Each button takes the user to a separate page. Each page has a unique view, allowing users to configure the device from different perspectives.
- The Control Panel button takes the user to the device overview
- The wizard button takes the user back to the initial wizard
- The configuration button displays the register settings in a readable text format with a search engine
- The registers button shows a graphic of the registers in the device
- The Block Diagram button takes the user to a configurable block diagram view

Control Panel View
The control panel view takes the user to an overview page depicting the major settings for the device. This page can be used as an important reference for the overall device configuration.

Configuration View
Configuration view allows the user to easily move through register settings via the tabs at the top of the page. Each section has all of the critical registers and data fields listed to allow the user to configure the device block.

The search tab gives the user access to the configurable fields through a search bar. Users can use the search engine to find any specific field they are looking for.

Register View
The register view shows a graphical diagram of the registers and allows the user to read or write any of the individual registers. By clicking on the individual register block, the given registers for that block will appear to the right. They can either be adjusted by writing directly to the diagram or entering values into the data fields on the right.

Block Diagram View
The block diagram view reflects the datasheet representation of the FemtoClock2 devices. From the main diagram, users can adjust the operation mode, set the output frequency and type, change the output divider, set the Xin frequency and the input frequency, and view the output frequency estimate. Each block has its own popout page. This can be accessed by clicking on the block.

8.1 OSC Block
Clicking on the OSC block gives access to the settings that configure the Xin frequency and internal tuning capacitors.

8.2 Inputs Block
Clicking on the Inputs block allows the control of the input signal type selection, input terminations, and CLKIN frequency.

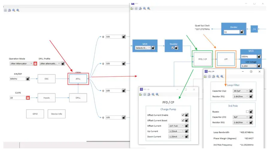
8.3 APLL Block
Clicking on the APLL block allows users to configure the input mux, charge pump settings, and internal low pass filter settings. Users can also change the VCO frequency and LDO voltage from here.

8.4 DPLL Block
The DPLL block is only accessible when the device operation mode is set to “Jitter Attenuator”. This block contains all features pertaining to the DPLL. Clicking on the DPLL block allows the user to enable revertive or hitless switching, adjust the phase offset, and even change the digital loop filter settings.
Note: Some FemtoClock2 devices may not have the ability to use this feature.

8.5 Outputs Block
Each output can be configured on the main block diagram. However, to reach more adjustable settings, click on the advanced button.

8.6 Device Info
The Device Info button opens a window that contains the Vendor ID, Device ID, Rev ID, and Dash Code.

8.7 GPIO Block
Clicking on the GPIO block allows users to configure the output enable pin, internal SDA and SCL pull-ups, and lock detection.

Device Connection
Device connection can be done through the bottom right corner of every page. To connect one of the Renesas evaluation boards, ensure the device is powered and connected to the working computer. Then, click the Not Connected button in the corner of the screen. This will lead to a small pop-out page. Click the connect symbol in the corner of the page to establish a connection to the device. See the Evaluation Board User Manual for more information regarding device connection. This manual is located on the FemtoClock®2 Evaluation Kit page.

Errors and Warnings
When adjusting the values in the configuration, errors or warnings may arise. These are used to help users stay within the limitations of the device and give recommendations to how to configure it. Errors must be cleared before writing to the device.
The bottom right corner of the screen shows how many errors or warnings have occurred. Click on either one to view the contents.

Common Configurable Settings
11.1 Changing the I2C Device Address
- Enter the configuration view.
- Type “I2C” into the search bar.
- Change the ‘TOP.SSI.I2C_ADDR_CNFG.i2c_addr’ setting to the desired address.

11.2 Disabling the Internal Input and Output Terminations
11.2.1. Disabling Input Terminations
- Go to the block diagram view.
- Click on the Inputs block.
- Enable/Disable the terminations under the “Terminations” header.

11.2.2. Disabling the Output Terminations
- Go to the block diagram view.
- Click the advanced button under the desired output.
- Enable the HCSL terminations through the check box under the “HCSL” header.

11.3 Configuring the Device for Write Frequency Mode
- Go to the block diagram view.
- Change the Operation Mode to “DCO”.

- Adjust the frequency control word through the “Frequency Control goal (ppt)” data field.

Revision History
| Revision | Date | Description |
| 1.0 | Apr 22, 2021 | Initial release. |
IMPORTANT NOTICE AND DISCLAIMER
RENESAS ELECTRONICS CORPORATION AND ITS SUBSIDIARIES (“RENESAS”) PROVIDE TECHNICAL SPECIFICATIONS AND RELIABILITY DATA (INCLUDING DATASHEETS), DESIGN RESOURCES (INCLUDING REFERENCE DESIGNS), APPLICATION OR OTHER DESIGN ADVICE, WEB TOOLS, SAFETY INFORMATION, AND OTHER RESOURCES “AS IS” AND WITH ALL FAULTS, AND DISCLAIMS ALL WARRANTIES, EXPRESS OR IMPLIED, INCLUDING, WITHOUT LIMITATION, ANY IMPLIED WARRANTIES OF MERCHANTABILITY, FITNESS FOR A PARTICULAR PURPOSE, OR NON-INFRINGEMENT OF THIRD PARTY INTELLECTUAL PROPERTY RIGHTS.
These resources are intended for developers skilled in the art of designing with Renesas products. You are solely responsible for (1) selecting the appropriate products for your application, (2) designing, validating, and testing your application, and (3) ensuring your application meets applicable standards, and any other safety, security, or other requirements. These resources are subject to change without notice. Renesas grants you permission to use these resources only for the development of an application that uses Renesas products. Other reproduction or use of these resources is strictly prohibited. No license is granted to any other Renesas intellectual property or to any third-party intellectual property. Renesas disclaims responsibility for, and you will fully indemnify Renesas and its representatives against, any claims, damages, costs, losses, or liabilities arising out of your use of these resources. Renesas’ products are provided only subject to Renesas’ Terms and Conditions of Sale or other applicable terms agreed to in writing. No use of any Renesas resources expands or otherwise alters any applicable warranties or warranty disclaimers for these products.
| Corporate Headquarters TOYOSU FORESIA, 3-2-24 Toyosu, Koto-ku, Tokyo 135-0061, Japan www.renesas.com | Contact Information For further information on a product, technology, the most up-to-date version of a document, or your nearest sales office, please visit: www.renesas.com/contact/ |
Trademarks
Renesas and the Renesas logo are trademarks of Renesas Electronics Corporation. All trademarks and registered trademarks are the property of their respective owners.
© 2021 Renesas Electronics Corporation. All rights reserved.
R31US0004EU0100
Rev.1.0 Apr 22, 2021


















