VirtualLandline Rapport Meet Video Conferencing

Product Information
Rapport Meet is a fully featured video conferencing solution that allows users to connect to video-based meetings and webinars. It offers a consistent and high-quality video experience without adding client hardware strains.
Key Features:
- Conference bridges up to 25 participants
- Active speaker detection and moveable speaker frames
- Webinars with the option of pre-registration (default config is up to 1,000 participants with 1+ hosts)
Definitions:
- Conference: Allows users to share a video conference bridge with up to 25 people, enabling them to share their camera, audio, and screen. The conference bridges use active speaker detection to naturally move the video boxes around and elevate the speaker, bringing more attention to them as they speak.
- SFU: Selective Forwarding Unit is a routing component capable of receiving multiple streams and relaying the media to the appropriate participants.
- Webinar: A meeting type that allows for up to 1,000 viewers to join. The presentation may have one or more hosts. Participants can register for the presentation prior to attending.
- WebRTC: Web Real-Time Communications is a standard enabling real-time communication media streams in the browser without plugins.
Product Usage
Rules:
- The SFU component is required for Rapport Meet to work.
- A WebRTC-enabled browser is needed to run Rapport Meet. Currently, Google Chrome is the only supported browser.
- A working camera and microphone are required to stream video and audio to other participants.
Access Rapport Meet
- Rapport Meet is accessible within the portal or via a direct link (e.g., https://www.example.com/video).
- Navigate to the Portal, click on the Apps dropdown, and select Rapport Meet. This will open Rapport Meet without requiring a password (since the user is already logged into the Portal).
- Using a direct link will prompt for a login name and password.
Start or Join a Meeting
The first screen in Rapport Meet is the Start or join a meeting modal. Scheduled meetings display in the left panel and indicate how many participants are invited. The right panel allows users to start a new meeting, join an existing meeting (meeting ID required), schedule a meeting (conference or webinar), create a meeting room (for a conference or webinar), and view past meeting dates.
- Click to Start a New Meeting or Join a Meeting.
- Join a Meeting prompts for a Meeting ID (provided by the meeting host) and may also prompt for a name if entering the meeting as a guest rather than through the Portal.
- Start a New Meeting prompts to set up a meeting. Give the meeting a name and description. Decide whether to limit cameras, microphones, in-meeting chat, and other administrative options. On this screen, select participants (by name, extension, number, or email address). When finished, choose to schedule the meeting for another day or click next to set up the meeting now.
Rapport Meet Video Conferencing
Rapport Meet is a fully featured video conferencing solution that allows users to connect to video-based meetings and webinars. It offers a consistent and high-quality video experience without adding client hardware strains. Some of the key features include conference bridges up to 25 participants, active speaker detection and moveable speaker frames, and webinars with the option of pre-registration (default config is up to 1,000 participants with 1 + hosts).
Definitions
- Conference – Allows users to share a video conference bridge with up to 25 people, allowing users to share their camera, audio, and screen. Now with Active Speaker detection, the conference bridges naturally move the video boxes around and elevate the speaker bringing more attention to them as they speak.
- SFU – Selective Forwarding Unit is a routing component capable of receiving multiple streams and relaying the media to the appropriate participants.
- Webinar – A meeting type that allows for up to 1,000 viewers to join. The presentation may have one or more hosts. The presentation meeting also allows participants to register for the presentation prior to attending.
- WebRTC – Web Real-Time Communications is a standard enabling real-time communication media streams in the browser without plugins.
Rules
- The SFU component is required for Rapport Meet to work.
- A WebRTC-enabled browser is needed to run Rapport Meet. Currently, Google Chrome is the only supported browser.
- A working camera and microphone are required to stream video and audio to other participants.
Access Rapport Meet
- Rapport Meet is accessible within the portal or via a direct link (for example https://www.example.com/video)
- Navigate to the Portal, click on the Apps dropdown, and select “Rapport Meet”. This will open Rapport Meet without a password required (since the user is already logged into the Portal).

- Using a direct link will prompt for a login name and password:

Start or Join a Meeting
The first screen in Rapport Meet is the “Start or join a meeting” modal. Scheduled meetings display in the left panel and indicate how many participants are invited. The right panel starts a new meeting, joins an existing meeting (meeting ID required), schedules a meeting (conference or webinar), creates a meeting room (for a conference or webinar), and views past meeting dates.
- Click to Start a New Meeting or Join a Meeting.

- Join a Meeting prompts for a “Meeting ID” (provided by the meeting host), and will also prompt for a name if entering the meeting as a guest rather than through the Portal.
- Start a New Meeting prompts to setup a meeting. Give the meeting a name and a description. Decide whether to limit cameras, microphones, in-meeting chat, and other administrative options. On this screen, select participants (by name, extension, number, or email address). When finished, select to “schedule” the meeting for another day or click “next” to setup the meeting now.

- Start a New Meeting prompts to setup a meeting. Give the meeting a name and a description. Decide whether to limit cameras, microphones, in-meeting chat, and other administrative options. On this screen, select participants (by name, extension, number, or email address). When finished, select to “schedule” the meeting for another day or click “next” to setup the meeting now.
- The first time accessing a video meeting, the browser should ask for permission to access the camera and microphone. For instance, Google Chrome’s prompt will look similar to this:

- On the Get Ready to Join the Meeting screen, select whether or not to share video and whether to mute microphone before joining. Click Join Meeting. (The ability to share your video and use your microphone during the meeting may be turned off by the host)

While actively in a video conference, the following buttons are available to the host and the participant (options may differ based on permissions):


Grid Layout Example

Invite Users
Users can be invited to an active meeting by clicking on the “Meeting ID” in the left-hand corner of the screen, or by clicking on “Show Participants” on the right-hand side of the screen (see the images above). Enter the user’s name or extension for ———-on-net users, or enter an email address or phone number for off-net users. The invite can specify whether the user will be a host, presenter, or attendee.

On-Net User Invite
On-net attendees can be invited to a Rapport Meet meeting and utilize the video and microphone features. Rapport Meet is fully functional using a Chrome web browser (see examples above).
Off-Net User Invite
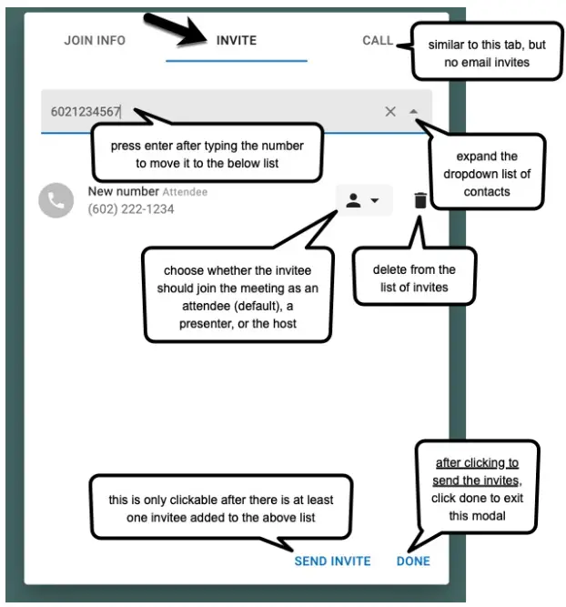
Off-net attendees can be invited to a Rapport Meet meeting, but they cannot utilize the video feature because they are connecting to the meeting through their mobile device (which is currently not supported for video).
- Type in the off-net attendee’s email address or phone number in the Invite tab or their phone number in the Call tab. Press enter/return on your keyboard.
- If it is a valid email address/ phone number, pressing enter will move the number from the grey entry field to the invite list. If it is not a valid email address/ phone number, then nothing will happen.
- Once there is at least 1 new attendee invite in the list, the option to Call or Send Invite becomes clickable.
- Next to each invite there is a person icon. Optionally, click on this icon to change the invitee’s permission from an attendee (the default) to either a host or presenter. Remember though that off-net users joining from their mobile phone cannot share their screen.

- An off-net user connecting to a meeting receives the meeting invite on their mobile phone similarly to any other phone call. It rings in. When the user answers the call, they are immediately joined to the meeting.

International Dialing
If dialing an international number, don’t forget to use the country code. Dia ling is specific to your location.Here are a few examples of country codes:
- Australia +61
- Canada +1
- France +33
- United Kingdom +44
- United States + 1
Meeting Invitation
An email meeting invitation will look similar to this (note that the user sending a video invite must have an email address in their profile for the invite to be sent and the email template must be configured):
Chat
Click on the chat button to open the chat panel and view conversations. Chats can be between all participants (‘room’ is just between you and the hosts, or a private message to any user in the meeting.

People/Participants
In the chat panel, click on People. These are the participants in the meeting. Badges indicate the number of new chat messages and participants. In this example, the badge “3” indicates that there are three people in this meeting.

Screen Share
The Screen Share button is located in the top panel.

Choose whether to share the entire screen, a specific window (such as a single document or a single web page), or a specific Chrome tab.

Virtual Landline is a trading name of Buzz Networks Limited, Registered in England and Wales, 3260342, at Unit 6 Glenmore Business Park, Blackhill Rd, Poole, BH16 6NL. VAT Registered 700549854.11.

























