xonTel XT-1500AC Access Controller User Manual

01/ Route Connection:

02/ Route Settings
2.1 Login Device
Connect (Lan) port of device to PC, login in via any internet browser

2.2 WAN port settings
Select the network port to configure, and configure the information of the external network, as shown in the following image:

Internet access: (choose how to access the Internet according to the actual situation)
- ADSL/PPPOE: Fill in bandwidth account numbers and passwords (this type of Internet access recommended)
- Fixed IP: Fill in IP, mask, gateway and DNS provided by the operator
- DHCP: Direct access to lines provided by the operator to obtain IP
Line interruption check: detect whether the line is connected to the network, if the line is not accessible orthe line quality is poor, the packet is serious, the route is automatically processed, does not load to the Line. It is recommended to enable line interrupt detection.
2.3 Physical port division:
This feature supports separate and merge port divisions. When the main road is recommended touse the merge port division, that is, open All LAN ports are one LAN1 port function. If it is bypass mode, it is recommended to turn this feature off. Select the corresponding according to the actual situation Physical port division type, check “Merge all LAN ports as one intranet port (LAN1).” Note: After the definition of the physical port feature is modified, the route needs to be reconfigured.

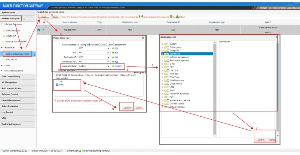
2.4 Multi-line Diversion Rules
This function is for multiple WAN and Bandwidth superposition; If one WAN only, then no need to configure it.
Such as assign some users to WAN1, some users to WAN2; And these users are divided by some rules, such as IP address, use time, role and department. Pls kindly to note that multi-line diversion rules is for PPPoE and DHCP, it is auto in static IP, no need to configure it if WAN internet access in static IP.
For example: there are three networking in this gateway, they are WAN1, WAN2; Total 10 users will access into this gateway; They can be divided by IP address: such as IP 172.200.0.2~172.200.0.6 to WAN1, IP 172.200.0.7~172.200.0.12 to WAN2;
The steps showed below: A. Check the LAN/DHCP for users IP address pool for users and AP.




For the other shunt rules, such as you can set all users can get the Internet from WAN1 on the morning, or set finance people to get the internet from WAN1, sales people get the internet from WAN2. And in the shunt mode, there are session shunt, source+destination address shunt, source IP shunt, what’s the different for that? Session shunt: divide the network connections generated by users to WAN ports; For example, you PC connected to LAN port, and get the Ethernet from WAN1 and WAN2, then make your PC to download and generated many concurrent links, your PC’s downlink speed should be total bandwidth of WAN1 and WAN2. Source+Destination address shunt: according to destination address, we can divide the networking connections to different WAN; For examples: I need to visit google and Facebook at the same time but they are different address, we can use Source+Destination address shunt, divide google to WAN1, Facebooked to WAN2. And for some special application will verify the IP address, such as online bank, will visit it based on SSL(TCP433 port), suggest to select source+destination address shunt.

Object Management
We can set the multi-line deversion rules from Object management also. For example, I want to divide game to WAN1 internet, we can configure it from Object management in below steps:


2.5 DDNS
For the DDNS, the service is from DDNS provider.
Take DDNS server 3322.org for example: Pls register an account and password from www.3322.org, such as the account is yunlink, password 123456, the dynamic domain name is yunlink.3322.org. Login in this gateway, enable DDNS, input Dynamic domain name, account, password.
After this configuration, this gateway will get a new IP when dial up the network. Such as this IP is 113.106.99.99. Banding this IP to the dynamic domain name(yunlink.3322.org) under the DDNS provider, then when you visit yunlink.3322.org, it will be resolving as 113.106.99.99, which can visit this gateway through DDNS.

Please kindly to note that some DDNS provider can provide the LAN IP only, which can’t visit WAN, We can’t set this DDNS in this gateway.
2.6 NAT/Port Forwarding:
For the port forwarding, let’s take an example as below: IP 192.168.1.100 is IP address for your PC; LAN port is 3389, WAN port is 7747, which is porting for remote PC’s window. After confirm, can remote visit PC’s window through Internet IP:7747.

03/ AC Management
3.1 AP Device List:
The AC controller feature allows centralized management and release configuration of the AP devices connected to it, with parameters including Line channels, SSIDs, transmit power, encryption modes and keys, AP coverage thresholds, number of access users, and VLAN ID, as follows as shown in the figure:

Note:
- The default configuration issued by AP is achieved by establishing the template, with one template for each model. Only in the AC list should the template of the corresponding model will be released normally.
- An AP model can also create multiple templates. Apply to the same floor or geography of the same model A scene with a different location.
3.2 AP Device Configuration:
AP device configuration, is a single AP or multiple APs in the list of parameter modifications, including the wireless state on or off, the modification of the channel, the modification of the wireless bandwidth mode, the modification of the AP coverage threshold, the modification of the transmit power, and the marking of the device location.


3.3 AP Upgrade Management:
AP Upgrade Management allows you to upload the AP version that needs to be upgraded to the device, and then select the AP list in full or selected to upgrade, while also supporting the AP remote upgrade.
04/ AC Authentications
4.1 Enable authentication to the Internet:
Enable authentication Online, means that only WeChat authentication, PPPOE dial-up authentication,WEB password authentication, IP authentication, MAC authentication. Users can only access the Internet, for example, allow the user PPPOE dial-up Internet access under LAN1, certified Internet access, “Certification switch”, select LAN1, enable the authentication network switch, check the type of “PPPOE dial” that allows Internet access, click Save.
4.2 PPPOE Authentications:
Users who use PPPOE dial-up Internet access need to enable PPPOE services at the intranet, suchas PPPOE services on LAN1. (Certified Internet Access) (PPPOE Certification) (PPPOE Advanced Options) and select the app.
05/ Configure shunt rules
5.1 Configuring shunt rules:
A single line cannot configure a shunt rule; (Network configuration) Multi-line shunt rule, point Hit Add creates a policy shunt rule, selects the shunt mode, selects which applications the line hosts, and click OK after checking.
Note: Multi-line load balancing is achieved by shunt rules.

5.2 Configure bandwidth speed limit policy:
Description: Routing has intelligent flow control function, configuration speed limit strategy, the purpose is to prevent the endpoint machine poisoning, or advertising uncontrolled Upload, usually the speed limit up to 100-300KB, the downlink speed limit can be properly l liberalized, such as the speed limit of 1000-3000, usually recommended the speed limit does not exceed one-third of the total bandwidth.
For example: A 50M peer fiber, then each machine speed limit up 100-300KB, down1000-3000 KB can be, advanced recommendation configuration P2P The limit allows 70% of the allowed for the upstream and 70% allowed for the downstream. As shown above (ANY means arbitrary, that is, anyone, any time).

06/ Safety
6.1 End-network anomaly detection:
Turn on DHCP detection to detect the presence of other DHCP servers in the intranet; Turn on Loop Detection to check the content ford for loops (for intranet fault positioning).




















