
WEIGH RS-232 Daisy-Chain System
User Manual
Overview:
In many industry applications, it’s becoming increasingly necessary to collect axle weights for various commercial vehicles and pass the information forward to the tractor for tracking purposes. The vehicles can range from a simple tractor/trailer combination to long vehicles or road trains with many trailers and dollies.
The Right Weigh RS-232 “daisy-chain” system addresses this need and enables multiple RWLS (Right Weigh Load Scales) gauges to be connected in such a way that all the vehicle axle weights can be reported from the lead gauge (typically on the tractor) to a telematics system:
Each RWLS gauge has two RS-232 data connections (2 position Deutsch connectors), which can be used to connect vehicles together using special wiring kits. One port is used to receive axle weights from the gauge behind it in the chain, and the other port is used to transmit the aggregated axle weight forward to the next gauge in the chain, or, if it’s the leading gauge, a telematics or other RS-232 device.
Each RWLS gauge has a factory defined serial number which is used to identify the axle group weights from a specific vehicle segment.
Right Weigh already has an RS232 ASCII message system which is in use by several customers who have needed to connect to only 1 RWLS gauge. The message structure is based on a well-established NMEA (National Marine Electronics Association) protocol. For the daisy chain system, we have retained as much of the established RS-232 NMEA-type data system as possible. The lead gauge transmits the axle weights to the telematics system using the RWLS NMEA messages which have already been defined. Inter-gauge messages also re-use the existing NMEA message.
Specifications, Features & Requirements:
- Axle weight RS232 outputs are always in pounds, regardless of the display mode on the local display. If kilograms are needed, the pounds value must be converted to KG by the telematics system or end user.
- The system must run on RWLS gauge hardware with the M12 screw-in wiring harness and firmware 52.003, 42.0xx (not yet released), and 51.0xx (not yet released)
- The system must be chained together using the special data connectivity harnesses.
- Calibration and output timing adjustment is performed at the local gauge display and keypad
- The system reports the axle weights for the entire vehicle in order, from front to rear of the vehicle. The first weight message transmitted is associated with the first axle group, and the last message is associated with the rear-most axle group.
- The system provides a way for the telematics system to detect the start and end of a complete axle weight report.
- The gauges can be powered on at the same time, or individually.
- Optionally, the RWLS gauges can average the RS232 weight data locally before their data is sent forward. This may help even out high and low weight values while the vehicle is in motion. The data averaging time is set by each gauge.
Limitations:
- The purpose of the daisy-chain system is to move messages from the rear of the vehicle forward. Therefore, there is no functionality for messages to be sent from the telematics system to the RWLS daisy-chain system.
- RS-232 messages can be output at a max rate of once every 5 seconds and a minimum rate of once every 3600 seconds, adjustable in 5 second increments.
Adding and removing vehicle segments from the daisy-chain
By default, each gauge is configured into standalone mode and will transmit the list of local axle weights using the “forward” data port every 15 seconds. The user can increase or decrease the time period between data transmission events by re-configuring the gauge via the local keypad and display.
To dynamically form a daisy-chain network, each gauge must “detect” if there is one or more gauges behind it. To do this, each gauge sends a “hello” heartbeat type message to the gauge behind it. When a gauge receives this “hello” message, it must respond with another “hello” type message to let the gauge in front of it know it is present. If the initial “hello” message times out, then the gauge can assume that there are no other gauges behind it and it will remain in standalone mode. This detection process runs periodically to detect if any new gauges have been added or removed from the network.
Once the gauges have configured the daisy-chain system, the center and rear gauges stop automatically transmitting their axle weight messages. The lead gauge will determine when a new set of axle weight messages needs to be generated. The lead gauge will request the individual axle weights from the gauges in the daisy-chain and then it will emit the ordered axle weight list out of its “forward” RS-232 data port according to the gauge’s local output rate settings. (Adjustable between 5-3600 seconds)
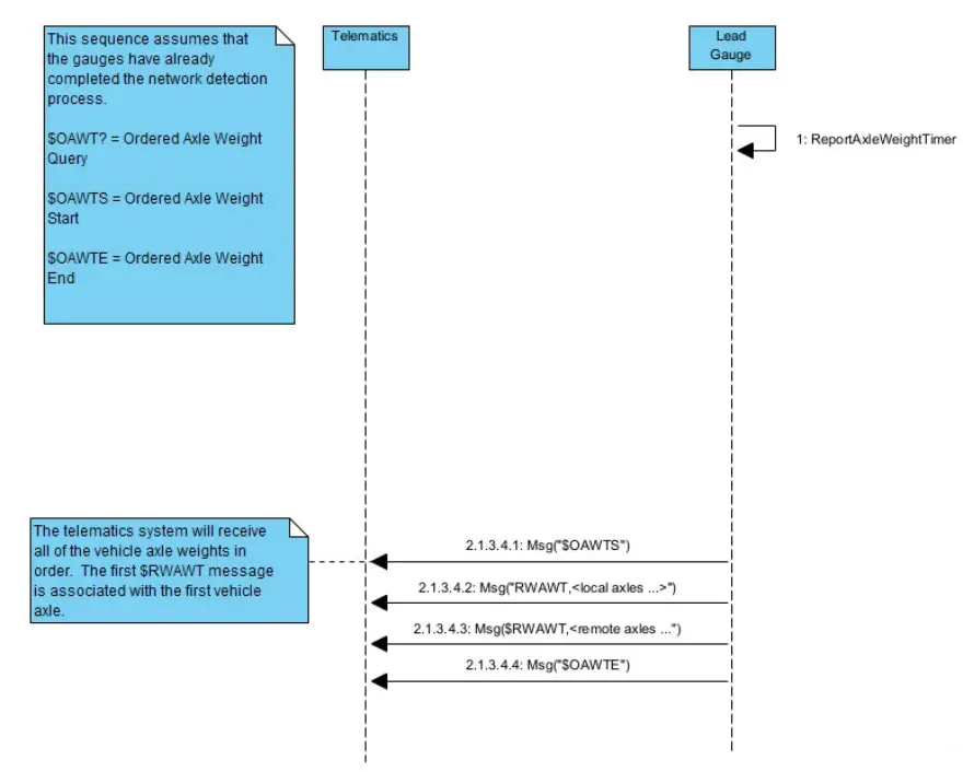
Axle weight report framing
Because the lead gauge determines when to collect and report the ordered axle list, the telematics system could be connected to the system in the middle of one of the data reports. The telematics system needs to have some way of knowing when the lead RWLS gauge is starting a new weight report to avoid making assumptions about how many axles are present.
At the start of each weight reporting period, the lead RWLS gauge emits a specific NMEA message to mark the start of the new transmission. It will then report all axles in order using the existing “$RWAWT” type NMEA message, one message per axle. Once all axle weights have been reported, it then emits another new NMEA message to mark the end of transmission. The sequence diagram below shows the details of this process.
Axle Weight Messages vs vehicle segment order
The existing RWLS NMEA axle weight report string is formatted as follows:
$RWAWT,<Axle name>,<Axle weight in pounds>,<Serial Number>*<CS><CR><LF>
An example of this message that contains actual data is:
$RWAWT,Axle 1,2222,00000001*<CS><CR><LF>
This message indicates that Axle 1 weight is 2222 pounds, and this axle is associated with the gauge that has serial number 00000001.
As the messages move from the rear towards the front of the vehicle, the individual axle names will not be modified. It is up to the telematics system to associate the gauge serial number with a specific vehicle segment and then associate the axle weights with that vehicle segment.
Daisy-chain data visibility
The multi-segment vehicle axle weights will only be accessed from the RS-232 port on the lead gauge when the lead gauge is configured to output NMEA data.
The local display, Bluetooth, and Geotab interfaces will continue to report the local axle weights while connected to the daisy chain.
Sample RS-232 data output
The RS-232 data shown below was received by a PC using a RS-232 to USB converter. The three gauges used for this purpose are test gauges, so their serial numbers were set values that make it easy to identify the data from each gauge.
$OAWTS*00
$RWAWT,EstSteer,3400,11111111*7B
$RWAWT,Drive,11600,11111111*11
$RWAWT,Cal 1,10000,22222222*05
$RWAWT,Cal 2,11000,22222222*07
$RWAWT,Cal 3,12000,22222222*05
$RWAWT,Cal 4,13000,22222222*03
$RWAWT,Cal 1,20000,33333333*06
$RWAWT,Cal 2,21000,33333333*04
$RWAWT,Cal 3,21900,33333333*0C
$RWAWT,Cal 4,22900,33333333*08
$OAWTE*00 
RWLS RS-232 Daisy-Chain System
Rev: 1
Date: 3/21/2022


















