DO007272-01 Sense Asset XL

User Guide
Revision History
| Date | Version | Notes | Author |
| 1-Apr-21 | 1 | New Document | KAM |
INTRODUCTION
Congratulations, you are now the proud owner of the Sense IoT LoRa Technology Evaluation Kit that will help supercharge your IoT projects.
The IoT devices in this kit are called Sense Asset XL. As well as harnessing the power of LoRaWAN these intelligent devices include GPS, an accelerometer to provide tracking and position accuracy over long distances and a temperature sensor.
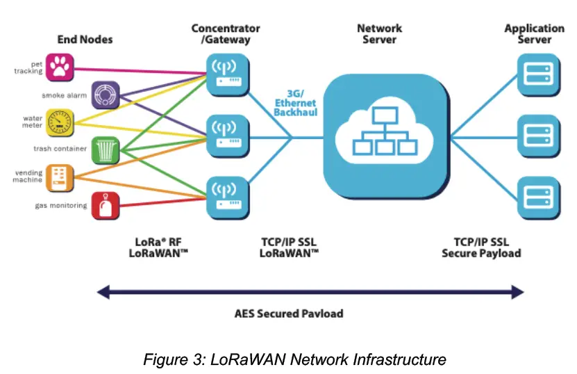
LoRaWAN is an IoT focussed communications technology that enables communication with physical gateways which then communicate via a cellular or IP network to a cloud or locally hosted network server and then to a subsequent application server.
The Sense Asset XL is perfect when high volumes of devices with low communication needs are required. It is very power efficient to ensure a long life from the built-in battery and very robust for outdoor use.
This kit contains:
- 5 Sense Asset XL IoT devices
- An NFC Programmer with sync cable
- A Multitech reader with power cable, plug adapters, network cable, USB cable and Antenna
- Memory Stick containing Omni-ID Sense Config PC software, electronic version of this user guide and user guides for the Multitech reader
We hope you enjoy using this kit and ‘testing your Senses’. The Omni-ID team.
1. Tag Operation
Sense Asset XL is a Class A, LoRaWAN Asset tracking device which is equipped
with GNSS to provide accurate asset location over LoRaWAN and an LED light to
indicate device status.

LoRaWAN is a secure communication standard that delivers Secure 128-bit AES end to end encryption.
The device achieves long life by limiting the GNSS module activity to provide updates only after asset have ceased movement for at least 1 minute period. If an asset has not moved, the previous known position is reported avoiding the GNSS module from having to be switched on to provide an updated position.
This device will not provide position while moving, if this is required please contact Omni-ID to discuss this requirement.
Sense Asset XL is designed for tracking and monitoring applications over LoRaWAN and has the following built-in sensors:
- Accelerometer
- Temperature
- GNSS
Once the device is in a session with a network server it transmits beacons containing sensor data on configurable beacon rates.
The device beacon rate is dependent on the configurable device settings. The device has the following beacon rates:
- Default Beacon Rate (DBR), configurable
- Alarm Beacon Rate (ABR), configurable
- Motion Alarm Beacon (MAB), The device will beacon when it senses motion and enters Motion Alarm state, non-configurable
All beacons regardless of DBR, ABR or MAB contain the following payload data:
- GNSS coordinates in the form of longitude and latitude, current updated location or previous location depending on event triggering the beacon
- GNSS Lock, indicating if position lock is achieved within configurable thresholds (DOP, Min and Max lock times), if last known location is being sent the lock flag is not set
- Temperature
- Device Battery Voltage
- Alarm Flags
1.1. DBR (Default Beacon Rate)
The default beacon rate is the frequency at which the tag beacons its sensor data under normal conditions (not moving and within temperature threshold).
The tag default beacon rate can be set as a value of 1-255 Hours.
While in DBR state, the device transmits last known GNSS coordinates, it does not activate the GNSS module to update position for DBR beacon. The GNSS module is only activated post device movement.
1.2. ABR (Alarm Beacon Rate)
The ABR is the rate at which the device monitors the temperature. If the temperature detected is outside of the configurable minimum and maximum temperature threshold, it will set the temperature alarm flag and transmit a single ABR beacon.
The device carries on sensing the temperature at the ABR and will transmit an ABR beacon when the temperature returns to within the acceptable threshold. This beacon resets the temperature alarm flag.
The alarm beacon rate can be set as a value of 0-254 minutes Setting the value to zero disables the ABR.
ABR payload contains last known GNSS coordinates, it does not activate the GNSS module for ABR beacon. The GNSS module is only activated post device movement.
1.3. MAB (Motion Alarm Beacon)
Motion alarm beacons are transmitted under the following situations:
- Motion detected: The device transmits a single beacon when it senses motion, it sends its last known location, sets motion alarm flag and GNSS Lock/fix flag not set. The device will only send 1 motion detected triggered beacon while moving.
- Motion Stopped: The device transmits a single beacon when it senses that movement has stopped, it sends its last know location, motion alarm flag is not set and GNSS lock/fix flag not set.
- The GNSS module is activated when the device is stationary post motion for a period greater than 1 minute. Once it has achieved a GNSS fix based on user configurable settings the device sends its current position, motion alarm flag is not set and GNSS lock/fix flag set.
The tag will attempt to acquire a GNSS lock up to four times (if 1st attempt failed, then 3 further retries) once the tag has stopped moving for 1 minute. Retries occur 10 minutes after GNSS last time out. After GNSS time out the GNSS is switched off to conserve battery life.
GNSS is disabled when the tag is not joined to a gateway. Note that as LoRa Tx happens after GNSS is acquired, the tag will initially acquire the position then attempt to post it via LoRa. If the tag is not joined it will then shut off the GNSS, therefore the tag will always store the first location of where the tag stopped moving and failed to send the position. This first position will be resent when the tag re-joins but the GNSS flag should be set as no fix to indicate that this is not the current position.
1.4. GNSS Firmware Basic Algorithm
The following flow diagram simplifies GNSS algorithm based on the tags motion state sensed by accelerometer sensor.

1.5. Operation Flow Chart

1.6. LED Status indicator
LED status:
- Tag in asleep state:
The LED will flash fast red to indicate that the tag is in asleep state on presenting a magnet to the hall effect sensor

- Tag in awake state:
The LED will flash fast green to indicate that the tag is in awake state on presenting a magnet to the hall effect sensor.

IMPORTANT: Do not leave the magnet presented to the hall effect sensor for more than three seconds. Exposing the hall effect sensor to a magnet for a longer period of time may disable the hall effect sensor.
- LoRa join failed:
The LED will flash green multiple times during the LoRa join process and one short red flash if the tag has failed to join LoRa network - LoRa join Accepted:
The LED will flash green multiple times during the LoRa join process and one short green flash if tag has successfully joined LoRa network
2. Sense Asset XL, LoRaWAN Payload
Packets sent over the air from the device to the gateway:
- LoRaWAN network join request
- Device payload (Either DBR, ABR or MAB beacons) Packets sent from device to gateway
- Message Acknowledgments used for initiating Network Join Request
- LoRaWAN control and synchronisation messages, such as ADR configuration messages from gateway to device
2.1. Device to Gateway Beacon
2.1.1. LoRaWAN Network Join Request
Sense Asset XL is a Class A, LoRaWAN device which uses OTTA (Over the Air Authentication) procedure to join a LoRaWAN network.
During the join procedure the device transmits a join request and waits for a response from a network server to establish a session.
Once the device is in a session with a network server it transmits beacons containing device sensor data depending on the configurable beacon schemes.
To join a network the end device starts the join procedure by transmitting join request containing:
- DevEUI (Device’s unique ID, 64 bits)
- AppEUI (Application Unique ID, user configurable, 64bits)
- APPKey (Application Key, user configurable, 128bits)
- DevNonce (Unique randomly generated number to prevent replay attack)
An App key needs to be preconfigured in the network server and is used to validate that the device has permission to communicate with the network.
These values are user configurable and devices can be supplied pre-configured with alternative values as part of service bureau customization service.
Once the network server accepts the join request the device then generates the following session keys based on App Key:
- NwSKey (Network Session Key): To be shared with Network server
- AppSKey (Application Session Key): To be shared with application server, this ensures end to end encryption of payload data. Beacons are then received by LoRa gateway and forwarded to network server which will push data to the end application server

If more than one gateway is in communication range with the device, the network server sends join acceptance message via the gateway which is closest to the end device based on received RSSI vale of a gateway.
Once accepted the tag will stay joined for a period of up to six months before reinitiating a join request, so long as the network service is not interrupted.
The Sense Asset XL is configured to receive acknowledgment from the network server for each beacon transmitted. This acknowledgment is sent from the gateway and is used to validate that the device is still joined to the network and that the communication link has not failed.
When a tag fails to receive an acknowledgment for the transmitted beacon it assumes that the communication between the tag and the network has failed. The beacon is dropped and the tag will attempt to announce the next two beacons (irrespective of ABR or DBR packets).
If the tag fails to receive acknowledgement for three consecutive beacons at either ABR, DBR or MAB it will reinitiate the join request process.
The device attempts to join once at ABR, if the device fails to re-join it will try again every 1 hour. For DBR the device will try to re-join at the DBR period.
If the tag is within range of the LaRa network but fails to join, then re-enter the LoRa APP EUI and APP Key.
An un-joined tag will send a join command on the transition from moving to stationary, if successful the tag will resend its last beacon and will enable GNSS and begin the GNSS sequence to update its location.
While the tag is not joined the GNSS module is disabled.
Payload acknowledgements are used purely to monitor and determine devices join status. If a beacon is not acknowledged the device will not resend the beacon, this is to avoid excessive network traffic.
A device will remain connected with a network server after the join process is completed regardless of whether an alternative network server becomes available with a better communication link.
A network server can use multiple gateways, in this scenario the device should roam seamlessly between gateways as long as they all push data to the same network server.
2.1.2. Sense Asset XL Data Payload
The Sense Asset XL payload consists of 11 Bytes (88 bites). The packet construction is detailed in this section.
The following example demonstrates how the raw payload is parsed into the various data device variables:
Device to gateway beacon (payload): D4EB0D033A69F4FF2D1D41

3. Device Configurable Settings
The device settings can be configured via NFC. Omni-ID provides both a PC software that works with ST Microelectronics M24LR Discovery NFC PCB tool or alternatively an Android application. For further information refer to Omni-ID ‘Sense Config PC App User Guide’ and ‘Sense Config Android App User Guide’.
3.1. Configurable Parameters
The following are the configurable parameters:
- EUI (App EUI): 16 Hex Characters
- Key (App Key): 32 Hex Characters
- Data Rate: configurable between 0-7 & ADR, default is ADR
ADR (Automatic Data Rate), at ADR the network server dictates the data rate and automatically adjust bit rate to optimize battery life and communication distance
0 = SF 12/125kH 250 bits/s
1 = SF 11/125kH 440 bits/s
2 = SF 10/125kH 980 bits/s
3 = SF 9/125kH 1,760 bits/s
4 = SF 8/125kH 3,125 bits/s
5 = SF 7/125kH 5,470 bits/s
6 = SF 7/250kH 11 kbits/s
7 = SF FSK 50 kbits/s - DBR (Default Beacon Rate): 1-255 Hours
- ABR (Alarm Beacon Rate): 0-254 Minutes
Setting ABR value to 0 disables device’s ABR - Temperature High Threshold: configurable between -20°C to +80°C
- Temperature low Threshold: configurable between -20°C to +80°C
- Accelerometer Threshold: 0-10
1 is least sensitive
10 is most sensitive
0 = off - GNSS Min. Lock Time: 0-10 Minutes (Default 0 min)
Minimum time GNSS chip will remain active to achieve GNSS Fix/lock
Recommended setting is 0 min, non 0 value is beneficial in situation where assets are moving frequently (multiple time in 2h period) as this will allow full almanac and ephemeris data to be received increasing initial cold lock time but reducing subsequent hot lock times and optimizing battery life - GNSS Max. Lock Time: 0-10 Minutes (Default 5 min)
Maximum time GPS module remains active while attempting to get GPS Fix/lock (Look for available satellites, choose suitable satellites depending on RSSI values and try to get GPS Fix) - DoP Dilution of Precision: Values can be set between 1.0 to 10 with increment of 0.1
Default setting of 5.0 for fast lock achieving an accuracy of 5-10m and DOP 3.0 for high accuracy achieving an accuracy of 3-5m.
Note that the lower the DOP threshold the higher accuracy on position will be achieved, however, to achieve the higher accuracy will take longer time and therefore the GNSS max should be set accordingly.
Note there is the trade-off between higher position accuracy, and battery life reduction due to increased GNSS module up time. - Tag Status: Asleep/Awake
This function can be used to put the tag to sleep and to awaken the tag from sleep - Note: Devices are preconfigured with default EUI (App EUI) and Key (App Key) values, these values are available on request.
3.2. NFC Configuration Settings
Settings configured via NFC require a magnet presented to the hall effect sensor to push the settings to the tag. Regardless of sleep or awake all tags will require a magnet presented to the hall effect sensor for two seconds for the NFC settings to be read.

IMPORTANT: Do not leave the magnet presented to the hall effect sensor for more than three seconds. Exposing the hall effect sensor to a magnet for a longer period of time may disable the hall effect sensor.
4. Sense Asset XL Demo Kit
To facilitate product evaluation, demonstrations and POC’s Omni-ID can provide a demo kit that is optimized for rapid deployment in simple environment.
The Demo Kit contains a MultiTech Conduit LoRa gateway pre-configured with onboard network server which will run node red to process tag’s payload.
This removes the need to obtain and configure a network server for simple single gateway environment. Node red is used to parse device payload into individual elements and forwarded in JSON format to any end application over HTTP.
Example:
Payload: 80590d030f7df3ffa11d41 JSON sent from gateway to end application over HTTP:
“Mac_Address”:”37:37:33:38:5c:37:6f:0c”,”Tag_Type”:5,”Data_Length”:0,
“DBR”:0,”ABR”:0,”Temperature”:13,”Latitude”:51.206528,”Longitude”:-0.819953,
“Voltage”:2.9,”Motion_Alarm”:0,”Temperature_Alarm”:0,”Battery_Alarm”:0,
“Input1_Alarm”:0,”Output1_Alarm”:0,”No_GNSS_Lock”:1,”HW/FW”:”2 1”, “RSSI”:-94,”Data”:0,”Battery_Status”:0,”Gateway_ MacAddress”:”00:08:00:4A:17:22”}
Alternatively, a network server can be used, and the parsing of the data can be built into customer’s application directly, to do this the gateway can be configured to act as a packet forwarder.
5. Care and Maintenance
Your Sense Asset XL is a product of superior design and craftsmanship and should be treated with care. The following suggestions will help you protect your warranty coverage.
- Do not attempt to open the device
- Do not submerge the device in deep water (> 1m)
- Do not use harsh chemicals, cleaning solvents or strong detergents to clean the device. Only use water and soap or a dry cloth to clean the surface of the device
- Do not paint the device
- Keep the device out of reach of small children
6. Recycling and Disposal
Always return your used electronic devices, batteries and packaging materials to dedicated collect point. This way you help prevent uncontrolled waste disposal and promote the recycling of materials.
Disposal of Electrical and Electronic Equipment. This crossed-out wheeled-bin symbol indicates that this product should not be treated as household waste. Instead hand it over to the appropriate collection point for the recycling of electrical and electronic equipment in accordance with local environmental regulations for waste disposal.
Disposal of Waste Batteries. This product contains a battery. Do not dispose of them with other household waste. Instead, hand them over to the appropriate collection point for recycling. The battery does not contain Mercury (Hg), Cadmium (Cd) or Lead (Pb).
Ensuring correct product and battery disposal prevents potential negative impact on the environment and human health.




















