Excel to Metrel ESM file converter
Welcome!
This tool will help you convert your data in a .xlsx (Excel) file format to Metrel .padfx file format. You can then easily edit and/or view your data using the Metrel ES Manager or Metrel SDK software.
Continue
Excel to Metrel ESM file converter instructions

Distributor:
Manufacturer:
METREL d.d.
Ljubljanska cesta 77
1354 Horjul
Slovenia
web site: http://www.metrel.si
e-mail: [email protected]
© 2022 METREL
Mark on your equipment certifies that this equipment meets the requirements of the EU (European Union) concerning safety and electromagnetic compatibility regulations.
No part of this publication may be reproduced or utilized in any form or by any means without permission in writing from METREL.
MESM file converter
1 Dashboard screen




Figure 1 Dashboard screen of web service wizard – fixed part
| General Settings | |
| Enables basic settings for creation of .padfx files. | |
| Number of lines to skip from top | Defines how many lines in the excel file will be skipped (starting, line 1). |
| Master Work scope | Defines the master and child Work scope for created .padfx file. Correct Work scope must be selected in order to enable files transfer to the desired instrument. |
| Child Work scope | |
| Structure objects Settings | |
| Enables the creation of a basic structure, where the structural elements with relevant data will be imported. | |
| Structure object type | Enables selection of corresponding structural elements for the relevant structural level. |
| Row Settings | |
| Enables to define data structure from excel file, to be linked to the corresponding parameters of the selected structural element. | |
| Parameter links | |
| Each configuration is corresponding to relevant column from source excel file. | |
| Parameter | Enables selection of parameter linked to the corresponding structural element. Each parameter can be linked only to one column letter in the source excel file. |
| Column letter | Defines the column in the source excel file. |
| Allow null or empty | Defines criteria for specific cell. True = allows empty cells in specific column. False = forbids empty cells in specific column. |
| Column type | Defines criteria for specific cell. Text = cell data can contain letters, numbers, and special characters such as ! or &. Date & time = cell data shall be in following format dd.mm.yyyy hh:mm:ss. |
| Add new… | Allows adding of the set parameters to the list. |
| Load configuration | Enables to load user configuration from file. |
| Save configuration | Enables to save set configuration to file. |
| Select an excel file and start conversion | Enables selection of source excel file, conversion to .padfx is started automatically if no exceptions are found. |

Figure 2 Dashboard screen of web service wizard – user defined part
![]() | A field with user-set parameters, each section defines its own column in excel. |
| Allows removal of specific section. |
2 Importing example
First prepare the excel file, put the data into the correct format. Data shall be arranged in columns, all cells except dates shall be categorized as General. Cells containing dates shall be categorized as Date and formatted as dd.mm.yyyy.

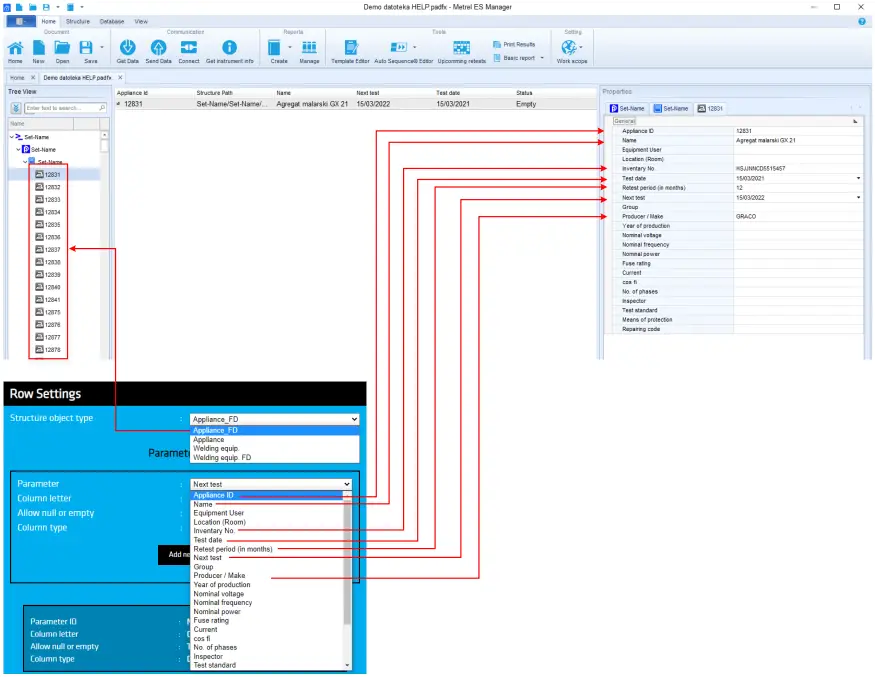
Figure 3 Correlation between Excel & Parameter links

Figure 4 Correlation between MESM, Excel, and Wizard

Figure 5 Correlation between MESM & Wizard



















