biamp TC-5D Tesira CONNECT Serves

Product Description
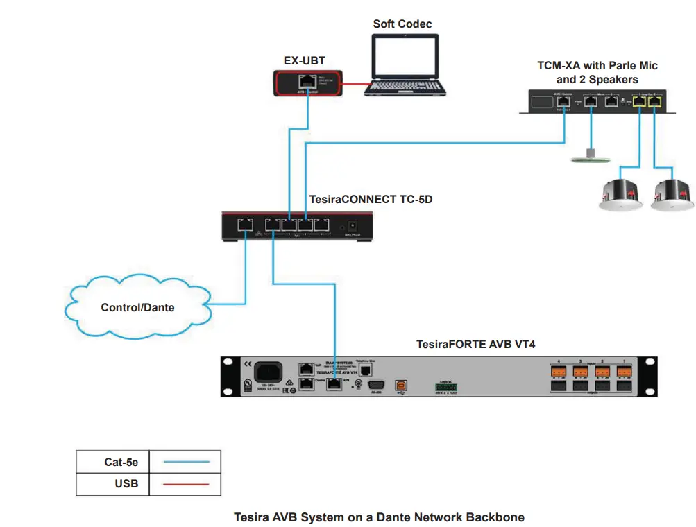
TC-5D
- TesiraCONNECT™ TC-5D serves as the central connection point for all Biamp® and Dante™ devices in a conference room.
- The TC-5D simplifies installations by providing power and media over a single category cable between devices such as Tesira AVB DSPs, USB extenders, PoE+ amplifiers and microphones as well as 3rd-party Dante devices.
Setup and Use
- The TC-5D is designed to work out of the box without any user configuration required, but the Tesira software provides an intuitive interface for features such as locate and firmware updates. The information supplied by this manual relates to physical connections and device setup. For more details on software, please consult the Tesira Help File.
- Up to four TesiraCONNECT devices may be connected in daisy chain or star topology to support additional Tesira devices or remote mounting locations.
Installation
- Install away from heat sources, such as vents, radiators, heat registers and stoves. Also avoid installing near water or steam. Do not exceed the maximum ambient operating temperature of 32-104° F (0-40° C). Be aware of conditions in an enclosed rack that may cause the temperature to exceed ambient room conditions.
- The TC-5D may be installed in various locations, and an optional mounting bracket (ordered separately) allows the TC-5D to be securely fastened under tables, on walls, etc.
Features
- Five 1 Gbps RJ-45 ports
- Four ports support PoE+ power (IEEE 802.3at Class 4, 30W)
- Up to 4 TesiraCONNECT TC-5D devices can be daisychained together
- Supports up to 32×32 channels of Dante audio
- Auto-detects media network on each port
- Front panel LEDs indicate port connections, device status and fault conditions
- Fault reporting and device monitoring supported in SageVue
- Supports Dante Domain Manager
- Dante routing configured in Dante Controller
- Compatible with Biamp AVB and Dante products
Product Installation
- The TC-5D may be installed in almost any location that is convenient for room design, requirements, etc. Be sure to allow for adequate airflow over the ventilation grilles.
- On a rack shelf
- In a plenum/air-handling space
- In a cabinet/credenza
Optional Mounting Bracket Kit
An optional mounting bracket may be ordered separately which allows greater flexibility in mounting options, such as directly under a table, on a wall, behind a display or any other flat surface that requires secure mounting.
The mounting bracket kit contains the following:
- A) Mounting Bracket
- B) Screw (x4)
- C) Lock Washer (x4)
- D) Washer (x4)
- E) Screw (x4)
- F) Zip Ties (x25)



- Determine the location where the TC-5D is to be located.
- Install the bracket onto the TC-5D with hardware as shown in Figure 1.
- Install the bracket and attached TC-5D at the desired location with the hardware provided as shown in Figure 2.
- Use the included zip ties to secure the power supply and cables as required (not shown).

- Power Indicator
- Device Status
- Alarm Status
- RJ45 AVB Port Status
- RJ45 AVB Port (non-PoE+)
- RJ45 AVB Ports (PoE+)
- Power Connection
Front Panel LEDs
There are eight multi-color LEDs on the front panel of the TC-5D which give various information to a user.
- Power
| Status | LED Indicator |
| No Power | Off |
| Device is powered | Green Solid |
| Device is in Locate mode (triggered from the software) | Green Flashing |
| Device is booting | Yellow Solid |
- Status
| Status | LED Indicator |
| No Power | Off |
| Device is fully booted/ready | Green Solid |
| Device is in Locate mode (triggered from the software) | Green Flashing |
| Device is booting | Yellow Solid |
Alarm
| Status | LED Indicator |
| No Alarm Condition Present | Off |
| The device is in Locate mode (triggered from the software) | Green Flashing |
| The unit has a major alarm present | Red Solid |
| The unit has a minor alarm present | Yellow Solid |
| The unit has a major and minor alarms present | Alternating Red/Yellow |
RJ45 Port Status Indicators
| Status | LED Indicator |
| No Alarm Condition Present | Off |
| The ethernet link is active | Green Solid |
| The device is in Locate mode (triggered from the software) | Green Flashing |
RJ45 AVB Ports (PoE+/non-PoE+)
| Status | LED Indicator |
| When Ethernet Link is down | Both LEDs Off |
| When Ethernet Link Up | Right LED Green Solid |
| When PoE is delivering Power | Right LED Orange Solid |
| When data activity | Left LED Green Flashing |
| When no data activity (with Link-up) | Left LED Green Solid |
NOTE: RJ45 AVB does not include PoE+.
TesiraCONNECT Wiring Topology Examples

TesiraCONNECT System Deployment Examples
- CONTACT US
- [email protected]
- Web
- support.biamp.com
- Warranty
- www.biamp.com/legal/warranty-information
- Safety and Compliance www.biamp.com/compliance
- A: 9300 S.W. Gemini Drive Beaverton, OR 97008 USA
- www.biamp.com



























