LTE tele-health modem
(H3G-1100)
H3 System Co., Ltd
Instruction Manual
H3G-1100 LTE Tele Health Modem
< Revision Notes >
| No. | Date | Version | Content | Author |
| 1 | 2021. 10. 05 | 0.1 |
USA-Federal Communications Commission (FCC)
This device complies with part 15 of the FCC Rules. Operation is subject to the following two conditions: (1) This device may not cause harmful interference, and (2) this device must accept any interference received, including interference that may cause undesired operation.
This equipment has been tested and found to comply with the limits for a Class B digital device, pursuant to Part 15 of FCC Rules. These limits are designed to provide reasonable protection against harmful interference in a residential installation. This equipment generates, uses, and can radiate radio frequency energy. If not installed and used in accordance with the instructions, it may cause harmful interference to radio communications. However, there is no guarantee that interference will not occur in a particular installation.
If this equipment does cause harmful interference to radio or television reception, which can be determined by tuning the equipment off and on, the user is encouraged to try and correct the interference by one or more of the following measures:
- Reorient or relocate the receiving antenna
- Increase the distance between the equipment and the receiver.
- Connect the equipment to outlet on a circuit different from that to which the receiver is connected.
- Consult the dealer or an experienced radio/TV technician for help.
Any changes or modifications not expressly approved by the party responsible for compliance could void the user’s authority to operate the equipment.
Welcome
- Thank you for purchasing LTE tele-health modem (H3G-1100).
- The LTE tele-health modem receive health data from devices such as blood pressure monitor, glucometer, and weight scale
- The LTE tele-health modem transmit them into a healthcare center through LTE(verizon) mobile network
Packaging List
- Modem Main
- Antenna
- AC Adapter (5V/3A)
Overview
This document describes instructions regarding the H3 LTE tele-health modem (H3G-1100, H3 System) and the related components. This document includes
- How to install and configure the H3 LTE tele-health modem
- How to use the H3 LTE tele-health modem
- How to setup a server system for the H3 LTE tele-health modems
Specification
| Item | Specification | ||
| MCU | ESP32-U4WDH 32bit Single Core | ||
| MEMORY | Internal ROM | 448KB | |
| Internal RAM | 520KB | ||
| Internal FLASH | 4MB | ||
| RF Transceiver | 15C | Freq. Range | 2402.0 – 2480.0 MHz |
| POWER | 0.343mW/MHz(Typ) / Class2 | ||
| Freq. Range | |||
| POWER | |||
| INTERFACE | ANT | SMA Type | |
| Upgrade | Micro USB | ||
| Operating Environment | Temperature | -10°C – 40°C(14 °F to 104 °F) | |
| Humidity | < 90% | ||
| POWER | Adapter | DC 5V/3A Rechargeable(Li-polymer Battery 4.2V) | |
| Dimension | Size | 125 x 100 x 33 mm | |
| Weight | 160g | ||
Available devices
- Lifescan Onetouch Ultra/Mini with Bluetooth adapter (BA-400)
- Weight : 160g
- A&D weighting scale (UC-321PBT)
- A&D blood pressure monitor (UA-767PBT)
- IEM blood pressure monitor (Stabil-O-Graph)
- ForaCare’s thermometer (FORA IR20b)
- Beijing Choice’s Pulse Oximeter (MD300C318)
- Omron blood pressure monitor (HEM-9200T)
- Omron weighting scale (HN-290T)
- Welch Allyn blood pressure monitor (RPM-BP100)
- Welch Allyn weighting scale (RPM-Scale100)
- P1ng Pedometer (PB-001)
LTE tele-health modem installation
1) Preparation for deployment
A. LTE tele-health modem configuration
i. Turn off the LTE tele-health modem. (Figure 1.)
ii. Connect a USB cable (micro USB to USB-A type) to a LTE tele-health modem and a PC.
iii. Run the configuration software.
iv. Turn on the LTE tele-health modem.
v. Configure the LTE tele-health modem with the configuration software. For the details, please see the section below, “LTE tele-health modem configuration.”
B. Pairing and testing
i. Pair with devices. Please see “Pairing” section below. (Figure 2. Booting position)
ii. Take readings and confirm if the readings are successfully delivered to a server.
Please see “Measurement and data transmission” section.
C. Final inspection
i. Confirm Sim card Installed
ii. Close the bottom cover.
2) Installation at user’s home
A. Place a LTE tele-health modem at a suitable place.
B. Connect a power adapter.
C. Insert Sim card.
Left : Booting
Right : Download
LTE tele-health modem configuration
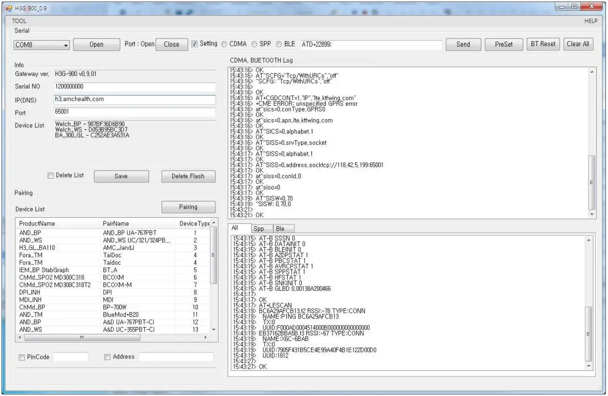
- Components
A. A serial cable provided by H3 System
B. Configuration software
i. For admin: Serial numbers can be modified.
ii. For user: Serial number change is not allowed. - Descriptions
A. Configuration software for an admin: Serial No. modification is enabled.
B. Items
i. Open: Open the serial port
ii. Setting: Shall be checked for changing LTE tele-health modem configurations
iii. Serial No: Serial number of the LTE tele-health modem. It’s only enabled for the Admin version
iv. IP(DNS): DataCollection Server IP or DNS
v. Port: DataCollection Server port
vi. Devices List: List of paired devices. Types and BT addresses.
vii. Delete List CheckBox: save GWInfo, delete Pair info, Delete Saved Flash Data.
viii. if Setting Checkbox Check and Check CDMA,SPP,BLE Radio Button : Send, Rreset AT Command to individual module.
ix. Clear Button: Clear window
x. LTE, Bluetooth Log listbox shows GW log data
xi. 4G Log: 4G AT-command logs
. Save Folder : C:\log
xii. Menu :
NetworkPairing submenu : Network Pairing Management UI
FirmWare submenu : FOTA File Generate Management UI - Steps
A. Turn off the LTE tele-health modem.
B. Connect a serial cable (provided by H3 System) to a LTE tele-health modem and a PC.
C. Run the configuration software.
D. Select the suitable COM port (You can check the COM port at the device manager.) and click “Open.”
E. If you want to modify configuration, then check “Setting.” Otherwise uncheck “Setting.”
F. Turn on the LTE tele-health modem.
G. The current configuration and paired devices info are shown.
H. Change the parameters and click “Send.”
I. If you want to delete the pairing info, check “Delete List” and click “Send.”
J. Before clicking “Send”, please double check the settings.
K. Turn off the LTE tele-health modem and disconnect the serial cable.
Pairing
- Pairing (Figure 2.)
A. Admin UI Pairing mode
B. Network Pairing mode - Admin UI Pairing mode
A. General process
i. Turn on the LTE tele-health modem.
ii. When LTE tele-health modem turns on, LTE tele-health modem shows the number of currently paired devices with LEDs for 5 seconds. (Even at the mode “N”)Number of paired devices 0 SENDING LED READING LED 0 Off Red On 1 Green On Off 2 Green On Green On 3 Green On Red On 4 Red On Off 5 Red On Green On iii. AdminUI Setting CheckBox check
iv. CDMA, Bluetooth Log listbox log scroll will stop and pairing standby
v. Let the device be at pairing mode.
vi. In the Pairing Device List listview, Select record and click Pairing button
vii. Pairing will start
viii. During pairing process, the “Readings” LED turns GREEN.
ix. At successful pairing, the “Readings” LED blinks GREEN 5 times.
x. At successful Admin UI Info Device List listbox will add pair info.
xi. At failure, the “Readings” LED blinks RED 5 times.
xii. The LTE tele-health modem goes to the step “v.”
xiii. You can pair another device at the same pairing mode successively.
xiv. After completion of pairing, UnCheck AdminUI Setting CheckBox, LTE tele-health modem will normal operation.
xv. For failure, just let the device at pairing mode and find the result. (Step “vii” and “viii”) Don’t turn off the LTE tele-health modem and restart the whole procedure again. - Network Pairing mode
A. Prepare
1. AMC or patient requests BT device pairing with target GW and BT device information.
(H3G-1100(GW), target Bluetooth(BT) device).
2. AMC confirms the corresponding information and registers the information into AMC’s DB. (btaddress. Serial, Pincode, devtype)
3. AMC can register several BT device.
B. Pairing
1. AMC turns on the pairing start flag of the relevant DB record.
2. GW Network Pairing(NP) process.
– AMC asks the patient to restart the patient’s GW.
– Patient checks the GW’s standby mode by looking at the LED light.
– AMC instructs the patient to make the BT device be at pairing mode.
3. GW’s LED indicates the pairing status.
4. After completion, GW’s LED indicates whether the pairing succeeds or fails.
5. GW automatically updates the pairing results into AMC’s DB through DC SW.
6. AMC checks whether the process is successfully completed through AMC’s DB.
7. If register several BT device, AMC has to guide Patient set BT device in pairing mode sequentially,
C. Final
1. AMC can find out all BT device pairing is completed via DB info
2. AMC confirms whether the Bluetooth device is functioning properly.
Measurement and data transmission
- How to use
A. Take a reading, and then the reading is transmitted to the LTE tele-health modem by Bluetooth.
B. And the reading is automatically transmitted to the server via mobile networks.
C. At server access failure, it tries 9 more times, in total 10 times at most with 1 hour period until success. - Clock setup
A. Clock of the LTE tele-health modem is automatically set with 4G connection.
B. Clocks of measuring devices can be set during communication with the LTE telehealth modem.
C. But, regarding the IEM’s blood pressure monitor, clock must be set manually. - LED indications
A. During Bluetooth communication, the “Readings” LED turns GREEN.
B. At success, the “Readings” LED blinks GREEN 5 times.
C. At failure, the “Readings” LED blinks RED 5 times.
D. During server connections, the “Sending” LED turns GREEN.
E. At success, the “Sending” LED blinks GREEN 5 times.
F. At failure, the “Sending” LED blinks RED 5 times. - Notification for power failure
A. The LTE tele-health modem is supposed to connect to a server when an AC adapter is connected and disconnected.
B. It sends “Power up” and “Power down” signals, respectively.
C. Backup batteries are required. - Heart beat
A. Server access is taken every six hours for indication “I’m alive.”
B. If there is any reading unsent, the reading is sent to a server together.
Data collection software
- Setup
A. Default path :
C:\Program Files\H3SYSTEM\DataCollection_GPRS\DataCollection_GPRS.exe
B. Configuration file name: gprs_config.ini
C. Contents of configuration file (gprs_config.ini)
i. LOG_PATH=C:\gprs\log <= Log file path
ii. DATA_PATH=C:\gprs\data <= Data XML file path
iii. PORT=65001 <= TCP/IP port
D. Change of configuration
i. Stop the corresponding windows service
ii. Change the configuration file, gprs_config.ini
iii. Re-start the windows service
E. To start the windows service: At “Windows Service”, select “DataCollection_GPRS” and run.
- Data files and communication log files
A. Data XML files will be generated at the folder defined at “DATA_PATH.”
B. Log files will be generated at the folder defined at “LOG_PATH.”
C. Examples
Ex) Data XML file name: H3_20101004194422_1111111111.xml Creation logic of xml file name: Datetime + LTE tele-health modem serial no
Ex) Log file name: H3_20101004194422_156.log Creation logic of log file name: Datetime
XML file
<?xml version=”1.0″ encoding=”utf-8″?>
<Measure serial=”1111000002″ dc=”1″ battery=”1.2″>
<Info servertime=”20111221132941″ gwtime=”20111221132941″ sim=”310260760561444″ fw=”H3G-700 v1.0.28″ signal=”99,99″ />
<Device type=”Pressure_AND”>
<Data id=”5080600120″ measuretime=”20111109132941″ sys=”155″ dia=”98″ pul=”77″ battery=”2.63″ con_gwtime=”20111221132941″ con_devtime=”20111221132941″ />
</Device>
<Device type=”Weight”>
<Data id=”2222222201″ measuretime=”20110901142303″ result=”068.60″ unit=”kg” battery=”2.3″ con_gwtime=”20111221132941″ con_devtime=”20111221132941″ />
</Device>
<Device type=”Glucose”>
<Data id=”ZHZ3064BY” measuretime=”20111109142303″ result=”463″ unit=”0″ model=”1″ adapter=”1″ con_gwtime=”20111221132941″ con_devtime=”” />
</Device>
<Device type=”Glucose”>
<Data id=”ZHZ3064BY” measuretime=”20111109142303″ result=”463″ unit=”0″ model=”1″ adapter=”2″ battery=”3.0″ con_gwtime=”20111221132941″ con_devtime=”” /> </Device>
<Device type=”Thermometer”>
<Data id=”00123E0019B5″ measuretime=”20100101001000″ otemp=”97.88″ btemp=”83.66″ unit=”F” />
</Device>
<Device type=”Pressure_IEM”>
<Data id=”61102DM2″ measuretime=”20110215151641″ sys=”157″ dia=”100″ pul=”091″ con_gwtime=”20111221132941″ con_devtime=”20111221132941″ />
</Device>
<Device type=”OXI”>
<Data id=”0018E41E7B7F” measuretime=”20100116012117″ pid=”001″ temp=”000″ pr=”075″ spo2=”90″ battery=”10″ con_gwtime=”20111221132941″ con_devtime=”” />
</Device>
<Device type=”OXI”>
<Data id=”0018E41E7B7F” measuretime=”20100116012117″ pid=”001″ temp=”000″ pr=”075″ spo2=”90″ battery=”10″/>
</Device>
</Measure>
| Item | Description | |
| Common | serial=”2222222222″ | LTE tele-health modem Serial No |
| dc=”0″ | Power Adapter Connection Status ( 0 : Connected ,1 : unconnected) | |
| battery=”1.2″ | LTE tele-health modem battery | |
| type=”glucose” | Device – Glucose : Glucometer – Pressure_AND : Blood pressure(AND) – Pressure IEM : Blood pressure(IEM) – Weight : weight scale(AND) – Thermometer : Thermometer – OXI : Pulse Oximeter | |
| id=”ZHZ306CBY” | Device Serial No | |
| measuretime=”20100101001250″ | Measurement time | |
| con_gwtime=”20111221132941″ | LTE tele-health modem’s time stamp during communication between the measuring device and LTE tele-health modem | |
| con_devtime=”20111221132941″ | Measuring device’s time stamp during communication between the measuring device and LTE tele-health modem (If the measuring device supports sending device’s current time) | |
| Glucometer | result=”103″ | Measurement value |
| unit=”0″ | Unit (0 : mg/dL, 1 : mmol/L) | |
| model=” 1″ | Glucometer Model (0:Ultra, 1:Ultra2, 2:Mini/Easy) | |
| adapter=”1″ | Glucometer Adapter (0 : N/A, 1: BA – I 00, 2: BA-110) | |
| battery=”3.0″ | Battery level (only for BA-110) | |
| BP Monitor (AND) | sys=”139″ | Systolic |
| dia=”091″ | Diastolic | |
| pul=”094″ | Pulse rate | |
| battery=”2.63″ | Battery | |
| Weight Scale | result=”066.80″ | Measurement value |
| unit=”kg” | Unit (kg or lb) | |
| battery=”2.32″ | Battery | |
| Thermometer | otemp=”98.42″ | Object Temperature (Body temperature) |
| btemp=”74.84″ | Back-ground temperature (Outside temperature) | |
| unit=”F” | Unit (F : Fhar) | |
| BP Monitor (IEM) | sys=”157″ | Systolic |
| dia=”100″ | Diastolic | |
| pul=”091″ | Pulse rate | |
| Oximeter | pid=”001″ | PID |
| temp=”000″ | Temperature | |
| pr=”075″ | Pulse rate | |
| spo2=”90″ | Spo2 | |
| battery=”10″ | Battery level (Unit: %) 10 for less than 10% | |
| LTE telehealth modem information | <Info servertime=”20111221132941″ gwtime=”20111221132941″ sim=”310260760561444″ fw=”H3G-700 v1.0.28″ signal=”99,99″ /> | servertime: timestamp of DataCollection Server during communication between LTE tele-health modem and server gwtime: timestamp of LTE tele-health modem during communication between LTE telehealth modem and server sim: SIM card ID including carrier info fw: LTE tele-health modem firmware version signal: signal strength (format: signal=”rssi, ber”) |

A. Configuration software for an admin: Serial No. modification is enabled.
F. Turn on the LTE tele-health modem.


















