Fonkan FM505 Radio Frequency Identification Reader
USB connection to PC use mode
PC operating system requirements: Windows XP/Vista/7/8 (32 & 64-bit), and the following drivers and software.
- USB to UART driver
- Net_Framework_4.5 above
- FAVEPC Reader Utility software
- First, prepare the USB to UART driver
- Obtain the files above Net_Framework_4.5 and install them. The download location is as follows: https://www.microsoft.com/zh-tw/download/details.aspx?id=30653
https://www.microsoft.com/zh-tw/download/details.aspx?id=30653 - Insert the USB Reader into the USB port on the PC and run the ReaderUtility software. The icon is as follows:

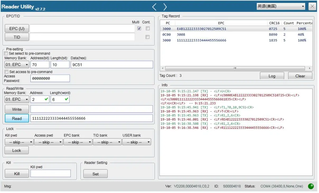
Click [Enter Reader] button to enter the operation window as follows:
This page is the basic operation, the instructions are as follows:
Q instruction operation
The actual operation command is <LF>Q<CR>,You can see the actual command in the Info window on the lower right. This button is a single label operation
To read EPC data, click “EPC” button to read EPC data of TAG volume.
TID button operation
The actual operation command is <LF>R2,0,4<CR>,You can see the actual instructions in the Info window on the lower right.
R instruction Read operation
First select the one to operate on【Memory Bank】,Select from the drop-down list【00:RESERVED】【01:EPC】【02:TID】【03:USER】【00:RESERVED KillPwd】【00:RESERVED AccessPwd】
Fill in the selected location【Address】and read/write Length【Length(word)】
Press the【Read】button to get data.
W instruction Write operation
- Also select operation【Memory Bank】
- Same location【Address】and Read/write Length【Length(word)】
- Writing Required Data in the Write Window

- After pressing the【Write】button,Info. message window on the lower right will display the writing result,If written correctly, it will be displayed <LF>W<OK><CR><LF>
- Press the【Read】button to see if any data has been written.

Lock Operation
- Click the Kill pwd menu, there are four items for you to choose from
- 【skip】
- 【Readable and writable】
- 【Permanently Readable and writable】:this state cannot be changed after this setting
- 【Need password to readable and writable】
- 【Need password to permanently readable and writable】:this state cannot be changed after this setting

Click the Access pwd menu, there are four items for you to choose from
- 【skip】
- 【Readable and writable】
- 【Permanently Readable and writable】:this state cannot be changed after this setting 1.5.2.4 【Need password to readable and writable】
- 【Need password to permanently readable and writable】:this state cannot be changed after this setting

Click the EPC bank menu, there are four items for you to choose from All EPC data can be read
- 【skip】
- 【Writable】
- 【Permanently writable】:this state cannot be changed after this setting
- 【Need password to writable】
- 【Need password to permanently writable】:this state cannot be changed after this setting
Click the TID bank menu, there are four items for you to choose from *All TID data can be read. Generally, TAG TID cannot be written. Please refer to the volume label TAG IC specification
- 【skip】
- 【Writable】
- 【Permanently writable】:this state cannot be changed after this setting
- 【Need password to writable】
- 【Need password to permanently writable】:this state cannot be changed after this setting

Click the USER bank menu, there are four items for you to choose from * All USER data can be read
- 【skip】
- 【Writable】
- 【Permanently writable】:this state cannot be changed after this setting
- 【Need password to writable】
- 【Need password to permanently writable】:this state cannot be changed after this setting

We select a password for all options before we can read and write,Click the【Lock】button. If successful, the Info window in the lower right will appear<LF>L<OK><CR><LF>
Kill Password Setting
In the Read/Write operation,Operation【Memory Bank】,Drop-down menu selection 【00:RESERVED KillPwd】
Click the【Read】button,The Default value is 0000000
Write a password, for example, 12345678,Press【Write】to write,If the password is successfully written, the lower right window will be displayed <LF>W<OK><CR><LF>
Access Password Setting
- In the Read/Write operation,Operation【Memory Bank】,Drop-down menu selection 【00:RESERVED AccessPwd】

Click the【Read】button,The Default value is 0000000
Write a password, for example, 12345678,Press【Write】to write,If the password is successfully written, the lower right window will be displayed <LF>W<OK><CR><LF>
Pcommand operation
- Now all operations have locked the password, so the P instruction is required before each instruction operation.
- Selecting【Set Access(P) to pre-command】
- Enter the password you just set 12345678

- Then perform Write EPC,EPC data can be written.
- The information can be seen in the Info window at the lower right,Start with the R instruction,don’t need a password for P,EPC data can be read,When the instruction written by W is operated, there is no instruction P, which is the error message of reply 4, indicating that the memory is locked. Therefore, the data can be written into EPC bank by issuing the instruction P first and then the instruction written by W.

Kill command operations
- Enter the password 12345678 in the Kill pwd window.
- Press the【Kill】button,This operation will delete the TAG tag and make it unusable.

Tinstruction Select TAG Label operation
- When multiple volume labels are deployed, you need to select a label for its operation. In this case, you need to use the T command to select the specified volume label.
- Select multi,press the【EPC】button to use the U instruction

- The info window on the right displays the EPC content of multiple labels

In the Pre-setting Command project
- Selecting【Set Select(T) to pre-command】
- Selecting【01:EPC】in Memory Bank
- Enter 70 in Address(bit) Note that Address is in bit. The number is HEX, so
- HEX(7*16)=HEX(112)=70 hex
- Enter 10 in Length(bit) Note that Length is in bit. The number is HEX, so HEX(1*16)=HEX(16)=10 hex
- Fill in the last four codes of the selected EPC in the Data value, such as 9C51
In the Read/Write project
- Selecting【01:EPC】in Memory Bank
- Press the【Read】button to get the selected TAG tag EPC value

All operation commands are displayed in the Info window in the lower right corner If Set Select(T) to pre-command is not checked, Q is the strongest or fastest label to be read first
FCC Statement
This device complies with part 15 of the FCC rules. Operation is subject to the following two conditions: (1) this device may not cause harmful interference, and (2) this device must accept any interference received, including interference that may cause undesired operation. Changes or modifications not expressly approved by the party responsible for compliance could void the user’ s authority to operate the equipment.
NOTE: This equipment has been tested and found to comply with the limits for a Class B digital device, pursuant to part 15 of the FCC Rules. These limits are designed to provide reasonable protection against harmful interference in a residential installation. This equipment generates uses and can radiate radio frequency energy and, if not installed and used in accordance with the instructions, may cause harmful interference to radio communications. However, there is no guarantee that interference will not occur in a particular installation. If this
equipment does cause harmful interference to radio or television reception, which can be determined by turning the equipment off and on, the user is encouraged to try to correct the interference by one or more of the following measures:
- Reorient or relocate the receiving antenna.
- Increase the separation between the equipment and receiver.
- Connect the equipment into an outlet on a circuit different from that to which the receiver is connected.
- Consult the dealer or an experienced radio/TV technician for help important announcement
Important Note
Radiation Exposure Statement
This equipment complies with FCC radiation exposure limits set forth for an uncontrolled environment. This equipment should be installed and operated with minimum distance20cm between the radiator and your body.
This transmitter must not be co-located or operating in conjunction with any other antenna or transmitter. Country Code selection feature to be disabled for products marketed to the US/Canada. This device is intended only for OEM integrators under the following conditions:
- The antenna must be installed such that 20 cm is maintained between the antenna and users,and
- The transmitter module may not be co-located with any other transmitter or antenna,As long as the three conditions above are met, further transmitter testing will not be required. However, the OEM integrator is still responsible for testing their end-product for any additional compliance requirements required with this module installed.
Important Note:
In the event that these conditions cannot be met (for example certain laptop configurations or co-location with another transmitter), then the FCC authorization is no longer considered valid and the FCC ID cannot be used on the final product. In these circumstances, the OEM integrator will be responsible for re-evaluating the end product (including the transmitter) and obtaining a separate FCC authorization.
End Product Labeling
The final end product must be labeled in a visible area with the following” Contains
FCC ID:2BAW3-FM505
Manual Information to the End User
The OEM integrator has to be aware not to provide information to the end user regarding how to install or remove this RF module in the user’s manual of the end product which integrates this module. The end user manual shall include all required regulatory information/warning as show in this manual. Integration instructions for host product manufacturers according to KDB 996369 D03 OEM Manual v01
List of applicable FCC rules
CFR 47 FCC PART 15 SUBPART C has been investigated. It is applicable to the modular transmitter.
Specific operational use conditions
This module is stand-alone modular. If the end product will involve the Multiple simultaneously transmitting condition or different operational conditions for a stand-alone modular transmitter in a host, host manufacturer have to consult with module manufacturer for the installation method in end system.
Limited module procedures
Not applicable
Trace antenna designs
Not applicable
RF exposure considerations
This equipment complies with FCC radiation exposure limits set forth for an uncontrolled environment. This equipment should be installed and operated with minimum distance 20cm between the radiator & your body.
Antennas
This radio transmitter FCC ID:2BAW3-FM505 has been approved by Federal Communications Commission to operate withthe antenna types listed below, with the maximum permissible gain indicated. Antenna types not included in this list that have a gain greater than the maximum gain indicated for any type listed are strictly prohibited for use with this device.
Label and compliance information
- The final end product must be labeled in a visible area with the following” Contains FCC ID:2BAW3-FM505″.
- Information on test modes and additional testing requirements
- Host manufacturer is strongly recommended to confirm compliance with FCC requirements for the transmitter when the module is installed in the host.
0Additional testing, Part 15 Subpart B disclaimer
- Host manufacturer is responsible for compliance of the host system with module installed with all other applicable requirements for the system such as Part 15 B.
ISED Statement
This device complies with Industry Canada license‐exempt RSS standard(s). Operation is subject to the following two conditions:
- This device may not cause interference, and
- This device must accept any interference, including interference that may cause undesired operation of the device. The digital apparatus complies with Canadian CAN ICES‐3 (B)/NMB‐3(B).
This equipment complies with Canada radiation exposure limits set forth for an uncontrolled environment.
ISED Modular Usage Statement
NOTE 1: When the ISED certification number is not visible when the module is installed inside another device, then the outside of the device into which the module is installed must also display a label referring to the enclosed module. This exterior label can use the wording ”Contains transmitter module IC: 30363-FM505” or “Contains IC: 30363-FM505”.
USB connection to PC use mode


























