User Guide
AC600 Nano Wireless USB Adapter
Archer T2U Nano
©2018 TP-Link REV1.0.0 1910012502
About This Guide
This guide is a complement to the Quick Installation Guide. The Quick Installation Guide instructs you on quick installation, and this guide provides the product overview and
detailed instructions for each step.
When using this guide, please notice that the features of the adapter may vary slightly depending on the model and software version you have. All screenshots, images, parameters, and descriptions documented in this guide are used for demonstration only.
Conventions
In this guide, the following conventions are used:
| Convention | Description |
| Teal Italic | Hyperlinks are in teal italic. You can click to redirect to a website or a specific section. |
| Teal | Contents to be emphasized and texts on the web page are in teal, including the menus, items, buttons, etc. |
| Ignoring this type of note might result in a malfunction or damage to the device. | |
| Indicates important information that helps you make better use of your device. |
*Maximum wireless signal rates are the physical rates derived from IEEE Standard 802.11 specifications. Actual wireless data throughput and wireless coverage are not guaranteed and will vary as a result of 1) environmental factors, including building materials, physical objects, and obstacles, 2) network conditions, including local interference, volume and density of traffic, product location, network complexity, and network overhead, and 3) client limitations, including rated performance, location, connection quality, and client condition.
*To ensure compatibility, you may need to update the adapter’s drivers after an OS update. You can find our latest drivers in the download center at
https://www.tp-link.com/en/download-center.
More Info
- The latest software and utility can be found at https://www.tp-link.com/downloadcenter.
- The Quick Installation Guide (QIG) can be found where you find this guide or inside the package of the product.
- Specifications can be found on the product page at https://www.tp-link.com.
- Our Technical Support contact information can be found on the Contact Technical Support page at https://www.tp-link.com/support.
Chapter 1
Get to Know About Your Adapter
This chapter introduces what the adapter can do and shows its appearance.
This chapter contains the following sections:
- Product Overview
- LED Status
1. 1. Product Overview
TP-Link Wireless USB Adapter connects your computer to a Wi-Fi network for smooth HD video, voice streaming, and online gaming.
- The small, unobtrusive design allows you to plug it in and forget it is even there
- Blazing fast wireless data transmission rates of up to 433Mbps at 5GHz and 200Mbps at 2.4GHz
- Utilizes 802.11ac standard and is backward compatible with 802.11a/b/g/n
- Supports 256QAM technology, 33% faster on 2.4GHz
- Supports ad-hoc and infrastructure mode
- Supports 64/128 bit WEP, WPA-PSK/WPA2-PSK
- Supports Windows and Mac
1. 2. LED Status
You can check the adapter’s working status by following the LED Explanation table.
| Status | Indication |
| Off | The driver is not installed. The adapter is not detected. |
| On | The driver has been installed successfully. |
Tips:
If the LED is off, try these troubleshooting tips:
- Check if the adapter is recognized and enabled or not. Refer to Troubleshooting-T2 for detailed instructions.
- Remove and reinsert the adapter.
- Reinstall the software, if necessary.
Chapter 2
Connect to a Computer
This chapter introduces how to connect the adapter to your computer.
Before you start using your adapter, insert the adapter into a USB port on your computer directly.
* The image is for demonstration only.
After connecting your adapter to the computer, please follow the instructions in the appropriate chapter for your operating system: Windows, Mac OS X.
Chapter 3
Windows
This chapter introduces how to install your adapter’s driver, use your adapter to join a wireless network, and uninstall your adapter in a Windows system. The adapter is equipped with a Setup Wizard, which can guide you through the installation process.
This chapter includes the following sections:
- Install Driver
- Join a Wireless Network
- Uninstall Driver
3. 1. Install Driver
- Insert the Resource CD into your CD drive and run the Autorun.exe from the pop-up Autoplay window.
Note:
1. You can also download the driver or check the new release at https://www.tp-link.com/download-center.
2. In some operating systems, the CD screen will pop up automatically. Otherwise, run the CD manually. - Select Archer T2U Nano and follow the instructions to complete the installation.
Note:
If you can’t install the driver successfully, disable the antivirus software and firewall, then try again.
- When the following screen appears, the driver has been installed successfully.

3. 2. Join a Wireless Network
You can join a wireless network via Windows built-in wireless utility. Follow the instructions below to use your computer system’s built-in wireless utility:
1. Click
,
or
(Network icon) on the taskbar. Select the Wi-Fi network you want to join, and click Connect. Enter the network password when prompted.
2. When the network icon changes to
or
, it indicates a successful network connection.
3. 3. Uninstall Driver
The software uninstallation steps vary a bit for different systems. Please follow the appropriate instructions for your Windows operating system: Windows 8/8.1/10, Windows XP/7.
- Windows 8/8 1/10
Go to the Start menu to find the TP-Link application. Click Uninstall TP-Link Archer T2U Nano Driver, then follow the on-screen instructions to complete the uninstallation. - Windows XP/7
Go to Start > All Programs > TP-Link > Uninstall TP-Link Archer T2U Nano Driver. Follow the on-screen instructions to complete the uninstallation.
Chapter 4
Mac OS X
This chapter introduces how to install your adapter’s driver and utility, use your adapter to join a wireless network, manage your adapter and uninstall your adapter in Mac OS X.
This chapter includes the following sections:
- Install Driver and Utility
- Join a Wireless Network
- Management
- Uninstall Driver and Utility
4. 1. Install Driver and Utility
We take the steps in Mac OS X 10.10 as an example – the steps may vary slightly for other versions of Mac OS.
- Download the driver and utility at https://www.tp-link.com/download-center.
Note:
The CD is included in the package. If your computer has a CD drive, you can also run the included CD to install the driver and utility. - Double click to unzip the downloaded folder and run the Install. pkg.

- The Install TP-Link Wireless USB Adapter Utility and Driver Wizard window will appear. Click Continue and follow the instructions to complete the installation.

- When the following screen appears, the driver and utility have been installed successfully. Click Restart to finish the installation.

- After restarting the computer, the TP-Link Utility icon
will appear on the menu bar in the upper-right corner of the screen. To use the utility to join a Wi-Fi network with your adapter, refer to Join a Wireless Network.
Note:
If the TP-Link Utility icon
does not appear on the menu bar, make sure the USB wireless network adapter is connected properly and its LED is on.
4. 2. Join a Wireless Network
There are two options for using the adapter to join a Wi-Fi network.
Option 1: TP-Link Utility
TP-Link Utility lets you easily connect the adapter to a Wi-Fi network and manage the adapter.
Option 2: WPS (Wi-Fi Protected Setup)
WPS (Wi-Fi Protected Setup) is a network security standard for easily adding computers and other devices to a home network. Use this method if your wireless router or access
point supports WPS.
4. 2. 1. TP-Link Utility
Option 1
Click the TP-Link Utility icon
on the menu bar, and choose a Wi-Fi network from the list. Enter the password when prompted.
When you are connected to the internet, the network icon will change to
.

Option 2
- Click the TP-Link Utility icon
on the menu bar and then click Open Wireless Utility at the bottom of the network list. - Select the network you want to join from the list and enter the password when prompted. Click Join.

Note:
If your Wi-Fi network is not displayed in the list, you can try to join it by WPS or by clicking Join Other on the above screen, and then follow the on-screen instructions to join the network.
4. 2. 2. WPS (Wi-Fi Protected Setup)
WPS can be activated via PBC (Push Button Configuration) and PIN code on the TP-Link Utility. Please refer to PBC or PIN below.
• PBC
- Press the WPS/QSS button on your router or AP.

- Within 2 minutes, click the TP-Link Utility icon
on the menu bar, and then click WPS at the bottom of the network list.
- Click PBC.

- The following screen indicates a successful connection by WPS. Click OK.

• PIN
- Click the TP-Link Utility icon
on the menu bar, and then click WPS at the bottom of the network list.
- Click PIN.

- Within 2 minutes, log in to the web management page of your router or AP. Go to its WPS page, enter the PIN of the adapter in the corresponding field and click Connect.
- The following screen indicates a successful connection by WPS. Click OK.

4. 3. Management
TP-Link Utility provides you with an easy way to manage various connection settings of your Wi-Fi network.
- Click the TP-Link Utility icon
on the menu bar and then click Open Wireless Utility at the bottom of the network list.
- TP-Link Utility will pop up. Click the Profiles button to open the Profiles screen.

- The Profiles screen lets you manage different Wi-Fi connection settings as profiles so that you can connect to your network easily.

Preferred Networks displays the networks that you once connected to. The networks’ status and information are displayed in the table.
- To join a Wi-Fi network
If you want to join a Wi-Fi network that is listed on the profile screen, select the profile and click Apply in the bottom right corner. - To manage an existing profile
If you want to change the wireless settings of an existing profile, select it and then you can edit its Security and Password. If you want to delete a profile, select it and click Remove.
4. 4. Uninstall Driver and Utility
- Double click Uninstall. command in the downloaded folder.

- Enter the password of your computer and when the “Uninstall Complete” message appears, the uninstallation is complete.

Appendix: Troubleshooting
T1. What should I do if the adapter is not detected?
- Make sure the adapter is securely connected to the computer.
- Make sure you meet the minimum system requirements for the adapter and that the latest Windows and system updates are installed on your computer.
- Make sure you use the latest driver for your specific adapter. The latest drivers can be found on the product’s Support page at https://www.tp-link.com/download-center.
- Try a different USB port on the computer.
- Try restarting the computer or try using the adapter on a different computer.
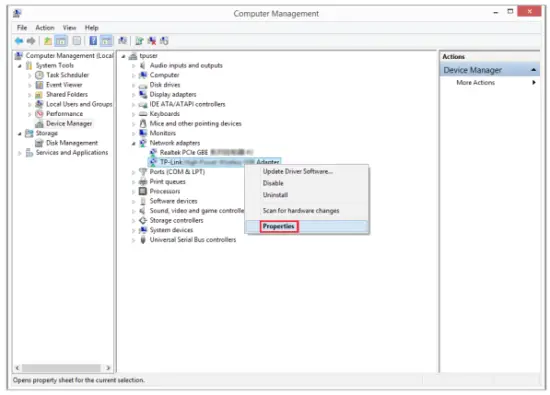
T2. How to check if I have installed the driver for my adapter successfully or not?
- On your computer, please right-click the Computer icon and go to Manage;

- Open the Device Manager and go to Network adapters, and then find the corresponding TP-Link adapter, right-click it, and then go to Properties;

- If you can see “This device is working properly.” in the red box, you have already installed the driver successfully.

T3. What should I do if can’t connect to the Wi-Fi after installing the driver?
- Refer to T2 to check if you have installed the driver for your adapter successfully.
- Make sure the adapter is securely connected to the computer.
- Disable the antivirus software and firewall, then try again.
- Try a different USB port on the computer.
- Restart your computer and try again.
- Re-install the driver and try again.
T4. How to find the hardware version of the adapter?
- The hardware version is printed on the product label on the package or the adapter. There is a character string “Ver: X.Y” (for example, Ver:2.0) in the Serial Number field,
and the number X is the hardware version of the adapter.
- Visit http://www.tp-link.com/faq-46.html and follow the second method to find the hardware version of the adapter.
For more detailed instructions:
- Can’t find the hardware version of the adapter: https://www.tp-link.com/faq-46.html
- Can’t find or join the wireless networks: https://www.tp-link.com/faq-2253.html
- Can’t install the driver: https://www.tp-link.com/faq-2252.html
FCC compliance information statement
Product Name: AC600 Nano Wireless USB Adapter
Model Number: Archer T2U Nano
Responsible party:
TP-Link USA Corporation, d/b/a TP-Link North America, Inc
Address: 145 South State College Blvd. Suite 400, Brea, CA 92821
Website: https://www.tp-link.com/us/
Tel: +1 626 333 0234
Fax: +1 909 527 6803
E-mail: [email protected]
This equipment has been tested and found to comply with the limits for a Class B digital device, pursuant to part 15 of the FCC Rules. These limits are designed to provide reasonable protection against harmful interference in a residential installation. This equipment generates, uses, and can radiate radio frequency energy and, if not installed and used in accordance with the instructions, may cause harmful interference to radio communications. However, there is no guarantee that interference will not occur in a particular installation. If this equipment does cause harmful interference to radio or television reception, which can be determined by turning the equipment off and on, the user is encouraged to try to correct the interference by one or more of the following measures:
- Reorient or relocate the receiving antenna.
- Increase the separation between the equipment and receiver.
- Connect the equipment into an outlet on a circuit different from that to which the receiver is connected.
- Consult the dealer or an experienced radio/ TV technician for help.
This device complies with part 15 of the FCC Rules. Operation is subject to the following two conditions:
- This device may not cause harmful interference.
- This device must accept any interference received, including interference that may cause undesired operation.
Any changes or modifications not expressly approved by the party responsible for compliance could void the user’s authority to operate the equipment.
Note: The manufacturer is not responsible for any radio or TV interference caused by unauthorized modifications to this equipment. Such modifications could void the user’s authority to operate the equipment.
FCC RF Radiation Exposure Statement:
This equipment complies with FCC radiation exposure limits set forth for an uncontrolled environment. End-users must follow the specific operating instructions to satisfy RF exposure compliance. This transmitter must not be co-located or operating in conjunction with any other antenna or transmitter. This equipment has been SARevaluated for use in hand. SAR measurements are based on a 5mm spacing from the body and that compliance is achieved at that distance.
We, TP-Link USA Corporation, have determined that the equipment shown above has been shown to comply with the applicable technical standards, FCC part 15. There is no unauthorized change made to the equipment and the equipment is properly maintained and operated.
Issue Date: 2018.11.14
CE Mark Warning
This is a class B product. In a domestic environment, this product may cause radio interference, in which case the user may be required to take adequate measures.
OPERATING FREQUENCY (the maximum transmitted power)
2400MHz-2483.5MHz: 20dBm
5150MHz-5250MHz: 23dBm
5250 MHz -5350 MHz: 20dBm
5470 MHz -5725 MHz: 27dBm
EU declaration of conformity
TP-Link hereby declares that the device is in compliance with the essential requirements and other relevant provisions of directives 2014/53/EU and 2011/65/EU.
The original EU declaration of conformity may be found at https://www.tp-link.com/en/ce.
RF Exposure Information
This device meets the EU requirements (2014/53/EU Article 3.1a) on the limitation of exposure of the general public to electromagnetic fields by way of health protection. This device has been tested and meets the ICNIRP exposure guidelines and the European Standard EN 62209-2. SAR is measured with this device at a separation of 0.5 cm to the body while transmitting at the highest certified output power level in all frequency bands of this device. Carry this device at least 0.5 cm away from your body to ensure exposure levels remain at or below the as-tested levels.
Restricted to indoor use.
Canadian Compliance Statement
This device complies with Industry Canada license-exempt RSS. Operation is subject to the following two conditions:
- This device may not cause interference, and
- This device must accept any interference, including interference that may cause undesired operation of the device.
Caution:
- The device for operation in the band 5150–5250 MHz is only for indoor use to reduce the potential for harmful interference to co-channel mobile satellite systems;
- For devices with detachable antenna(s), the maximum antenna gain permitted for devices in the bands 5250-5350 MHz and 5470-5725 MHz shall be such that the equipment still complies with the e.i.r.p. limit;
- For devices with detachable antenna(s), the maximum antenna gain permitted for devices in the band 5725-5850 MHz shall be such that the equipment still complies with the e.i.r.p. limits specified for point-to-point and non-point-to-point operation as appropriate; and
The high-power radars are allocated as primary users (i.e. priority users) of the bands 5250-5350 MHz and 5650-5850 MHz and these radars could cause interference and/or damage to LE-LAN devices.
DFS (Dynamic Frequency Selection) products operate in the bands 5250- 5350 MHz, 5470-5600MHz, and 5650-5725MHz.
Radiation Exposure Statement:
This EUT is in compliance with SAR for general population/uncontrolled exposure limits in RSS-102 and had been tested in accordance with the measurement methods and procedures specified in IEEE 1528 and IEC 62209. This equipment should be installed and operated with a minimum distance of 1.0 cm between the radiator and your body. This device and its antenna(s) must not be co-located or operating in conjunction with any other antenna or transmitter.
Industry Canada Statement
CAN ICES-3 (B)/NMB-3(B)

Safety Information
- Keep the device away from water, fire, humidity, or hot environments.
- Do not attempt to disassemble, repair, or modify the device.
- Do not use a damaged charger or USB cable to charge the device.
- Do not use the device where wireless devices are not allowed.
- This USB Adapter can be powered only by computers that comply with Limited Power Source(LPS).
Please read and follow the above safety information when operating the device. We cannot guarantee that no accidents or damage will occur due to improper use of the device. Please use this product with care and operate at your own risk.
In EU member states and EFTA countries, the operation in the frequency range 5150MHz – 5350MHz is only permitted indoors.
| AT | BE | BG | CH | CY | CZ | DE | DK |
| EE | EL | ES | FI | FR | HR | HU | IE |
| IS | IT | LI | LT | LU | LV | MT | NL |
| NO | PL | PT | RO | SE | SI | SK | UK |
Explanation of the symbols on the product label
| Symbol | Explanation |
![]() | RECYCLING This product bears the selective sorting symbol for waste electrical and electronic equipment (WEEE). This means that this product must be handled pursuant to European directive 2012/19/EU in order to be recycled or dismantled to minimize its impact on the environment. The user has the choice to give his product to a competent recycling organization or to the retailer when he buys new electrical or electronic equipment. |
©2018 TP-Link REV1.0.0 1910012502
References
Link: Simple, secure one-click payments
How to find the hardware version on a TP-Link device
WiFi Networking Equipment for Home & Business | TP-Link
Download Center | TP-Link
TP-Link
Problems you may come across during the driver installation of the TP-Link wireless adapter
Why cannot I connect to my wireless network | TP-Link
How to find the hardware version on a TP-Link device
TP-Link Product Support - Wireless Networking Equipment Support
WiFi Networking Equipment for Home & Business | TP-Link









































