JBC Robot Control Unit

Introduction
The Robot Control is used to support programmers during the start-up phase, integrating JBC devices as UCR and SFR into automated soldering processes. The use of the SKR is not required after the JBC Device is integrated. It is only required at certain times when you wish to intercept communication frames between the JBC Device and the Robot (PLC). Robot Control, together with the Starter Kit for Automation (SKR), facilitates integration between the Robot’s Processor (PLC or Industrial PC) and one of the following JBC Devices:
- UCR Control Unit for Automation (serial communication RS-232*)
- SFR Solder Feeder for Automation (serial communication RS-232*)
- CLMR Tip Cleaner for Automation (on/off switch input*)
- See the corresponding Communication Protocol at www.jbctools.com/jbcsoftware.html
Program Description
The SKR with this Program allows two connection modes, the “Control Mode” and the “Sniffer Mode”.
Control Mode
With this mode, you can command/get answered communication frames, which are sent between the PC and the JBC Device.
Sniffer Mode
This mode is used to intercept the communication frames sent between the Robot/PLC and the JBC Device. These communication frames are displayed on the Sniffer Mode Panel. Sniffer Mode also facilitates the debugging of the Robot Control Software by frame decoding and visualization in real-time. See page 20 for more information.
SKR Connection
For detailed information about cable connections between the SKR, JBC Devices, PC, and the Robot see the SKR User Manual Ref. 0021922 at https://www.jbctools.com/
Control Mode
Sniffer Mode
Program Installation
The SKR contains two CP2102 (Silicon Labs) integrated circuit-based serial channel emulators that serve to convert a USB connection into a classic asynchronous serial channel.
Step-by-step installation of Robot Control:
- Download the JBC Web Program at https://www.jbctools.com/jbcsoftware.html. A “.exe” file will download to your PC.
- Run the “.exe” file to install the program on your PC.
- If the corresponding drivers are missing, you must accept their automatic installation during the “.exe” file installation process. (CP2102 driver from Silicon Labs).
- Now complete the “.exe” program’s installation.
- Open the program by clicking on the program icon installed on your PC. The JBC Device must be connected to your PC.
Driver Installation
When the SKR is connected to your PC (via USB) and the Robot Control is installed, your PC will begin the driver installation process.
Note: If a CP2102 integrated circuit-based USB-Serial converter has been used at any point, the drivers will have already been installed, and the operating system will not need to install the drivers again. To work directly with the Robot-connected SKR without downloading the JBC program, the drivers can be downloaded directly from the Silicon Labs website by following this link: https://www.silabs.com/products/development-tools/software/usb-to-uart-bridge-vcp-drivers
Main screen
When you open Robot Control you will see the following main screen:
- Developer (a): It opens the Developer Panel (see page 18). You can access the Developer Panel before connecting any JBC Device.
- Help (b): By clicking the “Help” button (a), the “Programmers Guide for UCR and SFR” will open in .pdf format.
- Connect (c): By clicking on the “Connect” button, the button’s symbol will change to green and the word “Disconnect” will be shown.

- Click on this same button to disconnect. The button’s symbol will change to red and the word “Connect” will be shown.
- Options (d): Click this icon to open/close the options display.
- Serial Port (e): Select the port where the JBC Device is connected.
- With Addresses (f):
- To connect with addresses, tick the box.
- To connect without addresses, the box must be unticked.
- Local Address (g): Select the address of the local PC.
- Station Address (h): Select the address of the JBC Device.
- UCR default address “1”
- SFR default address “10”
- Local PC default address “0”
- JBC Logo (i): By clicking on the JBC logo at the bottom of the display, you will be redirected to the JBC website https://www.jbctools.com/
Connecting
In order to connect the UCR or the SFR, you need to make the following steps:
- Choose the Serial Port to which the device is connected.
- Select the Station Address according to your device:
a. UCR default address “1”
b. SFR default address “10” - Click on the “Connect” button at the top.
UCR Options
- Once the JBC Device is connected to a UCR, the Options panel shows the following additional options:
- Unit Temp.: You can select °C or °F for the temperatures selected and shown on-screen.
- Select Temp. Chart: Select the min/max temperature for the range of the graphic that will appear to the left.
- Save Ranges: To save the range of the graphic.
Panels
Once connected, you can select either “User Mode” or “Developer Mode” from the General Panel. The User Mode screen will vary depending on the JBC Device connected.
User mode – UCR connected
General Panel – UCR Connected
Select the tab to access the General Settings Panel (a).
Actual Temperature (b): It indicates the current temperature of the tip.
Selected Temperature (c): It indicates the chosen temperature.
Temperature Adjustment (d): There are 2 buttons for +5 and -5 to adjust the Selected Temperature.
Graphic Chart (e): The graphic shows the temperature (red) and the power (blue). The graphic’s range can be changed through the “Select. Temp. Chart” values to the bottom right.
Power Indicator (f): The power scale indicates the percentage of the power delivered compared to the maximum power of the JBC Device.
Status (g): You can change between the following statuses:
- Work: The tip will heat up to the Selected Work Temperature.
- Sleep: The temperature falls to the preset Sleep Temperature. If a Delay Time is defined, the tip begins to drop to room temperature after the time has passed.
- Extract: The power is cut off and the tool cools down to room temperature. Use this Status to extract the tip.
Device Settings Panel – UCR Connected
Select the tab to access the Device Settings Panel (a).
Max./Min. Temperature (b): You can change the Max./Min. The temperature of the tip. The Selected Temp. must be between these 2 values.
Reset Device Settings (c): Click the symbol and the values return to their default/factory values. You must reboot the station to see the reset values.
Note: All changes to values are automatically saved when the station is turned off/on, except for the selected temperature.
Save Selected Temperature to E2PROM (d): The “Save Selected Temperature to E2PROM” function is used to save the modified selected temperature value. The check box must first be ticked to activate this function.
Tool Settings Panel – UCR Connected
Select the Tool Settings tab (a) to configure the settings of the JBC Device and its tools.
Temp. Alarm (b): Define an upper/lower temperature to show a warning.
Adjust Temperature (c): Depending on the cartridge used, you can establish a temperature offset. Sleep Temp. (d): Temperature during the Sleep phase.
Sleep Delay (e): Time before moving from Work to Sleep.
Hibernation Delay (f): Time before moving from “Sleep” to “Hibernation”.
Counter Panel – UCR Connected
To see hours/work cycles, select the Counters tab (a).
Counters (b): The JBC Device counters show total hours.
Reload counters (c): All values are in read only mode. Values are not automatically updated, so you must “Reload” the Counters by clicking the symbol to see the current values.
User mode – SFR connected
General Panel – SFR Connected
Select the tab to access the General Settings Panel (a).
- Continuous / Discontinuous (b): Continuous or Discontinuous Mode can be selected.
- Speed (c): Always entered as mm/s
- Length (d): Always entered as mm (only applicable in discontinuous mode)
- Wire Feeding / Stop Feeding (e): Action buttons to start and stop wire feeding.
- Start Loading / Stop Loading (f): Action buttons to start and stop wire loading if solder wire is to be fed into the Solder Feeder’s Drag Mechanism.
- Clear Error (g): Action button to clear the error message.
- Error information (h): Information on the error’s status, if there is one.
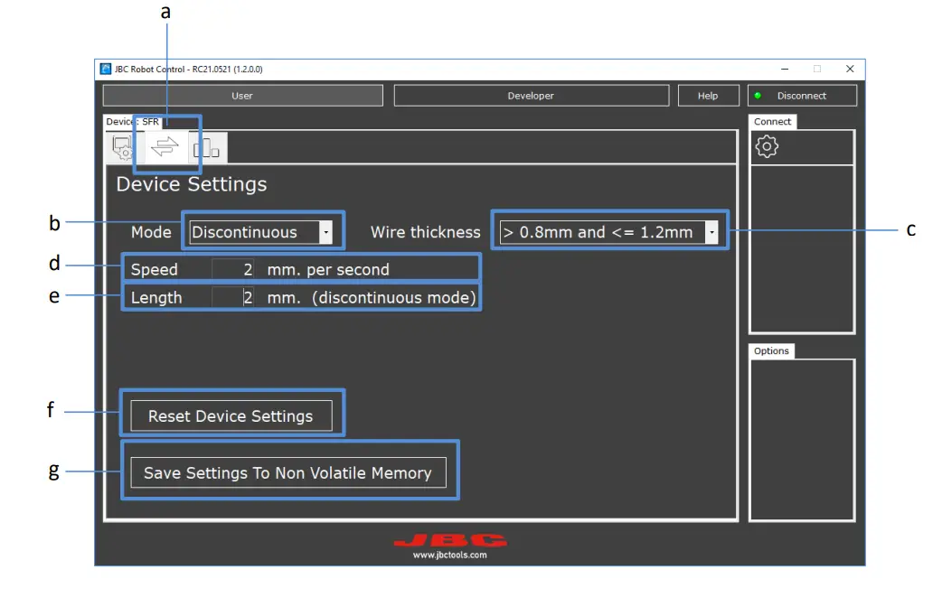
Device Settings Panel – SFR Connected
Select the tab to access the Device Settings Panel (a).
- Mode (b): Continuous or Discontinuous Mode can be selected.
- Speed (c): Set the wire thickness.
- Speed (d): Always entered as mm/s.
- Length (e): Always entered as mm, and is only applicable in Discontinuous Mode.
- Reset Device Settings (f): Click the symbol and the values return to their default/factory values.
- Save Settings (g): The modified values are saved after clicking the “Save Settings To Non Volatile Memory” button (E2PROM), otherwise they are not saved when the SFR is restarted.
Counter Panel – SFR Connected
Select the tab to access the Counter Display Panel (a).
The values (b) shown are the total and partial hours of JBC Device counters.
Reload counters (c): Values are not automatically updated, so you must “Reload” the Counters by clicking the symbol to see the current values.
Reset Partial Counters (d): Action button to reset the partial values column to “0”.
Developer Mode Panel
Used to send frame commands through the program, in order to communicate with the JBC Devices (UCR or SFR). To access the Developer Mode Panel, click the corresponding button (a).
There is a “Commands” space (b) on the left, and another space on the right to view frame communications (c).
Commands (b): Compatible commands will be shown according to the JBC Device connected. Depending on the command selected, the “Read” or “Write” buttons will be shown on the bottom left after clicking on the command.
Read: is to receive (get answered) information/values from the JBC Device.
Write: is to send (command) commands/values to the JBC Device.
When selecting Read/Write, the frame auto-fills using values previously entered in the User Mode Panels, and the frame is shown automatically in the space to the right.
Command/Value (c): Select a Command from the list (b) and send a Value according to the Command.
Communications panel (d): Shows the send (command) and response (get answered) communication frames. The frames are shown in hexadecimal values.
Note: For more information on commands and their values, consult the UCR and SFR Programmers Guide at https://www.jbctools.com/jbcsoftware.html
Clear Log (e): Action button that clears the screen of received and sent frames.
Discover connected Devices (f): Click to open a new window where you can select between 2 tabs: “Search” and “Log”.
“Search” tab: Click on the “Start Search” button to start searching for Connected Devices. All devices found will be shown once the search is complete.
“Log” tab: When executing a search, the search data is shown. The “Clear Log” button clears the display.
Sniffer Mode Panel
Sniffer Mode is accessed through the “Sniffer” button. This mode is used to detect sent commands and view JBC Device traffic, if you are using a PLC (see page 5).
Serial Port (a): Select one Serial Port for PLC and the other Serial Port for the JBC Device.
Port configuration (b): You can change the Configuration Settings.
Frame Detection (c): Click on Start, and if there is any communication between the two selected ports, the communication frames will be shown. Click on Stop to stop frame detection.
Frame Field (d): Communication frames will be displayed.
Clear Log (e): Click to clear the frame detection field.
Copy Log to Clipboard (f): Click to create a copy of the frames detected.
With Colours (g): Activate to have the data frames displayed in colour. This representation may facilitate the reading of data.























