7th Gen Intel SOM-5898 User Guide
Features
- 7th Gen Intel Xeon® /Core™ Quad/Dual Cores + PCH QM175/CM238
- Dual channel DDR4 2400, Max 32GB (ECC optional)
- Support Three independent symmetrical displays (up to 4K)
- Flexible I/O support: Gen3 PEG and PCIe, USB3.0 and SATA3
- Supports iManager, WISE-PaaS/RMM and Embedded Software APIs
Software APIs:
- Watchdog

- I2C

- SMBus

- H/W Monitor

- GPIO

- Brightness

Utilities:
- BIOS Flash

- Monitoring

- Embedded security ID

Specifications
Compliance | Form- Factor | COM Express Basic Module | ||||||||
Pin-out Type | COM Express R2.1 Type 6 pin out | |||||||||
|
Processor System | CPU | i7-7820EQ | i5-7440EQ | i5-7442EQ | i3-7100E | i3-7102E
| E3-1505MV6 | E3-1505LV6 | E3-1501MV6 | E3-1501LV6 |
Base Frequency | 3.0 GHz | 2.9 GHz | 2.1 GHz | 2.9 GHz | 2.9 GHz | 3.0 GHz | 2.2 GHz | 2.9 GHz | 2.1 GHz | |
Max Single Core Turbo Frequency | 3.7 GHz | 3.6 GHz | 2.9 GHz | – | – | 4.0 GHz | 4.0 GHz | 3.6 GHz | 3.6 GHz | |
Cores | 4 | 4 | 4 | 2 | 2 | 4 | 4 | 4 | 4 | |
Cache | 8 MB | 6 MB | 6 MB | 3 MB | 3 MB | 8 MB | 8 MB | 6 MB | 6 MB | |
CPU TDP | 45W | 45W | 25W | 35W | 25W | 45W | 25W | 45W | 25W | |
BIOS | AMI UEFI 128Mbit | |||||||||
| Memory | Technology | DDR4 up to 2400MHz | ||||||||
ECC Support | ECC is supported with specific SKU | |||||||||
Max. Capacity | Up to 32GB | |||||||||
Socket | Dual Channel 260P SO-DIMM (1 DIMM per Channel) | |||||||||
|
Graphics | Controller | Intel Gen 9 low power graphics | ||||||||
Base/Turbo Freq. | 350MHz/1GHz | |||||||||
Graphics Memory | Intel DMVT5.0, share memory up to 1024MB | |||||||||
3D/HW Acceleration | HW Codec: H.265/HEVC 8bit/10bit encode/decode ; VP8 8bit encode/decode, VP9 10bit decode ; MPEG2 ; JPEG ; VC1/WMV9. | |||||||||
|
Display | VGA | 1 port up to 1920 x 1200 @ 60 Hz | ||||||||
LCD | LVDS Dual Channel 18/24-bit, up to 1920 x 1200 @ 60Hz | |||||||||
DDI | 2 Port configurable to HDMI1.4/DVI/Displayport1.2 | |||||||||
Multiple Display | Dual display, Triple display with each display combinations | |||||||||
| Expansion | PCI Express x16 (Gen3) | 1 PCIe x16 configurable to 1 x16, 2 x8, 1 x8 + 2 x4 | ||||||||
PCI Express x1 (Gen3) | 8 PCIe x1, configurable to x4 or x2 | |||||||||
Audio Interface | Intel HD Audio Interface | |||||||||
LPC | Yes | |||||||||
Serial Bus | SMBus | Yes | ||||||||
I2C Bus | Yes | |||||||||
Ethernet | Controller | Intel I219 | ||||||||
Speed | 10/100/1000 Mbps | |||||||||
|
I/O | SATA (Gen 3) | 4 Ports (6Gbps) | ||||||||
USB3.0 | 4 Ports (5Gbps) | |||||||||
USB2.0 | 8 Ports (480Mbps) | |||||||||
SPI Bus | Yes | |||||||||
GPIO | 8-bit | |||||||||
Watchdog | 65536 level, 0~65535 sec | |||||||||
COM Port | 2 Ports (2-wire) | |||||||||
Express Card | 2 Ports | |||||||||
TPM | TPM2.0 (Infineon SLB9665) | |||||||||
Smart Fan | 2 Ports: 1 port on module (Notice: the input voltage of fan is aligned to Vin); 1 port on carrier board | |||||||||
|
Power | Type | ATX: Vin, VSB; AT: Vin | ||||||||
Supply Voltage | Vin: 8.5V ~ 20V; VSB: 4.75V ~ 5.25 V, RTC Battery: 2.0V ~ 3.3V | |||||||||
Power Consumption | Max 12V @ 48.1W, i7-7820EQ | |||||||||
Operating temperature | Standard: 0 ~ 60 °C (32 ~ 140 °F), | |||||||||
Storage Temperature | -40 ~ 85 °C (-40 ~ 185 °F) | |||||||||
Humidity | Operating: 40 °C @ 95% relative humidity, non-condensing | |||||||||
Vibration Resistance | 3.5 Grms | |||||||||
Mechanical | Dimensions | 125 mm x 95 mm (4.92″ x 3.74″) | ||||||||
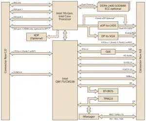
Block Diagram

*Display Configuration Table
Default | DDI1 (DP++) | DDI2 (DP++) | DDI3 (HDMI only) | LVDS | VGA |
Optional | DDI1 (DP++) | DDI2 (DP++) | DDI3 (DP++) | eDP (4 lanes) | |
Ordering Information
Part No. | CPU | Freq. | Cores | CPU TDP | PCH | DDR4 Memory | Thermal Solution | Operating Temperature |
SOM-5898C7-H0A1 | i7-7820EQ | 3.0 | 4 | 45W | QM175 | non-ECC | Active | 0 ~ 60 °C |
SOM-5898C5-U9A1 | i5-7440EQ | 2.9 | 4 | 45W | QM175 | non-ECC | Active | 0 ~ 60 °C |
SOM-5898C5-U1A1 | i5-7442EQ | 2.1 | 4 | 25W | QM175 | non-ECC | Active | 0 ~ 60 °C |
SOM-5898C3-U9A1 | i3-7100E | 2.9 | 2 | 35W | QM175 | non-ECC | Active | 0 ~ 60 °C |
SOM-5898C3-U1A1 | i3-7102E | 2.1 | 2 | 25W | QM175 | non-ECC | Active | 0 ~ 60 °C |
SOM-5898E4M-H0A1 | E3-1505MV6 | 3.0 | 4 | 45W | CM238 | ECC/ non-ECC | Active | 0 ~ 60 °C |
SOM-5898E4L-U2A1 | E3-1505LV6 | 2.2 | 4 | 25W | CM238 | ECC/ non-ECC | Active | 0 ~ 60 °C |
SOM-5898E4M-U9A1 | E3-1501MV6 | 2.9 | 4 | 45W | CM238 | ECC/ non-ECC | Active | 0 ~ 60 °C |
SOM-5898E4L-U1A1 | E3-1501LV6 | 2.1 | 4 | 25W | CM238 | ECC/ non-ECC | Active | 0 ~ 60 °C |
SOM-5898C7X-H0A1 | i7-7820EQ | 3.0 | 4 | 45W | QM175 | non-ECC | Active | -40 ~ 85 °C |
SOM-5898C5X-U9A1 | i5-7440EQ | 2.9 | 4 | 45W | QM175 | non-ECC | Active | -40 ~ 85 °C |
SOM-5898C5X-U1A1 | i5-7442EQ | 2.1 | 4 | 25W | QM175 | non-ECC | Active | -40 ~ 85 °C |
SOM-5898C3X-U9A1 | i3-7100E | 2.9 | 2 | 35W | QM175 | non-ECC | Active | -40 ~ 85 °C |
SOM-5898C3X-U1A1 | i3-7102E | 2.1 | 2 | 25W | QM175 | non-ECC | Active | -40 ~ 85 °C |
SOM-5898E4MX-H0A1 | E3-1505MV6 | 3.0 | 4 | 45W | CM238 | ECC/ non-ECC | Active | -40 ~ 85 °C |
SOM-5898E4LX-U2A1 | E3-1505LV6 | 2.2 | 4 | 25W | CM238 | ECC/ non-ECC | Active | -40 ~ 85 °C |
Any other SKU or combination is project based support. Please contact sales for details.
Development Board
Part No. | Description |
SOM-DB5800-00A2E | COMe Devel. Board Type6 pint-out Rev. A2 |
Packing List
Part No. | Description | Quantity |
– | SOM-5898 CPU module | 1 |
1960081253T001 | Heat spreader | 1 |
Optional Accessories
Part No. | Description |
1960048820N001 | Semi-Cooler 125 x 95 x 33 mm with 12V FAN |
1960094209T001 | QFCS 125 x 95 x 26.29 mm |
Embedded OS
OS | Part No. | Description |
Win10 (HL) | 2070015300 | Img Win10 IoT Ent_LTSB 64 bit (Xeon & Core i7) |
Win10 (VL) | 2070015301 | Img Win10 IoT Ent_LTSB 64 bit (Core i5 & i3) |


























