tp-link TX201 2.5 Gigabit PCIe Network Adapter

This guide is a complement to Quick Installation Guide. The Quick Installation Guide instructs you on quick installation, and this guide provides the product overview and detailed instructions for each steps.
When using this guide, please notice that features available of the adapter may vary by model and software version. The adapter’s availability may also vary by region or ISP. All images, steps, and descriptions in this guide are only examples and may not reflect your actual experience.
Conventions
In this guide, the following conventions are used:
| Convention | Description |
| Teal Underline | Hyperlinks are in teal italic. You can click to redirect to a website or a specific section. |
| Teal | Contents to be emphasized and texts on the web page are in teal, including the menus, items, buttons, etc. |
| Note: | Ignoring this type of note might result in a malfunction or damage to the device. |
| Tips: | Indicates important information that helps you make better use of your device. |
- Maximum wired data throughput rates are the physical rates derived from IEEE Standard 802.3 specifications. Actual wired data throughput is not guaranteed and will vary as a result of environmental factors, Ethernet cable class, and computer performance.
- To ensure compatibility, you may need to update the adapter’s drivers after an OS update. You can check the full list of OS support in the download center at tp-link.com/download-center.
More Info
- The latest software can be found at https://www.tp-link.com/download-center.
- The Quick Installation Guide (QIG) can be found where you find this guide or inside the package of the product.
- Specifications can be found on the product page at https://www.tp-link.com.
- A TP-Link Community is provided for you to discuss our products at https://community.tp-link.com.
- Our Technical Support contact information can be found at the Contact Technical Support page at https://www.tp-link.com/support.
Get to Know About Your Adapter
This chapter introduces what the adapter can do and shows its appearance.
This chapter contains the following sections:
- Product Overview
- LED Status
Product Overview
Combined with the latest 2.5GBase-T Technology, TX201 delivers extreme speeds of up to 2.5 Gbps, which is 2.5× faster than typical Gigabit adapters, guaranteeing smooth data transmissions for all your bandwidth-intensive tasks. This will lead you to a new era of 2.5 Gbps home networking. With extreme speed and ultra-low latency, 2.5GBase-T is backwards compatible with Fast Ethernet and Gigabit Ethernet, automatically negotiating between higher and lower speed connections.
LED Status

| LED | Status |
| 100M/10M Link | On: The adapter speed is negotiated to 100 Mbps/10 Mbps, but no data transmission. Flashing: The adapter is working at 100 Mbps or 10 Mbps. Off: No link or the adapter is working at a different speed. |
| 1000M Link | On: The adapter speed is negotiated to 1 Gbps, but no data transmission. Flashing: The adapter is working at 1 Gbps. Off: No link or the adapter is working at a different speed. |
| 2.5G Link | On: The adapter speed is negotiated to 2.5 Gbps, but no data transmission. Flashing: The adapter is working at 2.5 Gbps. Off: No link or the adapter is working at a different speed. |
Tips:
If neither LED flashes, check whether the adapter is detected by the computer or the driver is successfully installed.
Connect to a Computer
This chapter introduces how to connect the adapter to your computer.
Before you begin using your adapter, insert the adapter into your computer by following these steps.
- Turn off the computer, unplug the power cable and remove the case panel.

- Locate an available PCI-E slot and carefully insert the adapter.

Note:
If the bracket is not suitable for your computer, detach it from the adapter’s board and replace it with the low-profile bracket provided - Replace the case panel, plug in the power cable and turn on your computer. Then connect the Ethernet cable to the adapter.

Install Driver
This chapter introduces how to install your adapter’s driver in Windows system.
- Insert the CD and run the Autorun.exe.
Note:- You can also download the driver or check the new release at https://www.tp-link.com/download-center
- To install driver on Linux, refer to https://www.tp-link.com/faq-2868.html

- Select your adapter to start driver installation.
- Follow the instructions to complete the installation
Appendix: Troubleshooting
- T1.What should I do if the adapter is not detected?
- You could find and download the driver at https://www.tp-link.com/download-center
- T2. How to find the hardware version of the adapter?
- The hardware version is printed on the product label on the package or the adapter. There is a character string “Ver:X.Y” (for example, Ver:2.0) in the Serial Number field, and the number X is the hardware version of the adapter.

- Visit https://www.tp-link.com/faq-46.html and follow the second method to find the hardware version of the adapter.
- The hardware version is printed on the product label on the package or the adapter. There is a character string “Ver:X.Y” (for example, Ver:2.0) in the Serial Number field, and the number X is the hardware version of the adapter.
- T3.What should I do if PC cannot find the new hardware?
- Restart your computer and try again.
- Check if the network adapter is inserted in the PCI Express slot properly.
- Reinsert the adapter or try to change another PCI Express slot.
- Try inserting the adapter on a different computer.
- Make sure you meet the minimum system requirements for the adapter and that the latest Windows and system updates are installed on your computer.
- If the problem persists, contact our Technical Support.
- T4. How to check if I have installed the driver for my adapter successfully or not?
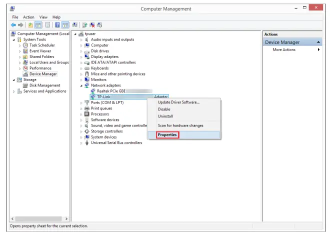
- On your computer, please right click the Computer icon and go to Manage;

- Open the Device Manager and go to Network adapters, and then find the corresponding TP-Link adapter, right click it and then go to Properties;

- If you can see “This device is working properly.” in the red box, you have already installed the driver successfully.

- On your computer, please right click the Computer icon and go to Manage;
FCC compliance information statement
- Product Name: 2.5 Gigabit PCIe Network Adapter
- Model Number: TX201
- Responsible party:
- TP-Link USA Corporation
- Address: 10 Mauchly, Irvine, CA 92618
- Website: http://www.tp-link.com/us/
- Tel: +1 626 333 0234
- Fax: +1 909 527 6804
- E-mail: [email protected]
- This equipment has been tested and found to comply with the limits for a Class B digital device, pursuant to part 15 of the FCC Rules. These limits are designed to provide reasonable protection against harmful interference in a residential installation. This equipment generates, uses and can radiate radio frequency energy and, if not installed and used in accordance with the instructions, may cause harmful interference to radio communications. However, there is no guarantee that interference will not occur in a particular installation. If this equipment does cause harmful interference to radio or television reception, which can be determined by turning the equipment off and on, the user is encouraged to try to correct the interference by one or more of the following measures:
- Reorient or relocate the receiving antenna.
- Increase the separation between the equipment and receiver.
- Connect the equipment into an outlet on a circuit different from that to which the receiver is connected.
- Consult the dealer or an experienced radio/ TV technician for help.
- This device complies with part 15 of the FCC Rules. Operation is subject to the following two conditions:
- This device may not cause harmful interference.
- This device must accept any interference received, including interference that may cause undesired operation.
- Any changes or modifications not expressly approved by the party responsible for compliance could void the user’s authority to operate the equipment.
- We, TP-Link USA Corporation, has determined that the equipment shown as above has been shown to comply with the applicable technical standards, FCC part 15. There is no unauthorized change is made in the equipment and the equipment is properly maintained and operated.
CE Mark Warning
This is a class B product. In a domestic environment, this product may cause radio interference, in which case the user may be required to take adequate measures.
EU declaration of conformity
- TP-Link hereby declares that the device is in compliance with the essential requirements and other relevant provisions of directives 2014/30/EU, 2014/35/ EU, 2011/65/EU and (EU)2015/863.
- The original EU declaration of conformity may be found at https://www.tp-link.com/en/support/ce/
- TP-Link hereby declares that the device is in compliance with the essential requirements and other relevant provisions of the Electromagnetic Compatibility Regulations 2016 and Electrical Equipment (Safety) Regulations 2016. The original UK declaration of conformity may be found at https://www.tp-link.com/support/ukca/
Canadian Compliance Statement
This device contains licence-exempt transmitter(s)/receiver(s) that comply with Innovation, Science and Economic Development Canada’s licence-exempt RSS(s). Operation is subject to the following two conditions:
- This device may not cause interference.
- This device must accept any interference, including interference that may cause undesired operation of the device.
Safety Information
- Keep the device away from water, fire, humidity or hot environments.
- Do not attempt to disassemble, repair, or modify the device. If you need service, please contact us.
- Operating Humidity: 10%~90%RH, Non-condensing
- Storage Humidity: 10%~90%RH, Non-condensing
Please read and follow the above safety information when operating the device.
We cannot guarantee that no accidents or damage will occur due to improper use of the device. Please use this product with care and operate at your own risk.
Explanations of the symbols on the product label

References
Download Center | TP-Link
WiFi Networking Equipment for Home & Business | TP-Link
TP-Link Community
WiFi Networking Equipment for Home & Business | TP-Link
WiFi Networking Equipment for Home & Business | TP-Link
Download Center | TP-Link
CE Regulatory Compliance | TP-Link
How can I install the driver of TX201&TX401 on Linux? | TP-Link
How to find the hardware version on a TP-Link device
TP-Link Product Support - Wireless Networking Equipment Support



























