Boost Surf Electric Boost Fin Instruction Manual

1. Technical specification.
Power supply:
Battery type: Li-ion 6S1P / 3500mAh / 22,2 V
Input for charging: DC 25,7 V = 1,5A ![]()
Radio:
Bluetooth: BLE 4.2
Remote control, RF: 433.92MHz
Motor:
Motor power, max: 410 W
Propeller screw rotation speed,
no load, max: 6480 rpm
Size: 210mm X 272mm X 99 mm
Weight: 1200g
2. Purpose of the device.
The device is designed to be installed on a surfboard or SUP instead of a regular fin using special adapters and allows a person to save strength when rowing and more effectively use their skills when moving on water or waves.
2.1 Surfboard installation:

2.2 Installation on SUP:

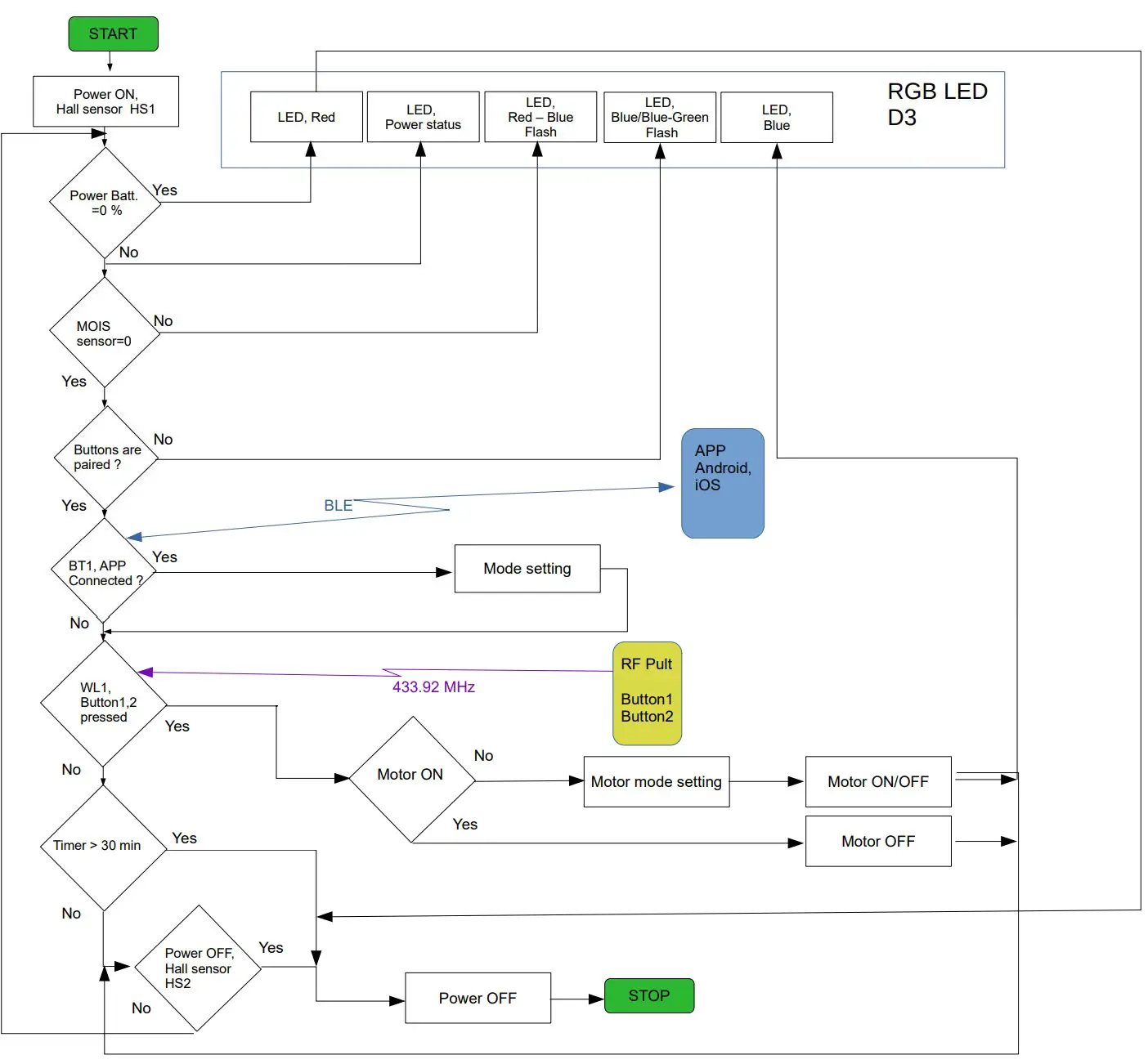
3. Device management
The device is switched ON and OFF by bringing the screwdriver handle with a magnet into the light indication area. The Hall sensor HS1 is responsible for turning on, and HS2 for turning off. A timer shutdown is also possible, the default value is 30 min, which can be configured via the APP. The device also turns off automatically when the battery is completely discharged.

Turning on and off the motor is controlled by a radio remote control with two buttons. Button A turns on the Short boost mode, button B turns on the Long boost mode. Pressing any of the buttons again turns off the motor.
The battery voltage is monitored through circuit the R6, R7, D5, C24 , input ADC0 U2.
Device operating modes and battery level are indicated by RGB LED D3 according to the table below.
3.1 RGB LED D3 indication value:

4. Control of operating modes
After successfully turning on the device, the motor is controlled by two buttons of the radio remote control.
The signal from the radio remote control is received by the ANT1 and ANT2 antennas and is fed to the input of the WL1 receiver and then fed to the PD2 input of the U2 controller, in which the signal is decoded.
There are two switching modes: for button A – Short Boost, for button B – Long Boost. All parameters of these modes are configured through the application (APP). Pressing any button again while the motor is on will turn it off.
Parameters adjustable for Short Boost, button A:
Short Boost has 3 work scenarios that are selected and configured from the application:
- Smart 1 – the motor is switched on for the set duration and power.
- Smart 2 – the motor performs a sequence of starts, first with the parameters of the Smart 1 mode, and then switches to the Smart 2 operating mode with the duration and power set for it.
- Smart 3 – the motor performs a sequence of starts, first with the parameters of the Smart 1 mode, and then switches to the operating mode with the Smart 2 parameters, then switches to the Smart 3 operating mode with the duration and power set for it.
For each of the modes, it is possible to set two parameters: the duration of switching on in the range of 1 – 60 seconds and the motor power in the range of 20 – 100%.
To smoothly turn on and off the motor, you can set the number of steps for a gradually increasing motor power until the set value is reached, up steps (2 – 20) and down steps (2 – 20) for a smooth motor stop. Time for one step 0,25sec. These parameters work as follows: If Smart 3 is selected, then up steps are included before Smart 1 and down steps after Smart 3.
Only one of these scenarios can be assigned to button A, but it can always be changed through the application.
Parameters adjustable for Log Boost, button B:
The switch-on duration is set in the range of 1 – 999 seconds and the motor power in the range of 20 – 100%. Also, to smoothly turn on and off the motor, you can set the number of steps for a gradually increasing motor power until the set value is reached, up steps (2 – 20) and down steps (2 – 20) for a smooth motor stop. Time for one step 0,25sec.
All configured parameters are stored in the flash memory of the Atmega328P controller and are available after turning off and on.
4.1 Motor power graphs depending on tuning modes


5. Work algorithm of the schematic diagram

6. Description of the component.
6.1 Antennas
The antennas are designed to receive control signals at a frequency of 433.92 MHz and are made of a copper strip 0.5 mm thick, 3.0 mm width and installed on both sides of the outer part of the case.

6.2 RX500 receiving module, WL1.
Description:
Used to receive commands from the remote control, operating frequency 433.92 MHz.
The RX500 receiving module WL1 is a UHF ASK receiving demodulator, which supports ASK demodulation. The receiving module has high sensitivity (-110dBm), low power consumption performance (<6mA), At the same time, it has a high dynamic range (greater than 60dB). The module uses a highly integrated chip, built-in front-end low noise amplifier, mixer, filter, frequency synthesizer. And so on, the signal can be optimized to the greatest extent. Used to receive a signal from the radio remote control, to control the operating modes of the device.
Main features:
– Support ASK demodulation mode, the receiving sensitivity reaches -110dBm;
– Operating frequency: 433.92MHz (RX500-4);
– The receiving bandwidth is 300KHz;
– Power supply voltage input range: 2.0V-5.0V;
– Low power consumption;
– Good selectivity and stray radiation suppression ability, easy to pass CE/FCC international certification;
– Good local oscillator radiation suppression ability, multiple receiving modules can work together (that is, single transmitter and multiple receivers) and will not interfere with each other, and use together will not affect the receiving distance;
– The maximum communication rate is 10Kbps, and the recommended communication rate does not exceed 10Kbps;
– Temperature range: -40-85, it can work normally even in harsh environmental temperature;
– Ultra-small size 23.5×9×1.0 (mm).

Application scope:
– Wireless power switch and socket
– Remote control curtains, access control, electric vehicles
– Security and monitoring system
– Hotel room control
– Smart home products
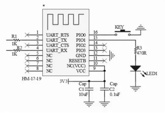
6.3 BLE HM-17 module, BT1.
Description:
HM-17 is used to communicate with the application.
HM-17 is Bluetooth V4.2 BLE version. HM Bluetooth module use CC2640 IC, Master and slave roles in one, transmission version and remote-control version in one, Support the AT command modify module parameters, Convenient and flexible.
Used for communication with the application in which the settings of the operating modes are set.
Specification:
– Chip CC2640
– Flash memory: 128kByte
– BT Version: Bluetooth Specification V4.2 / 5.0 BLE
– Send and receive no Bytes limit.
– Working frequency: 2.4GHz ISM band
– Modulation method: GFSK (Gaussian Frequency Shift
Keying) Speed: Asynchronous: 3-8K Bytes
– Security: Authentication and encryption
– Service: Central & Peripheral
– Power: +1.9~3.7 VDC 50mA
– Long range: Open space have 100 Meters range
– Power: Standby mode 2.6mA, Active mode 2.6mA.
– Working temperature: 40 ~ +105 Centigrade – Size: HM-19 18.5mm * 13.5mm * 2mm

Typical connection diagram :

6.4 Battery Pack LP6S1P15A15AL01
Description:
LP6S1P15A15AL01 is a 6S1P Lithium-Ion rechargeable Battery Pack with Battery Management System integrated, nominal voltage at 22.2V, rated capacity at 3.5Ah, with 23cm long 22AWG open wires for charge, with 16AWG 6cm long wires and terminated with ESC 3.5 female connector for discharge, charge & discharge from the different terminals, with anti-reverse 2A diode built on charging positive wire (at 8cm position from beginning of the wire) .
– Battery Cell: SAMSUNG 18650 35ET
– BMS: Bes Tech Power 6S20AF-V0
Specification Battery:
– Capacity: Nominal Capacity: 3.5Ah
Minimum Capacity: 3.4Ah
– Nominal Voltage: 22.2V
– Internal impedance:< 300 mOhm
– Discharge Cut-off Voltage: 16.80V
– Max Charge Cut-off Voltage: 25.2V
– Max. Continuous Charge Current: 1.5A
– Max. Continuous Discharge Current: 20A
– Max. Discharge Peak Current: 30A for several seconds foe stirrup
– Cycle Life: >500 cycles, after 500 cycles in 90% DOD charge and discharge at rated current, The residual discharge capacity is above 80% of nominal capacity
– Protection: All protection adopted of the BMS
– Weight: 420g+- 10g
– Max. Dimension: 115 x 72 x 20 mm (L*W*T) ( Dimension tolerance +-3mm)
– Operation Temperature: Charge: 0 C ~ 45 C
Discharge: -20 C ~ 60 C
Specification BMS:
– Over charge protection voltage: 4.20V +- 25mV
– Over charge recovery voltage: 4.10V +- 50mV
– Over charge protection delay time: 80ms – 120ms
– Over discharge protection voltage: 2.8V +- 50mV
– Over discharge recovery voltage: 2.8V +- 100mV
– Max. continuous discharge & charge current: 20A discharge & 1.5A charge
– Over current protection current: Discharge: 45-60A, Charge: 7-10A
– Over discharge protection delay time: 40ms 100ms
– Short-circuit protection delay time: 10ms 20ms
– Static self-consumption current: I<6.0uA
– PCB internal resistance: R<65mOhm
– Passive balancing: 126mA+-15mA @ 4.18V+- 0.025
– Temperature switch / NTC: H: 50C+-5C & L: – 3C +- 2C

6.5 Multi-Rotor Brushless ESC BL-32-35A
ESC is used to generate control signals for the motor.
Main features:
– ARM 32-Bit Cortex MCU, frequency up to 48 MHz.
– BLHeli _32 firmware , which is designed for superior functionality and performance.
– Supports regular 1-2ms pulse width input, as well as Oneshot125 (125-250us), Oneshot42 (41.7-83.3us) and Multishift(5- 25us).
The input signalise automatically detected By the ESC upon power u.
– Shot signalise supported at any rate up to at least Dshot1200.
– Damped light does regenerative Braking, causing very fast motor retardation, and inherently also does active freewheeling.
– Supports higher KV motor and more power load, more suitable for violent flight of racing drone .
– The silicone twisted-pair of the throttle signal cable effectively reduces the crosstalk caused By signal transmission, and makes flight more stable.
6.6 F4125 300KV brushless motor for Direct Drive Propeller/Foil
Main features:
– Waterproof level:IP28 grade, it can work underwater.
– Material :316 stainless steel shaft

Specification:
– Maximum power:410W
– Motor diameter: 46mm
– Motor length: 50mm
– Mounting distance: 28mm
– Shaft diameter: 4.85mm
– Prop mounting distance: 25mm
– Weight:310g
What is the advantage of F4125:
- Anti-corrosion, can be used in sea water.
- IP28 grade waterproof, It can work underwater.
Motor performance Data:

FCC STATEMENT :
This device complies with Part 15 of the FCC Rules. Operation is subject to the following two conditions:
(1) This device may not cause harmful interference, and
(2) This device must accept any interference received, including interference that may cause undesired operation.
Warning: Changes or modifications not expressly approved by the party responsible for compliance could void the user’s authority to operate the equipment.
NOTE: This equipment has been tested and found to comply with the limits for a Class B digital device, pursuant to Part 15 of the FCC Rules. These limits are designed to provide reasonable protection against harmful interference in a residential installation. This equipment generates uses and can radiate radio frequency energy and, if not installed and used in accordance with the instructions, may cause harmful interference to radio communications. However, there is no guarantee that interference will not occur in a particular installation. If this equipment does cause harmful interference to radio or television reception, which can be determined by turning the equipment off and on, the user is encouraged to try to correct the interference by one or more of the following measures:
Reorient or relocate the receiving antenna. Increase the separation between the equipment and receiver. Connect the equipment into an outlet on a circuit different from that to which the receiver is connected.
Consult the dealer or an experienced radio/TV technician for help.
FCC Radiation Exposure Statement: This equipment complies with FCC radiation exposure limits set forth for an uncontrolled environment.


















