BR180 On-Site Business Radio
Owner’s Manual

INTRODUCTION
For over half a century, Midland Radio has been providing radio communication with superior Quality, Reliability, and Strong Value. With these Core Values in mind, the Midland BR180 provides a communication solution for Restaurants, Retail, Hospitality, and other Businesses.
FEATURES
| • 1-Watt transmit power | • Keypad lock |
| • 4-Channels | • VOX |
| • 99 Frequency selection channel bank | • Auto squelch |
| • 142 Privacy codes | • 5 Call alerts |
| • LCD display with backlighting | • Vibrate alert |
| • NOAA Weather alert | • Silent operation |
| • Li-Ion rechargeable battery | • Monitor |
| • Up to 14 hours of battery life | • Scan |
| • 4 Hr. rapid recharge | • Time-Out-Timer |
| • Battery save mode | • Keypad and PC programming |
| • Battery gauge with low battery alert | • Radio to radio cloning |
| • Keypad tones | • Factory Reset |
FCC NOTICE
The radio operates on UHF frequencies which require an FCC (Federal Communications Commission) license. You must be licensed prior to operating on these frequencies. Serious penalties could result from unlicensed use of these frequencies, in violation of FCC rules, as stipulated in the Communications Act’s Sections 501 and 502 (amended).
You will be issued a call sign by the FCC which should be used for station identification when operating the radio on these channels. You should also cooperate by engaging in permissible transmissions only, avoiding channel interference with other users, and being prudent with the length of your transmission time.
To obtain a license or ask questions about the license application, contact the FCC at 1-888-CALL FCC or go to the FCC’s website: http://www.fcc.gov and request form 601.
EXPOSURE TO RADIO FREQUENCY ENERGY
Your Midland radio is designed to comply with the following national and international standards and guidelines regarding exposure of human beings to radiofrequency electromagnetic energy:
- United States Federal Communications Commission, Code of Federal Regulations: 47 CFR part 2 subpart J
- American National Standards Institute (ANSI)/Institute of Electrical & Electronics Engineers (IEEE) C95.1-1992
- Institute of Electrical and Electronics Engineers (IEEE) C95.1-1999 Edition
- National Council on Radiation Protection and Measurements (NCRP) of the United States, Report 86, 1986
- International Commission on Non-Ionizing Radiation Protection (ICNIRP) 1998
To control your exposure and ensure compliance with the occupational or controlled environment exposure limits, transmit no more than 50% of the time. The radio generates measurable RF energy exposure only when transmitting.
BODY-WORN OPERATION
If you wear the radio on your body when transmitting always use Midland supplied or approved belt clip, holster, case, or body harness for this product. Use of any accessories not supplied or approved by Midland may exceed FCC/ Health Canada RF exposure guidelines. If you do not use accessories supplied or approved by Midland, ensure the radio and its antenna are at least 1 inch (2.5cm) from the front of the face when transmitting.
IMPORTANT: Changes or modifications to this unit not expressly approved by MIDLAND RADIO CORP could void your right to operate this unit. Your radio is set up to transmit a regulated signal on an assigned frequency. It is against the law to alter or adjust the settings inside the COMMUNICATOR to exceed those limitations. Any adjustment to your radio must be made by qualified technicians.
This device complies with Part 15 of the FCC Rules. Operation is subject to the following two conditions: (1) this device does not cause harmful interference, and (2) this radio must accept any interference that may cause undesired operation.
To maintain compliance with FCC’s RF exposure guidelines, for body-worn operation, this radio has been tested and meets the FCC RF exposure guidelines when used with Midland Radio Corp.
accessories supplied or designated for this product. The use of other accessories may not ensure compliance with FCC RF exposure guidelines.
GETTING TO KNOW YOUR RADIO-QUICK START
CONTROLS
A. Antenna
B. Power/Volume
Turn clockwise to turn the power on and increase the volume level.
Turn counter-clockwise to decrease the volume level and turn the power off.
C. LED Indicator Solid Red indicates TX Solid Green indicates RX Flashing Red indicates low battery Flashing Green indicates Scan on
D. LCD Display See the section below for details
E. Call/Menu Single press to send a call alert, press and hold to activate the menu.
F. Weather/Keypad lock Single press to listen to the weather, press and hold to lock the keypad.
G. Microphone
H. Channel or Menu Up
I. Channel or Menu Down
J. PTT (Push-To-Talk) Press and hold to transmit voice communication.
K. Speaker
L. Side Key, Scan/Monitor On/Off
M. Accessory Speaker/Mic Jack
N. Rechargeable Battery Door

INSTALLING THE BATTERY
Your radio operates with a Lithium-Ion battery. Care should be taken when installing or removing the battery as not to short circuit the contacts causing damage to the battery pack.
To install the battery:
- With the back of the radio facing you, remove the battery door by pressing down on the top center of the battery door and sliding it down from the radio.
- Place the battery inside the battery compartment making sure the battery contacts are aligned with the radio. Side up and press down to lock the battery into place.

To remove the battery:
- Remove the battery door as described above.
- Slide the battery up to un-lock it and lift it up out of the compartment.
INSTALLING THE HOLSTER
With the back of the radio facing you, align the bottom of the holster with the bottom of the radio and push the top of the holster over the top of the radio until the Lock Tab snaps into place.
To remove the Holster, push down on the Lock Tab until it releases the radio.

INSTALLING EXTERNAL ACCESSORIES
Pull the accessory jack cover to the side exposing the speaker/mic jacks.
Insert the accessory plug into the speaker/mic jack, making sure it is securely in place and has made a good connection.

CHARGING THE BATTERY PACK
Your radio is equipped with a Lithium-Ion battery pack which can be recharged by inserting the radio or battery into the desktop charger (as described below). You should charge the battery pack when the Charge Battery Alert comes on, and remove the radio from the charger when the charging is finished.
To charge using the Desktop Charger:
- Plug the DC barrel plug on the adaptor cord into the connector on the back of the charging base.
- Plug the AC adaptor into a 120V AC wall outlet, making sure the AC outlet has power.
• The charger’s LEDs turn green when power is present. - Make sure the battery contacts and charge terminals are clean and in good condition.
- Slide the radio with an installed battery, or a spare battery without a radio, into the charger being careful to align the slots on the battery with the tabs inside the charger base.
- The charger LEDs will turn red and begin charging the battery.
- Charging time depends on the charge level of the battery.
- After charging is complete the LED will turn Green.
- Remove the radio from the charger when fully charged.
To charge using the BGC180 Multi-Unit Charger accessory:
The (optional) Multi-Unit Charger (MUC) allows the drop-in charging of 6 radios and 6 batteries from a single AC outlet.
- Plug the barrel plug on the adaptor cord into the connector on the back of the charging base.
- Plug the AC adaptor into a 120V AC wall outlet. Make sure the AC outlet has power.
- The charger’s LEDs turn green when power is present.
- Make sure the battery contacts and charge terminals are clean and in good condition.
- Slide the radio with an installed battery, or a spare battery without a radio, into the charger being careful to align the slots on the battery with the tabs inside the charger opening.
- The charger LEDs will turn red and begin charging the unit.
- Charging time depends on the charge level of the battery.
- After charging is complete the LED will turn Green.
It is recommended that the battery pack be charged with the radio turned off to ensure it fully charges.

- Only use the Midland Lithium-Ion battery pack.
- Do not attempt to charge any battery packs other than the one indicated in the manual.
- This may cause leakage and damage to the radio or charger and void your warranty.
- For long-term storage of the radio, turn the radio OFF and remove the batteries from the radio.
USE AND CARE
- Use only a soft, damp, cloth to clean the radio.
- Do not use alcohol or cleaning solutions to clean the radio.
- Do not immerse the radio in water with the accessory cover removed.
- Dry the radio with a dry lint-free cloth should it get wet.
- Turn off the radio and remove the batteries during long-term Storage.
ABOUT COVERAGE
Your BR180 is designed to give you maximum coverage under optimum conditions.
| Industrial | Multi-Level |
| Inside Steel-Concrete Building | Inside a Multi-Level Building |
| Up to 200,000 sq. ft. | Up to 15 floors |
Optimum Conditions are:
- Open warehouse floor plan or area.
- Open rural areas without obstructions.
- Flat areas where you can see the other person to ensure you get maximum range.
- You are using fully charged batteries – a low battery will cause low power conditions.
- Your radio is set to use its highest transmit power level.
OPERATING YOUR RADIO
POWER ON/OFF AND VOLUME
- Rotate the POWER/VOLUME knob clockwise to turn the radio on and increase the volume level.
- Rotate the control counter-clockwise to reduce the volume level and to turn the radio off.
- During Power On, the radio will announce the channel it is set to.
TRANSMITTING AND RECEIVING A CALL
For maximum clarity, hold the radio at least 1 inch (2.5 cm) from your mouth.
- Press and hold the PTT button and speak in a normal voice into the Microphone. The RX/TX LED will glow RED while transmitting.
- To receive a call, release the PTT button. The RX/TX LED will glow GREEN when your radio is receiving a transmission.
CHANNEL SELECTION
- Press the channel up or down section buttons to the desired channel. (1~4)
- The radio will display the channel numbers as you scroll up or down the selection.
Make sure you are using the same channel/frequencies as others in your communications group or you will not be able to hear or talk to them.
CHANNEL SCAN
Press the Scan/Monitor side key to turn Scanning on or off.
The radio will rapidly scan through all available channels stopping briefly on a channel in use to hear the conversation. You may join the conversation by pressing your PTT button and using the radio normally. The radio will return to scan mode after 5 seconds of inactivity.
MONITOR
Press the Scan/Monitor side key for 3 seconds to turn Monitor on or off.
Monitor is used to check for channel traffic before you transmit.
WEATHER
Press the WX/Keypad lock button to listen to the latest weather information in your area.
KEYPAD LOCK
Press and hold the WX/Keypad Lock button for 3 seconds to lock your settings and help prevent accidental changes.
CALL ALERT
Press the Call Alert/Menu button to send an alert to your co-workers.
Press and hold the Menu button for 3 seconds to enter the Menu mode.
Once you are in the menu, you can activate features as shown below.
- Only the menu, PTT, up and down arrow buttons are active when using the menu function.
- Press the PTT to exit the menu at any time.
- The menu function will time out after 4 seconds of inactivity.

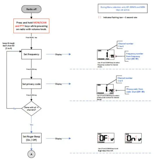
PROGRAMMING YOUR RADIO
You can eastly configure your BR180 radio by using the FREE Programming software or by using the Keypad programing outlined below for basic functions. You can transfer the entire programming from one radio to another using the Radio to Radio cloning feature.
PROGRAMMING SOFTWARE
Your BR180 radio is preprogrammed with 4 commonly assigned frequencies, and you can program your authorized frequency or frequencies into any of the available 4 channels with the free software available on the Support page at the www.midlandusa.com website.
The BA1 programing cable is required to program your radio. It is listed in the back of this manual and available on the www.midlandusa.com website.
KEYPAD PROGRAMMING
The basic functions of the radio can be configured using the Keypad programming feature.
Before programming, go to the Available Frequency (Channel Bank) chart and the Privacy code charts below and make note of the Frequency and Privacy Code number you will program in to the radio. 

SET THE WEATHER CHANNEL
Follow the steps below to set the weather channel.
- Scroll through the weather channels until you receive the strongest signal.
- You may receive a weather broadcast on more than one channel. Check with the National weather service office in your area to make sure you are on the right channel, or get more information on the NWS website at https://www.weather.gov/nwr/station_listing

| Channel | Frequency |
| 1 | 162.4 |
| 2 | 162.425 |
| 3 | 162.45 |
| 4 | 162.475 |
| 5 | 162.5 |
| 6 | 162.525 |
| 7 | 162.55 |
| 8* | 161.65 |
| 9* | 161.775 |
| 10* | 163.275 |
* Canadian Maritime Frequency
RADIO TO RADIO CLONING
The programed settings from a BR180 radio can be directly transferred to another BR180 radio bypassing the need to individually program radios. The BA22 cloning cable is required and is listed in the back of this manual and available on the www.midlandusa.com website.
- Turn off both radios.
- Connect the programmed (Host) radio to the radio to be programmed (Clone) using the BA22 Cloning cable.
- Turn on the radio to be cloned.
- Press and hold both the up and down arrow buttons and turn on the Host radio.
- “PROGRAM” will flash in the display and the TX/RX LED will begin to flash to confirm the Host radio is in clone mode and ready to transfer the data.
- Press the PTT of the Host radio to send the data to the radio to Clone.
- The LED on the Host radio will blink red, and the LED on the radio to be cloned will blink green during the data transfer.
- When the data transfer is complete, the cloned radio will automatically restart.
- You may clone another radio by disconnecting the cloned radio and connecting another radio to the Host and following the steps above.
- Or you may disconnect both radios and turn them off, and back on to return to the normal operation.
FREQENCIES
The radio come preprogrammed with the most commonly used frequencies and Privacy Codes already assigned to a channel.
DEFAULT FREQUENCIES AND PRIVACY CODE CHART
| CliNo. | Freci.(villz) | Privacy Code | CliNki | Freq. | Privacy Code |
| 1 | 464.5500 | 1 | 9 | 464.5500 | 29 |
| 2 | 467.9250 | 1 | 10 | 467.9250 | 29 |
| 3 | 467.8500 | 1 | 11 | 467.8500 | 29 |
| 4 | 467.8750 | 1 | 12 | 467.8750 | 29 |
You may change the channel assignment using the Keypad Programming or the free Programming Software as shown above.
AVAILABLE FREQUENCIES CHART (Channel Bank)
| Cede | Freq. (MHz) | Code | Freq. (MHz) | Code | Freq. (MHz) | Code | Freq. (MHz) |
| 1 | 464.5000 | 26 | 463. | 51 | 468. | 76 | 453. |
| 2 | 464.5500 | 27 | 463. | 52 | 468. | 77 | 453. |
| 3 | 468. | 28 | 463. | 53 | 469. | 78 | 456. |
| 4 | 468. | 29 | 463. | 54 | 470. | 79 | 456. |
| 5 | 467.8500 | 30 | 464. | 55 | 470. | 80 | 456. |
| 6 | 467.8750 | 31 | 465. | 56 | 470. | 81 | 468. |
| 7 | 467.9000 | 32 | 465. | 57 | 462. | 82 | 468. |
| 8 | 467.9250 | 33 | 465. | 58 | 462. | 83 | 468. |
| 9 | 461. | 34 | 466. | 59 | 462. | 84 | 468. |
| 10 | 461. | 35 | 466. | 60 | 463. | 85 | 468. |
| 11 | 461 AM,75 | 36 | 466. | 61 | 467. | 86 | 468. |
| 12 | 4611125 | 37 | 466. | 62 | 467. | 87 | 469. |
| 13 | 4611375 | 38 | 466. | 63 | 467. | 88 | 469. |
| 14 | 4611625 | 39 | 466. | 64 | 468. | 89 | 469. |
| 15 | 4611875 | 40 | 466. | 65 | 4511875 | 90 | 469. |
| 16 | 4612125 | 41 | 466. | 66 | 451. | 91 | 456. |
| 17 | 4612375 | 42 | 466. | 67 | 451. | 92 | 456. |
| 18 | 4612625 | 43 | 466. | 68 | 451. | 93 | 457. |
| 19 | 4612875 | 44 | 466. | 69 | 451. | 94 | 457. |
| 20 | 4613125 | 45 | 466. | 70 | 452. | 95 | 457. |
| 21 | 461. | 46 | 466. | 71 | 452. | 96 | 457. |
| 22 | 4613625 | 47 | 466. | 72 | 452. | 97 | 458. |
| 23 | 463. | 48 | 468. | 73 | 453. | 98 | 458. |
| 24 | 463. | 49 | 468. | 74 | 452. | 99 | 458. |
| 25 | 463. | 50 | 468. | 75 | 453. |
PRIVACY CODES
CTCSS (Continuous Tone Coded Squelch) and DCS (Digitally Coded Squelch) allow several users to share the same channel frequency without disturbing each other. With CTCSS or DCS enabled, the channel is muted to all incoming signals unless they carry the same CTCSS or DCS tone. When a transmission with the same tone is received, the channel un-mutes and the voice audio can be heard. When the transmission ends the channel becomes muted again. Transmissions that do not have the same tone will not be heard.
Your BR180 radio has 142 Privacy Codes, which can be used on any channel. The selected Privacy Code may be different for each channel, but must be the same for a channel on all radios you wish to talk to. Programming a new Privacy Code overwrites any previous code programmed.
Privacy Codes can be set using the FREE programming software that can be downloaded from the www.midlandusa.com website.
![]()
- You will not be able to hear or talk to other radios that do not match your frequency and Privacy Code by channel and frequency.
CTCSS PRIVACY CODES CHART
| Code No. | Freq. (Hz) | Code No. | Freq. (Hz) |
| 1 | 67.0 | 20 | 132. |
| 2 | 72. | 21 | 137. |
| 3 | 74. | 22 | 141. |
| 4 | 77.0 | 23 | 146. |
| 5 | 80. | 24 | 151. |
| 6 | 83. | 25 | 157. |
| 7 | 85. | 26 | 162. |
| 8 | 89. | 27 | 168. |
| 9 | 92. | 28 | 174. |
| 10 | 95. | 29 | 180. |
| 11 | 97. | 30 | 186. |
| 12 | 100.0 | 31 | 192. |
| 13 | 104. | 32 | 204. |
| 14 | 107. | 33 | 211. |
| 15 | 111. | 34 | 218. |
| 16 | 115. | 35 | 226. |
| 17 | 119. | 36 | 234. |
| 18 | 123.0 | 37 | 242. |
| 19 | 127. | 38 | 250. |
DCS PRIVACY CODE CHART
| No. | CODE | No. | CODE | No. | CODE | No. | CODE |
| 39 | 23 | 65 | 165 | 91 | 413 | 117 | 731 |
| 40 | 25 | 66 | 172 | 92 | 423 | 118 | 732 |
| 41 | 26 | 67 | 174 | 93 | 431 | 119 | 734 |
| 42 | 31 | 68 | 205 | 94 | 432 | 120 | 743 |
| 43 | 32 | 69 | 223 | 95 | 445 | 121 | 754 |
| 44 | 43 | 70 | 226 | 96 | 464 | 122 | 36 |
| 45 | 47 | 71 | 243 | 97 | 465 | 123 | 53 |
| 46 | 51 | 72 | 244 | 98 | 466 | 124 | 122 |
| 47 | 54 | 73 | 245 | 99 | 503 | 125 | 145 |
| 48 | 65 | 74 | 251 | 100 | 506 | 126 | 212 |
| 49 | 71 | 75 | 261 | 101 | 516 | 127 | 225 |
| 50 | 72 | 76 | 263 | 102 | 532 | 128 | 246 |
| 51 | 73 | 77 | 265 | 103 | 546 | 129 | 252 |
| 52 | 74 | 78 | 271 | 104 | 565 | 130 | 255 |
| 53 | 114 | 79 | 306 | 105 | 606 | 131 | 266 |
| 54 | 115 | 80 | 311 | 106 | 612 | 132 | 274 |
| 55 | 116 | 81 | 315 | 107 | 624 | 133 | 325 |
| 56 | 125 | 82 | 331 | 108 | 627 | 134 | 332 |
| 57 | 131 | 83 | 343 | 109 | 631 | 135 | 356 |
| 58 | 132 | 84 | 346 | 110 | 632 | 136 | 446 |
| 59 | 134 | 85 | 351 | 111 | 654 | 137 | 452 |
| 60 | 143 | 86 | 364 | 112 | 662 | 138 | 454 |
| 61 | 152 | 87 | 365 | 113 | 664 | 139 | 455 |
| 62 | 155 | 88 | 371 | 114 | 703 | 140 | 462 |
| 63 | 156 | 89 | 411 | 115 | 712 | 141 | 523 |
| 64 | 162 | 90 | 412 | 116 | 723 | 142 | 526 |
TROUBLESHOOTING GUIDE
Problem | Solution |
| No Power | 1.Make sure the battery is fully charged and correctly installed. 2.Check the On/Off Volume control to make sure the radio is tumed on. |
| Can’t Receive Messages | 1. Confirm the radios are set to the same channel frequency and privacy code setting. 2. Make sure you are within range of the other radio (see About Range). 3. Make sure you are within range of the other radio (see About Range). Make sure there are not any major obstructions between you and the other radio (see About Range). |
| Charger Not Functioning
| 1. Make sure the contacts on the bottom of the radio are clean, nothing in the way of making connection with the charger contacts. 2. Make sure the charger is plugged in and the outlet has power. 3. Make sure the battery pack is installed properly. |
For further assistance, contact the Midland Customer Service Team at (816) 241-8500. Most problems can be remedied over the phone without returning the radio for service.
SPECIFICATIONS
Channels: 4
Privacy Codes:142
Operating Frequency: UHF Band, 450~470MHz
Power Source: 7.4VDC Li-ion Battery Pack
LIMITED WARRANTY
Midland Radio Corporation will repair or replace, at its option without charge, any Midland UHF transceiver which fails due to a defect in material or workmanship within Two Years following the initial consumer purchase.
This warranty does not apply to water damage, battery leak or abuse. Accessories have a one year warranty from date of purchase, including any antennas, batteries, chargers, or headsets/earphones.
This warranty does not include the cost of labor for removal or re-installation of the product in a vehicle or other mounting.
For Product Purchased in the USA:
Performance of any obligation under this warranty may be obtained by returning the warranted product, prepaid freight, along with proof of purchase to:
Midland Radio Corporation
Warranty Service Department
5900 Parretta Drive
Kansas City, MO 64120
This warranty gives you specific legal rights, and you may also have other rights, which vary from state to state.
Note: The above warranty applies only to merchandise purchased in the United States of America or any of the territories or possessions thereof, or from a U.S. Military exchange.
For Product Purchased in Canada:
Performance of any obligation under this warranty may be obtained by returning the warranted product, along with proof of purchase, to your dealer in Canada.
This warranty gives you specified legal rights. Additional warranty rights may be provided by law in some areas.
Note: Features & Specifications are subject to change without notice, MIDLAND is not responsible for unintentional errors or omissions on its packaging or owner’s manual.
ACCESSORIES
Accessories can be purchased from your local dealer or at www.midlandusa.com 
5900 Parretta Drive
Kansas City, MO 64120
Call 816-241-8500
We’d love to hear from you! Let us know what you think of your new Midland product at;
or by visiting us at midlandusa.com


















