
Website:www.jtechdigital.com
Hot Line:1-888-610-2818[US]
USER MANUAL
J-Tech Digital ProAV® HDMI Extender
By Single Cat 5E/6/7 up to 400ft
Operating Instructions
Dear Customer
Thank you for purchasing this product. For optimum performance and safety, please read these instructions carefully before connecting, operating or adjusting this product. Please keep this manual or future reference.
FEATURES
- Uses off-the-shelf gigabit IP switches for extension and distribution
- Extends 1080p HDMI signals up to 120m over a single UTP Cat5e/6 cable
- Multicasting and broadcasting architecture, adding more displays without adding LAN bandwidth loading
- Support Point-to-Point, Point-to-Many, and Many-to-Many network configuration
- With wideband IR (38-56kHz) control to the source
- Can be cascaded for many layers by adding ethernet switches
NOTICE
Our company reserve the right to make changes in the hardware, packaging, and any accompanying documentation without prior written notice.
SPECIFICATIONS
| Operating Temperature Range | -5 to +35°C(+23 to +95°C) |
| Operating Humidity Range | 5 to 90%RH (No Condensation) |
| Input Video Signal | 0.5-1.0 Volts P-P |
| Input DDC Signal | 5 volts p-p(TTL) |
| Support Video Format | DTV/HDTV:4801/5761/480P/576P/720P/1080i/1080P |
| Video Output | HDMI |
| Transmission Distance | 1080P 8-bit 120m(Maximum) over single CAT5E/6 /24AWG/Solid |
| Power consumption | TX:3watts;RX:3watts((Maximum) |
| IR Frequency | 38-56kHz |
| Dimension (LxWxH) | 103.5×93.5×24.6mm |
| Net Weight | Receiver:220g,Transmitter:220g |
| TX | Default IP address:192.168.168.55 MAC address:00:0b:78:00:60:01 |
| RX | Default IP address:192.168.168.56 MAC address:00:0b:78:00:60:02 |
Note1: Specifications are subject to change without notice. Mass and dimensions are approximate.
Note2: one TX to many RX or many TX connect to many RX, IP and MAC address must be different.
PACKING CONTENTS
- Main Unit. Transmitter & Receiver
- Power adapter DC 5V/1A x2 PCS
- IR-TX cable & IR-RX cable
- Operating Instructions
PANEL DESCRIPTIONS

- Indicator of power input
- Status of signal connection
- HDM| input
- Ethernet port
- IR-TX port
- Reset button
- Power input port

- Indicator of power input
- Status of signal connection
- HDMloutput
- Ethernet port
- IR-RX port
- Reset button
- Power input port
CONNECTING AND OPERATING
- Connect the HDMI signal source (Such as DVD, STB etc) to HDMI Transmitter.
- Connect CAT5e or 6 cables to both the Ethernet of the transmitter and Ethernet port of the Receiver. (The cables must follow the standard of EIA-TIA 68B).
- Connect the HDMI display (Such as HD-LCD, HD-DLP) into the Receiver.
- Connect the power supply into Power port.
- Connect the IR TX receiving cables into IR TX port on the back panel and affix the emitter onto the source IR windows.
- Connect IR-RX cable into IR-RX port on the receiver and affix the IR receiver in direct line of site with the handheld remote control. It is recommended to affix the receiver on the display frame /bezel
or the display stand.
Attention: Insert/Extract cables gently.
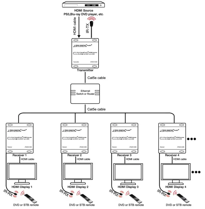
TYPICAL APPLICATION
1) One to One

2 One to more

Note Connect HDMI Transmitter port and Receiver ports to the Ethernet Switch
MAINTENANCE
Clean this unit with a soft, dry cloth. Never use alcohol, paint thinner of benzine to clean this unit.
PRODUCT SERVICE
- Damage requiring service:
The unit should be serviced by qualified service personnel if:
(a) The DC power supply cord or AC adaptor has been damaged;
(b) Objects or liquids have gotten into the unit;
(c) The unit has been exposed to rain:
(d) The unit does not operate normally or exhibits a marked change in performance;
(e) The unit has been dropped or the cabinet damaged. - Servicing Personnel: Do not attempt to service the unit beyond that described in these operating instructions.Refer all other servicing to authorized servicing personnel.
- Replacement parts: When parts need replacing ensure the servicer uses parts specified by the manufacturer or parts that have the same characteristics as the
original parts. Unauthorized substitutes may result in fire, electric shock, or other hazards. - Safety check: After repairs or service, ask the servicer to perform safety checks to confirm that the unit is in proper working condition.
Trouble Shooting
- What kind of cable should be use?
CAT5E/6/24AEG/SOLID. - Does it output with 3D ?
Sink must support 3D when source is 3D device of source. - When 36Bits Deep corlor, what resolution output ?
We suggest set the HDMI output 1080i or 720p. - Why transmit distance can’t reach 50m ?
We suggest 1080p 8bit, then can reach 50m. - When the sink can’t display the signal, what should We do?
Try to note: When the sink can’t display the signal, try to connect HDMI transmitter to the display device, plug the power supply into Transmitter, press the “EDID copy button” and the light flashes, the EDID data has been from the display device successfully, at least press “EDID copy button” for 3 seconds, The EDID will be reset to the default setting.
WARRANTY
Free lifetime technical support from the manufacture and free 1 Year Manufacturer Warranty from J-Tech Digital.
Visit www.jtechdigital.com for more information
about our latest products.



















