PGM2500 QRAE 3 Diffusion and Pumped User Guide

[email protected]
www.raesystems.com
WARNINGS
Read Before Operating
The QRAE 3 User’s Guide must be carefully read by all individuals who have or will have the responsibility of using, maintaining, or servicing this product. The product will perform as designed only if it is used, maintained, and serviced in accordance with the manufacturer’s instructions.
CAUTION!
Never operate the monitor when the rear cover is removed. Remove rear cover, sensors, and/or battery only in an area known to be non-hazardous. Never use the instrument with the calibration adapter installed, as this can cause distorted readings, a potential safety threat.
User Interface
The QRAE 3’s user interface consists of the display and two keys, [MODE] and [Y/+]. The flappable LCD displays information such as monitored threats, real-time readings and measurement units, alarm type (when in alarm, including cal. overdue), battery status, data log (if on), and radio and connection quality (if available).

Charging The QRAE 3 (non-ATEX/IECEx)
Always fully charge the battery before use. Contacts on the bottom of the QRAE 3 meet the Travel Charger’s contact pins, transferring power. Make sure the charger and QRAE 3 are firmly attached. Then connect the AC Adapter’s barrel plug to the charger, and plug its transformer into an AC outlet. While charging, the LED on the Travel Charger glows red. When the battery is fully charged, the LED glows green.
Barrier Box For ATEX/IECEx Use
For ATEX/IECEx applications, plug the cord from the Barrier Box (P/N M02-3011-000) into the Travel Charger, and then plug the power adapter into the Barrier Box.

Turning The QRAE 3 On
With the instrument turned off, press and hold the [MODE] key until the audible alarm stops, and then release. During startup, the battery, buzzer, vibration alarm, and LEDs are tested, and then the QRAE 3 performs self-testing of its other functions. When the main measurement screen appears, the QRAE 3 is ready for calibration or use.
Note: If the battery is completely empty, then the display briefly shows the message “Battery Discharged!” and the QRAE 3 shuts off. You should charge or replace the battery before turning it on again.
Note: If “Zero At Start,” “Must Calibrate” or “Must Bump” is set, you will be prompted to perform the appropriate calibration before using the instrument.
Turning The QRAE 3 Off
Press and hold [MODE]. A 5-second countdown to shutoff begins. Continue pressing on the key for the entire shutoff process. Otherwise, the shutoff operation is canceled and the QRAE 3 continues normal operation.
When the countdown ends and the screen displays “Unit Off!” release your finger from the [MODE] key. The QRAE 3 is now off.
Testing The Alarm
Under normal-operation mode and non-alarm conditions, the buzzer, vibration alarm, LED, and backlight can be tested anytime by pressing [Y/+] once. If any alarm does not respond, check the Alarm Settings in Programming Mode to make sure all alarms are enabled. If any alarms are enabled but are not functional, do not use the instrument.
Calibration
Make sure all sensors have warmed up before attempting any calibration. If a sensor’s reading shows “- -” on the display, the sensor is not ready. The QRAE 3 diffusion model requires a calibration adapter. Set it over the sensors, tighten the knob to secure it, and connect a hose from a calibration gas regulator. The pumped model requires a T calibration tube. Attach that to the instrument’s external filter and to the calibration gas regulator.

Calibrate the QRAE 3 using a fixed-flow regulator (flow rate between 0.5 and 1.0 liters per minute):
- To begin calibration, connect the zero air or calibration gas cylinder, flow regulator, and calibration adapter to the QRAE 3.
- Enter Programming Mode by pressing and holding [MODE] and [Y/+] simultaneously until the password screen appears. (A password is not necessary in Advanced mode.)
- Input the 4-digit password. (The default password is “0000.” If you do not know the password, select “Done.”) Then follow the instructions for individual or multiple bump, zero and span calibration. Important! After a bump test or calibration, remove the calibration adapter or T connection to ensure correct readings.
Zero & Fresh Air Calibration
The QRAE 3 should be zero-calibrated in clean air with 20.9% oxygen or with a cylinder of clean zero air. In Programming Mode, press [MODE] to select “Multi Zero.” Press [Y/+] to select it. Then press [Y/+] to start a Fresh Air calibration for the listed sensors. All are fresh-air calibrated at once. During calibration, the screen says, “Calibrating.” When done, each sensor is shown, accompanied by the word “Pass.”
To zero calibrate individual sensors:
- Select “Single Sensor Zero” and select a sensor.
- Press [Y/+] to select a sensor to zero calibrate.
- Start the flow of the zero gas, if used, and press [Y/+].
- The screen says, “Calibrating” and counts down.
- When done, it says, “Zero Calibration Passed” (the reading should be 0 or very close to it for toxic gas sensors, and 20.9% Vol. for an oxygen sensor).
Shut off the flow of zero air (if used) and remove the calibration adapter or T connector.
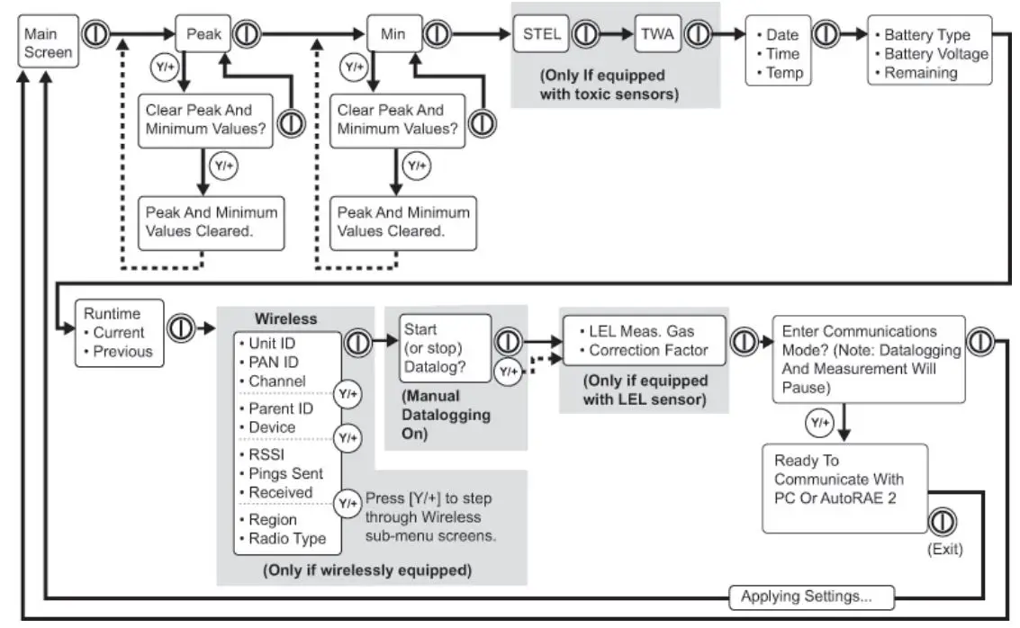
Pressing [MODE] repeatedly allows you to step through the screens as shown here.
Note: The gray box around Datalogging indicates the data log functions when datalogging is in Manual mode. When datalogging is in Automatic mode, this screen does not appear. Refer to the User’s Guide for information on selecting Automatic or Manual datalogging.

Span Calibration (Single Or Multi)
In Programming Mode, and with “Multi Sensor Span” or “Single Sensor Span” highlighted:
- Press [Y/+]. The screen displays the sensor(s) to be calibrated.
• Multi: The list is shown.
• Single: Select a sensor and press [Y/+]. - Attach the calibration adapter or T connector. Connect the calibration gas cylinder’s flow regulator to the QRAE 3, and start the gas flow.
- Press [Y/+] to start calibration.
- Upon completion, a pass/fail calibration result appears and the readings are shown (they should be within ±10% of the span gas value). Turn off the gas and remove the calibration adapter or T connector.
Bump (Functional) Testing
RAE Systems recommends periodic bump testing to confirm that the sensors and alarms are functional. Test each sensor with an appropriate test gas in a concentration not less than the sensor’s low alarm setting. To pass, each sensor should go at least to a low alarm. With the QRAE 3 in Normal Mode:
- Connect the calibration gas cylinder, flow regulator, and calibration adapter or T connector to the QRAE 3 and start the gas flow.
- Make sure the unit goes into at least a low alarm for each of the tested sensors and that the buzzer produces at least two beeps per second, the LED lights flash on and off, and the vibration alarm functions. The display backlight should illuminate and an alarm message should be shown in the display.
- Turn off the gas flow. Remove the calibration adapter or T connector.
Multi Or Single Bump Testing
In Programming Mode, and with “Calibration/Multi Bump” or “Calibration/Single Bump” highlighted:
- Press [Y/+]. The screen displays the sensor(s) to be bump tested. · Multi: The list is shown. · Single: Select a sensor and press [Y/+].
- Attach the calibration adapter or T connector.
- 3. Connect the calibration gas cylinder’s flow regulator to the QRAE and start the gas flow.
- Press [Y/+] to start the bump test.
- Upon completion, a screen labeled “Bump Test Results” is shown with the sensor name(s) and value(s), plus the word “Pass” or “Fail.”
- Turn off the gas and remove the calibration adapter or T connector. If a sensor fails a bump test, try to calibrate it.
If it does not calibrate, it should be replaced.
Note: Users are recommended to refer to ISARP12.13, Part II-1987 for general information on installation, operation, and maintenance of combustible gas detection instruments.
The QRAE 3 multi-gas detector must be calibrated if it does not pass a bump test, or at least once every 180 days, depending on use and sensor exposure to poisons and contaminants.
Wireless Operation
If your QRAE 3 is equipped with a wireless modem, its settings are controlled via the menu items under “Wireless.” In order to save time while operating the QRAE 3 in a network, it is best to configure the settings before taking the QRAE 3 into the field. Consult the User’s Guide for more detailed instructions.
- Enter Programming Mode by pressing and holding [MODE] and [Y/+] simultaneously until the password screen appears.
- Input the 4-digit password. (The default password is “0000.”)
- Press [MODE] repeatedly until “Wireless” is highlighted.
- Press [Y/+] to select Wireless Settings.
- Check that the radio is turned on, the PAN ID matches the PAN ID of the network, and matches the channel of the network, too. Select Join Network if a network is already established. You may also set the off-network alarm.
- When you are done with the settings, press [MODE] until “Exit” is highlighted, and [Y/+] to return to the Programming menus. At “Exit,” press [Y/+] to return to normal operation.
- Start the Echo View Host or RAELink3 Mesh wireless modem and Prorate Guardian on your computer.
- The antenna icon and signal-strength bars should be shown on the screen’s upper-left corner.
Check that data is being received by Pro RAE Guardian or Echo View Host.


















