
WiSenMeshWAN® Mini Smart Gateway
User Manual
6003
Wuxi Wisen Innovation Co., Ltd.
August 2021
Revision History and Clarification
| Rev. | Issue Date | Revisions | Written By | Revised By |
| V1.0 | 17/11/2019 | 1st Issue | Xiaoyan Huang | Dr. Yan Wu |
| V1.1 | 4/8/2021 | Minor wording changes. | Xinhua Nie | Dr. Yan Wu |
Document Definition:
It defines the specifications (i.e., introduction, technical features, deployment, and maintenance methods) of the WiSenMeshWAN® Smart Gateway, which is one of the key components in the WiSenMeshWAN® Low Power, Intelligent, Wireless Sensor Network (WSN) Monitoring system. It is responsible to:
- Form a time-synchronized WSN with all the nodes in the system;
- Receive the data packets from all the nodes including sensor nodes and interface nodes;
- Issue network command in order to optimize the network reliability, such as sampling interval, frequency hop, relay period, RSSI threshold modifications, etc.;
- Forward data and system information to a Windows laptop.
Scope:
Customer Site Project Managers and Engineers, Wisen Service Engineers, etc.
Product Introduction
ABC The WiSenMeshWAN® Mini Smart Gateway is one of the key products in our patented WiSenMeshWAN® geotechnical safety monitoring system. Working together with the WiSenMeshWAN® Node products, it intelligently collects, converts, and delivers real-time information from nodes to a local PC via a standard USB connection. The WiSenMeshWAN® Mini Smart Gateway is powered by a USB port (5VDC).
This product operates using our core technology, i.e., WiSenMeshWAN® Low Power, Intelligent, Wireless Sensor Network protocol. This product satisfies the three fundamental identities of the system:
A. Network Life Span: to maximize battery life across the mesh network as a whole;
B. Network Data Arrival Rate: to minimize data packet loss;
C. Single Node Environmental Coverage: to maximize radio coverage.
Our product is small in size, reliable in performance, easy for maintenance, and has a strong immunity to radio interference.

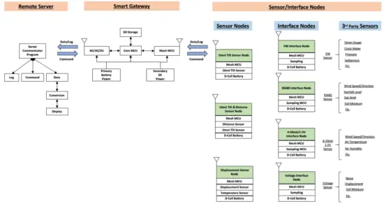
System Structure Layout
Figure 2. System Structure Layout.
Gateway & Radio Features
Gateway Features:
| Basics | |
| Primary Battery Power | USB SVDC |
| LxWxH | 52 x 50 x 40mm |
| Weight | < 80g |
| Cable Gland | Qty. 1 x USB Connection |
| Local Storage | N.A. |
| External Interface | |
| Wired Port | USB |
| WSN Interface | |
| WSN Protocol | WiSenMeshWAN® Protocol |
| Standard System Parameter | |
| Temperature | Range: [-40, 85]°C, Accuracy: ±1°C (Typ. 0.5°C), Resolution: 0.1°C |
| Voltage | Accuracy: +/-0.1V |
| Re-Calibration Method | |
| Inspection Period | Every 3 Years by Manufacturer (or inspected by arranged methods) |
| Industrial Standard | |
| Casing and Painting Materials | PC |
| Operating Temperature | -40 to 85°C |
Radio Features:
| FCC 915MHz System | CE 868MHz System | |
| Radio Band | 902-928MHz | 865-868MHz |
| Central Frequency (Default) | 905$10/915M20$25MHz | 865.75/866.25/866.75/867.25MHz
|
| Default Transmit Power | 18dBm | 14dBm |
| Transmit Power Range | 5-20dBm | |
| Receive Sensitivity | -112dBm | |
| Bandwidth | 500kHz | |
| Transmission Speed | 19.2kb/s | |
| No. of Mesh Hop* | 6 Hops | |
| Supported | ||
| Sampling Interval | 1-60mins | |
| Antenna Description | Mesh Antenna | Omni-directional (20cm in length) or Customised |
| Antenna Connector | Non-SMA (M) | |
Gateway Terminologies

Operation Procedures

Gateway Location Choices
Location: There are two fundamental considerations that are used by Wisen to identify an available location for a Gateway:
- Firstly, mesh coverage is the primary factor to be considered. It is vital to arrange the wireless mesh topology so that all the nodes in the system are connected. The recommended location of a Gateway is in the center of the network;
- Secondly, Mini Smart Gateway should be closed to the PC or industrial computer. Make sure the USB cable is as short as possible to reduce interference;
- Serial Numbers of a Unit must be recorded against their site references; Once the location is chosen, you are ready to deploy your WiSenMeshWAN® system.
Deployment Procedures
- Antenna Installation: screw the antennas firmly onto the Mini Gateway;
- Power on: Connect the USB cable between Mini Gateway and PC; LED flashing sequence: You should see three Mesh LEDs flashing 3 times, then the green LED on for 1s, then a quick flash on the 3 LEDs, then Off. If not, unplug the gateway (to power off), and leave it fully discharged for 180s before the next powering-on.
- The gateway should have its antennas point upwards;
- Open WISENMESHNET Standard Serial Port Monitoring Software on Windows PC to validate the gateway data.

General Maintenance and Notification

- Once the WiSenMeshWAN® Smart Gateway is installed and working, please do not interfere with it unless it is absolutely necessary;
- The Gateway relies on radio signals to communicate with the nodes. It must be deployed before the nodes and please ensure that it is not covered by any materials, which would block the radio signals, for example, chicken wire, aluminum sheet hoardings, etc.;
- If no data is received from the Gateway, then please carry out investigations in the following two stages:
A. Remote Inspection of historical data, to identify:
a) Whether the heart-beat message has been sent back successfully at each time interval;
b) Whether the voltage in the heart-beat message is as expected, if not, please check the USB power supply;
c) Whether the signal strength has become significantly weaker, if yes, please check the antenna has been screwed on firmly;
B. On-site Inspection: if all above are good, please arrange for an on-site inspection to check:
a) Whether the Mini Gateway has visible external damage;
b) Whether the antenna is bent or damaged and the node (gateway or sensor node) is not blocked by new construction, e.g., hoardings;
c) When it is possible, check that the signal strength is normal by using a spectrum analyzer;
d) Whether any connectors are loose.
Notices
:
i. Case One: If any change has been made from the list above, please inspect the data from the remote server;
ii. Case Two: If all the actions from the list above have not cured the problem, please contact Wisen. We will be happy to help.
Package Information
Standard:
| No. | Items | Dimension (mm) | Qty. |
| 1 | WiSenMeshWAW Mini Smart Gateway | 52x50x40 | 1 |
| 2 | Mesh Antenna | 200 | 1 |
| 3 | User Manual* | Downloadable from Wisen Visualization Platform. | |
| 4 | Inspection Report* | ||
Safety and Warning
Warning: Please read the following instructions carefully.
- Operation Safety
• Before taking any action, please read all the information provided carefully, and keep the guidance documents safe;
• Ensure that any procedure and installation are correctly carried out. This product has been designed to a certain water-proof level. However, it is vulnerable to water ingress when the lid is open or if the cable gland has not been sealed properly. - Warning
• This product must not be disassembled under any circumstances, to do so will void the warranty and may leave the product in a dangerous state;
• If all the above are not followed, the manufacturer cannot be responsible for any damage and injury caused to the users. - Caution
• The danger of explosion if the battery is incorrectly replaced. Replace only with the type recommended by the manufacturer. Observe any warnings specified by the battery manufacturer;
• When disposing of the batteries, please contact your local authorities or dealer and ask for the correct method of disposal.
Contact
– Wuxi Wisen Innovation Co., Ltd.: www.wisencn.com
– Email: [email protected]
FCC Warning
This device complies with part 15 of the FCC Rules. Operation is subject to the following two conditions: (1) This device may not cause harmful interference, and (2) this device must accept any interference received, including interference that may cause undesired operation.
Any changes or modifications not expressly approved by the party responsible for compliance could void the user’s authority to operate the equipment.
Note: This equipment has been tested and found to comply with the limits for a Class B digital device, pursuant to part 15 of the FCC Rules. These limits are designed to provide reasonable protection against harmful interference in a residential installation. This equipment generates uses and can radiate radio frequency energy and, if not installed and used in accordance with the instructions, may cause harmful interference to radio communications. However, there is no guarantee that interference will not occur in a particular installation. If this equipment does cause harmful interference to radio or television reception, which can be determined by turning the equipment off and on, the user is encouraged to try to correct the interference by one or more of the following measures:
-Reorient or relocate the receiving antenna.
-Increase the separation between the equipment and receiver.
-Connect the equipment into an outlet on a circuit different from that to which the receiver is connected.
-Consult the dealer or an experienced radio/TV technician for help.
This equipment complies with FCC radiation exposure limits set forth for an uncontrolled environment. This equipment should be installed and operated with a minimum distance of 20cm between the radiator & your body.


















