DELL P1424H LCD Monitor

Product Information
- Product: LCD Monitor P1424H
- Service Manual Version: 1.0
- Release Date: 2023/01/12
Product Usage Instructions
- Important Safety Notice: Before using the LCD Monitor P1424H, please read and follow the safety instructions provided in this manual to ensure safe operation.
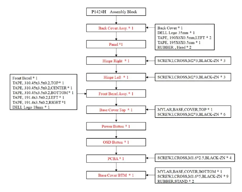
- Exploded View Diagram with List of Items: Refer to the exploded view diagram provided in this manual to understand the internal components and their arrangement within the LCD Monitor P1424H.
- Wiring Connectivity Diagram: Use the wiring connectivity diagram to properly connect the LCD Monitor P1424H to your computer or other compatible devices.
- List of Tools/Equipment: The following tools/equipment are required for disassembly and assembly procedures:
- Philips-head screwdriver
- Hex-head screwdriver
- Disassembly and Assembly Procedures: Follow the provided disassembly and assembly procedures to properly service or repair the LCD Monitor P1424H.
- Troubleshooting Instructions: In case of any issues or malfunctions, refer to the troubleshooting instructions in this manual to diagnose and resolve common problems.
Service Manual Versions and Revision
Important Safety Notice
Connecting your monitor
- WARNING: Before you begin any of the procedures in this section, follow the Safety instructions.
- NOTE: Dell monitors are designed to work optimally with the Dell-supplied cables inside the box. Dell does not guarantee the video quality and performance if non-Dell cables are used.
- NOTE: Do not connect all cables to the computer at the same time.
- NOTE: The images are for the purpose of illustration only. The appearance of the computer may vary.
Exploded view diagram with list of items
Wiring connectivity diagram
List of tools/equipment
- Philips-head screwdriver
- Hex-head screwdriver
Disassembly and Assembly Procedures

Troubleshooting instructions
Troubleshooting
WARNING: Before you begin any of the procedures in this section, follow the Safety instructions.
Self-test
Your monitor provides a self-test feature that allows you to check if your monitor is functioning properly. If your monitor and computer are properly connected but the monitor screen remains dark, run the monitor self-test by performing the following steps:
- Turn off your computer.
- Disconnect Type-C power adapter cable, computer USB Type-C cable from the monitor.

- Connect Type-C power adapter cable to the monitor. This way, the computer does not have to be involved.
- If the monitor is working correctly, it scans for signal and detects that there is no signal and the following message appears. While in self-test mode, the power LED remains white.

- 5. Reconnect the computer USB Type-C cable, then turn on your computer wait for computer boot up is complete.
If your monitor remains dark after step 5, check your video controller and computer.
Built-in diagnostics
To run the built-in diagnostics:
- Ensure that the screen is clean (no dust particles on the surface of the screen).
- Press and hold button
for about 3 seconds and wait for a pop up diagnostic pattern. - Use button Up/[+] to switch pattern. A gray test pattern appears at the beginning of the diagnostic program.
- Carefully inspect the screen for abnormalities.
- Press button Up/[+] to change the test patterns.
- Repeat steps 4 and 5 to inspect the display in red, green, blue, black, white and text screens.
- When in White color test screen, check for white color uniformity and if there white color appears greenish/reddish, etc.
- Press button Up/[+] to end the diagnostic program.
Common problems
The following table provides general information about common monitor problems you might encounter and the possible solutions:

https://www.dell.com/support/monitors


























