Service Manual
LCD Monitor
E1920H
E1920H E Series 19 Inch Office Monitor
Service Manual Versions and Revision
| No. | Version | Release Date | Revision |
| 1 | 1 | 3/20/2020 | Initial Release |
| 2 | 2 | 3/15/2021 | ErP lot 5 additional requirements |
Important Safety notice
Connecting your monitor
WARNING: Before you begin any of the procedures in this section, follow the Safety Instructions.
NOTE: Do not connect all cables to the computer at the same time. It is recommended to route the cables through the cable-management slot before you connect them to the monitor.
NOTE: Dell monitors are designed to work optimally with Dell supplied inbox cables. Dell does not guarantee video quality and performance when using non-Dell cables.
To connect your monitor to the computer:
- Turn off your computer and disconnect the power cable.
- Connect DP or HDMI or VGA cable from your monitor to the computer.
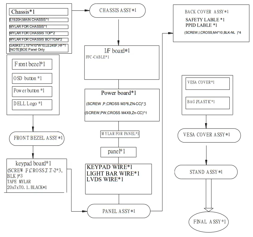
Exploded view diagram with list of items

NOTE:
For replacement of the power cord, connectivity cable, and external power supply (if applicable), contact Dell:
- Go to https://www.dell.com/support.
- Verify your country or region in the Choose A Country/Region drop-down menu at the bottom-right corner of the page.
- Click Contact Us next to the country dropdown.
- Select the appropriate service or support link based on your need.
- Choose the method of contacting Dell that is convenient for you
Wiring connectivity diagram

How to connect & disconnect power cable/connectivity cables
WARNING: Before you begin any of the procedures in this section, follow the Safety instructions.
NOTE: Do not connect all cables to the computer at the same time. It is recommended to route the cables through the cable-management slot before you connect them to the monitor.
NOTE: Dell monitors are designed to work optimally with Dell supplied inbox cables. Dell does not guarantee video quality and performance when using non-Dell cables.
To connect your monitor to the computer:
- Turn off your computer and disconnect the power cable.
- Connect DP or HDMI or VGA cable from your monitor to the computer.
Connecting DP/VGA cable

List of tools / equipment
- Philips-head screwdriver
- Hex-head screwdriver
Disassembly and Assembly Procedures
NOTE:
This “Disassembly and Assembly Procedures” is for EMEA only, not for other regions. Please note that Dell will deem warranty void if any disassembly is done on the monitors.

Note: 1. The arrows point out the direction of disassembly
Disassemble the slot of the Back cover from monitor

Trouble shooting instructions
Troubleshooting
WARNING: Before you begin any of the procedures in this section, follow the Safety Instructions.
Self-test
Your monitor provides a self-test feature that allows you to check if your monitor is functioning properly. If your monitor and computer are properly connected but the monitor screen remains dark, run the monitor self-test by performing the following steps:
- Turn off both your computer and the monitor.
- Disconnect all video cables from the monitor. This way, the computer doesn’t have to be involved.
- Turn on the monitor.
If the monitor is working correctly, it detects that there is no signal and one of the following message appears. While in self-test mode, the power LED remains white.

NOTE: This box also appears during normal operation, when the video cable is disconnected or damaged. - Turn off your monitor and reconnect the video cable; then turn on your computer and the monitor.
If your monitor remains dark after you reconnect the cables, check your video controller and computer.
Built-in diagnostics
Your monitor has a built-in diagnostic tool that helps you determine if any screen abnormality you experience is an inherent problem with your monitor, or with your computer and video card.
| Label | Description |
| 1 | Button 1 |
| 2 | Button 2 |
| 3 | Button 3 |
| 4 | Button 4 |
To run the built-in diagnostics:
- Ensure that the screen is clean (no dust particles on the surface of the screen).
- Press and Hold button 1 for about 4 seconds and wait for a pop up menu.
- Press button 3 or 4 to select the diagnostic tool and confirm with button 2. A gray test pattern appears at the beginning of the diagnostic program.
- Carefully inspect the screen for abnormalities.
- Press button 4 to change the test patterns.
- Repeat steps 4 and 5 to inspect red, green, blue, black, white, and text screens.
- Press button 4 to end the diagnostic program.
Common problems
The following table contains general information about common monitor problems you might encounter and the possible solutions:
| Common Symptoms | Possible Solutions |
| No Video/Power LED off | •Ensure that the video cable connecting the monitor and the computer is properly connected end secure. •Verify that the power outlet is functioning properly using any other electrical ealpment. •Ensure that the poiker button is pressed •Ensure that the correct input source is selected via the Input Source menu |
| No Video/Paver LED on | •Increase brightness and contrast controls using the OSD. •Perform monitor self-test feature cheat •Check for ben or broken pins in the video cable conrector. •Rum the buds-in diagnostics. •Ensure that the correct input source s selected via the Input Source menu. |
| Poor focus | •Si inate video extension cables. •Reset the monitor to Factory Settings (Factory Reset). •Change the video resokition to the correct aspect ratio. |
| Shaky/Jittery video | •Reset the monitor to Factory Settings (Factory Reset). •Check environmental factors. •Relocate the monitor and test in another roan |
| Missing axes | •Cycle power On-off. •Axel that is permanently off is a natural defect that can occur in LCD tectnology. •For more information on Del Monitor Qualm/ and Rid Policy. see Dell Support site at: www.dall.com/support/monitors. |
| Stuck-on pixels | •Cycle power On-off. •Pixel that is permanently off is e natural defect that can occur in LCD technology. •For more Information on Del Mayor away and Pixel Polley. see Del Support site at: www.dell.com/support/monitors. |
| Brightness problems | •Reset the monitor to Factory Settings (Factory Reset). •Actust brightness & contrast controls via OSD. |
| Geometric distortion | •Reset the monitor to Factory Settings (Factory Reset). •Adjust brightness & contrast controls via 0512 |
| HorizontaVVertical Ines | •Reset the monitor to Factory Settings (Factory Reset). •Perform monitor self-test feature check and determine if these Tres are also In self-test male. •Check for bent or broken Ws in the video cable connector. •Run the butt-in diagnostics |
| Synchronization problems | • Reset the monitor to Factory Settings (Factory Reset). •Perform monitor self-test feature check to determine if the scrambled screen appears in self-test mode. •Check for bent or broken pins in the video cable connector. •Restart the computer in safe mode. |
| Safety related issues | •Do not perform any troubleshooting step. •Contact Dell immediately. |
| Intermittent problems | •Try different Preset Modes in Color settings OSD. /gust R/G/B value in Custom Color in Color settings OSD. •Change the Input Color Format to RGB or YPbPr in the Color settings OSD. •Run the built-in diagnostics. |
| Image retention from a static image left on the monitor for a long period of time | •Set the screen to turn off after a few minutes of screen idle time. These can be adjusted in Windows Power Options or Mac Energy Saver setting •Alternatively. use a dynamically changing screenst✓er. |
| Video ghosting or overshooting | •Change the Response Time in the Display OSD to Fast or Normal depending on your application and usage. |
Product-specific problems
| Specific Symptoms | Possible Solutions |
| Screen image is too small | •Check the Aspect Ratio setting in the Display settings OSD. •Reset the monitor to Factory Settings (Factory Reset). |
| Cannot adjust the monitor with the buttons on the bottom of the panel | •Turn off the monitor, unplug the power cord, plug it back. and then turn on the moritor |
| No input signal when user controls are pressed | •Check the signal source. Ensure the computer is not in standby or sleep mode by moving the mouse or pressing any key on the keyboard. •Check if the video cable is plugged in properly. Disconnect and reconnect the video cable if necessary. •Reset the computer or video player. |
| The picture does not fill the entire screen | •Due to different video formats (aspect ratio) of DVDs. the monitor may display in full screen. •Run the built-in diagnostics. |






















