AtlasScientific WiFi Pool Kit Water Quality Monitoring User Guide
Stop: Atlas Scientific does not make consumer electronics.
This equipment is intended for electrical engineers. If you are not familiar with electrical engineering or embedded systems programing, this product may not be for you.
This device was developed and tested using a Windows computer. It was not tested on Mac, Atlas Scientific does not know if these instructions are compatible with a Mac system.
Operating principle
The Wi-Fi Pool Kit has been designed to provide the engineer with a simple way of remotely monitoring and controlling a pools system’s chemistry. Sensor data is uploaded to ThingSpeak ™, a free, cloud-based data acquisition and visualization platform. The Wi-Fi Pool Kit has also been designed to be easily modified by the engineer. Feel free to change the sensors or functionality of the device to meet your specific needs.
Overview
CPU
The Wi-Fi Pool Kit is controlled using an Adafruit Feather HUZZAH as its CPU. The HUZZAH is programmed using the Arduino IDE and uses an onboard ESP8266 as its Wi-Fi transmitter. Adafruit Feather HUZZAH datasheet.

Sensor ports
The Wi-Fi Pool Kit PCB has 5 sensor ports. Three of the ports are electrically isolated. The isolated ports are marked pH, ORP, and AUX. The isolated ports are needed to take noise-free electrochemical readings. Because the sensing element of a temperature sensor is never in direct contact with the water, electrical isolation is not needed for temperature sensing.
The AUX port can be used to add an additional sensor of your choice. The terminal block marked Port 5 has been designed to connect one or more dosing pumps to the device. However, the port could also be used to connect a gas sensor.

PCB
The overall design of the PCB is quite simple. The CPU is powered and programmed through the panel-mount USB connector. The CPUs onboard voltage regulator supplies the board’s power bus with 3.3V at 500 mA peak. All connected sensors are running at 3.3V.

Each of the four main sensor ports have an enable pin, which must be set correctly to power the sensor. The enable pins are found here:

The first three pins (pH, ORP and Aux) must be set low to power on the sensor. The last pin (Temp) must be set high to power on the sensor.
Truth table

Sensor port 5 (the terminal block) does not have an enable pin and can not be turned off.
Data protocol
The CPU communicates with all peripheral sensors using the I2C data protocol. All data lines are directly connected to the CPUs I2C port. Using a different data protocol with this circuit board is not possible.
It is important to keep in mind that all Atlas Scientific components default to UART mode. When adding a new Atlas Scientific component to the kit, it must first be put into I2C mode. Refer to the component’s datasheet for instructions on how to switch it over.
Adding more of the same sensor or component type
Adding additional components of the same type, such as an additional pH or ORP sensor, is not hard to do. As mentioned above, you must set the device to I2C mode, and you must make sure that its I2C address is not the same as the already existing component.

This table lists the default I2C address of components commonly added to this kit.

Dosing pump
An optional dosing pump can be added to the Wi-Fi Pool Kit. Using both the Large Embedded Dosing Pump and our sensor bridge is the simplest way to add on a dosing pump.

You can directly connect an EZO Pump to the Wi-Fi Pool Kit without the sensor bridge however you must remove the data cable connector and manually put the pump into I2C mode.

Uploading sensor data to the cloud
The Atlas-Scientific Wi-Fi Pool Kit has been designed to upload sensor data to ThingSpeak ™, a free, cloud-based data acquisition and visualization platform. You will be required to set up a free account with ThingSpeak ™ to upload and visualize the data. With a free account, you can upload data once every 15 seconds. A paid account lets you upload data once per-second; look here for more info about various ThingSpeak ™ services.
Atlas Scientific has no business relationship with ThingSpeak ™; we just like how it works. If you want to use a different service, modify the device as you see fit.
Setting up your Wi-Fi kit
Step 1 Setup a ThingSpeak Account
Because the sensor data is stored / viewed on ThingSpeak, you will need to setup a ThingSpeak account. Create your ThingSpeak account by clicking HERE.

Step 2 Create a Channel
Your data is uploaded to ThingSpeak through a ‘Channel.’ Select New Channel


ill out the highlighted boxes. (Be sure to click on the checkboxes to enable field 2 and 3) or reference, this is what we entered.
Name: Atlas Sensors
Field 1: pH
Field 2: ORP (mV)
Field 3: Temp (°C)
Scroll to the bottom of the page and click Save Channel.
Step 3 Get ThingSpeak API keys
After you saved your channel settings, you will be redirected to your channel page. Click on API keys


Be sure to save your Channel ID and Write API Key we are going to need these, in the next few steps.
Step 4 Make sure your Arduino IDE libraries are up to date
A: Make sure you have the correct path for the Esp8266 Library
In the IDE, go to File > Preferences
Locate the Additional Boards Manager URLS text box.

Make sure this URL is in the textbox
http://arduino.esp8266.com/stable/package_esp8266com_index.json Click OK
B: Update the esp8266 board
In the IDE, go to Tools > Board > Boards Manager


In the search bar of the Boards Manager, lookup esp8266. Update to the most recent version if you don’t already have it.
C: Download the ThingSpeak library for Arduino
Click HERE to download the latest version of the ThingSpeak library.
Don’t unzip it!
Import the .ZIP file into your Arduino IDE.
To import the .ZIP file go to Sketch > Include Library > Add .ZIP Library

D: Add the EZO I2C Library
To download the Ezo_I2c library file, click HERE.

Don’t unzip it!
Import the .ZIP file to your Arduino IDE.
To import the .ZIP file go to Sketch > Include Library > Add .ZIP Library
Step 5 Flash the Pool kit with the correct code
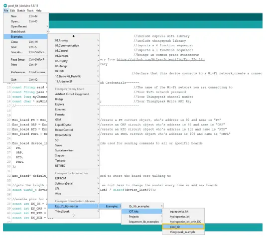
A: Select, open and adjust the code you want to use for your Wi-Fi Kit
File> Examples> EZO_I2C_lib-master> Examples> IOT_kits> pool_kit

B: Fill in your Wi-Fi / ThingSpeak credentials
Fill in your Wi-Fi name and Password, along with the Channel ID and Write API Key to the code. (see step 3)

C: Setting up your pump
If you do not have a pump attached, you can just skip this part. The code is rather self explanatory. You set what parameters will trigger the pump to engage.

Step 6 Setting up the HUZZAH board
A: Set the target CPU to flash
Tools> Board> Adafruit Feather HUZZAH ESP8266

B: Adjust CPU Settings
Make sure the CPU settings on the Adafruit Feather HUZZAH ESP8266 are correct. To adjust the CPU settings, click Tools.
For reference, this is what Atlas Scientific set the CPU settings to. (your options may not be exactly the same, just try and match them as closely as possible.)

Step 7 See the readings
Open your Arduino serial monitor. (You must have the serial monitor set to the com port from the Adafruit Feather HUZZAH)

Set to carriage return and 9600 baud.
The Wi-Fi Pool Kit will always attempt to connect to ThingSpeak on bootup.

If it cannot connect to your Wi-Fi you will see this:

Entering the poll command will stop the Wi-Fi Pool Kit from uploading the readings to thingspeak, while you debug your Wifi problems
Step 8 Sensor Calibration
Atlas Scientific created a list of calibration commands that are built into the library. Type in help to see a list of commands.

A: The poll command
Send the command poll; This will let you see the readings once per second and it will stop uploading to ThingSpeak while you calibrate.
B: Calibrate pH
When calibrating pH, you must always calibrate to pH 7 first.
Remove the soaker bottle and rinse off the pH probe. Remove the top of the pH 7.00 calibration solution pouch. Place the pH probe inside the pouch and let the probe sit in the calibration solution until the readings stabilize. This will take about 1 – 2 mins.


Rinse off the probe and repeat this process for both pH 4.00 and pH 10.00.
C: Calibrate ORP
Rinse off the probe, and insert it directly into the 225mV calibration solution, and watch the readings. Wait for the ORP readings to stabilize. This will take about 10 – 60 seconds


D: Calibrate Temperature
Calibrating the PT-1000 temperature probe is not required. However, if you want to, a simple method to calibrate the probe is to place the PT-1000 into boiling water. Then issue command rtd:cal,t
100 °C V

Calibration Complete
Step 9 Almost done!
Once you are finished with calibration, issue the data log command to resume taking a reading every 15 seconds and uploading it to thingspeak.
To see the data on your phone, download the ThingSpeak app.

Setup Complete!

















