LB ALTIMETERS PROTRACK II Audible Altimeter

MAIN WINDOWS






Performing ACCESS
- Press stop button and quickly release – padlock icon turns OFF (disappears)
- When padlock icon appears again, immediately press and hold pressed– padlock icon will disappear
- When padlock icon appears again, immediately release
Note: The PROTRACK2 goes out of ACCESS and back to the Main Window if no button has been pressed within 60 sec. ALL functions (except Power ON) can be performed ONLY when the PROTRACK2 is in ACCESS mode.
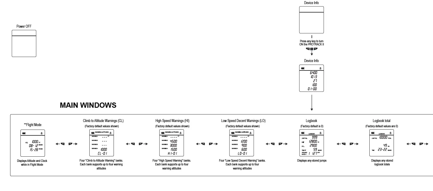
Power ON (after Power OFF)
The PROTRACK2 has been powered OFF prior to shipping from our factory. To turn the power ON, press and hold any key until the unit beeps, then release the key.


- In “Ground Mode” and if “ECO Mode” is enabled, the PROTRACK II automatically switches OFF 14 hours after the last jump or 14 hours after pressing any key, whichever comes last.
- The PROTRACK II can also be manually powered OFF from the Setup Window, to further extend the battery life when not in use.
- Note: When switched OFF the PROTRACK II cannot be used for jumping. Customer settings are not lost when switched OFF.
Power ON
- The PROTRACK II has been powered OFF prior to shipping from our factory.
- To turn the power ON, press and hold any key until the unit beeps, then release the key.
- The PROTRACK II runs a self-test and sounds three beeps as it flashes the screen two times. It then displays a “Device Info” screen.
- Battery capacity in mVolt Barometric Pressure in mbar (hPa) Temperature (Celsius or Fahrenheit) Free logbook storage in %Firmware Version
Ground Mode.
To save battery power, after power up and shortly after landing the PROTRACK II enters “Ground mode”. In this mode, 60 seconds after last button pressed, the screen display will switch OFF. However, the PROTRACK II is still ready for jumping.
Flight Mode
Shortly after takeoff the PROTRACK II switches to “Flight Mode” and displays the “Flight Mode” window. At the lowest preset “Climb to Altitude” (factory preset to 1,000 feet), the PROTRACK II sounds a sequence of beeps. These beeps have two functions:
- The beeps indicate that the PROTRACK II has calibrated itself to the local ground elevation and is ready to jump.
- The number of beeps indicates the altitude at which the high speed warning alarm is set; for example: If set to 4,500 feet, the signal will sound: beep-beep-beep-beep-(pause)-beep. The number of rapid-sequence of beeps indicates the highest warning altitude in thousands of feet. The beep after a pause (if any), signifies a 500-foot altitude increment. Should the battery voltage of the PROTRACK II show low capacity, the beep sequence is followed by 5 short beeps. This indicates that the batteries should be replaced.
To avoid any unintentional changes in settings, all settings are “locked” behind an ACCESS procedure. Access* is required to unlock and change any settings
Performing Access
- Press stop button and quickly release – padlock icon turns OFF (disappears)
- When padlock icon appears again, immediately press and hold pressed– padlock icon will disappear
- When padlock icon appears again, immediately release
Note: The PROTRACK2 goes out of ACCESS and back to the Main Window if no button has been pressed within 60 sec. ALL functions (except Power ON) can be performed ONLY when the PROTRACK2 is in ACCESS mode.
Note: The PRO TRACK II goes out of ACCESS and back to the Main Window if no button has been pressed within 30 sec. all functions (except Power ON) can be performed ONLY when the PROTRACK II is in ACCESS mode.
After performing ACCESS the following options are available to the corresponding Main Window
Altitude Offset
change altitude
Climb to Altitude Warning options:
- Select bank
- Set or disable warnings
- Set volume
- Set pitch
- Hear selected warnings, volume and pitch
High Speed Warnings Options
- Select bank
- Set or disable warnings
- Set volume
- Set pitch
- Hear selected warnings, volume and pitch
Low Speed Warnings Options:
- Select bank
- Set or disable warnings
- Set volume
- Set pitch
- Hear selected warnings, volume and pitch
Logbook Options
Logbook Screen # 1
- Jump number
- Exit altitude
- Deployment altitude
- Freefall time
- Speeds (Scrolls through AVG, MAX, 1st and 2nd Half)
Press stop icon to view Logbook Screen # 2
- Jump number
- Year for the jump
- Month and date for the jump
- Hours and minutes for the jump
- Dive Type
Press stop icon to view Logbook Screen # 3
- Jump Number
- Altitude at time
- Freefall and canopy status
- Time after exit in seconds
- Speed at time
Press stop icon to “Delete last Jump” window
Press stop icon to view “Remaining Logbook Storage” window
Logbook Total Options:
- Set total number of Jumps
- Set total hours
- Set total minutes
- Set total seconds
- Delete complete logbook
Caution: Once the PROTRACK II logbook is deleted there is no way to restore the information. View “Remaining Logbook Storage”
Clock Options
- Set Year
- Set Month
- Set Day
- Set “24 Hour Clock” or “AM/PM”
- Set Hour
- Set Minutes
Setup options
Power OFF
- AUT / ECO-AUT
- Beep ON / OFF-ON
- Dive Type****-(Normal)
- TAS / SAS-TAS-TAS
- Feet / Meters-Feet
- MPH / KM/H-Celsius
Reset to Factory Default
Dive Type, 3-SEC
In 3-SEC mode the descent rate parameters are more sensitive, allowing detection of short freefall (> 3 sec. freefall) for logbook exit generation. See manual for important notes.
Dive Type, SLO (Slow)
In SLO mode the deployment parameters are more sensitive. Supports slow falling types of dives, like normal wing suits dives etc.
Dive Type, S-SLO (Super Slow)
In S-SLO the exit and deployment parameters are more sensitive. This mode is for very slow wing suit dives, fast canopy descents, Extreme Relative Work (XWR) etc. All “High Speed Warnings” are enabled regardless of the vertical airspeed at the preset altitude. See manual for important notes.
- If a USB host device is connected to the PROTRACK II USB port, the PROTRACK II will act as a USB slave and show USB on the LCD display.
- Please visit www.LBAltimeters.com for applications that support PROTRACK II
- When the PROTRACK II detects a fault, an error (“ERR”) sign, number and code are displayed.
- At the same time the unit beeps every minute.
- All faults indicate that the PROTRACK II is defective. Remedy: Replace batteries or perform reset
- If the unit does not function correctly even after replacing batteries and pressing reset, please contact your local dealer or LARSEN & BRUSGAARD.




















