D5 Multi-Dynamics with Parallel Detection
User Guide

INTRODUCTION
Welcome
Thank you for choosing Waves! In order to get the most out of your new Waves plugin, please take a moment to read this user guide.
To install software and manage your licenses, you need to have a free Waves account. Sign up at www.waves.com. With a Waves account, you can keep track of your products, renew your Waves Update Plan, participate in bonus programs, and keep up to date with important information.
We suggest that you become familiar with the Waves Support pages: www.waves.com/support. There are technical articles about installation, troubleshooting, specifications, and more. Plus, you’ll find company contact information and Waves Support news.
Product Overview
The eMo-D5 plugin is an advanced yet easy-to-use dynamics multiprocessor that delivers the power of five plugins in one interface. It gives you maximum versatility for shaping the dynamics of any signal, with zero latency and very low CPU consumption.
eMo-D5 processors:
- Gate with dedicated HP/LP filters and an external sidechain option
- Compressor with a parallel compression feature, dedicated high-pass/low-pass filters, and an external sidechain option
- C-weighted Leveler with adjustable range
- Comprehensive DeEsser with pre/post-compressor routing and 3 filter types
- Smooth, sharp-attack Limiter with zero latency
To help you easily control and monitor the total dynamic change added by the different processors, eMo-D5 employs clever parallel detection and adds a combined gain reduction meter for the Leveler, Compressor, and Limiter.
The eMo-D5 plugin was made with live engineers in mind. This is reflected in the plugin’s zero latency and low CPU performance.
While these qualities are especially important in live situations, they are also significant and useful in-studio applications.
eMo-D5 is built for touch. All controls are large and touchscreen-friendly, and the workflow is adapted for smooth, convenient work on touchscreen interfaces.
Components
WaveShell technology enables us to split Waves processors into smaller plugins, which we call components. Having a choice of components for a particular processor gives you the flexibility to choose the configuration best suited to your material.
The eMo-D5 plugin includes the following components:
- eMo-D5 Mono
- eMo-D5 Stereo
QUICK START GUIDE
Use the WaveSystem toolbar at the top of the plugin to save and load presets, compare settings, undo and redo steps, and resize the plugin.
As with all Waves plugins, factory presets are a good place to start. Click the Presets button on the WaveSystem toolbar, and choose the preset closest to the source audio you are working with. Tweak it from there.
Alternatively, you can start from scratch. To get going, turn on the desired dynamic section and play with the threshold knob to achieve the desired effect.
You can always reset all plugin controls by loading the eMo-D5 Full Reset preset, using the Presets button.
To learn more, click the icon at the upper-right corner of the window and open the WaveSystem Guide.
INTERFACE AND CONTROL
Interface

| 1. WaveSystem Toolbar 2. Gate 3. Compressor 4. Leveler 5.DeEsser | 6. Limiter 7. Output 8. Filter Graph 9. Input/Output Graph 10. Combined Gain Reduction Meter |
Gate Section

GATE: Turns on or bypasses the Gate section.
Range: On, Off
Default: Off
GATE/EXP: Toggles between Gate and Expander modes.
Gate mode provides sharper results, basically muting all audio below the Threshold level.
Expander mode provides more natural results, never muting the audio. The Gate is never completely closed, providing “softer” gating.
Additional Gate controls allow natural results even in Gate mode.
Range: GATE, EXP
Default: GATE
OPEN THRESHOLD: Sets the Gate Open level.
Range: -Inf to 0 dB
Default: -Inf
CLOSE: Allows independent adjustment for the Gate Close level.
Range: -48 to 0 db
Default: 0 db
FLOOR: Adjusts the level of maximum gain reduction.
Range: -Inf to 0 dB
Default: -Inf
ATTACK: Determines how quickly the Gate opens.
Range: 0.1 to 100 ms
Default: 1 ms
HOLD: Sets how long the Gate will stay open even if the signal falls below the Threshold.
Range: 0 to 10000 ms
Default: 0 ms
RELEASE: Sets how fast the Gate closes (fades out) after the signal falls below the Threshold.
Range: 1 to 1000 ms
Default: 100 ms

KEY: Let’s you choose, filter, and audition the sidechain source.
The Key feature adds additional precision in controlling dynamics.
The Key acts as a trigger that activates the dynamic process.
It can be Internal (INT) – triggered by its own signal, or External (EXT) – triggered by another audio channel through sidechain routing, in which case the external signal is routed independently as a sidechain input to the Gate.
Range: INT, EXT
Default: INT
In addition, the Key signal (whether INT or EXT) can be filtered using HP/LP filters.

HPF Range: 16 to 18000 Hz
Default: 60 Hz
LPF Range: 16 to 18000 Hz
Default: 15000 Hz
To link HPF and LPF, hit the Filter Link Range: On, Off Default: Off
To audition Key signals, hit the Preview. The auditioned audio will be affected by Filters state, but unaffected dynamically.
Range: On, Off
Default: Off
Meters and Indicators
Gate state LEDs
GATE IN meter
Shows input level. When Key is in EXT, the meter will show the input level of the external sidechain. A single red marker on the Gate In meter indicates the Gate Threshold and Close levels. You can set the Gate Close level independently of Gate Threshold, in which case the Close marker will stay red, while the Threshold marker will become green.
GATE GR Meter
Shows the amount of attenuation introduced by the Gate section.
This attenuation is not reflected in the Combined Gain Reduction Meter.

Input/Output Graph
Indicates Gates Range and Open Threshold levels.
The Open Threshold level can be adjusted by dragging the blue dot.

Gate Key Filters: shown in the Filter Graph as blue curves.

Compressor Section
Controls

COMP: Turns on or bypasses the Compressor section.
Range: On, Off
Default: Off
KNEE: Sets how aggressively the Compressor reacts to the signal.
Range: SOFT, NORMAL, HARD
Default: NORMAL
THRESHOLD: Sets the Compressor’s engagement level.
Range: -48 to 0 db
Default: 0 db
RATIO: Determines how hard the signal is compressed.
Range: 1 to 20
Default: 3
ATTACK: Determines how quickly the Compressor reacts to a signal.
Range: 0.5 to 300 ms
Default: 7 ms
RELEASE: Determines how fast the Compressor reduces processing after the signal falls below the Threshold. When in Manual mode, the release time is set by the Release Value.
When in Auto Mode, the release time adjusts automatically within the range set by the
Release Value.
Release modes: AUTO, MANUAL
Default: MANUAL
Release time range: 1 to 3000 ms
Default: 220 ms
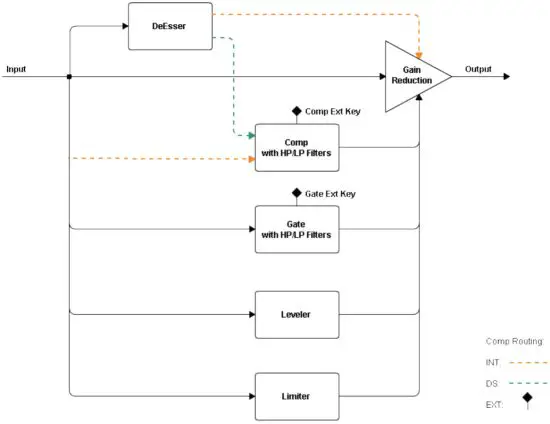
KEY: This Lets you choose, filter and preview DeEsser and Compressor routing or external sidechain source.
![]()
The Key feature adds additional precision in controlling dynamics. The Key acts as a trigger that activates the dynamic process. The Key can be internal – triggered by its own signal, or External – triggered by another audio channel through sidechain routing to the Compressor.
The Compressor has two internal routing options:
- INT: Compressor triggered by its own signal; DeEsser routed post-Compressor
- DeES: DeEsser routed pre-Compressor
Range: INT, DeES, EXT
Default: INT

In addition, the Key signal (whether internal or external) can be filtered using HP/LP filters.
HPF Range: 16 to 18000 Hz
Default: 60 Hz
LPF Range: 16 to 18000 Hz
Default: 15000 Hz
To link HPF and LPF, hit the Filter Link.
Filter Link Range: On, Off
Default: Off
To audition the Key signals, hit the Preview. The auditioned audio will be affected by Filters state, but unaffected dynamically.
Range: On, Off
Default: Off
COMP MIX (located in the OUTPUT section): Allows parallel compression by mixing the compressed and the uncompressed audio.
Range: 0 (= uncompressed audio) to 100 (= compressed audio)
Default: 100
Meters and Indicators
COMP IN Meter:
Shows the input level. When the Key is in EXT, the meter will show the input level of the External Key.
LVL COMP LIM GR Meter:
Combined gain reduction meter for the Leveler, Compressor, and Limiter. The amount of gain reduction introduced by the Compressor is shown in orange.
Input/Output Graph:
Indicates the Compressor’s Threshold level, Knee, and Ratio. The threshold level can be adjusted by dragging the orange dot.

Filter Graph:
Shows the Compressor’s Key filters in orange.

Leveler Section
A leveler is used to maintain constant levels over long segments of audio. Essentially, a leveler is a compressor set to very long attack and release times. A leveler can also be viewed as an RMS compressor. The leveler smoothly and transparently gains-rides any signal that exceeds its threshold, bringing it back down as close as possible to the desired target level (the threshold).
Controls

LVL: Turns on or bypasses the Leveler section.
Range: On, Off
Default: Off
THRESHOLD: Sets both the threshold above which leveling is applied and the target to
which the audio
the signal is leveled.
Range: -48 to 0 db
Default: 0 db
RANGE: Sets the range of the Leveler’s processing.
Range: 0 to 48 db
Default: 6 db
Meters and Indicators
Input/Output Graph:
Shows the Leveler’s range and threshold/target levels. Leveler showed as a light blue line.
LVL COMP LIM GR Meter:
Combined gain reduction meter for the Leveler, the Compressor, and the Limiter.
The amount of gain reduction introduced by the Leveler is shown in light blue.

DeEsser Section
Control

DeESSER: Turns on or bypasses the DeEsser section.
13241i
Range: On, Off
Default: Off
THRESHOLD: Sets DeEsser’s engagement level.
DeEsser’s threshold uses adaptive sensing to provide more natural results.
Range: -48 to 0 db
Default: 0 db
TYPE: Sets the band type – high-pass or band-pass filter.
Range: Shelf
Bell
Notch![]()
Default: Shelf
FREQ: Sets the roll-off start point for a high-pass filter or the center frequency for the band-pass filter.
Range: 16 to 21357 Hz
Default: 4490 Hz
RANGE: Sets the amplitude of the DeEsser’s processing.
Range: -12 to 0 db
Default: -6 db
PREVIEW: Let’s you audition DeEsser’s filter.
Range: On, Off
Default: Off
Filter Graph:
Shows the DeEsser’s type, frequency, range, and DS gain reduction in purple.
Frequency and range can be adjusted by dragging the purple dot.

Note: The DeEsser’s attenuation is not reflected in the Combined Gain Reduction Meter.
Limiter Section
Controls

LIM: Turns on or bypasses the Limiter section.
Range: On, Off
Default: Off
THRESHOLD: Sets engage level for Limiter.
Range: -48 to 0 db
Default: 0 db
RELEASE: Sets how fast the Limiter reduces the processing after the signal falls below the Threshold. This function utilizes adaptive technology, which means that release time adjusts automatically to the Release range value.
Range: 0.1 to 1000 ms
Default: 100 ms
Meters and Indicators
Input/Output Graph:
Shows the Limiter’s Threshold level.
The limiter showed a horizontal red line.
LVL COMP LIM GR Meter:
The Limiter’s gain reduction meter.
Shows the amount of attenuation introduced by the Limiter in red.

Other Meters and Controls
Makeup Gain
The Makeup Gain control is used to compensate for the gain reduction introduced by the multiple dynamic tools.
Make sure you don’t clip the Output meter when boosting Makeup Gain.
Range: -18 to 18 db
Default: 0 db

Combined Gain Reduction Meter
The Combined Gain Reduction Meter shows in one unified view the gain reduction introduced by the Leveler, the Compressor, and the Limiter.
This meter does not reflect the gain reduction introduced by the DeEsser and the Gate.

Output Meter
The Output meter shows the final output level produced by eMo-D5 You see a single meter for the Mono component, two meters (Left and Right) for the Stereo component.
The Output meter features the Peak Led as well.
eMo-D5 Block Diagram



















