LIGHTWARE HDMI-TPS-RX110AY-Plus HDBaseT Receiver with Relay Modules and Balanced Audio Out

Important Safety Instructions
Please read the supplied safety instruction document before using the product and keep it available for future reference.
Introduction
Thank you for choosing Lightware HDMI-TPS-RX110AY series receiver. The product has HDBaseTTM integration with additional Lightware developments. The device receives digital video at a resolution up to 4K, audio and control up to 170 m distance over a single CAT cable. The receiver is compatible with Lightware TPS matrix and 25G boards as well as other TPS products. The device can be remote powered over TPS link with PoE (IEEE 802.3af). The product is compatible with any third- party HDBaseTTM devices. HDBaseTTM and the HDBaseT Alliance logo are trademarks of the HDBaseT Alliance.![]()
Compatible Devices
The receiver is compatible with other Lightware TPS devices, matrix TPS and TPS2 boards, 25G boards, as well as third-party HDBaseT-extenders, displays, but not compatible with the phased out TPS-90 extenders.
The receiver is PoE-compatible (Power over Ethernet, can be powered remotely via CATx cable) but the device can only receive power and cannot send power other PoE-compatible devices.
Box Contents
Front View
- Relay connector 4-pole Phoenix connector for controlling the two relays.
- Infrared connectors 2 TRS (3.5mm jack) connectors for Infrared units (IR IN for the detector, IR OUT for the emitter)
- USB connector USB interface for LDC connection to control and configure the device.
- RS-232 connector
- pole Phoenix connector for serial communication Ethernet connector RJ45 connector for remote controlling and firmware upgrade via LAN.
- Status LEDs LEDs give feedback about the current status of the unit and connection signals.
- Reset button Pushing the button reboots the unit.
- Function button Special functions are available with this button (boatload mode, DHCP settings, restore factory default settings, condition launching in Event Manager).
Status LEDs
- LIVE
- OFF: device is not powered.
- BLINKING (slow; 1 sec): device is powered and operational.
- BLINKING (fast; 0,5 sec): device is in bootload mode.
- ON: device is powered but not operational.
- RS-232
- OFF: RS-232 ports (local and link) are in Pass-through mode.
- BLINKING: Command Injection mode is active.
- ON: RS-232 ports (local and link) are in Control mode.
- AUDIO OUT
- OFF: embedded audio is not present or muted.
- BLINKING: embedded audio format is not supported for audio de-embedding.
- ON: embedded audio is present and de-embedded.
- TPS LINK
- OFF: no TPS link.
- BLINKING: Device is in low power or Ethernet fallback mode.
- ON: TPS link is active.
Rear View
- 12V DC input connector 12V DC input for local powering.
- TPS input port TPS input port for compatible transmitter device (extender / matrix / board).
- Signal LED forHDMI output LED gives feedback about current status output signal.
- HDMI output port HDMI output port for DVI or HDMI signal. Connect an HDMI cable between the receiver and the display device.
- HDCP LED for HDMI output LED shows the current HDCP status of the video source.
- Audio output port 5-pole Phoenix connector for balanced analog audio output
- Rear Panel LEDs
- TPS Input LEDs
- ON: remote power receiving (PoE) is active.
- OFF: no TPS link between transmitter and receiver.
- BLINKING: device is in low power mode or in Ethernet fallback mode.
- ON: TPS link is active.
- HDMI Output – SIGNAL LED
- OFF: output signal is not present or muted.
- ON: signal is present
- HDMI Output – HDCP LED
- OFF: output signal is not HDCP-encrypted.
- BLINKING: non-HDCP capable device is connected, encrypted signal is replaced with red screen.
- ON: output signal is HDCP-encrypted.
Connecting Steps
- CATx Connect the receiver and the transmitter by a CATx cable via the TPS connectors.
- LAN Optionally connect the transmitter to a LAN network to control the device.
- Relay Optionally for relay extension: connect the controlled device(s) (e.g. projection
- screen) to the relay port.
- IR Optionally for Infrared extension:
- Connect the IR emitter to the IR OUT port of the receiver, and/or
- Connect the IR detector to the IR IN port of the receiver.
- Audio Optionally connect an audio device (e.g. audio amplifier) to the audio output port.
- RS-232 Optionally for RS-232 extension: connect a controller/controlled device
- (e.g. projector) to the RS-232 port.
- HDMI Connect a sink to the HDMI output port.
- Power Choose powering option:
- Local powering: first, connect the power adaptor to the DC input of the receiver, then to the AC power socket.
- Powering by a power injector (PoE): connect the compatible transmitter and a TPS-PI-1P1 power injector to the TPS input port of the receiver via a CATx cable. The power injector needs to be powered by a local DC adaptor.
- Powering by a matrix or output board (PoE): connect the compatible matrix or output board to the TPS input port of the receiver via a CATx cable. The output board needs to be powered by a local DC adaptor; please check the user’s manual of the board.
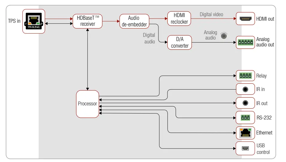
TPS Receiver Concept
HDMI-TPS-RX110AY is a multifunctional TPS receiver with audio de-embedding function and relay extension. The device receives audio/video, Ethernet, RS-232 and Infrared signals via the TPS input port and can be powered by another extender due to the PoE-compatibility. The receiver can be controlled via USB, Ethernet, RS-232 or Infrared and is able to control third-party devices via the RS-232, Ethernet, Infrared and relay interfaces. Software Control – Using Lightware Device Controller (LDC) The device can be controlled from a computer through the Ethernet, USB or RS-232 ports using Lightware Device Controller. Please download the application from www.lightware.com, install on a Windows PC or a macOS and connect to the device via the Ethernet port.
The IP address of the unit is static (default): 192.168.0.100., DHCP is disabled.
Set dynamic IP address
- Keep the Function button pressed for 5 seconds; all front panel LEDs start to blink.
- Release the button, then press it 3 times quickly. DHCP is now enabled.
Restore Factory Default Settings
- Keep the Function button pressed for 10 seconds; after 5 seconds front panel LEDs start to blink but keep the button pressed; the LEDs start to blink faster 5 seconds later.
- Release the button, then press it 3 times quickly; the following factory default settings are restored:
clock rate CAT5e AWG24 CAT7 AWG26 CAT7 AWG23 1024×768@60Hz 65 MHz 100 m / 130 m* 90 m / 120 m* 120 m / 170 m* 1280x720p@60Hz 73.8 MHz 100 m / 130 m* 90 m / 120 m* 120 m / 170 m* 1920x1080p@60Hz (24bpp) 148.5 MHz 100 m / 130 m* 90 m / 120 m* 120 m / 170 m* 1920×1200@60Hz 152.9 MHz 100 m / NA 90 m / NA 120 m / NA 1600×1200@60Hz 162 MHz 100 m / NA 90 m / NA 120 m / NA 1920×1080@60Hz (36bpp) 223 MHz 70 m / NA 70 m / NA 100 m / NA 3840×2160@30Hz UHD 297 MHz 70 m / NA 70 m / NA 100 m / NA 4096×2160@30Hz 4K 297 MHz 70 m / NA 70 m / NA 100 m / NA
Typical Application
Standalone Application Diagram
Integrated System Diagram
HDMI-TPS-RX110AY
Port Diagram
Audio Cable Wiring Guide
The device is built with 5-pole Phoenix connector so we would like to help users assemble their own audio cables. See the most common cases below. For more information about audio cable wiring see the user’s manual of the device or the Audio Cable Wiring Guide on our website www.lightware.com
Wiring Guide for RS-232 Data Transmission
The receivers are built with 3-pole Phoenix connector. See the examples below of connecting to a DCE (Data Circuit-terminating Equipment) or a DTE (Data Terminal Equipment) type device:
For more information about the cable wiring see the user’s manual of the device or the Cable Wiring Guide on our website www.lightware.com/support/guides-and-white-papers.
Relay Connector
HDMI-TPS-RX110AY series receivers contain two relays which can be connected with a 4-pole Phoenix connector. Relays can be controlled by Lightware protocol commands (LW3) and Event manager actions can be assigned to the port. Relay connector pin assignment:
- The device is built with normally open (N.O.) contact relays which means when the unit is not powered (DC plug is disconnected), the relays will open.
- The maximum ratings for each relay are 30V and 1A, AC/DC. The default status of the relays is open.

Types of IR Connectors (1/8” TRS / TS)
Mounting
To mount the receiver Lightware supplies optional accessories for different usage. There are two kinds of mounting kits with similar fixing method. The receiver has two mounting holes with inner thread on the bottom side. Fasten the device by the screws enclosed with the accessory The Under-desk double mounting kit makes easy to mount a single device on any flat surface, e.g. furniture. The 1U high rack shelf provides mounting holes for fastening two half-rack or four quarter-rack sized units. Pocket-sized devices can also be fastened on the shelf. To order mounting accessories please contact [email protected].
- Using different (e.g. longer) screws may cause damage to the device.
- The receiver is half-rack sized.
Locking DC Plug
Twist 90° clockwise to lock.
Further Information
- The document is valid with the following firmware version: 1.3.1
- The product brief and further information are available on www.lightware.com.
- See the Downloads section on the website of the product.
- Contact Us
- [email protected]
- +36 1 255 3800
- [email protected]
- +36 1 255 3810





















