TOPP PRO TMX-200RPM Paging Station

Product Information
TMX-200RPM/RPM200 Paging Station
User’s Manual
INDEX
- SAFETY-RELATED SYMBOLS
- WARNING
- IMPORTANT SAFETY INSTRUCTIONS
- FOREWORD
- AUDIO MATRIX
- SYSTEM PREVIEW
- BASIC OPERATION
- PHYSICAL INSTALLATION
- OPERATION
- SOFTWARE CONTROL
- FIRMWARE UPDATE
- FAQ
- SPECIFICATIONS
AUDIO MATRIX
Audio Matrix is a system that contains multiple signal inputs and outputs. Each input can be assigned to any output, just like a matrix in mathematics. Parameter controls are available for all the inputs and outputs and are easily changeable. All the configurations can be backed up and restored, easy to copy and to extend. Audio Matrix gives the ability to build complex audio setups in one device providing an instinctive operating interface for both professionals and beginners.
SYSTEM PREVIEW
There are six members in the MATRIX SYSTEM family: MATRIX A8, MATRIX D8, RVC1000, RVA200, RIO200, and RPM200. By using a combination of the above six devices, most of the broadcasting or routing requirements can be fulfilled. This system fits perfectly for schools, middle and small companies, supermarkets, bars and restaurants, health clubs, small libraries. The friendly and quick implementation of primary and advanced parameters makes easy the design of professional as well as simple applications.
Common Examples
- RPM200 MP3/CD Player Video Player MATRIX A8 Music Server for a retail store
- RPM200 MP3/CD Player MATRIX A8 for health clubs
- RPM200 MP3/CD Player Video Player MATRIX A8 RVA200 for restaurants
- RIO200 for schools
BASIC OPERATION
The RPM200 Paging Station can manage the zones you want to be broadcasted, the upper quantity is determined by the amount of the linked server host. You can choose the prelude as you wished (MP3 and wav are supported, less than 12M). Zones can be selected for the ones needed or for all, it ensures the information coverage and delivering selectivity at the same time.
Usage Instructions
To use the RPM200 Paging Station:
- Connect the Paging Station to the linked server host.
- Select the zones you want to broadcast using the LCD screen.
- Choose the prelude you want (MP3 and wav are supported, less than 12M).
- Select the zones to be broadcasted.
- The green LED indicates the presence of a signal when the microphone is ON.
- The red LED indicates the limit of clipping.
The symbol is used to indicate that some hazardous live terminals are involved within this apparatus, even under normal operating conditions. The symbol is used in the service documentation to indicate that a specific component shall be only replaced by the component specified in that Documentation for safety reasons.
Protective grounding terminal.
Alternating current /voltage.
Hazardous live terminal.- ON: Denotes the apparatus turns on.
- OFF: Denotes the apparatus turns off, because of using the single pole switch, be sure to unplug the AC power to prevent any electric shock before you proceed your service.
WARNING: Describes precautions that should be observed to prevent the danger of injury or death to the user.
Disposing of this product should not be placed in municipal waste and should be a separate collection.
CAUTION: Describes precautions that should be observed to prevent danger to the apparatus.
WARNING
Power Supply
- Ensure the source voltage matches the voltage of the power supply before turning ON the apparatus.
- Unplug this apparatus during lightning storms or when unused for long periods of time.
External Connection
The external wiring connected to the output hazardous live terminals requires installation by an instructed person, or the use of readymade leads or cords.
Do not remove any Cover
- There are maybe some areas with high voltages inside, to reduce the risk of electric shock, do not remove any cover if the power supply is connected.
- The cover should be removed by the qualified personnel only.
- No user-serviceable parts inside.
Fuse
- To prevent a fire, make sure to use fuses with specified standards (current, voltage, type). Do not use a different fuse or short circuit the fuse holder.
- Before replacing the fuse, turn OFF the apparatus and disconnected the power source.
Protective Grounding
- Make sure to connect the protective grounding to prevent any electric shock before turning ON the apparatus.
- Never cut off the internal or external protective grounding wire or disconnect the wiring of the protective grounding terminal.
Operating Conditions
- This apparatus shall not be exposed to dripping or splashing and no objects filled with liquids, such as vases, shall be placed on this apparatus.
- To reduce the risk of fire or electric shock, do not expose this apparatus to rain or moisture.
- Do not use this apparatus near water.
- Install in accordance with the manufacturer’s instructions. Do not install near any heat sources such as radiators, heat registers, stoves, or other apparatus (including amplifiers) that produce heat. Do not block any ventilation openings.
- No naked flame sources, such as lighted candles, should be placed on the apparatus.
IMPORTANT SAFETY INSTRUCTIONS
- Read these instructions.
- Follow all instructions.
- Keep these instructions.
- Heed all warnings.
- Only use attachments/accessories specified by the manufacturer.
Power Cord and Plug
Do not defeat the safety purpose of the polarized or grounding-type plug. A polarized plug has two blades with one wider than the other. A grounding-type plug has two blades and a third grounding prong. The wide blade or the third prong is provided for your safety. If the provided plug does not fit into your outlet, consult an electrician for the replacement of the obsolete outlet. Protect the power cord from being walked on or pinched particularly at plugs, convenience receptacles, and the point where they exit from the apparatus.
Cleaning
When the apparatus needs cleaning, you can blow off the dust from the apparatus with a blower or clean it with a rag etc. Don’t use solvents such as benzol, alcohol, or other fluids with very strong volatility and flammability for cleaning the apparatus body. Clean only with a dry cloth.
Servicing
Refer all servicing to qualified personnel. To reduce the risk of electric shock, do not perform any servicing other than that contained in the operating instructions unless you are qualified to do so . Servicing is required when the apparatus has been damaged in any way, such as a power supply cord or plug is damaged, liquid has been spilled or objects have fallen into the apparatus, the apparatus has been exposed to rain or moisture , does not operate normally, or has been dropped. The mains plug is used as the disconnect device, the disconnect device shall remain readily operable.
FOREWORD
Thanks to purchase the product of our company, please read this manual carefully before any operation.
Note: This guide contains all the information needed for the product. There might be some differences between the item and its description; please refer to the real product for the features.
AUDIO MATRIX
Audio Matrix is a system that contains multiple signal inputs and outputs; each input can be assigned to any output like a matrix in mathematics. Parameters controls are available for all the inputs and outputs, and are easily changeable; all the configurations can be backed up and restored, easy to copy and to extend. Audio Matrix gives the ability to build complex audio setups in one device providing an intuitive operating interface for both professionals and beginners.

SYSTEM PREVIEW
Audio Matrix is a system that combines hardware with software. The core device is Matrix A8 or Matrix D8. The major features are listed below:
- 12 INPUTS and 12 OUTPUTS
- In the case of extension links, the maximum goes up to 192 inputs and outputs.
- Broadcast different zones simply by paging unit control.
- A remote control unit can assign the volume in different zones separately.
- Control signals are transferred individually with dedicated wires separated from the audio stream, avoiding conflict and improving flexibility and reliability.
- The transmission for the audio stream is based on AES/EBU protocol, while the control signal used a RS-485 format.
There are six members in the MATRIX SYSTEM family:
- MATRIX A8 — Server host;
- MATRIX D8 — Server host (Compared to A8, 8 analog I/O for the A8, 8 digital I/O for D8);
- RVC1000 — Remote volume control with a link port;
- RVA200 — Remote volume control with additional outputs;
- RIO200 — Remote analog inputs and outputs;
- RPM200 — Remote paging station.
By using a combination of the above six devices, most of the broadcasting or routing requirements can be fulfilled. This system fits perfectly for schools, middle and small companies, supermarkets, bars and restaurants, health clubs, small libraries … The friendly and quick implementation of primary and advanced parameters makes easy the design of professional as well as simple applications. Here are some common examples:
SYSTEM PREVIEW




BASIC OPERATION

RPM200–Paging Station
RPM200 can manage the zones you want to be broadcasted, the upper quantity is determined by the amount of the linked server host. And you can choose the prelude as you wished (MP3 and wav are supported, less than 12M.) Zones can be selected for the ones needed or for all, it ensures information coverage and delivers selectivity at the same time.
- LCD screen
It displays the selected zones, the volume, and the ID number.
- Signal status indicators
The green LED indicates the presence of a signal when the microphone is ON. The red LED indicates the limit of clipping. - Communication status indicators
When the communication with MATRIX-A8 is correct, the green LED blinks. In case of a problem, the BUSY red LED lights up.
- Volume control and all zone selector
It controls the volume of the microphone for each selected zones. By pushing on the button, it selects all zones. - Zone selector
It selects one or several zones by turning the button left or right and pushing on it to validate. - Push-to-talk switch
When the button is pushed, the chimes sound and the red ring on the microphone lights up indicating that one can talk. - XLR connector
Female 3-pin XLR connector for the gooseneck electret microphone. It uses a phantom power controlled by software. - USB port
This port is used to load MP3s files for chimes sound. The maximum time for the chimes is 4 seconds. - RD port
Connection to the MATRIX-A8. The maximum CAT 5e cable length is 100 meters.
PHYSICAL INSTALLATION
Insert the extended reticle terminal to the RD port of the remote device and the other end to the serving host. Please note the link with shield cat5e or better cable, the total length end to end should be no more than 100.
OPERATION
Volume adjustment
Turn the “scroll” encoder to choose the zones intended to be tuned, short pushing to confirm, rotating the “Volume” encoder to change the volume value of selected ones.(shows on the upper right corner 0-32 can be adjusted) If all zones needed, just push “Volume” encoder once to select all and turn the “Volume” encoder.
Broadcast
Turn the “Scroll” encoder to choose the zones intended to be paged, choose the ones by pushing the “Scroll” encoder shortly, and repeat until all the zones needed are hooked. If all zones are needed, just push the “Volume” encoder once to select all. After paging zones are selected, click the “Talk” button to speak, and click again to stop. Normally, there is a chime sound before your speech, you can change or cancel it by replacing or removing the inner sound file. (You should connect the USB port to your computer to accomplish this work.) Please make certain all the zone to be used are selected before speaking, if not, the system would remind you “Select Zones First !”.
Rename zones
Holding the “volume” to enter the modifying interface, please note only the alphabet, number, and commonly used symbol supposed.
Reset device
Holding the “Volume” and “Scroll” encoders together for more than 3 seconds to enter factory resetting, “Load default setting …” would be shown on the screen at the same time. The device would restart automatically after the process finished.
SOFTWARE CONTROL
Please use a high-rated network cable to connect the Ethernet port of the PC and the LAN port of the service host device. Then run MatrixSystemEditor, and make sure the IP is linked rightly by the remarks given by dialogs. At the main interface, you can drag the device in the left column to the right area, that is the operation to add a device. Please make sure the device you added is physically linked, or there would be no effects even if all settings are saved. Double-click for a specific operation, here we add a RPM200.
If the device is connected properly, the gray rectangle in the left middle would turn to green.

ID modification
Right-click on the “DeviceID” position and the function menu popped up as shown; click “Change DeviceID”, then enter the number(4 bit) you wanted in the text box, finally click OK to save and to take, etc.
Note: The first time to use the whole system, initial work to assign ID for each device is necessary for its functioning.

Rename device
Double-click on the device block to enter the page, “APP ID”, “Device ID”, and “Firmware Version” would show automatically according to the information of the device linked. Enter a name into the “Device name” textbox and click the “Save” button to take effect. Please make sure the name can only consist of alphabets, numbers, and common symbols.

Mic Volume
Click the upward icon next to the text box to turn up the volume, and the downward icon for decreasing, 0-32 stage can be adjusted. Click the “Save” button to take effect.
Master Volume
Same as the Mic Volume, 0-32 stage can be adjusted.
Priority
To define the priority of the device presented, 1-8 accepted, bigger for higher priority, click the “Save” button to take effect.
Chime Time
To define the time of the Chime Sound, click the upward and downward icons to adjust, 0.5 for variation, 0.5-12S accepted, and click the “Save” button to take effect. If the chime sound is not uploaded, there would be no chime to be played.
Zone List
To define the number of zones, click the upward and downward icons to adjust, 12 for variation, 12-192 accepted, and click the “Save” button to take effect.

Attached
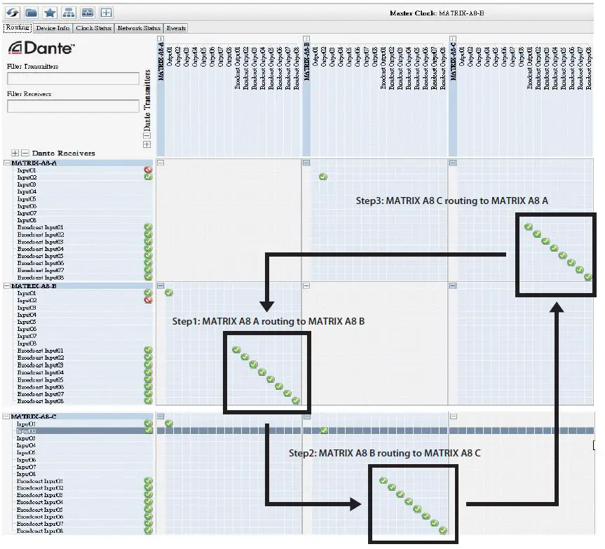
Configuration for multiple sever host linked: Dante Control software is required for this action, please visit WWW.SEIKAKU.HK to download. After all the physical linkage is confirmed, start the software and set ticks like the below in the indicated area. That is to assign the all Broadcast outputs of the previous device to the all Broadcast inputs of the next one, and so forth except the last; for the last, we should connect its Broadcast outputs back to the Broadcast inputs of the first one. Here is an example for three hosts.

FIRMWARE UPDATE
For more information about firmware, please visit WWW.SEIKAKU.COM. Please check the hardware version twice to identify the compatibility of firmware tended to upgrade.
FAQ
- There is no sound in the system
- Please check if the device powered on its screen lit or not
- Please make sure the “Talk” button was pressed before voicing
- Please recheck the setting of the MIC volume to make sure it was in a proper position
- Please check the channels assignment to make sure the one you output in hooked up with the input at present.
- Please the amplifier or active speaker on the circuit make sure they are charged and set appropriately.
- Please make sure the entire system configuration is set rightly.
- Please try to restart all the devices.
- Please make sure all the physical connections are stable and right.
- If all steps above checked defects still exited please insult the professional for help.
- The sound seems to be abnormal
- Please check the sound sources low quality input always causes distortion and resonance.
- Please check the volume setting consumption overloaded would cause distortion and resonance either.
- Please try to restart all the devices.
- Please make sure all the digital linkages are adopted high-quality shield cate network cable or above and professional cables for analog too.
- If there is some intermittent clipping sound please check all the joint points are mixed well.
- Please make sure devices and cables are not under a high magnetic or high radical environment.
- Please make sure the furthest length from the server host is no more than grounded linkage.
- Please make sure the analog transmission is also within the delivery limitation.
- If all steps above checked defects still exited please insult the professional for help.
- Devices can not be found.
- Please make sure devices are linked well.
- Please make sure all devices were assigned their unique ID with MatrixSystemEditor at the initial configuration.
- If this system uses several sever hosts for extended linkage, please make sure the system was set rightly by DANTE Controller. Please refer to the “Configuration for multiple sever host linked” part for details.
- Please try to restart all the devices.
- If all steps above are checked, defects still exited, please insult the professional for help.
- The software can not start
- Please make sure the operating system version is later than Windows 7.
- Please make sure NetFreameWork4.5.* suit is installed.
- Please make sure no firewall or antivirus software affects their running.
- Please make sure the system acquired valid IP and showed no error.
- If all steps above are checked, defects still exited, please insult the professional for help.
SPECIFICATIONS
MIC Input
- Active balanced
- Connector: 3-pin female XLR, ,(1 Gnd,2 Signal, 3 LED Power)
- Phantom Power: +12VDC @ 6mA
Indicators and switch
- LCD Display: Zone Activation
- LEDs: Signal Status
- Switch: Push to Talk
Ports
- RD net to Matrix: RJ45, 100 m CAT 5e cable
- USB: For Chimes Sound file (4 seconds)
Dimensions
- L x H x D: 166 x 53 x 162 mm






















