SmartDesign MSS
Configurator Overview
Doc Version 1.0
User Guide
Introduction
The SmartDesign MSS Configurator is a specialized SmartDesign for MSS configuration. If you are familiar with SmartDesign then the MSS Configurator will be very familiar.
This document explains the overall flow for using the MSS Configurator, as well as the details on how to use the SmartDesign MSS Configurator.
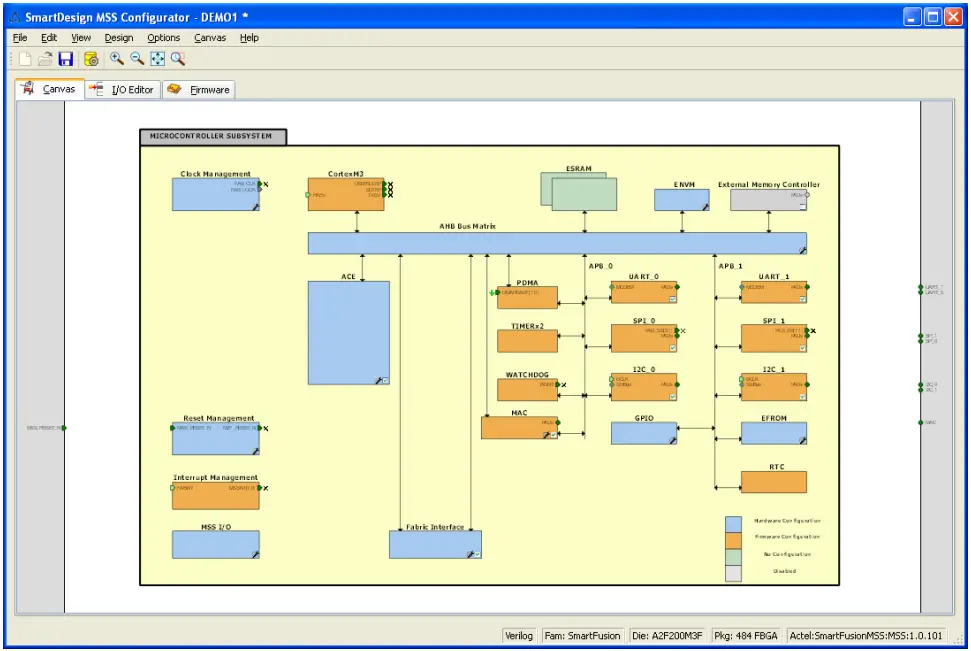
The MSS Configurator allows you to configure your SmartFusion Microcontroller subsystem, including peripheral configuration, MSS I/O settings, and firmware generation.
The MSS Configurator has multiple views, each allowing configuration of a different part of your Microcontroller Subsystem design. The views are:
- Canvas – Graphical block diagram of SmartFusion Microcontroller Subsystem
- I/O Editor – I/O attribute editor for MSS I/Os
- Firmware – Compatible firmware
For details on how to use each view, refer to the appropriate section below.
Figure 1: SmartDesign MSS Configurator
Design Flow
There are two basic design flows when designing with SmartFusion MSS. Most users will use the Libero® IDE tool suite to design their MSS configuration and fabric extension, this is explained in the MSS Configuration with Peripheral Extension below.
Users who are more focused on embedded software development have the option of using the MSS configurator in a standalone configuration, integrated into your Software tool suite. This is described in the Standalone MSS Configuration section later in this document. It is important to point out that in Standalone mode, you will only be able to affect the MSS configuration and not your FPGA fabric.
Libero Flow – MSS Configuration with Peripheral Extension
In this flow, you will use the SmartDesign MSS Configurator that is integrated into the Libero IDE tool suite. The following flow diagram illustrates the design flow:
Figure 2: SmartFusion MSS Configuration in Libero IDE
Note that FlashPro/SmartDesign/SmartDesign MSS Configurator tools are shown separately from Libero IDE to clarify the design flow diagram. These tools are actually integrated and managed within the Libero IDE tool suite.
You will need to use this flow if you want to add any logic in your FPGA fabric. As the above diagram illustrates, your MSS configuration is performed using the SmartDesign MSS Configuration tool. Once that is complete, you will then use the regular SmartDesign and Libero IDE tools to add the FPGA fabric portion of your design. The files are described in more detail in the Generation section below.
Refer to the tutorials for details on how to create a SmartFusion design.
Standalone MSS Configuration
In this flow, you use the SmartDesign MSS Configurator and integrate it into your Software tool suite, such as, SoftConsole, Keil, or IAR Embedded Workbench. The following flow diagram illustrates the design flow:
Figure 3: SmartFusion MSS Configuration Standalone Flow
You can use this flow if you will only be working with the embedded software development portion of your SmartFusion design. By integrating the MSS Configurator in your software environment, you can make configuration changes to the MSS as well as use it to generate the required driver files for your design.
The files are described in more detail in the Generation section below.
Refer to the Tutorials section of the SmartFlow documentation for a short tutorial on how to use this flow.
Generation
After configuring your SmartFusion MSS, you can generate your design by clicking the Generate button.
This produces all the necessary MSS files so that you can proceed through the rest of the design flow.
The MSS Configurator produces the following files:
- EFC: MSS configuration that is programmed into ENVM.
o Generated by SmartDesign MSS Configurator to <project>\component\work\<mss>\MSS_ENVM_0\MSS_ENVM_0.efc
o Used by FlashPro - UFC: eFROM configuration that is programmed into eFROM
o Generated by MSS Configurator eFROM to <project>\component\work\<mss>\MSS_UFROM_0\MSS_UFROM_0.ufc
o Used by FlashPro - PDC: MSS I/O constraint file.
o Generated by MSS Configurator ( exported only if there are any I/O constraints) to <project>\component\work\<mss>\<mss>.pdc
o Used by Designer - C/H: Design firmware and Fabric Memory Map.
o Produced by MSS Configurator to <project>\firmware
o Consumed by Software IDE ( SoftConsole, Keil, IAR )
Important Information about eNVM User Pages Usage
The MSS configurator uses a certain number of user eNVM pages to store the MSS configuration. These pages are located at the top of the eNVM address space. The number of pages is variable based on your MSS configuration (ACE, GPIOs and eNVM Init Clients). Your application code should not write in these user pages as it will most likely cause a runtime failure for your design. Note also that if these pages have been corrupted by mistake, the part will not boot again and will need to be reprogrammed.
The first ‘reserved’ address can be computed as follows. After the MSS has been successfully generated, open the eNVM configurator and record the number of available pages shown in the Usage Statistics group on the main page. The first ‘reserved’ address is defined as follows:
first_reserved_address = 0x60000000 + (available_pages * 128)
Note: this menu is only available when the SmartDesign MSS Configurator is launched independently of Libero IDE. When launched from Libero IDE, the SmartDesign MSS Configurator uses Libero IDE settings
Vault/Repositories Settings Dialog Box
Use this dialog box to view and set your Vault location, and add/remove repositories.
A vault is a local directory (either local to your machine or on the local network) that contains cores downloaded from one or more repositories.
A repository is a location on the web that contains cores that can be included in your design.
Click Repositories to add or remove repositories, as shown in the figure below.
Figure 4: Vault/Repositories Dialog Box
Click Add to add a new repository, Remove to remove an existing repository, and Defaults to restore the Vault/Repositories settings to their default.
Click Vault location to view/change the settings for your vault, as shown in the figure below.
Figure 5: Change Vault Location
Click the Browse button to navigate to a new default Vault location.
Preferences Dialog Box
The Preferences dialog box enables you to set your proxy settings.
Proxy Settings
Use a proxy server / Proxy name – set this option if you use a proxy server to connect to the Internet.
Enter your proxy server as required.
File Menu
| Command | Icon | Shortcut | Function |
| New | Ctrl+N | Opens the New Project dialog, enables you to create a new project. This option is not available when the SmartDesign MSS Configurator is invoked from Libero. | |
| Open | Ctrl+O | Opens an existing project. This option is not available when the SmartDesign MSS Configurator is invoked from Libero. | |
| Save | Ctrl+S | Saves the current project | |
| Execute Script… | Opens the Execute Script dialog box, enables you to run a Tcl script with any additional arguments and show the script report when it is complete | ||
| Export Script File… | Opens the Export Script dialog box; enables you to export a Tcl script for use at a later time | ||
| Exit | Ctrl + Q | Quits the SmartDesign MSS Configurator |
Edit Menu
| Command | Icon | Shortcut | Function |
| Undo | Ctrl+Z | Undo the last action | |
| Redo | Ctrl+Y | Redo the last undone action |
View Menu
| Command | Icon | Shortcut | Function |
| Log | Show the Log Window. To hide the log window, click the “x” icon on the log window pane. |
Design Menu
| Command | Icon | Shortcut | Function |
| Show Memory Map/Datasheet | Generates the Memory Map / Datasheet of the Microcontroller Subsystem and opens your default browser to display it. | ||
| Generate | Generates the design |
Options Menu
Only available when opened in standalone mode.
| Command | Icon | Shortcut | Function |
| Add Core to Vault | Enables you to add a core to your vault using a .CPZ file | ||
| Vault / Repositories Settings | Opens the Vault/Repositories Settings dialog box. Use the dialog box to set locations for your vault and add repositories. | ||
| Preferences | Opens the Preferences dialog box; enables you to set your Proxy settings |
Help Menu
| Command | Icon | Shortcut | Function |
| Help Topics | Opens the Libero online help | ||
| SmartFusion Microcontroller Subsystem ( MSS ) | Help topics that are specific to SmartFusion MSS | ||
| Actel Technical Support | Opens the Actel Technical Support web page in your default browser (if you have an active internet connection) | ||
| Actel Web Site | Opens the Actel web page ( www.actel.com ) in your default browser (if you have an active internet connection) | ||
| About SmartDesign | Lists your SmartDesign MSS Configurator release information | ||
Actel is the leader in low-power and mixed-signal FPGAs and offers the most comprehensive portfolio of system and power management solutions. Power Matters. Learn more at 18H http://www.actel.com.
| Actel Corporation 2061 Stierlin Court Mountain View, CA 94043-4655 USA Phone 650.318.4200 Fax 650.318.4600 | Actel Japan EXOS Ebisu Building 4F 1-24-14 Ebisu Shibuya-ku Tokyo 150, Japan Phone +81.03.3445.7671 Fax +81.03.3445.7668 19H http://jp.actel.com |
| Actel Europe Ltd. River Court, Meadows Business Park Station Approach, Blackwater Camberley Surrey GU17 9AB United Kingdom Phone +44 (0) 1276 609 300 Fax +44 (0) 1276 607 540 | Actel Hong Kong Room 2107, China Resources Building 26 Harbour Road Wanchai, Hong Kong Phone +852 2185 6460 Fax +852 2185 6488 www.actel.com.cn |

© 2009 Actel Corporation. All rights reserved. Actel and the Actel logo are trademarks of Actel Corporation. All other brand or product names are the property of their respective owners.
5-02-00229-0

















