
DKO97222 Measure with intelligence
User Manual

Intended Use
The read-out head com-AK enables the recall of data made available by digital firings automats. Information like trouble sources, error history, flame signal, and operation voltage are received by the com-AK as the optical signal at the reset button of the firing automat and shown on the graphic display. The com-AK is able to identify the make and the model of the following firing automats:
Siemens-Landis & Staefa: LMG, LMO, LME
Honeywell-Saronic:
Dxx, Dxx-N, SH, SH-N, SG, SG-N (DKO 970, DKO 972, DKO 974, DKO 976, DKO 992, DKW 972, DKW 976, DMO 976, DIO 974, DIO 976, DKG 970, DKG 972, DLG 974. DLG 976. DMG 970, DMG 971, DMG 972, DMG 973, DMG 991, DVI 980, DVI 982, SH 11x, SH 21x, SH 12x, SH 23x, SG 11x, SG 51x, SG 13x, DKO 970-N, DKO 972-N, DKO 974-N, DKO 976-N, DKO 992-N, DKO 996-N, DKW 972-N, DKW 976-N, DMO 976-N, DIO 974-N, DIO 976-N, DKG 970-N, DKG 972-N. DLG 974-N, DLG 976-N. DMG 970-N, DMG 971-N, DMG 972-N, DMG 973-N, DMG 991-N, DVI 980-N, DVI 982-N. SH 11x-N, SH 21x-N, SH 12x-N, SH 23x-N, SG 11x-N, SG 51x-N, SG 13x-N)
Scope of Delivery
- com-AK
- Connection cable
- Protective bag
- 2x 1,5 V AA Batteries
General Safety Instructions
WARNING
Hazard of Injury Improper work on incinerators can cause injuries. Work on incinerators may only be done by qualified specialists.
CATION
Malfunction of the Readout Process Exposure to strong light can disturb the readout process. Protect ecom-AK from strong light.
Device Description
- Photo Diode
- Housing Head
- Housing
- Display
- Setting Key
Set Language
- Hold down the setting key until Language: English on the display appears.
- Use the setting key to select the required language.
NOTICE
ecom-AK starts after about 5 s in the selected language.
Initiation/Measurement
Set burner control units to diagnostic mode
NOTICE
Applies only to Siemens burner controls!
Burner control in operating position:
- Press the reset button for at least 3 seconds.
Burner control in Lockout position:
- Press the reset button for at least 3 seconds.
- Press the reset button again for at least 3 seconds.
Read out burner control
- Set ecom-AK to the interference suppression button.
- Enable ecom-AK by pressing the setting key.
NOTICE
When using the Saronic or Siemens PC software, hold down the setting key until PC mode appears on the display. When using the AK PC software, the ecom-AK must not be started in PC mode. - ecom-AK searches for automat information.
NOTICE
ecom-AK schaltet sich nach 2 min. ab, wenn es kein Signal erkennt.
Display
Use the setting key to recall the data step by step:
1. Operating Status of the Burner
| 1. Error | 4. Valve 1 | 7. Engine |
| 2. Flame identified | 5. Ignition | 8. Operating Voltage |
| 3. Valve 2 | 6. Oil Preheater | 9. Flame Signal |
2. Flame Signal
- current flame signal – minimum signal
3. Reserve safety time
- Difference between flame detection and end of safety time — Sa-Tronic burner controls only
4. Error
- Saronic: Display of the current and the last 2 errors – fault description, flame signal with operation-voltage at fault, and time of fault shut-down are displayed in 3-second intervals.
- Siemens: Display of the current and last 5 faults – with a number of burners starting when the fault occurred.
5. Statistics
- Saronic: Display the Total number of faults, number of „extraneous light” faults, number of „no flame after safety time” faults, and number of „flame failure” faults. total number of burner starts, number of burners start since resetting the service counter.
- Siemens: Total number of burner starts, number of burners starts since resetting the service counter.
6. Control Times of the burner control
NOTICE
The type and scope of the data vary according to the type and software version of the burner control.
Switch-off
- Keep the setting key pressed for 4 seconds.
- If no key is pressed during operation, the display lighting is switched off after 10 minutes.
- The device switches off after 60 minutes.
Change Batteries
NOTICE
The two 1.5 V AA batteries must be replaced when the battery capacity indicator flashes.
- Press locking latches on the housing head inwards.
- Pull off housing and head to the front.
- Remove circuit board.
- Change batteries.
- Reassemble ecom-AK in reverse order.
PC Software AKPC
NOTICE
A special cable is required for the connection to the PC:
- PC interface RS232: data cable AK-PC or
- PC interface USB: Data cable AK-PC + adapter cable RS232-USB
- Start programme with „Start” / „Programmes” / „AKPC”.
- Select COM port from the „Setup” menu.
- Select COM Port.
- Confirm with „OK”.
- Connect ecom-AK to PC via the connection cable.
- Connect ecom-AK to burner control.
- Switch on ecom-AK.
NOTICE
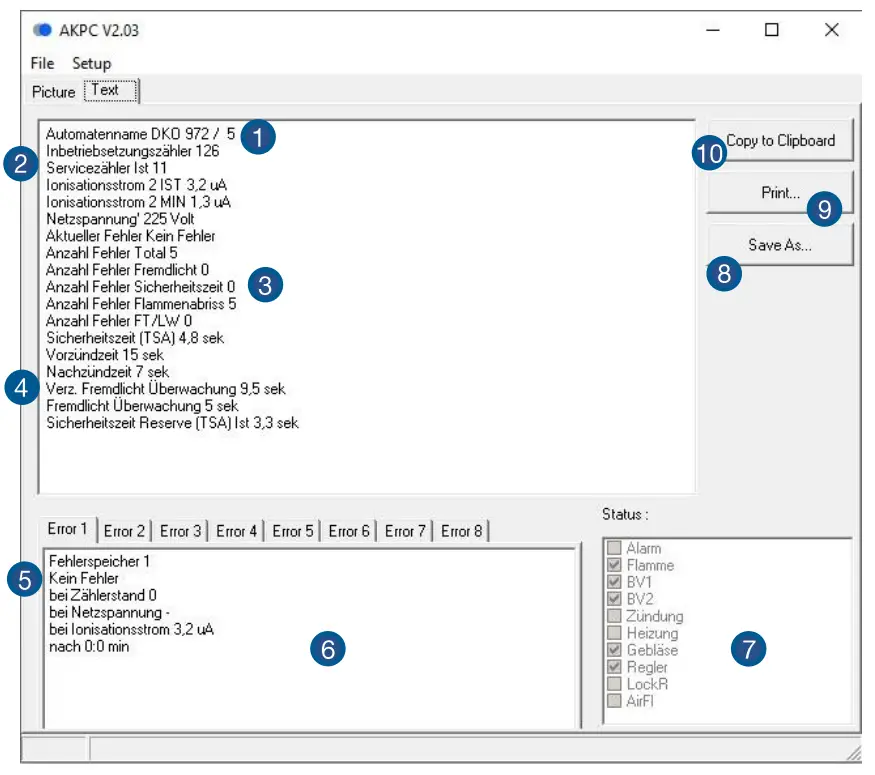
The data of the automatic burner control are displayed on 2 pages in the software.
- Oil preheater / Air pressure switch
- Engine is running
- Ignition is active
- Actual flame signal
- Flame signal min
- Flame is detected
- Valve 2
- Valve 1
- Operating voltage

| 1 | Model designation | 5 | Current error | 9 | Print data |
| 2 | Total number of burner starts | 6 | Error history | 10 | Copy data to the clipboard |
| 3 | Error statistics | 7 | Active burner components | ||
| 4 | Control times burner control | 8 | Save data to a text file |
FAQ
| Connection to ecom-devices | Connection to the devices: • ecom-D • ecom-EN3 • ecom-J2KNpro is possible with included connection cable |
| Data reading does not work | 1. Burner control cannot be read out (see list) 2. Burner control is not set to diagnostic mode (only Siemens burner controls) |
Technical Data
| Technical Data | |
| Power Supply | 2x Rechargeable Battery Type AA; 1.2 V 2x Battery Type AA; 1.5 V |
| Power Consumption | “C. 100mA |
| Storage Temperature | ca-20 ‘C – +50 |
| Operating Temperature | -20 “C – +50 ”C |
| Size | 88 mm x 41 mm x 32 mm |
NOTICE
Subject to technical changes! (Status 04.2022)
Maintenance
To ensure the accuracy of your measuring device, we recommend an annual inspection by an authorized ecom partner. In case of heavy use, shorter inspection intervals should be chosen – please contact your ecom partner.
Disposal
- Dispose of used batteries at the designated collection points.
- Dispose of packaging material in an environmentally friendly manner.
- Old devices must be disposed of in an environmentally friendly manner by an authorized center.
NOTICE
On request, we take back old appliances and dispose of them in an environmentally friendly way.
Consumables/Spare Parts
NOTICE
You can find consumables or spare parts in our webshop at www.shop.ecom.de.
INTELLIGENT MESSEN!
MEASURE WITH INTELLIGENCE!
ecom GmbH Am GroBen Teich 2 D-58640 Iserlohn
[email protected]
www.ecom.de
Phone: +49 2371 945-5″
Fax: +49 2371 40305




















