BRADFORD WHITE KwickShot Tankless Electric Water Heaters

INSTALLATION GUIDE AND OWNER’S MANUAL
WARNING
BEFORE ATTEMPTING ANY INSTALLATION, MODIFICATION OR SERVICE OF THE HEATER, MAKE SURE THE ELECTRICAL POWER IS DISCONNECTED.
Read and understand the instructions thoroughly before attempting the installation or service of the water heater. Failure to follow the instructions can result in serious injury, death and/or property damage. The warranty of the water heater will depend upon proper installation according to the instructions. Some heaters come supplied with separate faucet aerators. If supplied, the aerator must be installed in the faucet for optimum performance. The heater must only be used to heat water and must be installed in a location where it is not subject to freezing temperatures. The manufacturer is not liable for any damages resulting from improper installation or misuse. The installation must conform to the latest requirements of the National Electrical Code and all applicable state and local codes. This information is available through local authorities. You must fully understand the requirements before beginning this installation. This water heater is not required by UL 499 to employ a temperature and pressure relief valve (T&P). Check with local codes to find out if one is required. If it is, the T&P valve must be installed in the outlet hot water pipe between the heater and the isolation valve.
IMPORTANT SAFETY INSTRUCTIONS
When using electrical equipment, basic safety precautions should always be followed, including the following:
READ AND FOLLOW ALL INSTRUCTIONS
Supply the water heater only from a grounded system. A green terminal (or a wire connector marked “G”, “GR, “Ground”, or “GROUNDING”) is provided for wiring the appliance. To reduce the risk of electric shock, connect this terminal, or connector, to the grounding terminal of the electric service or supply panel with a continuous copper wire. Connection should be made in accordance with the electrical installation code.
CAUTION
- DO NOT INSTALL IN A BATH ENCLOSURE OR SHOWER STALL OR CONNECT TO A SALT-REGENERATED WATER SOFTENER OR A WATER SUPPLY OF SALT WATER. ATTENTION: NE PAS INSTALLER DANS UNE BAIGNOIRE OU UNE CABINE DE DOUCHE ET NE PAS BRANCHER À UN ADOUCISSEUR D’EAU RÉGÉNÉRÉ AVEC DU SEL OU À UN APPROVISIONNEMENT EN EAU SALÉE.
- (CANADIAN INSTALLATIONS ONLY) CONNECT ONLY TO A CIRCUIT PROTECTED BY A CLASS A GROUND FAULT CIRCUIT INTERRUPTER. ATTENTION: BRANCHER UNIQUEMENT À UN CIRCUIT PROTÉGÉ PAR UN DISJONCTEUR DE FUITE DE TERRE DE CLASSE A.
- (CANADIAN INSTALLATIONS ONLY) USE COPPER CONDUCTORS ONLY. USE BONDING CONDUCTOR IN ACCORDANCE WITH THE CANADIAN ELECTRICAL CODE PART I. UTILISEZ DEZ CONDUCTEURS EN CUIVE UNIQUEMENT. UTILISEZ DES CONDUCTEURS DE MIZE À LA MASSE CONFORMEMENT AU CODE CANADIEN DE L’ÉLECTRICITÉ, PARTIE I.
SAVE THESE INSTRUCTIONS
- Hot water can be dangerous, especially for infants or children, the elderly, or infirm. There is hot water scald potential if the thermostat is set too high.
- Water temperatures over 125° F (51° C) can cause severe burns or scalding resulting in death.
- Hot water can cause first degree burns with exposure for as little as:
- 3 seconds at 140° F (60° C)
- 20 seconds at 130° F (54° C)
- 8 minutes at 120° F (48° C)
- Test the temperature of the water before placing a child in the bath or shower.
- Do not leave a child or an infirm person in the bath unsupervised.
GENERAL
Bradford White offers thermostatic, and flow controlled tankless electric water heaters. KwickShot® thermostatic heaters are designed to accept cold or preheated water and heat it to temperatures suitable for normal domestic usage up to a maximum temperature setpoint of 140°F. “ML” option models: Factory set to a maximum temperature setpoint of 110°F and are recommended for multi-lavatory handwashing applications – refer to section 3 for supplied aerator details. “CA” option models: Manufactured for Canadian market and it indicates evaluation and compliance to either Underwriters Laboratories (UL) or Intertek (ETL) under CAN/CSA-C22.2 No. 64/No. 88. KwickShot® flow-controlled heaters are designed to take in cold water and heat it to temperatures suitable for handwashing and other fixed-flow applications.
NOTICE: KwickShot® tankless electric water heaters are tested @ 125 deg. per Department of Energy (DOE) 10CFR Part 430, Energy Conservation Program for Consumer Products. To obtain optimum performance and energy savings, the water heater should be located as close as possible to the point-of-use. The unit is supplied with compression rings and nuts suitable for direct coupling to 3/8” copper or PEX™ piping. Do not use additional screwed fittings, pipe dope or Teflon tape – doing so will void the warranty. DO NOT SOLDER PIPES WHILE THE UNIT IS INSTALLED as serious damage to the heater will result and the warranty will be voided
MOUNTING THE UNIT TO THE WALL
CAUTION
THIS HEATER MUST BE INSTALLED IN A LOCATION WHERE IT IS NOT SUBJECT TO FREEZING TEMPERATURES.
The heater should be mounted on the wall under the sink, as close to the point-of-use as possible. Ideal position is fittings pointed down; however, the heater may be mounted in any orientation.
Note: an additional logo decal has been provided to ensure branding is clearly displayed in any mounting orientation.
- Remove the cover and fasten to the wall using the mounting holes at each corner of the back plate. Replace the cover.

- Minimum turn on flow rates are family dependent:
- Thermostatic Models: 0.2 GPM
- Flow Controlled Models: vary by model (refer to the table below)
- Minimum/maximum working pressure: 30 PSI/150 PSI (Optimal operating pressure range: 35 to 80 PSI)
PLUMBING HOOK-UP
The water heater is supplied with 3/8” brass compression fittings that are compatible with either copper or plastic pipes. Make sure these fittings are used for this installation. Contact your representative for further information.
CAUTION
- NEVER SUBSTITUTE THREADED PIPE FITTINGS USING PIPE DOPE OR TEFLON TAPE AND NEVER SOLDER ANY PIPE CONNECTIONS WHILE ATTACHED TO THIS HEATER AS DAMAGE TO THE HEATER WILL RESULT. DOING THIS WILL VOID THE WARRANTY!
Bradford White strongly recommends that the heater be supplied directly from the main cold-water trunk line when possible. This helps to avoid a potential water flow interruption to the water heater which could lead to a failure of the heating element.
System Requirements

- Special suffixed models (i.e. CA, ML), will have identical temperature rises as their base model For optimum performance, Bradford White recommends the use of isolation valves (full flow ball type) on the inlet and outlet pipes and a 40 mesh Y-Strainer on the inlet of the heater. Clean the screen periodically for best performance.
WARNING
- BEFORE ATTEMPTING ANY INSTALLATION, MODIFICATION OR SERVICE OF THIS HEATER, MAKE SURE THE ELECTRICAL POWER IS DISCONNECTED.

Sample installation diagrams

Open the hot water faucet and run water for a minimum of 60 seconds and until the flow is continuous and free of air pockets. Close the faucet and install the aerator (if supplied).Failure to install aerator will result in less-than-favorable heater performance.
- ML thermostatic models are designed to deliver a flow of 0.35 GPM to each lavatory. Please install the supplied aerators to ensure maximum heating performance.
| MODEL | # OF AERATORS |
| TET055V240ML | 2 |
| TET060V277ML | 2 |
| TET065V240ML | 2 |
| TET075V240ML | 2 |
| TET080V277ML | 2 |
| TET083V208ML | 3 |
| TET090V277ML | 3 |
| TET095V240ML | 3 |
| TET100V277ML | 3 |
| TET115V240ML | 3 |

ELECTRICAL HOOK-UP
BEFORE BEGINNING ANY WORK ON THIS INSTALLATION, CONFIRM THE ELECTRICAL BREAKER IS “OFF” AND THAT ALL MOUNTING AND PLUMBING WORK HAS BEEN COMPLETED PER THE STATED INSTRUCTIONS.
For use on an individual branch circuit only. The heater shall be installed using insulated, UL listed, 2 wire cable (2 wire plus ground) of the appropriate size suitable for up to 75°C and protected by the correctly rated circuit breaker. Refer to the chart below for recommended copper wiring for conductors with a temperature rating of 75°C:
| Flow Controlled Models | Thermostatic Models | Voltage | Max power | Max current | Minimum wire size (AWG) @75°C |
| (VAC) | (kW) | (A) | |||
| TEF024V120 | — | 120 | 2.4 | 20 | 14 |
| TEF030V120 | — | 120 | 3 | 25 | 12 |
| TEF035V120 | — | 120 | 3.5 | 29 | 10 |
| TEF035V240 | — | 240 | 3.5 | 15 | 14 |
| TEF048V240 | — | 240 | 4.8 | 20 | 14 |
| TEF055V240 | TET055V240 | 240 | 5.5 | 23 | 12 |
| TEF065V240 | TET065V240 | 240 | 6.5 | 27 | 10 |
| TEF075V240 | TET075V240 | 240 | 7.5 | 32 | 10 |
| TEF095V240 | TET095V240 | 240 | 9.5 | 40 | 8 |
| — | TET115V240 | 240 | 11.5 | 48 | 8 |
| TEF030V208 | — | 208 | 3 | 15 | 14 |
| TEF041V208 | — | 208 | 4.1 | 20 | 14 |
| TEF083V208 | TET083V208 | 208 | 8.3 | 40 | 8 |
| TEF030V277 | — | 277 | 3 | 11 | 14 |
| TEF041V277 | — | 277 | 4.1 | 14.8 | 14 |
| TEF060V277 | TET060V277 | 277 | 6 | 22 | 12 |
| TEF080V277 | TET080V277 | 277 | 8 | 29 | 10 |
| TEF090V277 | TET090V277 | 277 | 9 | 33 | 10 |
| TEF100V277 | TET100V277 | 277 | 10 | 36 | 8 |
- Recommendation for special suffixed models (i.e. CA, ML), are identical to standard models.

WARNING
FAILURE TO GROUND THE SYSTEM MAY RESULT IN SERIOUS INJURY, DEATH AND/OR PROPERTY DAMAGE. 
COMMISSIONING THE HEATER
CAUTION
- BEFORE SWITCHING THE ELECTRICAL BREAKER “ON”, VERIFY THE INLET AND OUTLET BALL VALVES ARE FULLY OPEN AND WATER IS FLOWING THROUGH THE HOT WATER FAUCET FOR A MINUTE OR TWO UNTIL THE FLOW IS CONTINUOUS AND FREE FROM AIR POCKETS. DO NOT SWITCH THE BREAKER “ON” IF THERE IS A POSSIBILITY THE WATER IN THE HEATER IS FROZEN.

The following steps are dependent on the water heater, please be sure to read all instructions to best commission the appropriate model.
KwickShot® Flow Controlled Models
- The LED indicator light will flash rapidly while water flows through the unit. Maintain flow. After 15 seconds, the LED indicator light will turn solid red and there will be an audible click. The heater is commissioned at this point. The faucet can be turned off and used as needed. Note: with no flow, the unit will flash every 4 seconds, indicating normal stand-by mode.


Congratulations!
Your KwickShot® tankless electric water heater is installed and ready for use! For temperature rise at specified flow rate, please consult the table below:
Note: the values shown above are only for comparison purposes.
- Special suffixed models (i.e. CA, ML), will have identical temperature rises as their base model “-” Flow rate below turn on flow for this model
BASE MODEL* FLOW RATE, GPM (LPM) KwickShot® Thermostatic models
0.35 (1.33) 0.5 (1.89) 1 (3.79) 1.5 (5.68) 2 (7.58) 2.5 (9.48) 3 (11.37) TEMPERATURE RISE, °F (°C) TET055V240 107** (59) 75 (42) 38 (21) 25 (14) 19 (11) 15 (8) 13 (7) TET065V240 127** (71) 89 (49) 44 (24) 30 (17) 22 (12) 18 (10) 15 (8) TET075V240 146** (81) 102** (57) 51 (28) 34 (19) 26 (14) 20 (11) 17 (9) TET095V240 185** (103) 130** (72) 65 (36) 43 (24) 32 (18) 26 (14) 22 (12) TET115V240 224** (124) 157** (87) 79 (44) 52 (29) 39 (22) 31 (17) 26 (14) TET083V208 162** (90) 113** (63) 57 (32) 38 (21) 28 (16) 23 (13) 19 (11) TET060V277 117** (65) 82 (46) 41 (23) 27 (15) 20 (11) 16 (9) 14 (8) TET080V277 156** (87) 109** (61) 55 (31) 36 (20) 27 (15) 22 (12) 18 (10) TET090V277 176** (98) 123** (68) 61 (34) 41 (23) 31 (17) 25 (14) 20 (11) TET100V277 195** (108) 137** (76) 68 (38) 46 (26) 34 (19) 27 (15) 23 (13) - Note: the heaters’ actual temperature rises are limited by their thermostatic controls. The theoretical values shown above are only for comparison purposes.
KwickShot® THERMOSTATIC MODEL OPERATION
Factory temperature setpoints/maximum adjustable range:
| KwickShot® Thermostatic models | Default Setpoint (°F) | Minimum Setpoint (°F) | Maximum Setpoint (°F) | |
| Base Model | <4kW | 105 | 70 | 140 |
| >4kW | 120 | |||
| ML (Multi Lavatory) | 110 | 70 | 110 | |
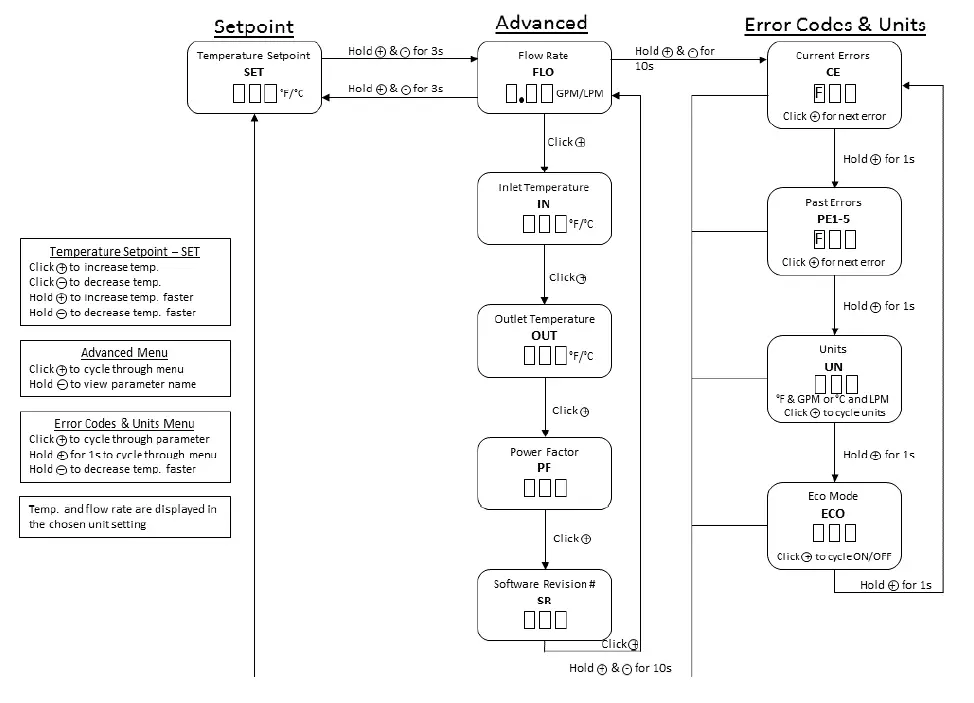
CHANGING SETPOINT TEMPERATURE
To INCREASE temperature, tap the “+” button repeatedly, or hold the “+” down to INCREASE the temperature quickly. To DECREASE temperature, tap the “–” button repeatedly, or hold the “–” down to DECREASE the temperature quickly.
ADVANCED FUNCTIONS
With the display showing the current setpoint temperature, press BOTH “+” AND “–” buttons simultaneously for 3 seconds.
| Screen Info | Title | Units | Description |
| Flow Rate | FLO | GPM or LPM | Current water flow rate through unit |
| Inlet temperature | IN | °F or °C | Cold water temperature |
| Outlet temperature | OUT | °F or °C | Hot water temperature |
| Power Factor | PF | % | How hard the heater is working |
| Software Revision | SR | – | For Technical Support assistance |
Hold “-” to display the current screen title. Press “+” to advance to the next screen. Holding both “+” and “–” at any time for 3 seconds returns the display to the temperature set point, or just let the heater return to set point display on its own after a period of time.
ERROR CODES & UNITS
From Advanced Menu, press and hold the “+” and “–” buttons for 10 seconds.
| Screen Info | Title | Description |
| Current Error(s) | CE | Any errors currently present (F0 displays if no errors are present) |
| Past Errors | PE | Previous 5 errors and faults |
| Units | UN | Choose between °F/GPM and °C/LPM |
| Eco Mode* | ECO | Toggle non-silent operation |
- Thermostatic models only Pressing “-” at any time will display screen title (CE, PE1-5, UN, ECO). Press the “+” button for 1 second to cycle through the following screens: To return to setpoint hold “+” and “–” for 10 seconds, or just let the heater return to setpoint display or display turn-off on its own after a period of time.

TROUBLESHOOTING
CAUTION
- ENSURE POWER TO THE UNIT IS “OFF” BEFORE REMOVING THE PROTECTIVE COVER FOR ANY REASON.
For status resolution, please consult the table for your heater model below.
| KwickShot® Thermostatic models | ||||
| Code | Name | Possible causes | Heater response | Possible solutions |
| F23 | No heat | – element failure – ECO tripped/malfunctioning – triac(s) failed open – relay/contactor malfunctioning – control board failure – inlet water supply out of spec | Heating will be disabled after 30 seconds of continuous no heat condition. | – measure element resistance with the unit completely turned off |
| F24 | Low heat | – undervoltage – triac(s) failed open – control board failure – inlet/outlet thermistor(s) failure | Heating enabled, reduced performance (lower outlet temperature). | – verify power supply (voltage) while heater is running |
| F33 | Residual heat | – internal water temperature elevated without flow – both triacs failed closed | Heating disabled until outlet temperature falls below the reactivation temperature (see default parameters table). | – run water through the unit |
| F34 | Overvoltage | – inlet voltage is too high compared to the stated heater specifications | Heating enabled, reduced performance (higher outlet temperature). | – have certified personnel verify the inlet voltage – provide voltage within specified range |
| F36 | Undervoltage | – inlet voltage is too low compared to the stated heater specifications | Heating enabled, reduced performance (lower outlet temperature). | – have certified personnel verify the inlet voltage – provide voltage within specified range |
| F38 | High flow | – flow is too high to heat the water to setpoint temperature | Heating enabled; unit operates as intended (lower outlet temperature possible). | – reduce flow (outlet flow restrictor, faucet aerator) |
| F47 | Inlet thermistor failure | – inlet thermistor interrupted or disconnected | Heating enabled based on default inlet temperature setting (see default parameters table; higher/lower outlet temperature possible). | – inspect connections/wiring of inlet thermistor |
| F48 | Outlet thermistor failure | – outlet thermistor interrupted or disconnected | Heating enabled; auto calibration disabled. | – inspect connections/wiring of outlet thermistor |
| F64 | Freeze warning | – inlet temperature is too low (below 35°F) | Heating disabled while condition is present. | – increase inlet water temperature above 35°F |
| KwickShot® Thermostatic models | |||
| Status code | Model suffix | Default values | |
| F33 | T, ML | Trip | 170°F |
| Reactivation | 140°F | ||
| KwickShot® Flow controlled models | ||||
| LED Pattern | Status/Problem | Possible causes | Heater response | Possible solutions |
| Solid light | Heating | N/A | N/A | N/A |
| One flash every four seconds | Idle | N/A | – unit waits for flow | N/A |
| Two flashes once, three second pause | Low heat | – outlet temperature below 90°F/32°C for 5 seconds of flow – element failure – ECO tripped/malfunctioning – relay/contactor malfunctioning – control board failure – inlet water supply out of spec | – unit keeps running, LED flashes a warning pattern | – reduce flow through unit |
| Two flashes twice, three second pause | Outlet thermistor failure | – outlet thermistor interrupted or disconnected | – unit keeps running, LED flashes a warning pattern | – inspect connections/wiring of outlet thermistor |
| Two flashes three times, three second pause | Over-temperature Warning | – outlet temperature exceeds 110°F/38°C | – unit keeps running, LED flashes a warning pattern | -increase flow through unit. If this temperature is desired no action is required |
| Three flashes once, three second pause | Over-temperature Protection | – outlet temperature exceeds 150°F/65°C | – unit stops heating until outlet temperature falls below preset minimum | – increase flow through unit to decrease the overall temperature rise |
| Three flashes twice, three second pause | Freeze warning | – inlet temperature is too low (below 35°F/2°C) | – heating disabled | – increase temperature of inlet water to meet product specifications |
PERIODIC MAINTENANCE
The heater is designed for many years of carefree use. In order to maintain consistent water flow, it may be necessary to periodically clean the faucet aerator, or the filter screen located in the brass inlet fitting at the heater.

REPLACEMENT PART NUMBERS
| COMPRESSION FITTINGS | |
| 3/8” NUT | EX68B |
| 3/8” SLEEVE | EX68C |
| Energy Cut-Off (ECO) | |
| KwickShot® Thermostatic models (Base, ML) | EX278A-KIT |
| KwickShot® Flow controlled models (Base) | EX278A-KIT |
| CA | EX08100-03-KIT |
| AERATORS | ||
| 0.35 GPM | EX0061-0.3-AER | |
| 0.5 GPM | EX0061-0.5-AER | |
| PLUMBING ADAPTORS | ||
| MALE 13/16″-27 X MALE 55/64″-27 | EX61-339 | |
| FEMALE 3/4″-27 X MALE 55/64″-27 | EX61-341 | |
| FEMALE 13/16″-24 X MALE 55/64″-27 | EX61-349 | |
| MALE 15/16″-27 X MALE 55/64″-27 | EX61-336 | |
| MALE 11/16″-27 X MALE 55/64″-27 | EX61-344 | |
| MALE M24X1/FEMALE M22X1 X MALE 55/64″-27 | EX61-387 | |
REPAIR PARTS
| MODEL NUMBER* | ELEMENT CARTRIDGE | CONTROL BOARD | RELAY |
| TET055V240 | EX1050 | EX384-240 | EX255B |
| TET065V240 | EX890 | EX384-240 | EX255B |
| TET075V240 | EX770 | EX384-240 | EX255B |
| TET090V240 | EX630 | EX384-240 | EX255B |
| TET115V240 | EX500 PRT | EX384-240 | EX1050-1 |
| TET083V208 | EX520 | EX384-240 | EX255B |
| TET060V277 | EX1280 | EX384-277 | EX253B |
| TET080V277 | EX960 | EX384-277 | EX253B |
| TET090V277 | EX850 | EX384-277 | EX253B |
| TET100V277 | EX760 | EX384-277 | EX253B |
| MODEL NUMBER* | ELEMENT CARTRIDGE | CONTROL BOARD | RELAY |
| TEF024V120 | EX610 | EX383 | EX250B |
| TEF030V120 | EX480 | EX383 | EX250B |
| TEF035V120 | EX410 | EX383 | EX250B |
| TEF035V240 | EX1650 | EX383 | EX254 |
| TEF048V240 | EX1200 | EX383 | EX254 |
| TEF055V240 | EX1050 | EX383 | EX254 |
| TEF065V240 | EX890 | EX383 | EX254 |
| TEF075V240 | EX770 | EX383 | EX255B |
| TEF095V240 | EX630 | EX383 | EX255B |
| TEF030V208 | EX1440 | EX383 | EX254B |
| TEF041V208 | EX1050 | EX383 | EX254B |
| TEF083V208 | EX520 | EX383 | EX255B |
| TEF030V277 | EX260 | EX383 | EX251B |
| TEF041V277 | EX1870 | EX383 | EX251B |
| TEF060V277 | EX1280 | EX383 | EX251B |
| TEF080V277 | EX960 | EX383 | EX251B |
| TEF090V277 | EX850 | EX383 | EX253B |
| TEF100V277 | EX760 | EX383 | EX253B |
- Special suffixed models (i.e. CA, ML), will have identical replacement parts as their base model. If you need any assistance from our Technical Service Department, make sure you can identify this water heater by having the following numbers from your unit:
- Model Number
- Serial Number: Bradford White Corporation 200 Lafayette Street Middleville, MI 49333 800-334-3393


























