Danfoss SonoMeter40 Heat and Cooling Meter

Purpose
Configuration software SonoMeter_40_UserConfig.exe is designed for SonoMeter 40 heat meters installation, maintenance and inspection/adjusting employees. Main functions:
- Reading meter configuration and performance of its maintenance;
- Modification of new meters before start of commissioning (when the meter is in Transport mode);
- Modification of meters after changing the operating conditions;
- Facilitation of meter verification;
- Meter modification during verification;
- Current data and archive data reading.
Main information
- The meter configuration can be read and modified at any time via optic interface or M-Bus/CL/Mini-Bus wired interfaces (if wired interface is supplied) regardless of the operating mode of the meter. The scope of modification configuration depends on the operating modes activated in the meter (see, Table 5.1).
- When idle, the optic interface of the meter is inactive; in order to activate it (active time – 5 minutes), it is necessary to press the meter button. The meter will be automatically deactivated in 5 minutes after the last hit of a button or the end of the last communication via the optic interface.
- The wired interfaces are always active (unless their operating credit limit has been reached). Communication speed of optical interface – 2400bps, parity – Even. Communication speed of wired interface may be adjusted according to the client’s needs, which is displayed in the meter’s LCD menu. In case of standard reading: 2400 bps, parity – Even.
- The operating mode of the meter may be changed by ADJ and SERVICE contacts, which are concealed and can be reached by breaking open the plates provided on the back of the box marked as ADJ and SERVICE. The respective mode can be activated by using any metal tool to short the contacts; the mode can be deactivated by shorting the contacts again. Following configuration,
the access must be blocked by special seal stickers, which shall be waterproof and/or resistant to temperature fluctuations: The ADJ window shall be closed with a metrology seal, the SERVICE window – with a supplier’s seal.
Important: Prior to modification of the meter’s configuration, the existing meter configuration must always be read first. - The available meter operating modes, their purpose and activation method are provided in Table 2.1.
Operating mode Purpose Method of activation Transport mode
This mode is intended for configuration prior to start of operation. Feature: Flashing ßà symbol on the LCD screen.
Activated during manufacturing. Deactivated with the configuration programme, by hitting a button or after >0.001 m3 has run through the meter.
Test mode This mode is intended for a quick test of a meter. Feature: TEST text flashing on the LCD screen. Activated and deactivate by hitting a button or by using the configuration programme. Service mode
This mode is intended for a quick test of a meter and changing the configuration, when the Transport mode is deactivated. Feature: TEST text flashing on the LCD screen.
To activate, use any metal tool to break open the SERVICE plate and short the contacts. To deactivate, either short the contacts or use the configuration programme. Adjustment mode
This mode is intended for meter configuration and regulation of the flow and temperature. Feature: Lit up ßà symbol on the LCD screen.
To activate, use any metal tool to break open the ADJ plate and short the contacts. To deactivate, either short the contacts or use the configuration programme. Manufacturer mode
This mode is intended for meter configuration and regulation of the flow and temperature during manufacturing. Feature: Lit up ßà symbol on the LCD screen.
Activated during manufacturing only. Deactivated by using the configuration programme.
Normal operation mode Normal operation mode Feature: Neither ßà symbol nor TEST text are displayed on the LCD screen.
Activated only when all previously listed modes are deactivated.
Preparation for operation
- Download and run SonoMeter_40_UserConfig.exe file on the computer.
- Open the Program settings window and select the interface port for communication between the meter and programme, set the parameters and press OK.

- Select the method of communication between the address and meter.

- Select MBus addr. The general M-Bus address 254 will be automatically displayed. This address must be used when a specific M-Bus address is unknown or where there is only one meter in the network. It can be read with optic or wired M-Bus interface.
- Select MBus addr. and indicate the specific meter interface address, or select Device ID and indicate the serial number of the meter selected, where more than one meter is connected to the network. Select wired M-Bus interface.
Reading of configuration
- Press Read configuration to read the meter configuration.
- Upon completion of the meter configuration:
- The operating mode of meter it was in will be displayed (Mode not read will be displayed until meter reading is completed).

- The programme window Device configuration – displays the meter configuration read.
- The programme window MBus configuration – displays the lists of data transmitted via the meter’s wired interface.
- The programme window RF configuration – displays the meter’s RF interface configuration and the lists of data transmitted via RF.
- The programme window Counters – displays the meter’s current readings.
- The programme window Adjustment – displays the meter’s adjustment parameters.
- The operating mode of meter it was in will be displayed (Mode not read will be displayed until meter reading is completed).
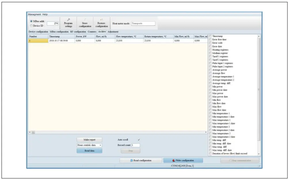
- Selecting the archive type and number of entries in the programme window Archive and pressing
Read data allows to additionally read the archived data stored by the meter for review or saving it in a file (by pressing the Make report button). - Detailed explanation of windows and parameters:
- Main configuration window Device configuration:

- LCD – intended for configuration of the parameter lists displayed on the LCD screen. Only parameters marked are displayed. They are displayed in the INT window (larger column with features) only when the meter is in the Adjustment mode – only the parameters marked in this column may be changed in the Transport and Service modes.
- Data LOG depth, month – monthly log depth views displayed under BIL on the LCD screen (1st month, 2 last months or 36 last months).
- Device mode – configuration of the meter operating mode. qp-L-qp/qi – displays the meter nominal value qp [m3/h], flow sensor length L [mm] and flow measurement ratio qp/qi.
- In/Out – configuration of input/output impulses.
- Integrators – energy measurement units.
- Tariff – rate configuration.
- MBus – configuration of the communication interface: value of credits available per hour (reduced by 32 times) and activation mark.
- Control buttons:
- Read configuration – intended to read configuration from the meter (displayed in all windows).
- Write configuration – intended to enter configuration into meter (displayed in all windows).
- Stop communication – intended for force stop the configuration reading/entry process.
- OFF Transport mode – intended for deactivation of the Transport mode.
- OFF Service mode – intended for deactivation of the Service mode.
- ON TEST (E Pulse) mode – intended for test (TEST) mode activation (with energy pulse output via optic interface).
- ON TEST (V Pulse) mode – intended for test (TEST) mode activation (with volume pulse output via optic interface).
- OFF TEST mode – intended for deactivation of the test (TEST) mode.
- Start E-test – intended for energy measurement stimulating volume for 150 sec operation (only in the Service mode).
- Parameter list window of MBus protocol MBus configuration:

MBus protocol will display all the parameters on the list (if no parameters are selected in the column) or selected parameters (if at least one parameter is selected in the column). Set all – intended to delete all items selected in the column. - RF interface configuration window RF configuration:

- START/Install – intended for RF interface data transmission activation in Normal Operation mode (or activation of transfer of the Install telegram S1 protocol in the operating mode).
- Activate sleep mode – intended to force stop the RF data telegram transfer.
- Data transfer mode – intended to set the mode type for telegram transfer (S1 or T1 protocol).
- Month – intended to mark the month in which the data will be transferred at the main interval (available for T1 protocol only).
- Data transmissions on selected months – if not selected – data will be transmitted all year round.
- Set hours range – intended to selected the days of the week and an hourly range at which the data telegram will be transferred at the main interval (available for T1 protocol only).
- Transmit only – if not selected – will be transmitted on all days of the week at the main interval.
- Transmission interval, sec. – intended to set the main transmission interval.
- Transmission interval not selected, sec. – intended to set the transmission interval for the time other than that at which transmission is performed at the main interval (if “65535” – transmission will not be performed).
- Enable AES coding – intended to code the data prior to transfer in T1 protocol (encryption key provided in the window).
- Generate AES code – intended to generate a random encryption key.
- Individual KEY – intended to set a fixed (not random) encryption key (a 32-symbol code entered in a window).
- Min. average allowed sending period, sec. – means the minimum allowable average sending period in T1 protocol mode.
- Average sending period – the average sending period in T1 mode calculated according to the RF configuration selected (to ensure nominal operating mode of the meter; the sending period may not be shorter than the Min. average allowed sending period, sec.).
- Current data / Hours data / Months data / Years data – intended to review the parameters (current and respective archive parameters) transferred in RF data telegram. Only selected parameters will be transferred.
- RF status – intended to display the status of the current RF interface (Activated – if RF telegram transfer is activated).
- Integrator review and configuration window Counters:

- Counters – displays integral meter readings.
- Pulse input 1 volume / Set – intended to enter the first pulse channel output value into the window and meter (if the pulse output is activated, the Set button will appear next to the window allowing to enter the value).
- Pulse input 2 volume / Set – intended to enter the first pulse channel output value into the window and meter (if the pulse output is activated, the Set button will appear next to the window allowing to enter the value).
- Sensors – displays instant meter readings.
- Status information – displays the meter status parameters.
- Time correction – intended to select the time zone and (by using the Set button) to enter the calendar values into the meter (according to the PC time settings).
- Device ID / Set – intended to enter the selected user ID (secondary M-Bus address) into the meter (only in Transport and Service modes).
- M-Bus address / Set – intended to enter the selected M-Bus primary address of interface, through which communication will be carried out, into the meter (possible to adjust in all modes).
- Configuration data ADJ – displays the date and time of the last configuration in the Adjustment mode.
- Configuration data SERVICE – displays the date and time of the last configuration in the Service mode.
- Configuration data TRANSPORT – displays the date and time of the last configuration in the Transport mode.
- Current credits Optic … Current credits RF – displays the current credit values of the communication interfaces (in case of 2,400 bps, one received/sent byte corresponds to 16 credit units.
- When the credit reaches the zero value, the operation of the communication interface will be blocked.
- The credits are added each hour in the amount set in the configuration).
- Archive data review window Archive:

- Read data – intended to read the data of the archive type selected in the window.
- Record count – intended to select the number of the archive records for reading.
- Stop – intended to force stop the archive data reading.
- Make report – intended to create an Excel report of the archive data read.
Important: If no parameters are selected on the data list on the right, the standard parameters will be read. - If parameters are selected, only the parameters selected will be read.
- Meter adjustment window Adjustment:

- Read data – intended to read the data of the archive type selected in the window.
- Record count – intended to select the number of the archive records for reading.
- Stop – intended to force stop the archive data reading.
- Make report – intended to create an Excel report of the archive data read.
Important: If no parameters are selected on the data list on the right, the standard parameters will be read. - If parameters are selected, only the parameters selected will be read.
- Meter adjustment window Adjustment:

- Flow rate – displays information about the flow rate measurement regulation. The adjustment methodology of the flow measurement errors is provided in section 6.
- Temperatures – displays information about the temperature measurement regulation. The adjustment methodology of the temperature measurement errors is provided in section 7.
- RESET Integrators and Loggers – intended to reset the integrator and logger values to a zero.
- RESET Battery time – intended to reset the battery lifetime after replacement (the new battery replacement date will be calculated according to the set Battery lifetime value).
- OFF ADJ mode – intended for deactivation of the Adjustment mode.
- Clock correction, ppm – displays the clock error correction value, ppm.
- Correct clock – intended to enter the new correction value of the clock error. The adjustment methodology of the clock measurement errors is provided in section 8.
- T period WORK, s – displays the temperature measurement intervals in the operating mode.
- T period TEST, s – displays the temperature measurement intervals in the TEST mode.
- Q period WORK, s – displays the flow measurement intervals in the operating mode.
- Main configuration window Device configuration:
Modification of configuration
- The configuration scope allowed to be modified depends on the operating mode of the activated meter (see, Table 5.1).
- The new parameter values required for modification of configuration must be entered in the windows (or selected from the list, or checked), then Write configuration must be pressed.
- The meter configuration can be saved in a file (by pressing Store configuration) or restored from the saved file (by pressing Restore configuration and Write configuration).






Rates configuration features (see the configuration window Device configuration).- Tariff 1 (2) Counter – selection of the tariff counter type: E – heating energy counter, E* – cooling energy counter.
- Tariff 1 (2) Trigger – the parameter, the value of which controls the tariff switch: P – thermal input; Q – debit; T1 (T2) –
- temperature; dT – temperature difference; time – time interval per day; Input 1 (2) – pulse input level (shorted or open).
- Tariff 1 (2) Threshold – the parameter threshold value, which triggers tariff activation (parameter units are indicated in the Trigger window).
- Tariff 1 (2) condition – tariff activation condition:
- If MIN applies, the tariff will be activated when the measured parameter value is higher than Tariff 1 (2) Threshold value (in relation to time – if the current time is within the Tariff 1 (2) Threshold time interval limit;
In case of Input 1 (2) – if there is a low voltage level in the respective pulse input or it is shored) - If MAX applies, the tariff will be activated when the measured parameter value is lower than Tariff 1 (2) Threshold value (in relation to time – if the current time is outside Tariff 1 (2) Threshold time interval limit;
In case of Input 1 (2) – if there is a high voltage level in the respective pulse input or it is open) - If MIN-MAX applies – the tariff will be activated when the measured parameter value is within the Threshold value interval. In this case, Tariff 1 and Tariff 2 are interdependent. MIN-MAX condition does not apply where the time or Input 1 (2) parameters are selected.
- If MIN-MAX condition is selected for the Tariff 1, then Max threshold corresponds to Tariff 2 Threshold window, while Min threshold corresponds to Tariff 1 Threshold window. The Counter and Trigger parameters of Tariff 1 are automatically compared to Tariff 1 parameters, with MIN condition selected automatically. Tariff 2 will become active where the measured parameter value is higher than Tariff 2 Threshold value.
- If MIN-MAX condition is selected for the Tariff 2, then Max threshold corresponds to Tariff 2 Threshold window, while Min threshold corresponds to Tariff 1 Threshold window. The Counter and Trigger parameters of Tariff 1 are automatically compared to Tariff 2 parameters, with MAX condition selected automatically. Tariff 1 will become active where the measured parameter value is lower than Tariff 2 Threshold value.
Important: Where Input 1 (2) is selected in Tariff 1 (2) Threshold, the selected Pulse input cannot be used for pulse output or reception.
- If MIN applies, the tariff will be activated when the measured parameter value is higher than Tariff 1 (2) Threshold value (in relation to time – if the current time is within the Tariff 1 (2) Threshold time interval limit;
Flow regulation methodology
- Measure the flow measurement errors in the flow stand (in the standard case, according to the flow rates nearest to qi, 0.1qp and qp). Perform error measurement in the Test mode (Test – by activating it with button ON Test (V pulses) mode, or Service – by activating by shorting the SERVICE contacts). The enlarged resolution content measured can be read on the LCD or calculated according to the sum of the meter’s optic content pulses.
- Activate the Adjustment mode (by shorting the ADJ contacts – the wing symbol should appear on the LCD).
- Read the meter configuration (press Read configuration).
- Enter the flow errors measured in percentages in the windows next to the nearest flow values measured, in the Err[%] table column of the Adjustment / Flowrate window.
- Press Calculate button in the programme window.
- Enter the configuration into the meter (press Write configuration).
Temperature regulation methodology
- Measure the measurement error of the meter’s minimum temperature difference. To accomplish that, submerge both temperature sensors into the calibration thermostat with the measured standard temperature To. Read the results of the measured temperature differences dT (T1-T2) on the meter’s LCD. Perform error measurement in the Test mode (Test – by activating it with button ON Test (V pulses) mode, or Service – by activating by shorting the SERVICE contacts).
- Activate the Adjustment mode (by shorting the ADJ contacts – the symbol should appear on the LCD).
- Read the meter configuration (press Read configuration).
- Read the values of calibration parameters R2lo and R2hi in the Adjustment / Temperatures window.
- Calculate the new values of calibration parameters R2lo and R2hi according to the measurement results in section 7.1.
- R2lo‘= R2lo + dT · 1,925
- R2hi‘= R2hi + dT · 1,925
Enter the new R2lo and R2hi values into the respective programme windows.
- Enter the configuration into the meter (press Write configuration).
Clock error correction methodology
- Measure the meter clock measurement error – by reading the time displayed on the LCD, register the clock measurement gain (+ Δt, sec) or loss (-Δt, sec) per time period within N days. The time measurement error is calculated as follows: dt = Δt / (N · 24 · 3600) · 1000000, ppm
- Activate the Adjustment mode (by shorting the ADJ contacts – the <-> symbol should appear on the LCD).
- Read the meter configuration (press Read configuration). Read the time correction parameter k Clock correction, ppm in the Adjustment / Temperatures window.
- Calculate the new value of the time correction parameter: k‘ = k – dt and enter it into the programme window Clock correction, ppm.
- Press Correct clock.
Danfoss A/S
- Climate Solutions danfoss.com +45 7488 2222Any information, including, but not limited to information on selection of product, its application or use, product design, weight, dimensions, capacity or any other technical data in product manuals, ertentvnlicit referene i ade in 3tatinor rderconfrmation Danfacanot cet an resibilifor ascible errorc incataloes rochures ies andother materia
- Danfoss reserves the right to alter its products without notice. This also applies to products ordered but not delivered provided that such alterations can be made without changes to form, fit or function of the product.
- All trademarks in this material are property of Danfoss A/S or Danfoss group companies. Danfoss and the Danfoss logo are trademarks of Danfoss A/S. All rights reserved.




































