IGLOO2 HPMS Embedded SRAM Configuration
User Manual
Configuration Options
IGLOO2 FPGAs have two embedded SRAM (Seram) blocks of 32 Kbytes each for data read and write operations. These Seram blocks are interfaced through the Seram controller, which is part of the HPMS.
You can access the Seram controller from the following masters:
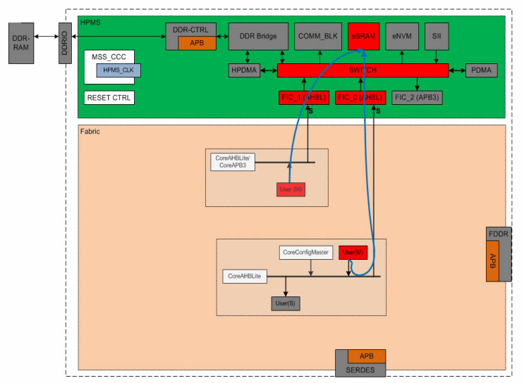
- FIC_0 User Fabric Master
- FIC_1 User Fabric Master
- HPDMA
- PDMA
Configuration
You do not need to configure the Seram for your design.
In order to use the Seram, you must use System Builder to build a System Builder block that includes the Seram.
From the Device Features page of System Builder, check the HPMS On-chip SRAM (Seram) checkbox, as shown in Figure 1.
System Builder builds a block that exposes a top level AHB Master port. Connect your Fabric Master to this port to access the Seram directly.
The Fabric Master accesses the Seram via FIC_0 or FIC_1. Include the Fabric Master in your FIC_0 or FIC_1 Subsystem (Figure 2). Review the System Builder User’s Guide for details.
Figure 2 • User Fabric Masters Accessing HPMS Seram via FIC_0 and FIC_1
Simulation
The Seram’s address space is byte, half-word and word addressable. The address range of the eSRAM is:
- SECDED Off: 0x20000000 – 0x20013FFF
- SECDED On: 0x20000000 – 0x2000FFFF
A – Product Support
Microsemi SoC Products Group backs its products with various support services, including Customer Service, Customer Technical Support Center, a website, electronic mail, and worldwide sales offices. This appendix contains information about contacting Microsemi SoC Products Group and using these support services.
Customer Service
Contact Customer Service for non-technical product support, such as product pricing, product upgrades, update information, order status, and authorization.
From North America, call 800.262.1060
From the rest of the world, call 650.318.4460
Fax, from anywhere in the world, 408.643.6913
Customer Technical Support Center
Microsemi SoC Products Group staffs its Customer Technical Support Center with highly skilled engineers who can help answer your hardware, software, and design questions about Microsemi SoC Products. The Customer Technical Support Center spends a great deal of time creating application notes, answers to common design cycle questions, documentation of known issues, and various FAQs. So, before you contact us, please visit our online resources. It is very likely we have already answered your questions.
Technical Support
Visit the Customer Support website (www.microsemi.com/soc/support/search/default.aspx) for more information and support. Many answers available on the searchable web resource include diagrams, illustrations, and links to other resources on the website.
Website
You can browse a variety of technical and non-technical information on the SoC home page, at www.microsemi.com/soc.
Contacting the Customer Technical Support Center
Highly skilled engineers staff the Technical Support Center. The Technical Support Center can be contacted by email or through the Microsemi SoC Products Group website.
Email
You can communicate your technical questions to our email address and receive answers back by email, fax, or phone. Also, if you have design problems, you can email your design files to receive assistance. We constantly monitor the email account throughout the day. When sending your request to us, please be sure to include your full name, company name, and your contact information for efficient processing of your request.
The technical support email address is [email protected].
My Cases
Microsemi SoC Products Group customers may submit and track technical cases online by going to My Cases.
Outside the U.S.
Customers needing assistance outside the US time zones can either contact technical support via email ([email protected]) or contact a local sales office. Sales office listings can be found at www.microsemi.com/soc/company/contact/default.aspx.
ITAR Technical Support
For technical support on RH and RT FPGAs that are regulated by International Traffic in Arms Regulations (ITAR), contact us via [email protected]. Alternatively, within My Cases, select Yes in the ITAR drop-down list. For a complete list of ITAR-regulated Microsemi FPGAs, visit the ITAR web page.
Microsemi Corporation (NASDAQ: MSCC) offers a comprehensive portfolio of semiconductor solutions for: aerospace, defense and security; enterprise and communications; and industrial and alternative energy markets. Products include high-performance, high-reliability analog and RF devices, mixed signal and RF integrated circuits, customizable SoCs, FPGAs, and complete subsystems. Microsemi is headquartered in Aliso Viejo, Calif. Learn more at www.microsemi.com.
© 2013 Microsemi Corporation. All rights reserved. Microsemi and the Microsemi logo are trademarks of Microsemi Corporation. All other trademarks and service marks are the property of their respective owners.
Microsemi Corporate Headquarters
One Enterprise, Aliso Viejo CA 92656 USA
Within the USA: +1 (949) 380-6100
Sales: +1 (949) 380-6136
Fax: +1 (949) 215-4996
References
Microsemi | Semiconductor & System Solutions | Power Matters
FPGAs and PLDs | Microchip Technology
Libero® SoC Design Suite Versions 2022.3 to 12.0 | Microchip Technology
Libero® SoC Design Suite Versions 2022.3 to 12.0 | Microchip Technology
Libero® SoC Design Suite Versions 2022.3 to 12.0 | Microchip Technology
Libero® SoC Design Suite Versions 2022.3 to 12.0 | Microchip Technology
Libero® SoC Design Suite Versions 2022.3 to 12.0 | Microchip Technology
Libero® SoC Design Suite Versions 2022.3 to 12.0 | Microchip Technology



















