RESMED S9- VPAP -Tx- Lab -Titration -Therapy -System
Setting up the S9 VPAP Tx
- Align the H5i™ with the S9 VPAP Tx and push them together until they click into place.
- Connect the DC plug of the power supply unit to the rear of the S9 VPAP Tx.
- Connect the power cord to the power supply unit.
- Plug the USB Module into the Module/Adaptor port at the rear of the S9 VPAP Tx.
- Connect the S9 VPAP Tx to the Tx Link via USB serial cable.
- Plug the other end of the power cord into the power outlet.
- Connect one end of the air tubing firmly onto the air outlet.
- Connect the assembled mask system to the free end of air tubing.


Notes:
- The S9 VPAP Tx does not use the SD Card function to store data. All necessary data is transferred via Tx Link and available through the EasyCare Tx software.
- Always ensure that the S9 VPAP Tx is placed in an area where the alarm LED indicators are clearly visible.
- Place the power supply unit away from the H5i to allow for adequate ventilation.
Filling the H5i™ Water Tub
The S9 VPAP Tx is compatible with the integrated H5i heated humidifier. For further information on using this humidifier, refer to the H5i user guide.
- Slide the silver latch on the front of the device and lift open the flip lid. Remove the water tub.
- Through the center hole, fill the water tub with room temperature distilled water up to the max water level mark (380 mL). Do not use hot or cold water. Filling water tub while still in humidifier may damage unit. Overfilling the water tub may result in water splashing through the tubing.
- Return the water tub to the H5i.
- Close the flip lid,ensuring that it clicks into place.
In general, to navigate the menus:
- Turn
until the parameter you require is displayed in blue. - Press
. The selection is highlighted in orange. - Turn
until you see the setting that you require. - Press
to confirm your choice. The screen returns to blue.
Mask Fit
The Mask Fit feature is designed to help fit the mask properly to the patient. It delivers CPAP pressure for a three-minute period, prior to starting treatment. During this time, the mask can be adjusted to minimize leaks. To use Mask Fit:
- Fit the mask as described in the mask information guide.
- Press
for at least three seconds. One of the MASK FIT screens is displayed (as shown on the right). - If necessary, adjust the mask, mask cushion and headgear until there is a secure and comfortable fit. After three minutes, the pressure reverts to the set pressure and treatment will begin. You can end Mask Fit at any time by pressing
.
Mask Type and Tube Type Setting
Use the following settings below for each mask type:
| Mask type | Settings |
| Full Face | Full Face |
| Pillows | Pillows |
| Nasal | Nasal* |
| Pediatric | Pediatric |
Notes:
- For more information on assembling the mask, see the mask user guide.
- For a complete list of recommended masks and their settings, go to the ResMed.com Products page under Service & Support. If you do not have internet access, please contact your ResMed representative.
Air tubing Inner Diameter Heated Length Settings ClimateLine 0.6” (15 mm) Yes 6’6” (2 m) Automatically detected ClimateLineMAX Oxy 0.75” (19 mm) Yes 6’3” (1.9 m) Automatically detected ClimateLineMAX 0.75” (19 mm) Yes 6’3” (1.9 m) Automatically detected SlimLine 0.6” (15 mm) No 6’ (1.8 m) If using the SlimLine, Standard or 3 m air tubing, adjust the tube setting via the Setup menu. Standard 0.75” (19 mm) No 6’6” (2 m) 3 m 0.75” (19 mm) No 9’10” (3 m)
Notes:
- When using the SlimLine or ClimateLine above 20 cm H2O, the device optimum performance may not be reached if used with an antibacterial filter. The device performance must be checked prior to using the SlimLine for use with an antibacterial filter.
- The ClimateLine, ClimateLineMAX and ClimateLineMAX Oxy are designed only for use with the H5i.
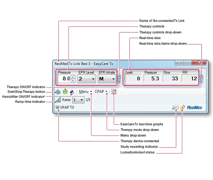
Starting a Session in the Control Room
Before you start titrating a patient, you need to start EasyCare Tx and then start a titration session. To start a titration session:
- Double-click the EasyCare Tx icon on the Desktop. The EasyCare Tx toolbar is displayed and the default Tx Link is automatically connected. (If the Tx Link is not automatically connected, connect to a Tx Link.)
- Configure Mask and Humidifier Settings.

- Click the Therapy Start/Stop® icon. Titration begins and the therapy indicator turns green.
Note:
The Therapy ON/OFF indicator turns green during therapy and gray when therapy is off.
Disassembling the H5i Humidifier
- Slide the latch.
- Lift open the flip lid.
- Remove the water tub.
- Discard any excess water from the water tub.
- Unclip all four side latches.
- Pull apart the tub lid, plate and base.
- Remove the maximum water level mark from the plate by pinching and pushing out the locks.
- Locate the air outlet on the back of your H5i.
- Remove the outlet clip by pulling apart the clip ends and sliding it off.
- Remove the air outlet by pushing it through to the inside of the H5i.

Reassembling the H5i Humidifier
When all the parts are clean and dry, reassemble the H5i as follows:
- Reinsert the air outlet, ensuring that the straight side is facing up.
- Place the outlet clip back onto the air outlet. Ensure that the outlet clip goes past the ridge on the air outlet.
- Reinsert the maximum water level mark into the plate, ensuring that it clicks into place.
- Place the plate back onto the base, ensuring that the maximum water level mark faces up.
- Place the tub lid back onto the plate/base ensuring that the center holes are aligned.
- Clip all four side latches.
- Fill the water tub and return the water tub to the H5i.
- Close the flip lid, ensuring that it clicks into place.

Air Tubing Disinfection Guide
This disinfection guide is intended for multi-patient use of the air tubing in a sleep lab, clinic or hospital. This guide describes ResMed’s recommended and validated procedures for cleaning and disinfection of the air tubing. Each healthcare facility should consult its own procedures before carrying out those outlined below.
Parts suitable for disinfection
|
Part | Disinfection process | ||||
| High level thermal | High level chemical | ||||
| Hot water (approximately 75°C or 167°F) for 30 minutes | CIDEX™ OPA Ortho-phthalaldehyde 0.55% for 12 minutes | Anioxyde™ 1000 for 30 minutes | Sekusept aktiv 2.0% for 30 minutes | ||
| SlimLine™ | 100 | 100 | 100 | 100 | Validated number of cycles |
| Standard | 20 | 100 | 20 | 100 | |
| ClimateLine™ | 26 | 100 | 100 | – | |
| ClimateLineMAX ™ | 20 | 20 | 20 | – | |
| ClimateLineMAX ™ Oxy | 20 | 20 | 20 | – | |
Validated disinfection procedures
- Disconnect the air tubing from your S9 device and mask system.
- Clean the air tubing with a soft bristle brush for one minute while soaking it in the detergent1 solution. Pay particular attention to all crevices and cavities.
- Run the detergent solution repeatedly through the air tubing until no contamination is visible.
- Thoroughly rinse the air tubing according to the manufacturer’s instructions.
- Perform only one of the following disinfection and drying processes:
High level thermal
- Immerse the air tubing in a water bath. Take care that no air bubbles are trapped inside the air tubing.
- Increase the water bath temperature to 167°F (75°C) for 30 minutes.
- Air dry out of direct sunlight.
High-level chemical
- Soak the air tubing in a commercially available solution of a chemical sterilant. Take care that no air bubbles are trapped inside the air tubing.
- Thoroughly rinse2 each component according to the manufacturer’s instructions.
- Air dry out of direct sunlight.
- Perform a visual inspection of the air tubing. If any visible deterioration is apparent (cracking, tears etc), the air tubing should be discarded and replaced. Slight discoloration may occur and is acceptable.
- Reconnect the air tubing to your S9 device and assembled mask system. Store in a dry, dust-free environment away from direct sunlight. Storage temperature: -4°F to 140°F (-20°C to 60°C)
- Cleaning: ResMed has tested the following detergents according to the manufacturer’s instructions:
- Alconox Tergazyme (diluted at 1%) using hot water (approximately 60°C or 140°F) or warm water (approximately 50°C or 122°F)
- (SlimLine, Standard only) Aniosyme DDI (diluted at 0.5%) using room temperature water (approximately 20°C or 68°F)
- (SlimLine, Standard only) Neodisher MediZym (diluted at 2.0%) using warm water (approximately 45°C or 113°F)
- Rinsing: Thoroughly rinse the air tubing in drinking quality water (five litres per assembly) by immersing it completely for a minimum of one minute in duration. Repeat the rinse procedure two additional times using fresh water for a total of three rinses.
H5i Disinfection Guide
This disinfection guide is intended for multi-patient use of the H5i in a sleep lab, clinic or hospital. This describes ResMed’s recommended and validated procedures for cleaning and disinfection of the humidifier. Each healthcare facility should consult its own procedures before carrying out those outlined below.
Parts suitable for disinfection
| Part | High level thermal or chemical disinfection |
| H5i cleanable water tub (including tub lid, plate and base) | ü |
| Air outlet | ü |
Validated disinfection procedures
- Disassemble the H5i according to the instructions on page 5.
- Clean all components with a soft bristle brush for one minute while soaking them in the detergent1 solution. Pay particular attention to all crevices and cavities.
- Thoroughly rinse each component according to the manufacturer’s instructions.
- Perform only one of the following disinfection and drying processes:
High level thermal
- Soak the disassembled components in a hot water bath at pasteurizing temperature.2 Take care that no air bubbles are trapped against the components.
- Air dry out of direct sunlight.
High level chemical
- Soak the disassembled components in a commercially available solution of a chemical sterilant.3 Take care that no air bubbles are trapped against the components.
- Thoroughly rinse4 each component according to the manufacturer’s instructions.
- Air dry out of direct sunlight.
- Perform a visual inspection of all components. If any visible deterioration is apparent (cracking, crazing, tears etc), the water tub should be discarded and replaced. Slight discoloration of the silicone components may occur and is acceptable.
- Reassemble the H5i according to the instructions on page 6. Store in a dry, dust-free environment away from direct sunlight. Storage temperature: -4°F to 140°F (-20°C to 60°C)
- Cleaning: ResMed has tested the following detergents according to the manufacturer’s instructions:
- Alconox Tergazyme (diluted at 1%) using hot water (approximately 60°C or 140°F) or warm water (approximately 50°C or 122°F)
- Anonyme DDI (diluted at 0.5%) using room temperature water of approximately 20°C or 68°F)
- Neodisher MediZym (diluted at 2.0%) using warm water (approximately 45°C or 113°F)
- High level thermal disinfection: Due to specific regional requirements, ResMed water tubs have been tested for disinfection for 100 cycles using hot water (approximately 93°C or 199°F) for 10 minutes.
- 3 High level chemical disinfection: ResMed cleanable water tubs have been validated for 100 cycles according to the manufacturer’s instructions using solutions of:
- Ortho-phthalaldehyde 0.55% CIDEX OPA for 12 minutes
- Anioxyde 1000 for 30 minutes
- Sekusept aktiv 2.0% for 30 minutes
- Rinsing: Thoroughly rinse each component in drinking quality water (five litres per assembly) by immersing it completely for a minimum of one minute in duration. Repeat the rinse procedure two additional times using fresh water for a total of three rinses.
S9 VPAP™ Tx Lab System
QUICK START GUIDE
- Combine the S9 VPAP Tx with ResMed’s premium masks for a system that delivers more comfort and compliance.
For technical support, call 1-888-288-6738.
GENERAL WARNINGS AND CAUTIONS
- ResMed cannot give any assurance that deviations from the procedures listed in this guide, and their effect on the performance of the product, will be acceptable.
- When using detergents, disinfectants or sterilization agents, always follow the manufacturer’s instructions.
- Beware of electrocution. Do not immerse the device or power cord in water. Always unplug the device before cleaning and be sure that it is dry before plugging back in.
- Combined responses of those expressing a preference in an independent patient survey in the USA, UK, Germany, France & Australia, from September 2012. Visit www.resmed.com/maskbrand. ResMed Corp San Diego, CA, USA +1 858 836 5000 or 1 800 424 0737 (toll free). ResMed Pty Ltd Bella Vista, NSW, Australia +61 (2) 8884 1000 or 1 800 658 189 (toll free). See ResMed.com for other ResMed locations worldwide. PRODUCT is a trademark of ResMed Pty Ltd. PRODUCT is a trademark of ResMed Pty Ltd and is registered in the U.S. Patent and Trademark Office. ©2013 ResMed. Specifications may change without notice. 1016079/1 2013-05





























