
Gediao Intelligent Remote Control Bait Boat
Product Operation Instruction
(Product Model: V70)
FUTURE CARPING LTD
User Instructions:
Dear Customer,
Thank you for your purchase of the V70 bait boat. Before you use this product, please make sure to read the instructions carefully on how to operate and maintain the bait boat accordingly. If you have any questions regarding the boat, please contact our after-sale service personnel by telephone.
Future Carping 01623 900 073
Factory and product introduction
Factory introduction
Kaiyuan Gediao Fishing Tackle Factory is a high-tech enterprise, which is dedicated to R&D, production and sales of intelligent remote control bait boats for fishing, intelligent bait casting and hook dropping boat, fish finder boat and under-ice fishing products. The factory has a batch of professional design and manufacturing teams and has produced a series of high-quality products appraised by users, driven by market demand, relying on cuttingedge technologies and through independent R&D. Now all products have obtained multiple national patents, and Gediao has become the intelligent fishing bait boat producer with distinct strengths in China. Our products have been sold to overseas markets such as Europe and Middle Asia.
Since it was founded, Gediao has always adhered to the business philosophy of quality-based development and credit-based brand building. Gediao has always focused on product practicability and stability in design and provided high-quality and competitive products to customers. At the same time, Gediao has established a perfect after-sales service system and has won trust and good comments from users with our strengths, reasonable price and high-quality products. All friends and new and old customers are sincerely welcome to visit our factory, guide us and negotiate with us for common development.
Product introduction
Parameters of V70 Intelligent Bait Boat:
| Basic parameters | Boat parameters | Product model: V70 Dimension: 58cm (L) * 37cm (W) * 24cm (D) Net weight: 5kg Maximal loading: 3.5kg Bait hopper dimension: 27cm (L) * 14cm (W) * 10cm (D) Boat material: high-quality ABS engineering plastics |
| Wireless performance | 2.4GHz anti-interference remote controller 400m remote control distance | |
| Bait casting and hook dropping | 3 independent bait hoppers (opened separately under control) 1 independent hook device Wearing-free electromagnet bait casting and hook dropping system. | |
| Product performance | Two sets of lithium batteries (12V26AH) with 5-hour duration, or two sets of lead acid batteries (12V5.6AH) with 1-hour duration Imported high-performance high-torque ultra-silence motor Waterproof design of the whole boat Double boat body design and resistance to Class 4 storm Double motor driving, best operation and control performance and ability to turn around in situ Stepless speed change and maximum operation rate of 80m/min Front white and rear blue ultra-bright LED lamp Protective system resistant to waterweeds and fish line winding Reserved fish finder and GPS navigation installation port Charging voltage of AC220 for boat charger |
Packing list
- Gediao intelligent remote control bait boat 1 set
- Anti-interference 2.4G wireless remote controller 1 set
- Lithium battery pack for boat (lead acid battery pack) 1 pair
- Boat antenna 1 piece
- Charger for boat: 1 piece
- Boat bag 1 piece
- Hanging rope of remote controller: 1 piece
- Remote controller battery: 1 set
- External charging bypass flow line: 1 piece
- Small accessory bag: 1 piece
- Product instruction: 1 piece
- Foam pack: 1 set
- Paper box for shipment: 1 piece
Precautions for use
- After you make sure to know and grasp the operation keys of this bait boat, you can use it in the water. Every time before you’re travelling, you should check the functions of the boat and carry all accessories to ensure normal operation.
- To ensure that the boat can work normally, make sure to clean it after each use. Every time before the boat is used, make sure that the battery compartment is covered and it is kept waterproof. After using, open the battery cover to check if the battery compartment has any water in it, ventilate the boat in a dry place, and keep the inside of the boat body dry.
- Before the boat is placed into the water for operation, make sure that the boat power and remote control power has been turned on. In addition, the spare battery of the remote controller should be equipped at all times to prevent the boat from failing to return in case of no power of the remote controller.
- Do not make the motor idle. If the motor shaft gets away from the water level, it cannot be cooled by water. The heat due to friction with the water seal will make it quickly age and degrade the waterproof performance.
- The valid distance of the remote controller signals is 400m. The valid distance of the remote controller signals may be shortened due to influences of the environment and other factors. Please operate the boat within the range of visibility as much as possible during operation. When the remote control signals are lost or the remote controller is turned off, the boat will automatically stop in the water (the boat based on GPS automatic driving can automatically return to the origin) and four front and rear lights will flicker continuously at the same time. In addition, the boat and remote controller antenna should all point to the sky, so that transmission and receiving effect of the signals is optimal.
- When the boat power alarm indicator is turned on, the boat can continue navigation for about 15 minutes. When the alarm indicator starts to flicker (GPS automatic driving boat can automatically return to the origin), please stop operation immediately and charge the boat batteries.
- The power indicator of the remote controller will gradually change from green to red during use. When the power of the remote controller is low, the power indicator will start to flicker and give out an alarm. Please replace the batteries of the remote controller and make sure that the boat power is turned off during replacement (For GPS automatic driving configurations, please refer to the precautions of automatic driving function).
- After a new boat is received, if the power is insufficient, please first charge the batteries, and then use the boat. Each time after the boat batteries are used, or if they are not used for a long time, they should be charged fully for storage. If they are not used for a long time, the batteries should be taken out and be placed in a dry and ventilated place, and the batteries should be charged again every 2-3 months. Do not discharge the batteries excessively. Otherwise, it will damage the batteries and they cannot be used normally. If the batteries fail due to incorrect battery maintenance of the customers, it is beyond the warranty scope.
- Do not use this boat in water areas with dense weeds. If the boat propeller has fishing line wrapped around it, please stop using the boat immediately. After the fishing line is removed, the boat can be used again. When taking your hook bait out and towing your fishing line, do not reverse for a long period of time to prevent the fishing line from winding in the propeller.
- When the boat is in the course of posting and transportation, place the lithium batteries or lead acid batteries in the designed foam packing slot and fix them. Do not directly place the batteries into the boat for transportation.
- The charging port and other exposed ports should be covered by rubber caps during use. Otherwise, water will enter them and lead to a short circuit.
- Do not use this bait boat in bad weather, such as lightning, storms, strong winds and big waves.
- Do not allow children to contact and use this product.
- This product has been granted with the state utility model and appearance patent, and its brand trademark has been registered. Do not infringe our trademark. Once any infringement is discovered, we will investigate related legal responsibilities.
Operation guidance
Boat installation and operation instruction
The boat functions are described as follows:

Installation instruction:
- First open the left and right battery compartment covers, take two batteries from the foam box, place them into the left and right battery compartment of the boat respectively, fix the batteries by using the binding tapes, connect the battery power lines at two ends and close the left and right battery compartment cover.
- Take out the boat antenna, fasten it clockwise, and fix it onto the boat antenna seat.
- If nesting is required on the left and right side of the middle compartment, insert the division plate of the middle compartment into the front and rear slot of the compartment and fix it.
- To use the remote controller, place four AA-sized batteries, return all the rockers of the remote controllers to the origin and turn on the remote controller switch. The power indicator of the remote controller will be on.
- Close the left and right bottom compartment plate of the middle compartment and feed the bait. When the middle compartment door is remotely opened, the warning indicator will flicker.
- After turning on the boat switch, the front and rear lights of the boat will flicker three times, test the functions of the remote controller. If it is normal, place the boat into the water and begin to use it.
- If a rear explosion hook hopper is required, you can put explosive bait or a hook in it, please note that the fishing line should go through the reserved wiring slot. Each time when the hopper door is opened, it is accompanied by flickering of the indicator.
- If a hook device is required, please operate the left rocker of the remote controller downward to open the hook device and place the hanging ring of the fishing line. When the hook device is remotely opened, the indicator light will flicker.
- After use, please turn off the switch of the remote controller and the boat.
Operation instruction of remote controller
The standard remote controller is operated as follows:

Operation instruction of standard remote controller:
- Control opening of the bait hopper and hook device by using the left rocker of the remote controller. Dial left to open the left bait hopper of the middle compartment, dial right to open the right bait hopper of the middle compartment, dial up to open the right tail hopper, and dial down to open the hook device.
- Control the boat on the water level by using the right rocker of the remote controller. Dial up to move forward, dial down to move back, dial left to turn left at the origin, dial right to turn right at the origin, dial left up to turn left, and dial right up to turn right.
- The toggle switch at the top left corner of the remote controller is the front and rear light switch of the boat. Dial up to turn off the lights and dial down to turn on the lights. The switch at the top right corner of the remote controller is the bait thrower switch.
- The knob above the remote controller is the sailing deviation adjustment knob of the boat. When the pointer points to the right, it is the middle position. In the still water, the boat will sail in a straight line in this position. When the boat deviates to the left in sailing, the knob can be adjusted to the right slowly, vice versa.
(Functions of GPS automatic driving remote controller knob: Adjust double knobs clockwise to the maximum position at the beginning to ensure that the double motors reach the maximal rotation speed. Among them, the left knob controls the left motor and the right knob controls the right motor. When the boat deviates to the left in sailing, adjust the right knob anticlockwise. When the boat deviates to the right in sailing, adjust the left knob anticlockwise.
The left up knob of the standard remote controller is the optional throwing range adjustment knob of the bait thrower. An operation protection program is used to prevent incorrect opening of the bait thrower. When the knob is located at the high-speed position, the bait thrower cannot be opened by turning on the switch. Only when the knob is adjusted to the low-speed position clockwise, the bait thrower can be opened.
Introduction to the GPS automatic driving function
3-1 Operation notices of GPS automatic driving function
- About 5-10 min after startup, the satellite signals will be stable. When 10 satellites are available, the automatic driving function can be enabled. When more than 15 satellites are available and the boat is located in an open area without any obstacle, the positioning precision can reach about 1m.
- Every time the boat arrives at the fishing lake, please first set the origin to ensure that the boat can automatically return to the origin in case of an emergency. It is recommended to set the origin at the water surface several meters away from the bank. The automatic driving function should be enabled at the origin. The bow should point to the extensive water surface as much as possible to prevent the boat from stranding on the bank during automatic steering.
- Before the automatic driving function is used, the doublemotor speed adjustment knob should be manually adjusted to make the boat advance without deviation on the still water surface. The double knobs for motor speed adjustment should be adjusted to the maximum clockwise. When the boat deviates to the left in sailing, the right knob should be slowly adjusted anticlockwise, vice versa.
- When the boat cannot receive the signals from the remote controller or the boat power reduces to the minimum warning value, the boat will automatically enable the returning function and return to the origin. The right rocker should be located on the middle position in automatic return. Otherwise, it will interfere with normal return. Four lights will continuously flicker in automatic return.
- When the power of the remote controller is consumed up or the remote control function fails, please turn off the power of the remote controller. The boat will automatically enable the returning function and return to the origin after 7s. Four lights will continuously flicker in automatic return.
- When the boat power reduces to about 30%, the red power indicator of the boat will be on and you can continue using the boat for about 15 minutes. When the power reduces to about 20%, the remote controller will give out the power alarm and the red power indicator of the boat will begin to flicker. At this time, the boat may enable automatic returning function in case of lower power. You should stop using the boat immediately and charge it.
- The remote controller should be powered by high-quality AA-sized batteries. When the power of the remote controller reduces to 30%, the power alarm will be given out. When the power reduces to be under 20%, please change the batteries of the remote controller in time. In addition, always make sure that the remote controller has enough spare batteries for use at any time. Otherwise, when the power of the remote controller is consumed up, the boat cannot be controlled and an emergency will occur.
- Before the GPS automatic driving function is enabled, please make sure the right rocker is located in the middle position. Manual operation is always dominant in automatic driving. When you operate the right rocker or press “Exit” key during this period, the automatic driving program will terminate and the boat will switch to the manual operation mode.
- To ensure that the boat keeps within the valid coverage while sailing the longest distance of the GPS automatic driving is 300m. The automatic return is not restricted in case of an emergency.
- If automatic driving cannot keep the correct direction in the stormy weather, please switch to the manual navigation mode.
3-2 Operation introduction to GPS automatic driving
3-2-1 Operation instructions for remote controller of GPS automatic driving is as follows

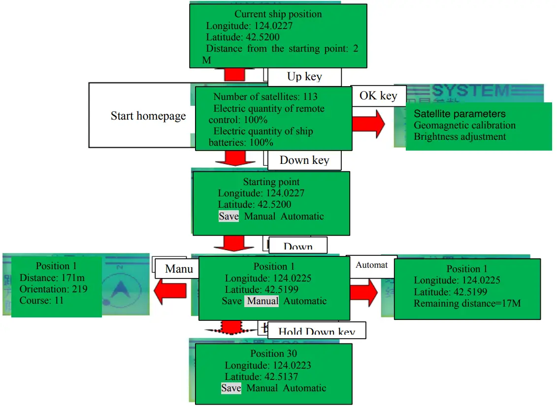
3-2-2 Operation menu of GPS function is as follows

- Startup homepage: The startup homepage includes the satellite quantity, power of remote controller and boat power percentage. The sailing direction will be displayed in real time at the top left corner and the signal strength of the remote control will be displayed at the top right corner.
- Electronic compass correction for startup: To ensure correct orientation of the bow at the top left corner of the homepage, please calibrate the electronic compass as follows:
Homepage (OK key) →calibrate terrestrial magnetism (OK key) → horizontally rotate the remote controller by one round (OK key) →vertically rotate the remote controller by one round (OK key. Press Exit key and return to the homepage) - Set the origin: After the boat arrives at the fishing field, first set the origin as follows:
Homepage (down key) → origin homepage (hold Ok key) → prompt to select “OK” →Save successfully (set the origin successfully) - Position point saving function and manual and automatic function: When any position point is saved, the manual function indicates to arrive at the position point via manual operations on the graphic navigation. The automatic function indicates to automatically drive the boat to the position point. Operations are described as follows:
Homepage (hold Down key) → page at any position point (OK key) → select manual or automatic (Hold the OK key) → enable manual or automatic function
The manual operation images are introduced as follows:
- View the real-time distance of the boat from the origin. This function is operated as follows:
Homepage (up key) → Display of information such as distance from the origin
3. Battery charging
- Charge the boat battery pack by using the charger
The original 12.6V/5A charger should be used to charge the boat battery pack. Keep the boat power off during charging. The charger indicator will be red during charging. After the battery pack is fully charged, the charger indicator becomes green.
Charging Method 1: Directly insert the output port of the charger into the boat charging port (DC charging port on the right side of the boat switch) and charge two battery packs simultaneously.
Charging Method 2: Please take out two battery packs from the boat battery compartment, connect the original shunt current line to the charger, connect two ends of the shunt wire to two battery packs, and charge them simultaneously. Simultaneously charge two battery packs with the charger for about 5-6 hours. When only one battery pack is charged, the duration will reduce by half.
Warranty notes
- The valid warranty period of our whole nesting boat is 1 year and the valid warranty period of the battery pack is 6 months. The valid warranty period is counted since an effective sales voucher is provided.
- Make sure to keep your sales voucher. When this product needs to be repaired, please contact our after-sale.
- If the product is repaired due to product quality during the warranty period, we will provide the reference accessories.
- If the warranty period of the product expires, we will provide lifelong paid repair for customers.
- We will provide free after-sale service during the warranty period. The following cases are beyond the scope of free warranty.
1. The specified valid warranty period is expired.
2. No sales voucher and warranty voucher is available except that this product is proved to be within the valid warranty period.
3. This product is damaged because it is not operated and maintained according to the operation instruction or is incorrectly operated.
4. Any man-made damage (including damage due to boat falling and hard collision), or any damage due to disassembly and refitting of the repairers not assigned by us.
5. Damages due to fire, flood, lightning, earthquake or other force majeure or accidents.
Common questions and troubleshooting
- The boat does not work after the power is turned on.
Reasons: (1) The battery power line is not connected or the battery power is too low (2) Check the main control board Troubleshooting method: Check the power line connection of the left and right batteries, charge the batteries, and contact with after-sale personnel for replacement of the main control board. - The boat will deviate to one side in sailing.
Reasons: (1) The boat is affected by the water flow or stormy waves (2) The different left and right loads lead to different left and right drafts of the boat (3) The deviation is caused by the pull of the hanging fishing line. Troubleshooting method: Adjust the sailing deviation correction knob of the remote controller. - The boat stops in the water due to an unknown reason, the light keeps flickering, and the remote controller does not work.
Reasons: (1) The remote control distance is exceeded (2) The power of the remote controller is not turned on or the power is low (3) The antenna is not installed in place or the antenna is damaged. Troubleshooting method: Check the power of the remote controller, replace the batteries, hold the antenna of the remote controller high to the sky, move the remote controller to the boat, and check and replace the antenna. - The tail hopper door or the hook device cannot be opened.
Reasons: (1) The electromagnet line falls off (2) The electromagnet is damaged (3) The main control board is damaged (4) The tail hopper load or the fish line pull exceeds the load. Troubleshooting method: Check the line, replace the electromagnet and main control board, and adjust the tail compartment load or reduce the pull of the fish line. - The boat is out of control in the water and the lights and other functions work normally.
Reasons: (1) The motor is wound with the fish lines or water weeds (2) The main control board is protected due to overload. Troubleshooting method: Stop operation, cool the motor and main control board for several minutes, and then operate it. If the sailing function still cannot be controlled, take back the boat and check if the propeller is clean. - The water enters the boat compartment.
Reasons: (1) The battery port is not covered well or the adhesive tape is damaged (2) The water seal of the tail shaft is damaged Troubleshooting method: Remove the water, ventilate the boat for dryness, check the boat and airtightness of the battery port, check airtightness of the tail shaft, and contact with the after-sale personnel.
Upgradable configurations
A user can select to install the following accessories according to personal preferences.
- GPS automatic driving function
- Black and white screen fish finder (TF300)
- Color screen fish finder (TF500/TF630/TF640)
- Bait thrower (throw baits by areas and adjust the throwing range)

For installation of above configurations, please contact the customer service personnel. For any upgraded configuration selected by the customers, the factory will provide free installation services to the customers.
User warranty card
- Customer information
Name:————————————————
Address:———————————————
Tel:————————————————— - Product information
Name: Gediao bait boat
Model: V70
Configuration: lithium batteries ( ) lead acid ()
Standard configuration ( )+ GPS automatic driving ( )+ TF300( )+ TF500( )
Single tail hanging ( )+ double tail hanging+ bait thrower ( )
Color: Black( ) Red ( )
Acquisition date:———————————— - Information about franchiser
Name:————————————————
Address:———————————————-
Tel:—————————————————
Delivrey date:————————————— - Problem description
When any product is repaired, make sure that the information filled in this card is consistent with the information on the purchased product, and post the card to us together with the product. For contact information and address, refer to the following part.
Contact information
Company name: Gediao Fishing Tackle Manufacturing Factory
Sale hotline: 15241076629 / 15841005165 (synchronized with WeChat)
After-sales hotline: 15841005165 (synchronized with WeChat)
Fax: 024—73668869
Company website: http://www.ln-gd.com
Address: West Gate, Recycling Economy Industry Park, Kaiyuan City, Liaoning Province
Zip code: 112300


















