LIPOWSKY HARP-5 Mobile Lin and Can-Bus Simulator With Display And Keyboard User Guide
Introduction
This getting started guide will show you how to setup the HARP-5 to communicate with or monitor the LIN-Bus. Simply follow the next steps.
Advice
This guide is made for new HARP-5 users. If you already have experience with Baby-LIN products or you are an advanced LIN-Bus user then this guide probably is not suited for you.
Advice
This guide assumes you are using a Microsoft Windows operating system. If you use a Linux operating system please contact us to receive software for your distribution: “Support information”
For this purpose, we will introduce the following components to you:
- LDF
- Signal description
- Specification Diagnosis Services
From this information, the SessionDescriptionFile (SDF) can be created. The SDF is the linchpin in LINWorks-based applications.
The following graphic shows the typical workflow of a LIN-based application with our \Productname.

This diagram shows how the individual LINWorks software applications are linked to each other.

Getting started
Introduction
This getting started guide will show you how to create your Lin application using the information from the LDF and the signal descriptions. In the following, you will learn how to create an LDF and integrate it into the SDF. Furthermore, the Unifeid Diagnostic Services will be introduced. After you have successfully created the SDF, the HARP-5 can be operated in standalone mode, LIN bus data can be logged, or macros can be defined for autostart.
Advice
This guide assumes you are using a Microsoft Windows operating system.
Installation
Before you can start using the HARP-5 you have to install several components of the LINWorks software.
If you have not already downloaded the LINWorks software, please download it now from our website under following link: www.lipowsky.de The following components are required for this getting started guide:
- Baby-LIN driver
- SessionConf
- SimpleMenu
- LDFEdit
Session Description File (SDF)
How to create a LIN application
- Requirement: A LIN node (slave) and a suitable LDF file are available. An application is to be implemented in which a simulated LIN master allows the node to be operated in a certain way.

- Requirement: However, the information in the LDF is usually not sufficient. The LDF describes the access and interpretation of the signals, but the LDF does not describe the functional logic behind these signals. Therefore you need an additional signal description which describes the functional logic of the signals.

- Requirement: If the task also requires diagnostic communication, a specification of the diagnostic services supported by the nodes is also required. In the LDF, only the frames with the respective data bytes are defined, but not their meaning.

These requirements can then be defined and edited together in a Session Description file (SDF).
Introduction
The Session Description file (SDF) contains the bus simulation based on the LDF data. The logic of the individual frames and signals can be programmed by macros and events. In addition to the LDF LIN schedule, further diagnostic services can be implemented in the SDF via protocols.
This makes the SDF the central working point of all LINWorks applications.
Create a SDF
The SessionConf software application is used to create and edit the SDF. For this purpose, an existing LDF is imported.

Common Setup
Emulation
Select Emulation in the navigation menu on the left. Here you can select which nodes you want to be simulated by the HARP-5. If you only want to monitor the LIN-Bus, select nothing.

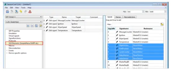
GUI-Elements
Select GUI-Elements in the navigation menu on the left. Here you can add signals you want to monitor.

Advice
There are other ways to monitor frames and signals, but this is a good and configurable starting point.
Virtual signals
Virtual signals can store values just like bus signals, but they do not appear on the bus. They can be used for many different tasks like:
- Temporary values, like counters
- Store constants
- Operands and results from calculations
- etc.
The size of a virtual signal can be set to 1…64 bits. important for use in the protocol feature.
Each signal has a default value that is set when the SDF is loaded.

System signals
System signals are virtual signals with reserved names. When a system signal is applied, a virtual signal is created at the same time and linked to a specific behaviour.
In this way, you can access timer, input and output resources and system information.

Advice
For more information and a list of all available system signals, please check the System Signal Wizard in SessionConf.
Macros
Macros are used to combine multiple operations into a sequence. Macros can be started by events or, can also be called from other macros in the sense of a Goto or Gosub. The DLL API calls a macro with the macro_execute command.

All Macro Commands can use signals from the LDF and signals from the Virtual Signal section like the system signals.
Another important function of the macros is to control the bus. The bus can be started and stopped via macro. Furthermore, the schedule can be selected and the status of the bus can be checked with the help of the system signals.

Each macro always provides 13 local signals:
_LocalVariable1, _LocalVariable2, …, _LocalVarable10, _Failure, _ResultLastMacroCommand, _Return
The last 3 provide a mechanism to return values to a callcontext _Return, _Failure) or to check the result of a previous macro command. The signals _LocalVariableX can be used e.g. as temporary variables in a macro.

A macro can receive up to 10 parameters when called. In the macro definition, you can give these parameters names, which are then displayed on the left in the menu tree in brackets after the macro name. The parameters end up in the signals _LocalVariable1…10 of the called. If no parameters or less than 10 parameters are are passed, the remaining _LocalVariableX signals receive the value 0.
Example SDF
You can download the example SDF under the section “08 | Examples SDF➫s” under the following link: GettingStarted_Example.sdf
Start the bus communication
PC mode
PC mode description
The PC mode enables the HARP-5 to communicate with a PC like other products from the Baby-LIN product family. This means you are able to use the Simple Menu and all of its features as well as writing your own applications using the Baby-LIN-DLL. It is also necessary for updating the firmware.
Enable the PC mode
To enable the PC mode of the HARP-5 make sure it is switched on. If you are not in the main menu press ESC repeatedly until you are in the main menu. Then press “F3” to enter the PC mode.

If the PC mode is currently enabled, simply press the “F1” key to exit the PC mode again.
Start the SimpleMenu. You should be able to find your HARP-5 in the device list on the left. Click the connect button and then load the SDF you created earlier.

Now you can see the variables you added to monitor. To start the simulation/monitoring click on the start button.

Now you will see the changes of these signals.
Stand alone mode
Transfer the SDF
To transfer the SDF to the HARP-5 you require a SDHC card reader. Copy your newly created SDF to the root directory of a SDHC card (One SDHC card is delivered with the HARP-5). Remove the SDHC card from your card reader and plug it into the SDHC card slot of the HARP-5.
Advice
Make sure all other nodes are connected and running properly
Execute the SDF
In the main menu click the “F1” key to open the “RUN ECU” menu. There you should see the SDF you created earlier. Select it and press the “OK” key.

Now you can see the variables you added to monitor. To start the simulation/monitoring click the “F1” key to select the “START” option.

Now you will see the changes of these signals in real-time.
Updates
Update philosophy
The functionality and features of the HARP-5 are defined by the installed firmware as well as the used versions of the LINWorks and Baby-LIN-DLL.
As we are permanently working on product improvements, the software and firmware are updated periodically. These updates make new features available and solve problems, which have been discovered by our internal tests or have been reported by customers with earlier versions.
All the firmware updates are done in a way, that the updated HARP-5 will continue to work with an already installed, older LINWorks installation. So updating the HARP-5 firmware does not mean, that you necessarily have to update your LINWorks installation as well.
Therefor it is highly recommended to always update your HARP-5 to the latest available firmware version.
We also recommend to also update your LINWorks software and Baby-LIN DLL, if new updates get available. Since new versions of the SessionConf may introduce new features to the SDF format, it is possible that older firmware, Simple Menu or Baby-LIN-DLL versions are not compatible. Therefor you should also update them.
If you update your LINWorks it is highly recommended updating the firmware of your HARP-5 to the latest available firmware version as well as distributed the used versions of the Baby-LIN-DLL.
So the sole reason to stay with an older LINWorks version should be, that you use a HARP-5 with outdated firmware version, which you can’t upgrade for whatever reason.
It is highly recommended updating the Baby-LIN driver to the latest version.
Downloads
The latest version of our software , fimrware and documents can be found in the download area on our website www.lipowsky.de .
Advice
The LINWorks archive contains not only the LINWorks software but also the manuals, datasheets, application notes and examples. Only the device firmware packages are not included. The firmware is available as separate package.
Documents such as the data sheets or introductions to LIN bus communication are freely available for download. For all other documents and our LINWokrs software you have to log in. If you do not have a customer account yet you can register on our website. After your account has been activated by us you will receive an e-mail and then you have full access to our download offer.


Installation
The LINWorks suite is delivered with a handy setup application. If you already have installed an older version you can simply install the newer versions. The setup application will take care of overwriting the required files. Simply follow these steps:
- Start the “Setup.exe”.
- Select the components you want to install.
- Follow the instructions.
Warning
Please stop all running LINWorks applications and disconnect all Baby-LIN devices before starting the setup.
Version incompatitbility
If you have used the SessionConf and SimpleMenu with version V1.x.x, the new version will be installed parallel to the old ones. Therefor you have to use the new shortcuts to start the new versions.
Check version
If you want to check the current version of the HARP-5 firmware or a LINWorks component the following chapter shows you how it is done:
HARP-5 firmware
Start the SimpleMenu and connect to the HARP-5. Now the firmware version is visible in the device list.

LIN Works [LDF Edit Session Conf Simple Menu Log Viewer]
Select the menu option “Help”/”About”/”Info”. The info dialog will show the software version.

Baby-LIN-DLL v
Call BLC_getVersionString() . The version is returned as string.
Baby-LIN-DLL .NET Wrapper
Call GetWrapperVersion() . The version is returned as string.
Support information
In case of any questions you can get technical support by email or phone. We can use TeamViewer to give you direct support and help on your own PC.
This way we are able to sort out problems fast and direct. We have sample code and application notes available, which will help you to make your job.
Lipowsky Industrie-Elektronik GmbH realized many successful LIN and CAN related projects and therefor we can draw upon many years of experience in these fields. We also provide turn key solutions for specific applications like EOL (End of Line) testers or programming stations.
Lipowsky Industrie-Elektronik GmbH designs, produces and applies the Baby LIN products, so you can always expect qualified and fast support.
| Contact information | Lipowsky Industrie-Elektronik GmbH, Römerstr. 57, 64291 Darmstadt | ||
| Website | https://www.lipowsky.com/contact/ | [email protected] | |
| Telephone | +49 (0) 6151 / 93591 – 0 | ||
Phone: +49 (0) 6151 / 93591
Fax: +49 (0) 6151 / 93591 – 28
Website: www.lipowsky.com
E-Mail: [email protected]
References
LIN- and CAN-Bus Simulators Tools for Test and Production | Lipowsky Industrie Elektronik GmbH
LIN- and CAN-Bus Simulators Tools for Test and Production | Lipowsky Industrie Elektronik GmbH
LIN- and CAN-Bus Simulators Tools for Test and Production | Lipowsky Industrie Elektronik GmbH
Your contact to us | Lipowsky Industrie-Elektronik GmbH
Downloads | Lipowsky Industrie Elektronik GmbH
Downloads | Lipowsky Industrie Elektronik GmbH





















