
Vigor2865 Series
35b Security Firewall
Vigor2865
35b Security Firewall
Quick Start Guide
(for Wired Model
Version: 1.3
Firmware Version: V4.3.1.1
(For future updates, please visit the DrayTek website)
Date: July 29, 2021
Intellectual Property Rights (IPR) Information
Copyrights
© All rights reserved. This publication contains information that is protected by copyright. No part may be reproduced, transmitted, transcribed, stored in a retrieval system, or translated into any language without written permission from the copyright holders.
Trademarks
The following trademarks are used in this document:
- Microsoft is a registered trademark of Microsoft Corp.
- Windows 8,10 and Explorer are trademarks of Microsoft Corp.
- Apple and Mac OS have registered trademarks of Apple Inc.
- Other products may be trademarks or registered trademarks of their respective manufacturers.
Safety Instructions and Approval
Safety Instructions
- Read the installation guide thoroughly before you set up the router.
- The router is a complicated electronic unit that may be repaired only by authorized and qualified personnel. Do not try to open or repair the router yourself.
- Do not place the router in a damp or humid place, e.g. a bathroom.
- Do not stack the routers.
- The router should be used in a sheltered area, within a temperature range of +5 to +40 Celsius.
- Do not expose the router to direct sunlight or other heat sources. The housing and electronic components may be damaged by direct sunlight or heat sources.
- Do not deploy the cable for LAN connection outdoor to prevent electronic shock hazards.
- Keep the package out of reach of children.
- When you want to dispose of the router, please follow local regulations on the conservation of the environment.
Warranty
We warrant to the original end-user (purchaser) that the router will be free from any defects in workmanship or materials for a period of two (2) years from the date of purchase from the dealer. Please keep your purchase receipt in a safe place as it serves as proof of date of purchase. During the warranty period, and upon proof of purchase, should the product have indications of failure due to faulty workmanship and/or materials, we will, at our discretion, repair or replace the defective products or components, without charge for either parts or labor, to whatever extent we deem necessary tore-store the product to proper operating condition. Any replacement will consist of a new or re-manufactured functionally equivalent product of equal value and will be offered solely at our discretion. This warranty will not apply if the product is modified, misused, tampered with, damaged by an act of God, or subjected to abnormal working conditions. The warranty does not cover the bundled or licensed software of other vendors. Defects that do not significantly affect the usability of the product will not be covered by the warranty. We reserve the right to revise the manual and online documentation and to make changes from time to time in the contents hereof without obligation to notify any person of such revision or changes.

EU Declaration of Conformity
We DrayTek Corp., office at No.26, Fishing Rd., Hukou, Hsinchu Industrial Park, Hsinchu 303, Taiwan, declare under our sole responsibility that the product
| Product name: | VDSL2 Security Firewall |
| Model number: | Vigor2865 |
| Manufacturer: | DrayTek Corp. |
| Address: | No.26, Fishing Rd., Hukou, Hsinchu Industrial Park, Hsinchu 303, Taiwan. |
is in conformity with the relevant Union harmonization legislation:
EMC Directive 2014/30/EU, Low Voltage Directive 2014/35/EU, ErP 2009/125/EC, and RoHS 2011/65/EU with reference to the following standards
| Standard | Version / Issue date |
| EN 55032 | 2012+AC:2013 class B |
| EN 61000-3-2 | 2014 Class A |
| EN 61000-3-3 | 2013 |
| EN 55024 | 2010+A1:2015 |
| EN 62368 | 2014+A11:2017 |
| EC No. 1275/2008 | 2008 |
| Hsinchu (place) | 2nd September, 2019 (date) | ![]() Calvin Ma / President. (Legal Signature) |
Regulatory Information
Federal Communication Commission Interference Statement
This equipment has been tested and found to comply with the limits for a Class B digital device, pursuant to Part 15 of the FCC Rules. These limits are designed to provide reasonable protection against harmful interference in a residential installation. This equipment generates, uses, and can radiate radio frequency energy and, if not installed and used in accordance with the instructions, may cause harmful interference to radio communications. However, there is no guarantee that interference will not occur in a particular installation. If this equipment does cause harmful interference to radio or television reception, which can be determined by turning the equipment off and on, the user is encouraged to try to correct the interference by one of the following measures:
- Reorient or relocate the receiving antenna.
- Increase the separation between the equipment and receiver.
- Connect the equipment into an outlet on a circuit different from that to which the receiver is connected.
- Consult the dealer or an experienced radio/TV technician for help.
This device complies with Part 15 of the FCC Rules. Operation is subject to the following two conditions:
- This device may not cause harmful interference, and
- This device may accept any interference received, including interference that may cause undesired operation.
| USA Local Representative | Company name | ABP International Inc. | ||
| Address | 13988 Diplomat Drive Suite 180 Dallas TX 75234 | |||
| ZIP Code | 75234 | [email protected] | ||
| Contact Person | Mr. Robert Messer | Tel. | 19728311600 | |
Caution:
Any changes or modifications not expressly approved by the grantee of this device could void the user’s authority to operate the equipment.
Any changes or modifications not expressly approved by the party responsible for compliance could void the user’s authority to operate this equipment.
This transmitter must not be co-located or operating in conjunction with any other antenna or transmitter.
Radiation Exposure Statement: This equipment complies with FCC radiation exposure limits set forth for an uncontrolled environment. This equipment should be installed and operated with a minimum distance of 20cm between the radiator & your body.

For more updates, please visit www.draytek.com.
*The external power supply used for each product will be model-dependent.
| 1 | 2 | 3 | 4 | 5 | 6 | 7 | 8 | 9 | ||
| A | Manufacturer | CWT | CWT | CWT | CWT | CWT | APD | APD | APD | APD |
| B | Address | No. 222, Sec. 2, Nankan Rd., Lujhu Township, Taoyuan County 338, Taiwan | No. 222, Sec. 2, Nankan Rd., Lujhu Township, Taoyuan County 338, Taiwan | No. 222, Sec. 2, Nankan Rd., Lujhu Township, Taoyuan County 338, Taiwan | No. 222, Sec. 2, Nankan Rd., Lujhu Township, Taoyuan County 338, Taiwan | No. 222, Sec. 2, Nankan Rd., Lujhu Township, Taoyuan County 338, Taiwan | No.5, Lane 83, Lung-Sou St., Taoyuan City 330, Taiwan | No.5, Lane 83, Lung-Sou St., Taoyuan City 330, Taiwan | No.5, Lane 83, Lung-Sou St., Taoyuan City 330, Taiwan | No.5, Lane 83, Lung-Sou St., Taoyuan City 330, Taiwan |
| C | Model identifier | 2ABB012F UK | 2ABB018F UK | 2ABL024F UK | 2ABLO3OF UK | 2ABNO36F UK | WA-12M12FG | WB-18D12FG | WA-24Q12FG | WA-36Al2FG |
| 2ABB012F EU | 2ABB018F EU | 2ABL024F EU | 2ABLO3OF EU | 2ABNO36F EU | WA-12M12FK | WB-18D12FK | WA-24Q12FK | WA-36Al2FK | ||
| D | Input voltage | 100-240V | 100-240V | 100-240V | 100-240V | 100-240V | 100-240V | 100-240V | 100-240V | 100-240V |
| E | Input AC frequency | 50/60Hz | 50/60Hz | 50/60Hz | 50/60Hz | 50/60Hz | 50/60Hz | 50/60Hz | 50/60Hz | 50/60Hz |
| Output voltage DC | 12.0V | 12.OV | 12.OV | 12.OV | 12.OV | 12.OV | 12.0V | 12.OV | 12.OV | |
| F | Output current | 1.0A | 1.5A | 2.OA | 2.5A | 3.0A | 1.0A | 1.5A | 2.OA | 3.0A |
| G | Output power | 12.0W | 18.0W | 24.0W | 30.0W | 36.0W | 12.0W | 18.0W | 24.0W | 36.0W |
| H | Average active efficiency | 85.% | 86.% | 88.% | 88.% | 90.% | 84.% | 85.% | 89.% | 88.% |
| I | Efficiency at low load 10% | 74.% | 78.% | 81.% | 83.% | 84.% | 75.% | 81.% | 86.% | 85.% |
| J | No-load power consumption | 0.07W | 0.07W | 0.07W | 0.07W | 0.07W | 0.07W | 0.10W | 0.07W | 0.10W |
External power supply (Power Adapter) information. For more updates, please visit www.draytek.com.
Package Content
Take a look at the package content. If there is anything missed or damaged, please contact DrayTek or the dealer immediately.

The type of the power adapter depends on the country that the router that will be installed. * The maximum power consumption is 22 Watts.

Panel Explanation

| LED | Status | Explanation | |
| ACT | Off | The router is powered off. | |
| Blinking | The router is powered on and running normally. | ||
| WAN2 | On | Internet connection is ready. | |
| Off | Internet connection is not ready. | ||
| Blinking | The data is transmitted. | ||
| QoS | On | The QoS function is active. | |
| Off | The QoS function is inactive. | ||
| USB1-2 | On | The USB device is connected and ready for use. | |
| Off | No USB device is connected. | ||
| Blinking | The data is transmitted. | ||
| DSL | On | The router is ready to access the Internet through a DSL link. | |
| Blinking | Slowly: The DSL connection is ready. Quickly: The connection is training. | ||
| WCF | On | The Web Content Filter is active. (It is enabled from Firewall » General Setup). | |
| Off | WCF is disabled. | ||
| VPN | On | The VPN tunnel is active. | |
| Off | VPN services are disabled | ||
| Blinking | Traffic is passing through a VPN tunnel. | ||
| DMZ | On | The DMZ function is enabled. | |
| Off | The DMZ function is disabled. | ||
| Blinking | The data is transmitted. | ||
LED on Connector | |||
| WAN2 / P6 | Left LED | On | The port is connected. |
| Off | The port is disconnected. | ||
| Blinking | The data is transmitted. | ||
| Right LED | On | The port is connected with 1000Mbps. | |
| Off | The port is connected with 10/100Mbps. | ||
| LAN P1-P5 | Left LED | On | The port is connected. |
| Off | The port is disconnected. | ||
| Blinking | The data is transmitted. | ||
| Right LED | On | The port is connected with 1000Mbps. | |
| Off | The port is connected with 10/100Mbps | ||
The port “WAN2 / P6” is switchable. It can be used for LAN connection or WAN connection according to the settings configured in WUI.
Switch on Rear Side
| Interface | Description |
| Factory Reset | Restore the default settings. Usage: Turn on the router (ACT LED is blinking). Press the hole and keep it for more than 5 seconds. When you see the ACT LED begin to blink rapidly than usual, release the button. Then the router will restart with the factory default configuration. |
| USB1~2 | Connecter for a USB device (for 3G/4G USB Modem or printer or thermometer). |
| WAN2 / P6 | Connecter for local network devices or modem for accessing the Internet. |
| LAN P1-P5 | Connecters for local network devices. |
| DSL | Connecter for accessing the Internet. |
| PWR | Connecter for a power adapter. |
| ON/OFF | Power Switch. |
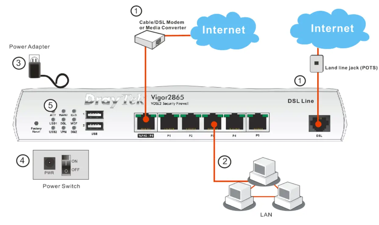
Hardware Installation
This section will guide you to install the router through a hardware connection and configure the router’s settings through a web browser.
Before starting to configure the router, you have to connect your devices correctly.
Wall-Mounted Installation
- Connect the DSL interface to the landline jack with a DSL line cable, or Connect the cable Modem/DSL Modem/Media Converter to the WAN port of the router with Ethernet cable (RJ-45).
- Connect one end of an Ethernet cable (RJ-45) to one of the LAN ports of the router and the other end of the cable (RJ-45) into the Ethernet port on your computer.
- Connect one end of the power adapter to the router’s power port on the
rear panel, and the other side into a wall outlet. - Power on the device by pressing down the power switch on the rear panel.
- The system starts to initiate. After completing the system test, the ACT LED will light up and start blinking. (For the detailed information of LED status, please refer to section 3. Panel Explanation)

Wall-Mounted Installation
The Vigor router has keyhole-type mounting slots on the underside.
- Drill two holes on the wall. The distance between the holes shall be 168mm.
- Fit screws into the wall using the appropriate type of wall plug.


NoteThe recommended drill diameter shall be 6.5mm (1/4”). - When you finished the procedure, the router has been mounted on the wall firmly.
Software Configuration
To access the Internet, please finish the basic configuration after completing the hardware installation.
Quick Start Wizard for Network Connection
The QuickStart Wizard is designed for you to easily set up your router for Internet access. You can directly access the QuickStart Wizard via Web Configurator. Make sure your PC connects to the router correctly.
Note | You may either simply set up your computer to get IP dynamically from the router or set up the IP address of the computer to be the same subnet as the default IP address of Vigor router 192.168.1.1. For detailed information, please refer to – Trouble Shooting of the user’s guide. |
Open a web browser on your PC and type http://192.168.1.1. A pop-up window will open to ask for a username and password. Please type “admin/admin” as the Username/Password and click Login.

Note | If you fail to access the web configuration, please go to “Trouble Shooting” on the User’s Guide for detecting and solving your problem. |
Now, the Main Screen will pop up. Click Wizards>>Quick Start Wizard.

Note | The home page will change slightly in accordance with the router you have. |
If your router can be under an environment with high-speed NAT, the configuration provided here can help you to deploy and use the router quickly.
The first screen of Quick Start Wizard is entering the login password. After typing the password, please click Next.

On the next page as shown below, please select the WAN interface that you use.
If a DSL interface is used, please choose WAN1; if an Ethernet interface is used, please choose WAN2; if a 3G USB modem is used, please choose WAN5 or WAN6.
Then click Next for the next step. WAN1, WAN2, WAN5, and WAN6 will bring up different configuration pages. Here, we take WAN1 (ADSL/VDSL2) as an example.
Click Next to go to the following page. You have to select the appropriate Internet access type according to the information from your ISP. For example, you should select PPPoE mode if the ISP provides you PPPoE interface. In addition, the field of For ADSL Only will be available only when ADSL is detected.
Then click Next for the next step.
PPPoE/PPPoA
- Choose WAN1 as WAN Interface and click the Next button; you will get the following page.

- After finishing the above settings, simply click Next.

- Please manually enter the Username/Password provided by your ISP. Then click Next for viewing a summary of such a connection.

- Click Finish. A page of Quick Start Wizard Setup is OK!!! will appear. Then, the system status of this protocol will be shown.
- Now, you can enjoy surfing on the Internet.
MPoA / Static or Dynamic IP
- Choose WAN1 as WAN Interface and click the Next button; you will get the following page.

- Please type in the IP address/mask/gateway information originally provided by your ISP. Then click Next for viewing a summary of such a connection.

- Click Finish. A page of Quick Start Wizard Setup is OK!!! will appear. Then, the system status of this protocol will be shown.
- Now, you can enjoy surfing on the Internet.
Customer Service
If the router cannot work correctly after trying many efforts, please contact your dealer for further help right away. For any questions, please feel free to send e-mail to [email protected].
Firmware & Tools Updates
Due to the continuous evolution of DrayTek technology, all routers will be regularly upgraded. Please consult the DrayTek web site for more information on newest firmware, tools, and documents. https://www.draytek.com


























