cisco HyperFlex HX-Series Data Platform for HCI

Overview
This chapter provides an overview of the components in Cisco HyperFlex Systems:
- Cisco HyperFlex HX-Series System, on page 1
- Cisco HyperFlex HX-Series System Components, on page 1
- Cisco HyperFlex HX-Series System Configuration Options, on page 3
- Cisco HyperFlex HX-Series System Management Components, on page 7
- Cisco HyperFlex Connect User Interface and Online Help, on page 8
Cisco HyperFlex HX-Series System
Cisco HyperFlex HX-Series System provides a fully contained, virtual server platform that combines all three layers of compute, storage, and network with the powerful Cisco HX Data Platform software tool resulting in a single point of connectivity for simplified management. Cisco HyperFlex HX-Series System is a modular system designed to scale out by adding HX nodes under a single UCS management domain. The hyperconverged system provides a unified pool of resources based on your workload needs.
Cisco HyperFlex HX-Series System Components
- Cisco HX-Series Server—You can use any of the following servers to configure the Cisco HyperFlex System:
- Converged nodes—All Flash: Cisco HyperFlex HXAF240c M5, HXAF220c M5, HXAF240c M4, and HXAF220c M4.
- Converged nodes—Hybrid: Cisco HyperFlex HX240c M5, HX220c M5, HX240c M4, and HX220c M4.
- Compute-only—Cisco B200 M3/M4, B260 M4, B420 M4, B460 M4, B480 M5, C240 M3/M4, C220 M3/M4, C480 M5, C460 M4, B200 M5, C220 M5, and C240 M5.
- Cisco HX Data Platform —The HX Data Platform consists of the following components:
- Cisco HX Data Platform Installer: Download this installer to a server connected to the storage cluster. The HX Data Platform Installer configures the service profiles and policies within Cisco UCS Manager, deploys the controller VMs, installs the software, creates the storage cluster, and updates the VMware vCenter plug-in.
- Storage Controller VM: Using the HX Data Platform Installer, installs the storage controller VM on each converged node in the managed storage cluster.
- Cisco HX Data Platform Plug-in: This integrated VMware vSphere interface monitors and manages the storage in your storage cluster.
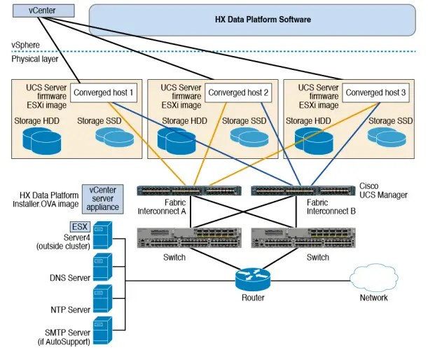
Cisco UCS Fabric Interconnects (FI)
- Fabric Interconnects provide both network connectivity and management capabilities to any attached Cisco HX-Series Server.
- FI that were purchased and deployed as part of the Cisco HyperFlex System are also referred to as an HX FI Domain in this document. The following Fabric Interconnects are supported:
- Cisco UCS 6200 Series Fabric Interconnects
- Cisco UCS 6300 Series Fabric Interconnects
- Cisco UCS 6400 Series Fabric Interconnects
- Cisco Nexus Switches
- Cisco Nexus switches deliver high-density, configurable ports for flexible access deployment and migration.
Figure 1: Cisco HyperFlex HX-Series System Component Details
Cisco HyperFlex HX-Series System Configuration Options
The Cisco HyperFlex HX-Series System offers flexible and scalable options to expand storage and compute capabilities in your environment. To add more storage capabilities to your Cisco HyperFlex System, you simply add a Cisco HyperFlex Server.
Note
An HX Cluster is a group of HX-Series Servers. Each HX-Series Server in the cluster is referred to as an HX node or a Host. You can configure a HX Cluster in many ways, the following images provide general configuration examples. For the latest compatibility and scalability details consult the Cisco HX Data Platform Compatibility and Scalability Details – 4.5(x) Releases chapter in the Cisco HyperFlex Recommended Software Release and Requirements Guide:
Figure 2: Cisco HyperFlex Hybrid M6 Configurations
Figure 3: Cisco HyperFlex Hybrid M6 Configurations
Figure 4: Cisco HyperFlex Hybrid M5 Configurations
Figure 5: Cisco HyperFlex Hybrid M4 Configurations
Figure 6: Cisco HyperFlex All Flash M6 Configurations
Figure 7: Cisco HyperFlex All Flash M5 Configurations
Figure 8: Cisco HyperFlex All Flash M4 Configurations
Cisco HyperFlex HX-Series System Management Components
The Cisco HyperFlex HX-Series System is managed using the following Cisco software components:
Cisco UCS Manager
Cisco UCS Manager is embedded software that resides on a pair of Fabric Interconnects providing complete configuration and management capabilities for Cisco HX-Series Server. The most common way to access UCS Manager is to use a web browser to open the GUI. UCS Manager supports role-based access control. The configuration information is replicated between two Cisco UCS Fabric Interconnects (FI) providing a high-availability solution. If one FI becomes unavailable, the other takes over. A key benefit of UCS Manager is the concept of Stateless Computing. Each node in an HX Cluster has no set configuration. MAC addresses, UUIDs, firmware, and BIOS settings, for example, are all configured on UCS Manager in a Service Profile and applied uniformly to all the HX-Series servers. This enables consistent configuration and ease of reuse. A new Service Profile can be applied within a matter of minutes.
Cisco HX Data Platform
Cisco HX Data Platform is a hyperconverged software appliance that transforms Cisco servers into a single pool of compute and storage resources. It eliminates the need for network storage and tightly integrates with VMware vSphere and its existing management application to provide a seamless data management experience. In addition, native compression and deduplication reduce storage space occupied by the VMs. HX Data Platform is installed on a virtualized platform, such as vSphere. It manages the storage for your virtual machines, applications, and data. During installation, you specify the Cisco HyperFlex HX Cluster name, and Cisco HX Data Platform creates a hyperconverged storage cluster on each of the nodes. As your storage needs increase and you add nodes to the HX Cluster, Cisco HX Data Platform balances the storage across the additional resources.
VMware vCenter Management
Cisco HyperFlex System has VMware vCenter-based management. The vCenter Server is a data center management server application developed to monitor virtualized environments. The HX Data Platform is also accessed from the preconfigured vCenter Server to perform all storage tasks. vCenter supports key shared storage features like VMware vMotion, DRS, HA, and vSphere replication. More scalable, native HX Data Platform snapshots and clones replace VMware snapshots and cloning capability.
You must have a vCenter installed on a separate server to access HX Data Platform. vCenter is accessed through the vSphere Client, which is installed on the administrator’s laptop or PC.
Cisco HyperFlex Connect User Interface and Online Help
Cisco HyperFlex Connect ( HX Connect) provides a user interface to Cisco HyperFlex. It is divided into two main sections, a Navigation pane on the left and a Work pane on the right.
Important: To perform most actions in HX Connect, you must have administrative privileges.
Table 1: Header Icons
| Icon | Name | Description |
![]() | Menu | Toggles between the full-size Navigation pane and the icon-only, hover-over Navigation pane. |
![]() | Messages | Displays a list of user initiated actions; for example, datastore created, disk removed. Use Clear All to remove all of the messages and hide the Messages icon. |
![]() | Settings | Accesses Support, Notification, and Cloud Management settings. You can also access the Support Bundle page. |
![]() | Alarms | Displays an alarm count of your current errors or warnings. If there are both errors and warnings, the count shows the number of errors. For more detailed alarm information, see the Alarms page. |
![]() | Help | Opens the context-sensitive HX Connect Online Help file. |
| Icon | Name | Description |
![]() | User | Accesses your configurations, such as timeout settings, and log out. User Settings is visible only to administrators. |
| Information | Accesses more detailed data about that element. |
To access the online help for:
- A particular page in the user interface, click Help in the
- A dialog box, click Help in that dialog
- A wizard, click Help in that wizard
Table Header Common Fields
Several tables in HX Connect provide one or more of the following three fields that affect the content displayed in the table.
| UI Element | Essential Information |
| Refresh field and icon | The table automatically refreshes for dynamic updates to the HX Cluster. The timestamp indicates the last time the table was refreshed. Click the circular icon to refresh the content now. |
| Filter field | Display in the table only list items that match the entered filter text. The items listed in the current page of the table below are automatically filtered. Nested tables are not filtered. Type in the selection text in the Filter field. To empty the Filter field, click the x. To export content from other pages in the table, scroll to the bottom, click through the page numbers, and apply the filter. |
| Export menu | Save a copy of the current page of table data. The table content is downloaded to the local machine in the selected file type. If the listed items are filtered, the filtered subset list is exported. Click the down arrow to select an export file type. The file type options are: cvs, xls, and doc. To export content from other pages in the table, scroll to the bottom, click through the page numbers, and apply the export. |
Dashboard Page
Important: If you are a read-only user, you may not see all of the options available in the Help. To perform most actions in HyperFlex (HX) Connect, you must have administrative privileges.
Displays a status summary of your HX storage cluster. This is the first page that you see when you log into Cisco HyperFlex Connect.
| UI Element | Essential Information |
| Operational Status section | Provides the functional status of the HX storage cluster and application performance. Click Information () to access the HX storage cluster name and status data. |
| Cluster License Status section | Displays the following link when you log into the HX storage cluster for the first time or till the HX storage cluster license is registered: Cluster License not registered link—Appears when the HX storage cluster is not registered. To register a cluster license, click this link and provide product instance registration token in the Smart Software Licensing Product Registration screen. For more information on how to get a product instance registration token, refer the Registering a Cluster with Smart Licensing section in the Cisco HyperFlex Systems Installation Guide for Microsoft Hyper-V. |
| Resiliency Health section | Provides the data health status and ability of the HX storage cluster to tolerate failures. Click Information () to access the resiliency status, and replication and failure data. |
| Capacity section | Displays a breakdown of the total storage versus how much storage is used or free. Also displays the storage optimization, compression-savings, and deduplication percentages based on the data stored in the cluster. |
| Nodes section | Displays the number of nodes in the HX storage cluster, and the division of converged versus compute nodes. Hovering over a node icon displays that node’s name, IP address, node type, and an interactive display of disks with access to capacity, usage, serial number, and disk type data. |
| Performance section | Displays an HX storage cluster performance snapshot for a configurable amount of time, showing IOPS, throughput, and latency data. For full details, see Performance Page. |
| Cluster Time field | System date and time for the cluster. |
Table Header Common Fields
Several tables in HX Connect provide one or more of the following three fields that affect the content displayed in the table.
| UI Element | Essential Information |
| Refresh field and icon | The table automatically refreshes for dynamic updates to the HX Cluster. The timestamp indicates the last time the table was refreshed. Click the circular icon to refresh the content now. |
| Filter field | Display in the table only list items that match the entered filter text. The items listed in the current page of the table below are automatically filtered. Nested tables are not filtered. Type in the selection text in the Filter field. To empty the Filter field, click the x. To export content from other pages in the table, scroll to the bottom, click through the page numbers, and apply the filter. |
| Export menu | Save a copy of the current page of table data. The table content is downloaded to the local machine in the selected file type. If the listed items are filtered, the filtered subset list is exported. Click the down arrow to select an export file type. The file type options are: cvs, xls, and doc. To export content from other pages in the table, scroll to the bottom, click through the page numbers, and apply the export. |
Operational Status Dialog Box
Provides the functional status of the HX storage cluster and application performance.
| UI Element | Essential Information |
| Cluster Name field | Name of this HX storage cluster. |
| Cluster Status field | • Online—Cluster is ready. • Offline—Cluster is not ready. • Read Only—Cluster cannot accept write transactions, but can continue to display static cluster information. • Out of space—Either the entire cluster is out of space or one or more disks are out of space. In both cases, the cluster cannot accept write transactions, but can continue to display static cluster information. |
| Data-at-rest encryption capable field | • Available • Not supported
Alternatively, Yes and No can be used. |
| UI Element | Essential Information |
| Reason to view drop-down list | Displays the number of messages to explain what is contributing to the current status. Click Close. |
Resiliency Health Dialog Box
Provides the data health status and ability of the HX storage cluster to tolerate failures.
| Name | Description |
| Resiliency Status field | • Healthy—Cluster is healthy with respect to data and availability. • Warning—Either data or cluster availability is being adversely affected. • Unknown—Transitional state while the cluster is coming online.
Color coding and icons are used to indicate various status states. Click an icon to display additional information. |
| Data Replication Compliance field | • Compliant |
| Data Replication Factor field | Displays the number of redundant data replicas across the HX storage cluster. |
| Number of node failures tolerable field | Displays the number of node disruptions the HX storage cluster can handle. |
| Number of Persistent Device failures tolerable field | Displays the number of persistent device disruptions the HX storage cluster can handle. |
| Number of Caching Device failures tolerable field | Displays the number of cache device disruptions the HX storage cluster can handle. |
| Reason to view drop-down list | Displays the number of messages to explain what is contributing to the current status. Click Close. |

























